Spring Boot 2.4 从早期版本进行升级

956 阅读1分钟

如果你打算从 Spring Boot 的 1.x 版本进行升级的话,请查看 “项目 WIKI 页面中合并指南 的内容来了解有关升级的详细指南。 请查看 “发布日志(release notes)” 页面中的内容来了解针对每一个发行版本的 “新的和值得注意的特性” 的信息。

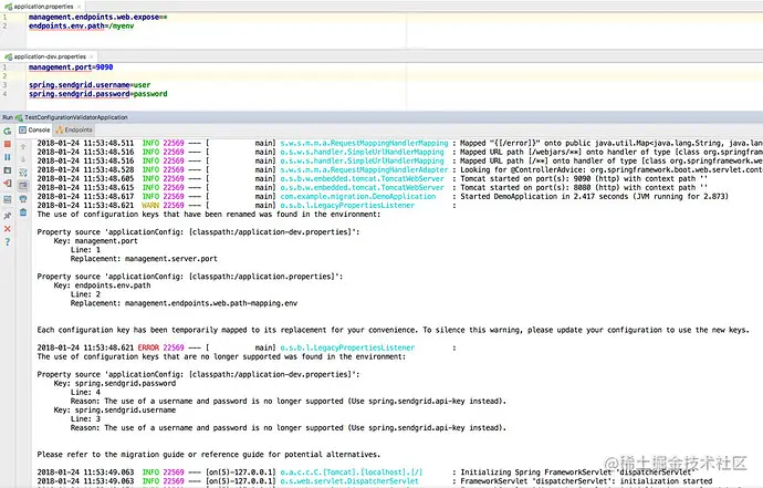
当升级到一个新的特性发布版本的时候,一些属性可能需要被重命名或者被删除。 Spring Boot 提供了一个能够分析你的应用程序的工具,你可以通过这个工具来打印出应用的环境和启动诊断工具,来确定 Spring Boot 的属性配置正确和为你提供调试信息。 如果你希望启用上面的这个特性的话,请将下面的依赖添加到你的项目中:

<dependency>
    <groupId>org.springframework.boot</groupId>
    <artifactId>spring-boot-properties-migrator</artifactId>
    <scope>runtime</scope>
</dependency>

添加到环境中的属性,例如当使用 @PropertySource 的时候,将会在诊断工具中显示出来。

一旦你完成了合并,请确定将上面的依赖从你的项目中删除。

DUT-U2uXcAACRoe

如果你希望对已经安装的 CLI 工具进行升级的话,请使用正确的升级工具或者命令(例如,可以使用 brew upgrade)。 如果你是通过手动方式安装 CLI 的话,请参考 [标准的安装] 页面中有关的内容。请注意,当你更新你的 PATH 环境变量来删除任何可能存在的老的参考和应用。

www.ossez.com/t/spring-bo…