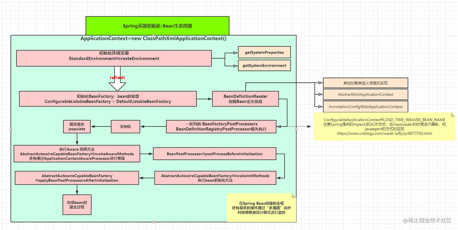
(day 9)持续学习:Spring源码阅读-Bean生命周期 Demons99578 2021-01-05 102 阅读1分钟 由于最近比较忙,前面一周时间虽然保持着每日的学习时间,但是写掘金的文章确实比较耗时间,所以每日的学习总结发出来。 前面学习了算法,后续会慢慢把算法部分总结再发出来。 今天阅读Spring的源码,并梳理生命周期。 时间不充足,文字就不多说了,后续再细化梳理。 Bean生命周期 在spring的体系中,重要的几个接口: