1-:uni-app和项目搭建
项目介绍

项目文档

了解什么是uni-app

下载和安装HBuilderX

安装scss编译的插件

对HBuilderX进行个性化的配置

创建uni-app项目

了解uni-app项目的目录结构

把项目运行到微信开发者工具

配置checkSiteMap选项

使用Git本地管理uni-app项目

把本地项目托管到码云

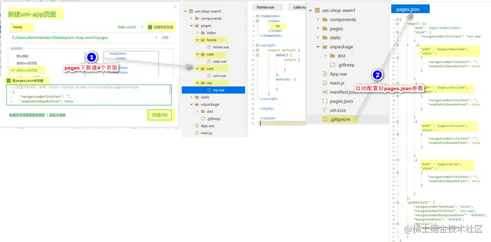
创建tabBar对应的4个页面

配置tabBar效果

配置导航条的样式效果

分支的合并与提交

2-: 首页功能实现
轮播图 - 创建home子分支

安装并配置网络请求的第三方包

请求轮播图的数据

渲染轮播图的UI结构

配置小程序的分包

点击轮播图跳转到商品详情页面

封装uni.$showMsg()方法

分类导航 - 获取分类导航的数据

渲染分类导航的UI结构

切换到分类页面

楼层区域 - 获取楼层的数据

渲染楼层的标题

渲染楼层左侧的大图片
渲染楼层右侧的小图片

楼层区域 - 点击楼层图片跳转到商品列表页面

分支的合并与提交

3-: 分类页面功能实现
创建cate分支以及分类页面的编译模式

实现分类页面滑动区域的左右布局

动态设置scroll-view组件的高度

美化左侧scroll-view中item项的样式

获取分类列表的数据

动态渲染左侧的一级分类列表

定义二级分类的数据列表

动态渲染右侧的二级分类列表

动态渲染右侧的三级分类列表

切换一级分类后重置滚动条的位置

点击三级分类跳转到商品列表页面

分支的合并与提交

4-: 自定义搜索组件
介绍搜索相关的功能

创建search分支

在uni-app项目中新建自定义的搜索组件

渲染my-search组件的基本结构

解决cate分类页面scroll-view高度的问题

通过自定义属性增强组件的通用性

为自定义组件封装click事件

点击cate页面的搜索组件导航到搜索页面

实现首页搜索组件的吸顶效果

5-: 搜索建议和搜索历史功能实现
渲染搜索页面的基本结构

实现搜索框自动获取焦点

实现搜索框的防抖处理

根据关键词查询搜索建议列表

循环渲染搜索建议列表的UI结构
美化搜索建议列表的UI结构
点击搜索Item项导航到商品详情页

渲染搜索历史记录的基本结构
美化搜索历史区域的UI结构

实现搜索建议和搜索历史的按需展示

将搜索关键词存入historyList

解决关键词前后顺序的问题

解决关键词重复的问题

将搜索历史记录持久化存储到本地

清空搜索历史记录

点击搜索历史跳转到商品列表页面

分支的合并与提交

6-: 商品列表功能实现
介绍商品列表页面的功能并创建编译模式

创建goodslist分支

定义请求参数对象

获取商品列表数据

定义商品列表页面的UI结构

美化商品列表页面的UI结构

把商品Item项封装为自定义组件

使用过滤器处理商品价格

初步实现上拉加载更多

使用节流阀防止发起额外的数据请求

判断数据是否加载完毕

实现下拉刷新的效果

点击商品item项导航到商品详情页面

分支的合并与提交

7-: 商品详情功能实现
创建goodsdetail分支

添加商品详情页的编译模式

获取商品详情的数据

渲染轮播图区域

实现轮播图的大图预览效果

渲染商品信息区域的UI结构
美化商品信息区域的样式

使用rich-text组件渲染HTML内容

解决商品图文详情中图片底部空白间隙的问题

解决webp格式的图片在ios设备上无法正常显示的问题

解决商品价格闪烁的问题

渲染商品导航区域的UI结构

自定义商品导航区域的按钮信息

点击购物车按钮导航到购物车页面

分支的合并与提交

8-: 加入购物车功能实现
创建cart分支

配置vuex

创建购物车的store模块

在商品详情页中使用store中的数据

在mutations中定义addToCart方法
实现加入购物车的功能

动态统计购物车中商品的总数量

持久化存储购物车中的商品

优化商品详情页的total侦听器

动态为tabBar设置数字徽标

将设置tabBar徽标的代码抽离为mixins

9-: 购物车页面-商品列表功能实现
演示购物车页面要实现的功能

创建购物车页面的编译模式

商品列表区域 - 渲染商品列表的标题区域

渲染商品列表区域的基本结构

goods组件封装radio勾选状态

通过props属性控制radio的按需展示

动态绑定radio组件的值

介绍为my-goods组件封装radio-change事件的实现思路

为my-goods组件封装radio-change自定义事件

修改购物车中商品的勾选状态

为my-goods组件封装NumberBox

通过props属性控制NumberBox的按需展示

介绍为my-goods组件封装num-change事件的实现思路

为my-goods组件封装num-change事件

解决NumberBox组件数据不合法的问题

完善NumberBox的inputValue侦听器

修改购物车中商品的数量

渲染滑动删除的UI效果

实现滑动删除的功能

10-: 购物车页面-收货地址功能实现
创建my-address收货地址组件

渲染收货地址组件的UI结构 - 上

渲染收货地址组件的UI结构 - 下

实现收货地址区域的按需展示

实现选择收货地址的功能

渲染收货人的信息

在vuex中定义用户相关的m_user模块

将address信息存储到vuex中

将vuex中的address持久化存储到本地

将addstr抽离为getters

重新选择收货地址

演示取消授权时的问题

判断用户是否授权

提示用户重新进行授权
调用openSetting方法实现重新授权

解决iPhone真机上无法重新授权的问题

11-: 购物车页面-结算功能实现
把结算区域封装为独立的组件

渲染结算区域的结构和样式

动态渲染已勾选商品的总数量

动态渲染全选按钮的选中状态

使用数组的reduce方法改造total的计算方式

实现商品的全选与反选功能

动态渲染已勾选商品的总价格

动态计算tabBar中购物车徽标的值

渲染购物车为空时候的页面结构

分支的合并与提交

12-: 登录功能实现
创建settle分支

点击结算按钮进行条件判断

登录 - 定义my页面的编译模式

实现登录组件和用户信息组件的按需展示

初步渲染登录组件的基本结构
美化登录组件的样式
绘制登录盒子底部的半椭圆造型

分析登录功能的实现思路

点击登录按钮获取微信用户的基本信息
处理用户取消登录授权的情况

将用户的基本信息存储到vuex

调用uni.login获取code对应的值
进一步完善uni.login调用失败之后的if判断条件
登录获取Token字符串
将Token存储到vuex中

13-: 用户信息和自动跳转功能实现
用户信息 - 实现用户头像、昵称区域的基本布局

渲染用户的头像和昵称

渲染第1个面板的UI结构
美化第1个面板的样式

渲染第2个面板区域

渲染第3个面板区域

实现退出登录的功能

三秒后自动跳转 - 实现倒计时提示的功能
控制秒数的边界并自动跳转到登录页面
解决seconds不会被重置的问题

将返回页的信息对象记录到vuex中

根据redirectInfo导航到登录之前的页面

14-: 微信支付功能和小程序项目发布
在请求头中添加Token身份认证的字段

了解微信支付的流程

创建订单
订单预支付

实现微信支付

分支的合并与提交

为什么要进行发布

了解将uni-app项目发布为小程序的基本流程

演示将uni-app项目发布为小程序的流程

了解将uni-app项目发布为Android App的基本流程

演示将uni-app项目发布为Android App的流程

项目源代码地址 - 感兴趣的可以下载,结合博客一步步实现该项目!