#2020征文-其它#深鸿会深大小组:手把手教你上架HarmonyOS应用

202 阅读4分钟

目录:

前言
1. 申请访问证书管理菜单
2. 生成密钥和证书请求文件
3. 申请证书和Profile
4. 编译构建生成HAP
5. 编译构建生成APP
6. 上架
结语

前言

9月鸿蒙开发者大会,12月16号HarmonyOS2.0手机开发者Beta版发布,相信在那之后将会有越来越多开发者加入鸿蒙开发这个系列中,那么开发的应用如何上架应用市场呢?今天将由深鸿会深大学习小组(Zzt_01-23)手把手教你上架HarmonyOS应用,本次应用源代码选取HarmonyOS运动手表游戏。深鸿会深大学习小组是一群热衷于学习鸿蒙相关知识和开发鸿蒙相关应用的开发者们,同时也欢迎与各位感兴趣的读者一起学习HarmonyOS开发,相互交流、共同进步。

正文

上架HarmonyOS应用我将分为以下六个步骤讲解:

  1. 申请访问证书管理菜单
  2. 生成密钥和证书请求文件
  3. 申请证书和Profile
  4. 编译构建生成HAP
  5. 编译构建生成APP
  6. 上架

申请访问证书管理菜单

首先我们得先了解一下应用上架的网址:AppGalleryConnect,也是在华为开发者联盟中的,以下简称AGC。知道AGC是什么之后,那就开始走上我们的上架之路了。要想上架HarmonyOS应用,必须获得上架HarmonyOS应用的资格,也就是申请访问证书管理菜单,在AGC中展示证书管理和设备管理菜单,点击AGC>用户与访问,可以看到目前是没有这两项菜单的。

方式如下:联系华为运营人员(邮箱:agconnect@huawei.com),并提供开发者Developer id。

开发者Developer id查询方式如下:AGC>我的项目>新建项目(随便输入一个项目名称即可建立项目)>开发者-Developer id,然后等待官方的回复即可。

图片.png

生成密钥和证书请求文件

然后我们需要打开已经编码好的HarmonyOS应用,点击菜单栏Build>Generate Key,在Generate Key窗口中点击New进行创建密钥库文件,在Create Key Store窗口中,Key Store Path为选择密钥库文件存储路径,点击右侧文件图标,选择路径,在下方的File name命名,这里我们命名为mykeywarehouse,Password和Confirm Password分别为设置密钥库密码和再次输入密钥库密码,密码必须由大写字母、小写字母、数字和特殊符号中的两种或两种以上字符的组成,且最少为8位,这里我们设置为harmony123,点击OK。

图片.png

继续在Generate Key界面中填写密钥信息,Alias为密钥的别名信息,用于识别密钥名称,这里我们命名为mykey,Password和Confirm Password分别为设置密钥密码和再次输入密钥库密码,注意密钥的密码必须和刚才填写的密钥库密码一致,所以我们填写harmony123,Validity为证书的有效期,默认25年,Certificate为证书,下面分别为证书名称、企业、组织、城市或地区、身份、国家码,如实填写即可。

图片.png

这里要特别注意,不要点Generate Key,选择Generate Key and SCR,在Generate Certificate Request File窗口右侧点击文件图标,选择证书请求文件存储路径,并且在下方File name命名,这里我们命名为myscr,点击OK即可。

图片.png

申请证书和Profile

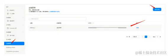
然后选择AGC>用户与访问>设备管理>添加设备,选择你的HarmonyOS设备类型,这里为运动手表,设备名称栏输入设备名称,这里输入Device_1,UDID必须为64位数字或字母组合的,这里输入64个6。

图片.png

选择AGC>用户与访问>证书管理>新增证书,输入证书名称,上传选择刚才我们生成的证书请求文件mycsr.csr,证书类型选择为调试证书

图片.png

解锁更多章节

作者:夕陌
想了解更多内容,请访问: 51CTO和华为官方战略合作共建的鸿蒙技术社区 harmonyos.51cto.com