IDEA + Groovy脚本一键生成实体类,用法舒服,高效!

310 阅读3分钟

idea 功能很强大,以前不知道有这样的提升工作效率的方法,虽然有的工具确实可以直接生成实体类,mapper文件,还有dao接口,但是个人觉得涉及到复杂业务还是只生成实体类比较好,后面部分就自己搞定就可以了。

一、连接数据库

打开项目:

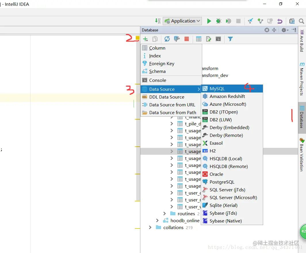
1、点击右侧的datesource图标,要是没有该图标,请去自行百度

2、点击 + 号

3、选择 datasource

4、选择 mysql

1、填写一个连接名,随便填什么都行

2、不用选择,默认就行

3、填写数据库连接的 IP地址,比如本地数据库可以填写:localhost或者127.0.0.1

4、填写数据库开放的端口号,一般没设置的话默认都是3306

5、填写你需要连接的数据库名

6、填写数据库的用户名

7、填写数据库密码

8、这里会有一个驱动需要点击下载,图中是已经下载好了

9、填写自己的数据库连接url,然后可以点击9所在按钮进行测试连接,本地连接失败检查是否开启了mysql服务

连接好了如上图所示,可以看到自己的数据库和表,选择一个表右键,网上教程一般到这里结束,都是选择说Generate POJOs.groovy,然后在弹出窗口选择需要生成的文件夹所在即可。

我选择一张表进行生成示例如下:

表明去除了“_”然后以驼峰方式生成了类名,而且开始的package 路径也不对,重点是没有注释,没有注释,没有注释!

网上搜了一些方法,都不太行,要不就是到处报错,没辙只能自己瞎琢磨。没想到最后也不难,下面就是实现:

右键选择表,在选择Generate POJOs.groovy 的下面那一项:

进来只有Generate POJOs.groovy,右键新建另外一个比如我的叫做:Generate MyPOJOs.groovy,里面内容如下:

import com.intellij.database.model.DasTableimport com.intellij.database.model.ObjectKindimport com.intellij.database.util.Caseimport com.intellij.database.util.DasUtilimport java.io.*import java.text.SimpleDateFormat /* * Available context bindings: *   SELECTION   Iterable<DasObject> *   PROJECT     project *   FILES       files helper */packageName = ""typeMapping = [        (~/(?i)tinyint|smallint|mediumint/)      : "Integer",        (~/(?i)int/)                             : "Long",        (~/(?i)bool|bit/)                        : "Boolean",        (~/(?i)float|double|decimal|real/)       : "Double",        (~/(?i)datetime|timestamp|date|time/)    : "Date",        (~/(?i)blob|binary|bfile|clob|raw|image/): "InputStream",        (~/(?i)/)                                : "String"]  FILES.chooseDirectoryAndSave("Choose directory", "Choose where to store generated files") { dir ->    SELECTION.filter { it instanceof DasTable && it.getKind() == ObjectKind.TABLE }.each { generate(it, dir) }} def generate(table, dir) {    def className = javaClassName(table.getName(), true)    def fields = calcFields(table)    packageName = getPackageName(dir)    PrintWriter printWriter = new PrintWriter(new OutputStreamWriter(new FileOutputStream(new File(dir, className + ".java")), "UTF-8"))    printWriter.withPrintWriter {out -> generate(out, className, fields,table)} //    new File(dir, className + ".java").withPrintWriter { out -> generate(out, className, fields,table) }} // 获取包所在文件夹路径def getPackageName(dir) {    return dir.toString().replaceAll("\\\\", ".").replaceAll("/", ".").replaceAll("^.*src(\\.main\\.java\\.)?", "") + ";"} def generate(out, className, fields,table) {    out.println "package $packageName"    out.println ""    out.println "import javax.persistence.Column;"    out.println "import javax.persistence.Entity;"    out.println "import javax.persistence.Table;"    out.println "import java.io.Serializable;"    out.println "import lombok.Getter;"    out.println "import lombok.Setter;"    out.println "import lombok.ToString;"    Set types = new HashSet()     fields.each() {        types.add(it.type)    }     if (types.contains("Date")) {        out.println "import java.util.Date;"    }     if (types.contains("InputStream")) {        out.println "import java.io.InputStream;"    }    out.println ""    out.println "/**\n" +            " * @Description  \n" +            " * @Author  Hunter\n" +            " * @Date "+ new SimpleDateFormat("yyyy-MM-dd").format(new Date()) + " \n" +            " */"    out.println ""    out.println "@Setter"    out.println "@Getter"    out.println "@ToString"    out.println "@Entity"    out.println "@Table ( name =\""+table.getName() +"\" )"    out.println "public class $className  implements Serializable {"    out.println ""    out.println genSerialID()    fields.each() {        out.println ""        // 输出注释        if (isNotEmpty(it.commoent)) {            out.println "\t/**"            out.println "\t * ${it.commoent.toString()}"            out.println "\t */"        }         if (it.annos != "") out.println "   ${it.annos.replace("[@Id]", "")}"         // 输出成员变量        out.println "\tprivate ${it.type} ${it.name};"    }     // 输出get/set方法//    fields.each() {//        out.println ""//        out.println "\tpublic ${it.type} get${it.name.capitalize()}() {"//        out.println "\t\treturn this.${it.name};"//        out.println "\t}"//        out.println ""////        out.println "\tpublic void set${it.name.capitalize()}(${it.type} ${it.name}) {"//        out.println "\t\tthis.${it.name} = ${it.name};"//        out.println "\t}"//    }    out.println ""    out.println "}"} def calcFields(table) {    DasUtil.getColumns(table).reduce([]) { fields, col ->        def spec = Case.LOWER.apply(col.getDataType().getSpecification())         def typeStr = typeMapping.find { p, t -> p.matcher(spec).find() }.value        def comm =[                colName : col.getName(),                name :  javaName(col.getName(), false),                type : typeStr,                commoent: col.getComment(),                annos: "\t@Column(name = \""+col.getName()+"\" )"]        if("id".equals(Case.LOWER.apply(col.getName())))            comm.annos +=["@Id"]        fields += [comm]    }} // 处理类名(这里是因为我的表都是以t_命名的,所以需要处理去掉生成类名时的开头的T,// 如果你不需要那么请查找用到了 javaClassName这个方法的地方修改为 javaName 即可)def javaClassName(str, capitalize) {    def s = com.intellij.psi.codeStyle.NameUtil.splitNameIntoWords(str)            .collect { Case.LOWER.apply(it).capitalize() }            .join("")            .replaceAll(/[^\p{javaJavaIdentifierPart}[_]]/, "_")    // 去除开头的T  http://developer.51cto.com/art/200906/129168.htm    s = s[1..s.size() - 1]    capitalize || s.length() == 1? s : Case.LOWER.apply(s[0]) + s[1..-1]} def javaName(str, capitalize) {//    def s = str.split(/(?<=[^\p{IsLetter}])/).collect { Case.LOWER.apply(it).capitalize() }//            .join("").replaceAll(/[^\p{javaJavaIdentifierPart}]/, "_")//    capitalize || s.length() == 1? s : Case.LOWER.apply(s[0]) + s[1..-1]    def s = com.intellij.psi.codeStyle.NameUtil.splitNameIntoWords(str)            .collect { Case.LOWER.apply(it).capitalize() }            .join("")            .replaceAll(/[^\p{javaJavaIdentifierPart}[_]]/, "_")    capitalize || s.length() == 1? s : Case.LOWER.apply(s[0]) + s[1..-1]} def isNotEmpty(content) {    return content != null && content.toString().trim().length() > 0} static String changeStyle(String str, boolean toCamel){    if(!str || str.size() <= 1)        return str     if(toCamel){        String r = str.toLowerCase().split('_').collect{cc -> Case.LOWER.apply(cc).capitalize()}.join('')        return r[0].toLowerCase() + r[1..-1]    }else{        str = str[0].toLowerCase() + str[1..-1]        return str.collect{cc -> ((char)cc).isUpperCase() ? '_' + cc.toLowerCase() : cc}.join('')    }} static String genSerialID(){    return "\tprivate static final long serialVersionUID =  "+Math.abs(new Random().nextLong())+"L;"}

完成后,点击此处,选择project 切换回来:

这时,我们再次选择表,右键,选择我们自己新建的 groovy,然后选择生成存放的文件夹路径,生成:

可以看到,生成的类名,package路径,以及已经实现了序列化,也加上了注解,指明了每个属性对应的表字段,如果@Table和@Column没有引入包,还请在maven中添加相关依赖: