记一次mybatis plus连接查询遇到的坑--

1,619 阅读2分钟

1、遇到的问题:

通过角色ID获取role_menu表中对应的菜单id,再通过菜单id获取菜单项的权限编码 , 使用mybatis连接查询,代码如下

    // SysRoleMapper 
    // 通过菜单id连接查询对应的权限编码
    @Select("select menu_id from sys_role_menu where role_id = #{roleId}")
    @Results({
            @Result(column = "menu_id",property = "permissionCode",
                    one = @One(select = "com.project.system.mapper.SysMenuMapper.getPermissionCodeByMenuID"))
    })
    List<String> getPermissionByUserRole(Integer roleId);

    //连接查询对象SysMenuMapper
    @Select("select permission_code from sys_menu where id = #{menuID}")
    String getPermissionCodeByMenuID(@Param("menuID") Integer menuID);

预想查询出List<permissionCode>,但返回的却是List<MenuID> ,而且打印出的sql语句里,也没有执行getPermissionCodeByMenuID这个方法对应的sql语句。

2、先上结论:

在使用@Results进行连接查询的时候,应该使用实体类或Map对象来接受返回值。

由于自己水平有限,在调试源码的过程中,没有找到mybatis具体是如何处理连接查询的,

个人猜想是mybatis有一个地方可以判断返回的类型与sql语句的关系,如果不匹配直接不执行这条sql语句,画了太多时间,先mark下,后续再继续研究。

代码改为如下,问题解决;

    @Select("select menu_id from sys_role_menu where role_id = #{roleId}")
    @Results({
            @Result(column = "menu_id",property = "permissionCode",
                    one = @One(select = "com.project.system.mapper.SysMenuMapper.getPermissionCodeByMenuID"))
    })
    List<Map<String,String>> getPermissionByUserRole(Integer roleId);

打印的sql语句:

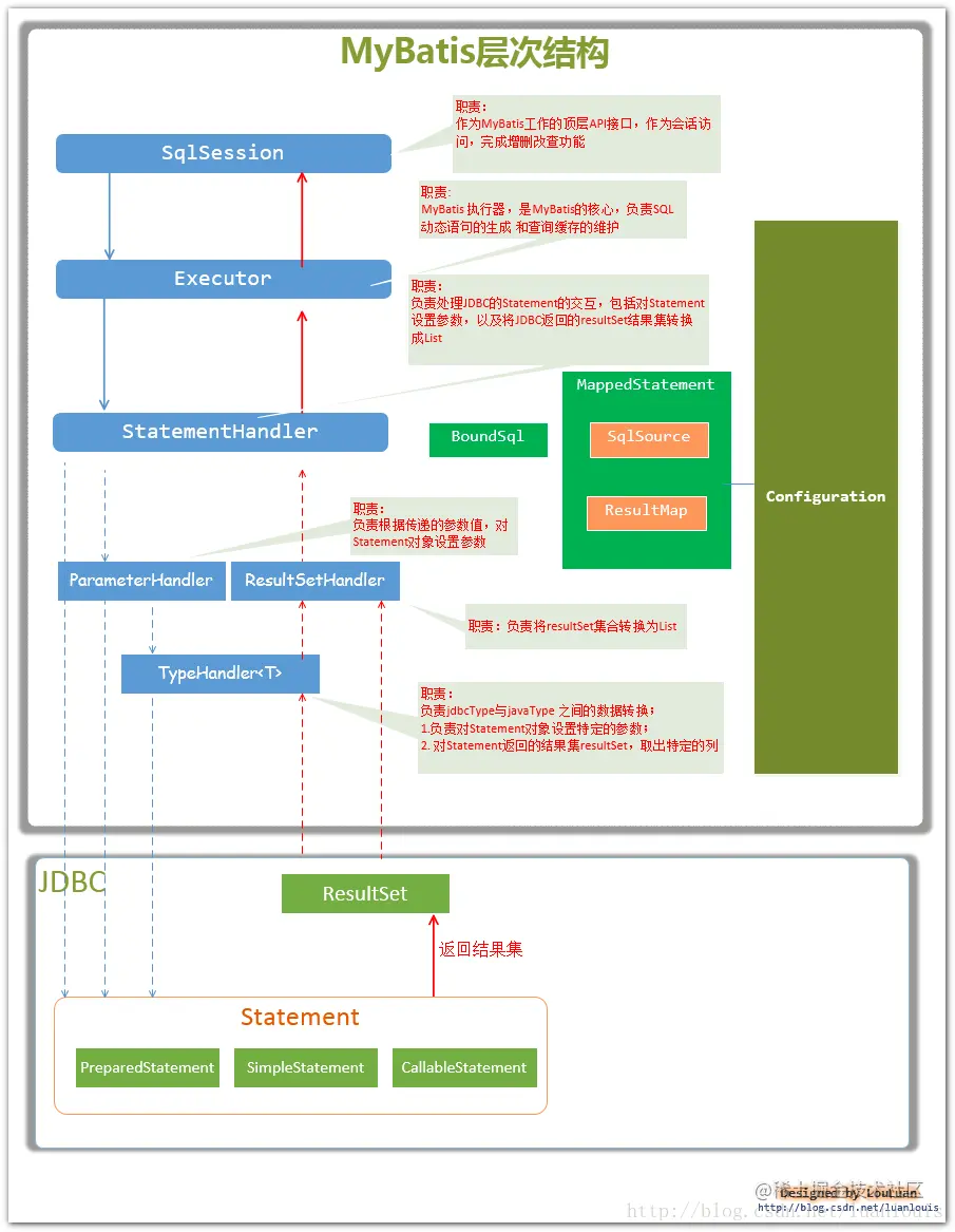
3、mybatis的基本原理:

在过程中,通过调试源码,看网上的一些资料,了解了一些mybatis框架和基本原理,这里做一个小的总结:

Mybatis 是在JDBC的基础上封装的,提供了方便强大的API,供用户对数据库操作;

MyBatis的主要成员

  • Configuration MyBatis所有的配置信息都保存在Configuration对象之中,配置文件中的大部分配置都会存储到该类中
  • SqlSession 作为MyBatis工作的主要顶层API,表示和数据库交互时的会话,完成必要数据库增删改查功能
  • Executor MyBatis执行器,是MyBatis 调度的核心,负责SQL语句的生成和查询缓存的维护
  • StatementHandler 封装了JDBC Statement操作,负责对JDBC statement 的操作,如设置参数等
  • ParameterHandler 负责对用户传递的参数转换成JDBC Statement 所对应的数据类型
  • ResultSetHandler 负责将JDBC返回的ResultSet结果集对象转换成List类型的集合
  • TypeHandler 负责java数据类型和jdbc数据类型(也可以说是数据表列类型)之间的映射和转换
  • MappedStatement MappedStatement维护一条<select|update|delete|insert>节点的封装
  • SqlSource 负责根据用户传递的parameterObject,动态地生成SQL语句,将信息封装到BoundSql对象中,并返回
  • BoundSql 表示动态生成的SQL语句以及相应的参数信息

img

MappedStatement对象

我们在XML或mapper文件中定义的sql语句等,会在初始化的时候加载到内存中,以Map对象的形式存储,后续需要使用的时候,根据key来获取

  key = "com.project.mapper.SysRoleMapper.getRole"
  value = {MappedStatement@11731} 
.....

参考:blog.csdn.net/luanlouis/a…