python 3解析并下载爱奇艺视频

736 阅读5分钟

先上效果图: 在这里插入图片描述

实现思路: 需要花时间往下看fiddler抓包路径 ! ! !

  1. 下一个Fiddler,百度网盘链接:pan.baidu.com/s/1hdfWI3CM… 提取码:iaoe。 当然你也可以去官网下载 博主认为比较全面的 fiddler 使用教程: www.cnblogs.com/yyhh/p/5140…
  2. 去爱奇艺官网获取视频路径 例如:www.iqiyi.com/v_19rrz2awe… 在这里插入图片描述
  3. 找到一个解析网站"www.8090g.cn/jiexi",解析网站… 感谢:@一杯敬朝阳 一杯敬月光 提供
  4. 打开fiddler,浏览器输入路径"www.8090g.cn/jiexi/?url=…" 在这里插入图片描述 这里可以看到,网页嵌套了一个,iframe 。而iframe的路径是"8090.winzoo.cn/jiexi/?url=…"
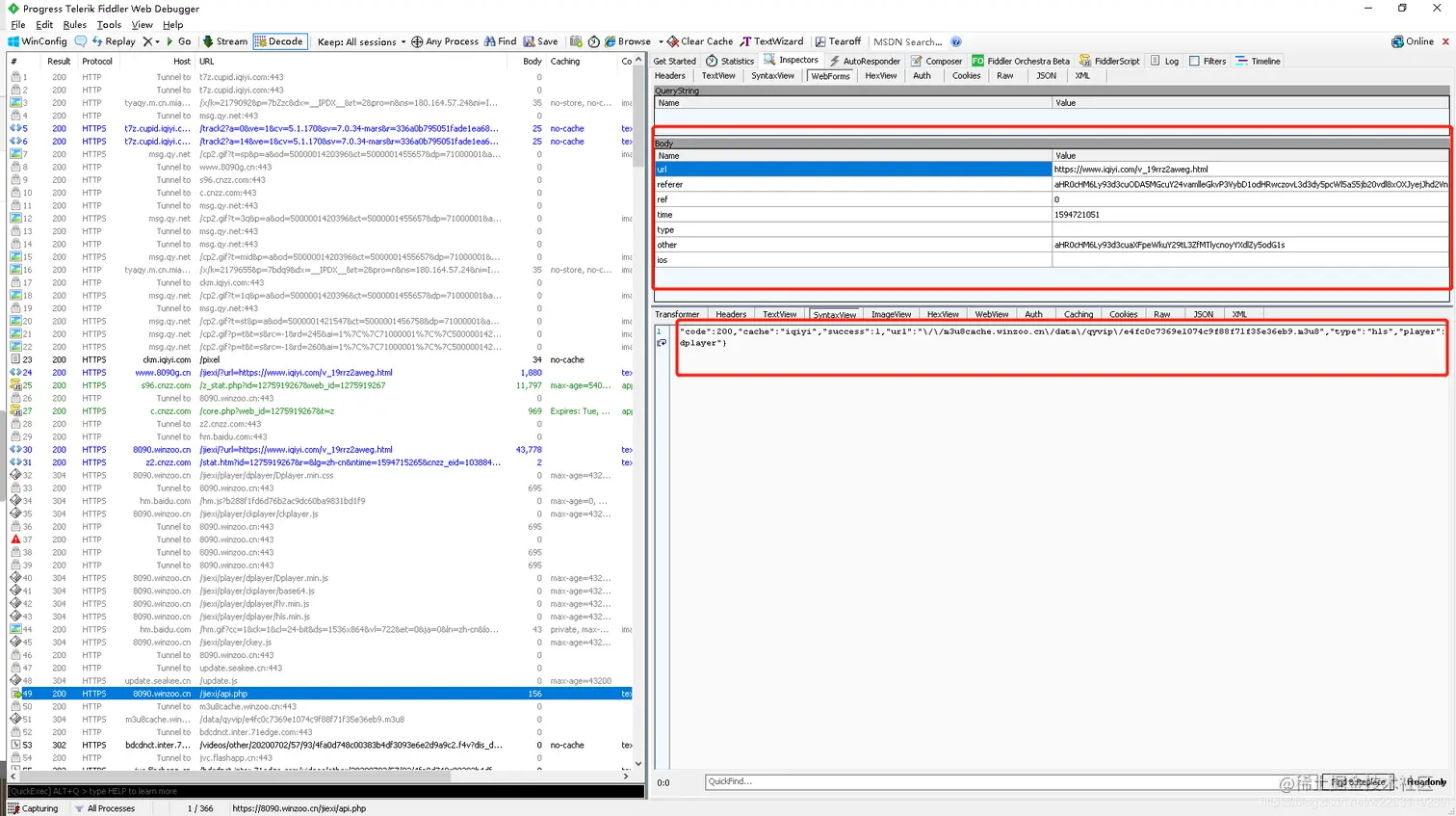
  5. 通过fiddler发现有调用"8090.winzoo.cn/jiexi/?url=…" 查看内容发现内容(这是获取 .m3u8文件的参数):
{'url':'https://www.iqiyi.com/v_19rrz2aweg.html','referer':'aHR0cHM6Ly93d3cuODA5MGcuY24vamlleGkvP3VybD1odHRwczovL3d3dy5pcWl5aS5jb20vdl8xOXJyejJhd2VnLmh0bWw=','ref':form,'time':'1594721051','type':'','other':y.encode(other_l),'ref':form,'ios':''}

在这里插入图片描述

  1. 发现.m3u8文件 在这里插入图片描述
  2. 根据.m3u8文件的路径,输入对应参数,获取.ts文件
  3. 将.ts文件写入一个文件中
  4. 将.ts文件转换为.mp4文件类型

以下是实现代码:iqiyiVodeoDownload.py

import requests
import json
import os
from urllib import request
import re
import base64
import shutil


def downloadsVideoMethod():
    headers = {
        "Referer": "https://www.8090g.cn/jiexi/?url=" + aqy_url,
        "Accept": "text/html,application/xhtml+xml,application/xml;q=0.9,image/webp,image/apng,*/*;q=0.8,application/signed-exchange;v=b3;q=0.9",
        "Accept-Encoding": "gzip, deflate, br",
        "Accept-Language": "zh-CN,zh;q=0.9,en;q=0.8,en-GB;q=0.7,en-US;q=0.6",
        "User-Agent": "Mozilla/5.0 (Windows NT 10.0; Win64; x64) AppleWebKit/537.36 (KHTML, like Gecko) Chrome/83.0.4103.116 Safari/537.36 Edg/83.0.478.61",
        "Sec-Fetch-Dest": "iframe",
        "Sec-Fetch-Mode": "navigate",
        "Sec-Fetch-Site": "cross-site",
        "Upgrade-Insecure-Requests": "1",
        "Connection": "keep-alive",
        "Host": "8090.winzoo.cn"
    }
    target = "http://8090.winzoo.cn/jiexi/?url=" + aqy_url
    # 尽量模仿浏览器访问接口
    req = requests.session().get(url=target, headers=headers, verify=False)
    req.encoding = "utf-8"
    # html中截取 {'url':'https://www.iqiyi.com/v_19rrz2aweg.html',
    # 'referer':'aHR0cHM6Ly93d3cuODA5MGcuY24vamlleGkvP3VybD1odHRwczovL3d3dy5pcWl5aS5jb20vdl8xOXJyejJhd2VnLmh0bWw=',
    # 'ref':form,'time':'1594721051','type':'','other':y.encode(other_l),'ref':form,'ios':''}
    param = re.findall('"api.php",(.+),function\(data\){if\(data.code=="200"\)', req.text)[0]

    referer = param[param.index("'referer':'") + 11:param.index("','ref'")]
    other_href = "https://8090.winzoo.cn/jiexi/?url=" + aqy_url
    other = base64.b64encode(other_href[0: other_href.index('=') + 1].encode())
    data = {
        "url": aqy_url,
        "referer": referer,
        "ref": 0,
        "time": "1594376655",
        "type": "",
        "other": other,
        "ios": ""
    }
    # 获取.m3u8 路径
    video_url = "https://8090.winzoo.cn/jiexi/api.php"
    resp = requests.post(url=video_url, data=data, verify=False)
    print("resp", resp.text)
    # 因为值是字符串,所以这里把字符串转换为字典
    resp_param = json.loads(resp.text)
    file_path = "http:" + resp_param["url"]
    print("file_path: ", file_path)
    save_dir = "G:/ProjectPy/file/"
    fileLoad(file_path=file_path, save_dir=save_dir, file_name=file_name)



def fileLoad(file_path, save_dir, file_name=None):
    """
    通过.m3u8 路径获取.ts文件,且写入一个自定义的ts文件中。最后转换为.mp4文件
    :param file_path: .m3u8文件
    :param save_dir: .mp4文件存储路径
    :param file_name .mp4文件名称
    :return:  包含TS链接的文件
    """
    if file_name is None or file_name == "":
        file_name = file_path.split("/")[-1]

    url_list = file_path.split("/")
    ts_referer = url_list[0] + "//" + url_list[2]
    print(ts_referer)

    ts_save_path = os.path.join(save_dir, "%s.ts" % file_name)
    print("save_path: ", ts_save_path)
    print("视频下载中.....")
    # m3u8下载
    m3u8_list_path = getTsList(file_path)
    for line in m3u8_list_path:
        ts_url = str(line.decode("utf-8")).strip()
        if not ".ts" in ts_url:
            continue
        else:
            writeTs(ts_url, ts_save_path, ts_referer)
        # ts 转mp4
    mp4_save_path = os.path.join(save_dir, "%s.mp4" % file_name)
    shutil.move(ts_save_path, mp4_save_path)
    print("\n Successfully downloaded")


def getTsList(m3u8_path):
    """
    通过.m3u8 路径获取.ts文件
    :param m3u8_path:  .m3u8路径
    :return:
    """
    try:
        return request.urlopen(m3u8_path)
    except Exception as e:
        print("\033[1;31m getTsList error. url is (%s) reason is :\033[0m" % m3u8_path, e)


def writeTs(url, save_path, referer):
    """
    将.ts文件写入save_path中
    :param url: .ts文件
    :param save_path:  自定义文件路径
    :param referer:  referer
    :return: 
    """
    headers = {
        "Referer": referer,
        "User-Agent": "Mozilla/5.0 (Windows NT 10.0; Win64; x64) AppleWebKit/537.36 (KHTML, like Gecko) Chrome/83.0.4103.116 Safari/537.36 Edg/83.0.478.61",
    }
    try:
        resp = requests.get(url, headers=headers)
        with open(save_path, mode="ab") as f:
            f.write(resp.content)
            f.flush()
    except Exception as e:
        print("\033[1;31m getTsList error. url is (%s) reason is :\033[0m" % url, e)


if __name__ == "__main__":
    aqy_url = "https://www.iqiyi.com/v_19rrk1p5ws.html"
    file_name = "宇宙高深处解析"
    downloadsVideoMethod()


还有待处理问题:

  • 有一部分爱奇艺视频,根据该脚本下载不了。可能是该视频不是分片传(.m3u8文件),直接是.mp4, 或者也是其他原因
  • 还有一部分爱奇艺视频,只能爬取一部分,例如:冰川时代4(HDR).mp4。我就只爬取了一部分
  • 还有一个异常,但异常是偶发的。我就忽略了。如果大家有解决方案,欢迎分享哈~
pydev debugger: process 12912 is connecting

Connected to pydev debugger (build 201.6668.115)
Traceback (most recent call last):
  File "G:\Python\Python38\lib\site-packages\urllib3\connectionpool.py", line 670, in urlopen
    httplib_response = self._make_request(
  File "G:\Python\Python38\lib\site-packages\urllib3\connectionpool.py", line 381, in _make_request
    self._validate_conn(conn)
  File "G:\Python\Python38\lib\site-packages\urllib3\connectionpool.py", line 976, in _validate_conn
    conn.connect()
  File "G:\Python\Python38\lib\site-packages\urllib3\connection.py", line 361, in connect
    self.sock = ssl_wrap_socket(
  File "G:\Python\Python38\lib\site-packages\urllib3\util\ssl_.py", line 377, in ssl_wrap_socket
    return context.wrap_socket(sock, server_hostname=server_hostname)
  File "G:\Python\Python38\lib\ssl.py", line 500, in wrap_socket
    return self.sslsocket_class._create(
  File "G:\Python\Python38\lib\ssl.py", line 1040, in _create
    self.do_handshake()
  File "G:\Python\Python38\lib\ssl.py", line 1309, in do_handshake
    self._sslobj.do_handshake()
ConnectionResetError: [WinError 10054] 远程主机强迫关闭了一个现有的连接。

During handling of the above exception, another exception occurred:

Traceback (most recent call last):
  File "G:\Python\Python38\lib\site-packages\requests\adapters.py", line 439, in send
    resp = conn.urlopen(
  File "G:\Python\Python38\lib\site-packages\urllib3\connectionpool.py", line 724, in urlopen
    retries = retries.increment(
  File "G:\Python\Python38\lib\site-packages\urllib3\util\retry.py", line 403, in increment
    raise six.reraise(type(error), error, _stacktrace)
  File "G:\Python\Python38\lib\site-packages\urllib3\packages\six.py", line 734, in reraise
    raise value.with_traceback(tb)
  File "G:\Python\Python38\lib\site-packages\urllib3\connectionpool.py", line 670, in urlopen
    httplib_response = self._make_request(
  File "G:\Python\Python38\lib\site-packages\urllib3\connectionpool.py", line 381, in _make_request
    self._validate_conn(conn)
  File "G:\Python\Python38\lib\site-packages\urllib3\connectionpool.py", line 976, in _validate_conn
    conn.connect()
  File "G:\Python\Python38\lib\site-packages\urllib3\connection.py", line 361, in connect
    self.sock = ssl_wrap_socket(
  File "G:\Python\Python38\lib\site-packages\urllib3\util\ssl_.py", line 377, in ssl_wrap_socket
    return context.wrap_socket(sock, server_hostname=server_hostname)
  File "G:\Python\Python38\lib\ssl.py", line 500, in wrap_socket
    return self.sslsocket_class._create(
  File "G:\Python\Python38\lib\ssl.py", line 1040, in _create
    self.do_handshake()
  File "G:\Python\Python38\lib\ssl.py", line 1309, in do_handshake
    self._sslobj.do_handshake()
urllib3.exceptions.ProtocolError: ('Connection aborted.', ConnectionResetError(10054, '远程主机强迫关闭了一个现有的连接。', None, 10054, None))

During handling of the above exception, another exception occurred:

Traceback (most recent call last):
  File "G:\Python\Python38\lib\site-packages\requests\api.py", line 61, in request
    return session.request(method=method, url=url, **kwargs)
  File "G:\Python\Python38\lib\site-packages\requests\sessions.py", line 530, in request
    resp = self.send(prep, **send_kwargs)
  File "G:\Python\Python38\lib\site-packages\requests\sessions.py", line 643, in send
    r = adapter.send(request, **kwargs)
  File "G:\Python\Python38\lib\site-packages\requests\adapters.py", line 498, in send
    raise ConnectionError(err, request=request)
requests.exceptions.ConnectionError: ('Connection aborted.', ConnectionResetError(10054, '远程主机强迫关闭了一个现有的连接。', None, 10054, None))

Process finished with exit code 1

参考博客: www.cnblogs.com/chen0307/ar…