Flutter渲染机理学习记录

262 阅读4分钟

一. 跨平台历史

本世纪初嵌入式设备井喷式发展,极大的丰富了人类日常生活,但也给开发者带来了多倍工作量,当然最主要的原因还是多倍人力成本降低了老板换车的频率。因此跨平台方案的呼声从未断绝。

1.0 Web容器时代

原生应用内嵌浏览器控件进行 HTML5 页面渲染,并通过JS Bridge(桥),将部分原生系统能力暴露给 HTML5,从而扩展 HTML5 的边界。

评价:

开发效率:★★★★☆

维护成本:★★☆☆☆

方案性能:★☆☆☆☆

1.5 范Web容器时代

裁剪Web标准,保留移动端页面必要标准,同时放弃浏览器控件渲染,采用原生自带引擎渲染,即React Native和Weex。

评价:

开发效率:★★★☆☆

维护成本:★★★★☆

方案性能:★★★☆☆

2.0 自绘引擎时代

即从头到尾重写一套跨平台框架,包括渲染引擎。

评价:

开发效率:★★★☆☆

维护成本:★★☆☆☆

方案性能:★★★★☆

二. Flutter引擎渲染流程

1.Flutter 渲染架构设计

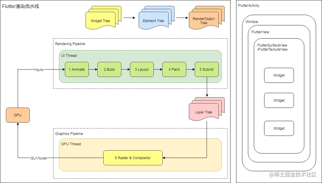
  1. Flutter组件渲染流程可以对照参考HTML的DOM树概念。例如创建工程默认生成的代码,他的代码层级结构可以绘制成这样一颗树(Widget 树),当然在 Flutter 体系结构中,这段代码离真正GPU渲染还有好些步骤。
  2. 由于Widget 是不可变,它的改变就意味着要重建,而重建任务、性能损耗都非常巨大,因此直接拿Widget树做渲染不是一个好的方案。所以有个Elememt树,他通过Widget树生成,持有其对应 Widget 的引用,如果他对应的 Widget 发生改变,它就会被标记为 dirty Element,于是下一次更新视图时根据这个状态只更新被修改的内容,从而提升性能。
  3. Elememt树把元素数据交给RenderObject,然后RenderObject负责具体布局、绘制、生成绘制指令,生成Layer Tree(保存绘制指令)等工作。

  1. Flutter的渲染树层级通常很多,直接交付给渲染引擎进行多图层渲染,可能会出现大量渲染内容的重复绘制,所以还需要先进行一次图层合成,即将所有的图层根据大小、层级、透明度等规则计算出最终的显示效果,将相同的图层归类合并,简化渲染树,提高渲染效率。合并完成后,Flutter 会将几何图层数据交由 Skia 引擎加工成二维图像数据,最终交由 GPU 进行渲染,完成界面的展示。至此引出 Flutter 的第四颗树 layer 树。

  2. 总结: Flutter渲染由UI Thread与GPU Thread相互配合完成。

    1)UI Thread 执行 Dart VM 中的 Dart 代码(包含应用程序和 Flutter 框架代码),主要负责Widget Tree、Element Tree、RenderObject Tree的构建,布局、以及绘制生成绘制指令,生成Layer Tree(保存绘制指令)等工作。

    2)GPU Thread,执行Flutter引擎中图形相关代码(Skia),这个线程通过与GPU通信,获取Layer Tree并执行栅格化以及合成上屏等操作,将Layer Tree显示在屏幕上。

2. Flutter渲染流水线

  1. build 方法调用的时候时机上会触发BuildOwner.buildScope()方法,它有两种机制:

    • widget第一次调用时,例runApp()调用scheduleAttachRootWidget() 方法,同时构建生成Widgets Tree、Element Tree、 RenderObject Tree 三棵树。

    • widget非第一次调用时,树已经生成过,便不会重新构建三棵树,而是只会更新dirty区域的Element。

    当widget刷新时,Flutter 会将该 widget 标记为 dirty。 然后Element描述需要的配置,调用createElement方法创建Element,决定Element是否需要更新。Flutter通过查分算法比对dirty Widget树前后的变化,来决定Element Tree是否改变。手动调用setState()也是同样道理。

    • RenderObject Tree根据Element Tree绘制、测量、绘制节点、布局子节点、处理输入事件。
  2. layout方法是在三棵树生成之后执行,计算各个部分的大小。其具体可分为两个线性过程:从顶部向下传递约束,从底部向上传递布局信息,其过程可用下图表示。

学习链接:

(极客时间)深入理解跨平台方案的历史发展逻辑 time.geekbang.org/column/arti…

(极客时间)Flutter区别于其他方案的关键技术是什么 time.geekbang.org/column/arti…

(知识小集)Flutter 中三棵重要的树(渲染过程、布局约束、应用视图的构建等) mp.weixin.qq.com/s/k4crVFDTE…

(阿里技术)从架构到源码:一文了解Flutter渲染机制 blog.csdn.net/alitech2017…

(孤独狂饮)(双图理解)Flutter 核心原理之 Widget、Element 和 RenderObject www.jianshu.com/p/97fbfdcdf…

(ad6623)Flutter框架分析(三)-- Widget,Element和RenderObject juejin.cn/post/684490…

(Flutter实战) Flutter核心原理 book.flutterchina.club/chapter14/f…