阻塞队列 — PriorityBlockingQueue源码分析

870 阅读16分钟

点赞再看,养成习惯,公众号搜一搜【一角钱技术】关注更多原创技术文章。本文 GitHub org_hejianhui/JavaStudy 已收录,有我的系列文章。

前言

队列.png PriorityBlockingQueue 优先级队列,线程安全(添加、读取都进行了加锁)、无界、读阻塞的队列,底层采用的堆结构实现(二叉树),默认是小根堆,最小的或者最大的元素会一直置顶,每次获取都取最顶端的数据

队列创建

小根堆

PriorityBlockingQueue<Integer> concurrentLinkedQueue = new PriorityBlockingQueue<Integer>();

大根堆

PriorityBlockingQueue<Integer> concurrentLinkedQueue = new PriorityBlockingQueue<Integer>(10, new Comparator<Integer>() {
	@Override
	public int compare(Integer o1, Integer o2) {
		return o2 - o1;
	}
});

应用场景

有任务要执行,可以对任务加一个优先级的权重,这样队列会识别出来,对该任务优先进行出队。

我们来看一个具体例子,例子中定义了一个将要放入“优先阻塞队列”的任务类,并且定义了一个任务工场类和一个任务执行类,在任务工场类中产生了各种不同优先级的任务,将其添加到队列中,在任务执行类中,任务被一个个取出并执行。

package com.niuh.queue.priority;

import java.util.ArrayList;
import java.util.List;
import java.util.Queue;
import java.util.Random;
import java.util.concurrent.ExecutorService;
import java.util.concurrent.Executors;
import java.util.concurrent.PriorityBlockingQueue;
import java.util.concurrent.TimeUnit;

/**
 * <p>
 * PriorityBlockingQueue使用示例
 * </p>
 */
public class PriorityBlockingQueueDemo {

    public static void main(String[] args) throws Exception {
        Random random = new Random(47);
        ExecutorService exec = Executors.newCachedThreadPool();
        PriorityBlockingQueue<Runnable> queue = new PriorityBlockingQueue<>();
        exec.execute(new PrioritizedTaskProducer(queue, exec)); // 这里需要注意,往PriorityBlockingQueue中添加任务和取出任务的
        exec.execute(new PrioritizedTaskConsumer(queue)); // 步骤是同时进行的,因而输出结果并不一定是有序的
    }
}

class PrioritizedTask implements Runnable, Comparable<PrioritizedTask> {
    private Random random = new Random(47);
    private static int counter = 0;
    private final int id = counter++;
    private final int priority;

    protected static List<PrioritizedTask> sequence = new ArrayList<>();

    public PrioritizedTask(int priority) {
        this.priority = priority;
        sequence.add(this);
    }

    @Override
    public int compareTo(PrioritizedTask o) {
        return priority < o.priority ? 1 : (priority > o.priority ? -1 : 0);  // 定义优先级计算方式
    }

    @Override
    public void run() {
        try {
            TimeUnit.MILLISECONDS.sleep(random.nextInt(250));
        } catch (InterruptedException e) {
        }
        System.out.println(this);
    }

    @Override
    public String toString() {
        return String.format("[%1$-3d]", priority) + " Task " + id;
    }

    public String summary() {
        return "(" + id + ": " + priority + ")";
    }

    public static class EndSentinel extends PrioritizedTask {
        private ExecutorService exec;

        public EndSentinel(ExecutorService exec) {
            super(-1);
            this.exec = exec;
        }

        @Override
        public void run() {
            int count = 0;
            for (PrioritizedTask pt : sequence) {
                System.out.print(pt.summary());
                if (++count % 5 == 0) {
                    System.out.println();
                }
            }
            System.out.println();
            System.out.println(this + " Calling shutdownNow()");
            exec.shutdownNow();
        }
    }
}

class PrioritizedTaskProducer implements Runnable {
    private Random random = new Random(47);
    private Queue<Runnable> queue;
    private ExecutorService exec;

    public PrioritizedTaskProducer(Queue<Runnable> queue, ExecutorService exec) {
        this.queue = queue;
        this.exec = exec;
    }

    @Override
    public void run() {
        for (int i = 0; i < 20; i++) {
            queue.add(new PrioritizedTask(random.nextInt(10))); // 往PriorityBlockingQueue中添加随机优先级的任务
            Thread.yield();
        }
        try {
            for (int i = 0; i < 10; i++) {
                TimeUnit.MILLISECONDS.sleep(250);
                queue.add(new PrioritizedTask(10)); // 往PriorityBlockingQueue中添加优先级为10的任务
            }
            for (int i = 0; i < 10; i++) {
                queue.add(new PrioritizedTask(i));// 往PriorityBlockingQueue中添加优先级为1-10的任务
            }
            queue.add(new PrioritizedTask.EndSentinel(exec));
        } catch (InterruptedException e) {
        }
        System.out.println("Finished PrioritizedTaskProducer");
    }
}

class PrioritizedTaskConsumer implements Runnable {
    private PriorityBlockingQueue<Runnable> queue;

    public PrioritizedTaskConsumer(PriorityBlockingQueue<Runnable> queue) {
        this.queue = queue;
    }

    @Override
    public void run() {
        try {
            while (!Thread.interrupted()) {
                queue.take().run(); // 任务的消费者,从PriorityBlockingQueue中取出任务执行
            }
        } catch (InterruptedException e) {
        }
        System.out.println("Finished PrioritizedTaskConsumer");
    }
}

工作原理

PriorityBlockingQueue 是 JDK1.5 的时候出来的一个阻塞队列。但是该队列入队的时候是不会阻塞的,永远会加到队尾。下面我们介绍下它的几个特点:

  • PriorityBlockingQueue 和 ArrayBlockingQueue 一样是基于数组实现的,但后者在初始化时需要指定长度,前者默认长度是 11
  • 该队列可以说是真正的无界队列,它在队列满的时候会进行扩容,而前面说的无界阻塞队列其实都有有界,只是界限太大可以忽略(最大值是 2147483647)
  • 该队列属于权重队列,可以理解为它可以进行排序,但是排序不是从小到大排或从大到小排,是基于数组的堆结构(具体如何排下面会进行分析)
  • 出队方式和前面的也不同,是根据权重来进行出队,和前面所说队列中那种先进先出或者先进后出方式不同。
  • 其存入的元素必须实现Comparator,或者在创建队列的时候自定义Comparator。

注意:

  1. 堆结构实际上是一种完全二叉树。关于二叉树可以查看 《树、二叉树、二叉搜索树的实现和特性》
  2. 堆又分为大顶堆和小顶堆 。大顶堆中第一个元素肯定是所有元素中最大的,小顶堆中第一个元素是所有元素中最小的。关于二叉堆可以查看《堆和二叉堆的实现和特性》

源码分析

定义

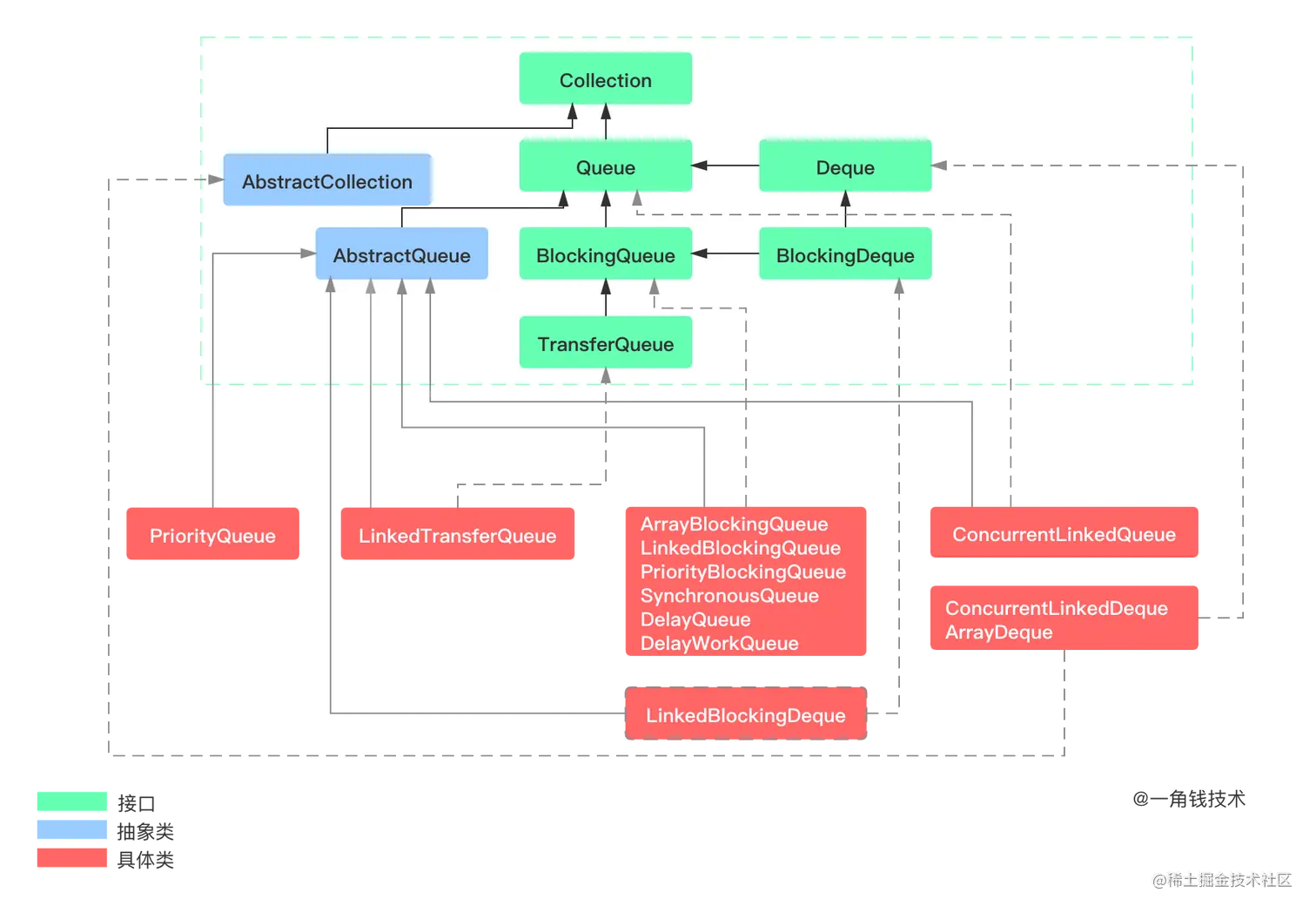
PriorityBlockingQueue的类继承关系如下: 其包含的方法定义如下:

成员属性

从下面的字段我们可以知道,该队列可以排序,使用显示锁来保证操作的原子性,在空队列时,出队线程会堵塞等。

/**
* 默认数组长度
*/
private static final int DEFAULT_INITIAL_CAPACITY = 11;

/**
 * 最大达容量,分配时超出可能会出现 OutOfMemoryError 异常
 */
private static final int MAX_ARRAY_SIZE = Integer.MAX_VALUE - 8;

/**
 * 队列,存储我们的元素
 */
private transient Object[] queue;

/**
 * 队列长度
 */
private transient int size;

/**
 * 比较器,入队进行权重的比较
 */
private transient Comparator<? super E> comparator;

/**
 * 显示锁
 */
private final ReentrantLock lock;

/**
 * 空队列时进行线程阻塞的 Condition 对象
 */
private final Condition notEmpty;

构造函数

/**
* 默认构造,使用长度为 11 的数组,比较器为空
*/
public PriorityBlockingQueue() {
    this(DEFAULT_INITIAL_CAPACITY, null);
}
/**
* 自定义数据长度构造,比较器为空
*/
public PriorityBlockingQueue(int initialCapacity) {
    this(initialCapacity, null);
}
/**
* 自定义数组长度,可以自定义比较器
*/
public PriorityBlockingQueue(int initialCapacity,
                             Comparator<? super E> comparator) {
    if (initialCapacity < 1)
        throw new IllegalArgumentException();
    this.lock = new ReentrantLock();
    this.notEmpty = lock.newCondition();
    this.comparator = comparator;
    this.queue = new Object[initialCapacity];
}
/**
* 构造函数,带有初始内容的队列
*/
public PriorityBlockingQueue(Collection<? extends E> c) {
    this.lock = new ReentrantLock();
    this.notEmpty = lock.newCondition();
    boolean heapify = true; // true if not known to be in heap order
    boolean screen = true;  // true if must screen for nulls
    if (c instanceof SortedSet<?>) {
        SortedSet<? extends E> ss = (SortedSet<? extends E>) c;
        this.comparator = (Comparator<? super E>) ss.comparator();
        heapify = false;
    }
    else if (c instanceof PriorityBlockingQueue<?>) {
        PriorityBlockingQueue<? extends E> pq =
            (PriorityBlockingQueue<? extends E>) c;
        this.comparator = (Comparator<? super E>) pq.comparator();
        screen = false;
        if (pq.getClass() == PriorityBlockingQueue.class) // exact match
            heapify = false;
    }
    Object[] a = c.toArray();
    int n = a.length;
    // If c.toArray incorrectly doesn't return Object[], copy it.
    if (a.getClass() != Object[].class)
        a = Arrays.copyOf(a, n, Object[].class);
    if (screen && (n == 1 || this.comparator != null)) {
        for (int i = 0; i < n; ++i)
            if (a[i] == null)
                throw new NullPointerException();
    }
    this.queue = a;
    this.size = n;
    if (heapify)
        heapify();
}

入队方法

入队方法,下面可以看到 put 方法最终会调用 offer 方法,所以我们只看 offer 方法即可。

offer(E e)

public void put(E e) {
    offer(e); // never need to block
}

public boolean offer(E e) {
    //判断是否为空
    if (e == null)
        throw new NullPointerException();
    //显示锁
    final ReentrantLock lock = this.lock;
    lock.lock();
    //定义临时对象
    int n, cap;
    Object[] array;
    //判断数组是否满了
    while ((n = size) >= (cap = (array = queue).length))
        //数组扩容
        tryGrow(array, cap);
    try {
        //拿到比较器
        Comparator<? super E> cmp = comparator;
        //判断是否有自定义比较器
        if (cmp == null)
            //堆上浮
            siftUpComparable(n, e, array);
        else
            //使用自定义比较器进行堆上浮
            siftUpUsingComparator(n, e, array, cmp);
        //队列长度 +1
        size = n + 1;
        //唤醒休眠的出队线程
        notEmpty.signal();
    } finally {
        //释放锁
        lock.unlock();
    }
    return true;
}

siftUpComparable(int k, T x, Object[] array)

上浮调整比较器方法的实现

private static <T> void siftUpComparable(int k, T x, Object[] array) {
        Comparable<? super T> key = (Comparable<? super T>) x;
        while (k > 0) {
        	//无符号向左移,目的是找到放入位置的父节点
            int parent = (k - 1) >>> 1;
            //拿到父节点的值
            Object e = array[parent];
            //比较是否大于该元素,不大于就没比较交换
            if (key.compareTo((T) e) >= 0)
                break;
            //以下都是元素位置交换
            array[k] = e;
            k = parent;
        }
        array[k] = key;
    }

根据上面的代码,可以看出这是完全二叉树在进行上浮调整。调整入队的元素,找出最小的,将元素排列有序化。简单理解就是:父节点元素值一定要比它的子节点得小,如果父节点大于子节点了,那就两者位置进行交换。

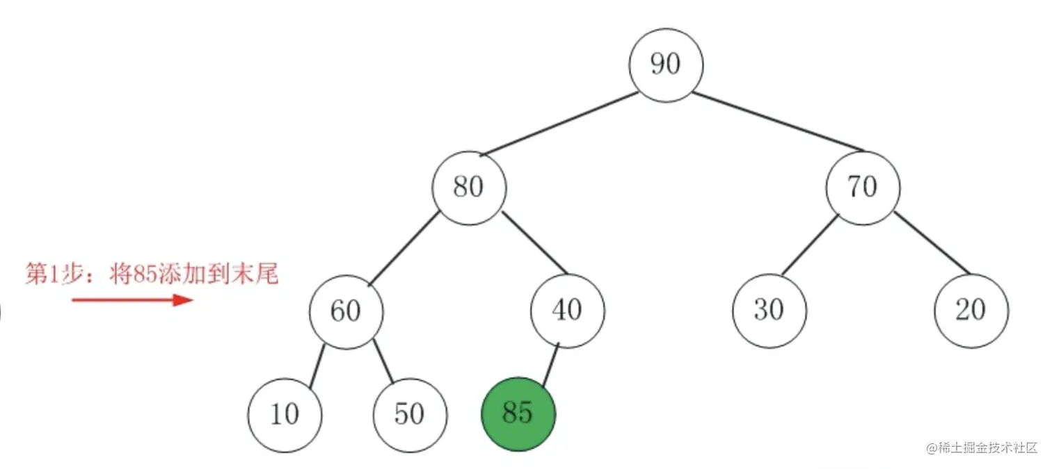
入队图解

例子:85 添加到二叉堆中(大顶堆)

package com.niuh.queue.priority;

import java.util.Comparator;
import java.util.concurrent.PriorityBlockingQueue;

/**
 * <p>
 * PriorityBlockingQueue 简单演示 demo
 * </p>
 */
public class TestPriorityBlockingQueue {

    public static void main(String[] args) throws InterruptedException {
        // 大顶堆
        PriorityBlockingQueue<Integer> concurrentLinkedQueue = new PriorityBlockingQueue<Integer>(10, new Comparator<Integer>() {
            @Override
            public int compare(Integer o1, Integer o2) {
                return o2 - o1;
            }
        });

        concurrentLinkedQueue.offer(90);
        concurrentLinkedQueue.offer(80);
        concurrentLinkedQueue.offer(70);
        concurrentLinkedQueue.offer(60);
        concurrentLinkedQueue.offer(40);
        concurrentLinkedQueue.offer(30);
        concurrentLinkedQueue.offer(20);
        concurrentLinkedQueue.offer(10);
        concurrentLinkedQueue.offer(50);
        concurrentLinkedQueue.offer(85);
        //输出元素排列
        concurrentLinkedQueue.stream().forEach(e-> System.out.print(e+"  "));
        //取出元素
        Integer take = concurrentLinkedQueue.take();
        System.out.println();
        concurrentLinkedQueue.stream().forEach(e-> System.out.print(e+"  "));
    }
}

操作的细节分为两步:

  • 第一步:首先把新元素插入到堆的尾部再说;(新的元素可能是特别大或者特别小,那么要做的一件事情就是重新维护一下堆的所有元素,把新元素挪到这个堆的相应的位置)
  • 第二步:依次向上调整整个堆的结构,就叫 HeapifyUp

85 按照上面讲的先插入到堆的尾部,也就是一维数组的尾部,一维数组的尾部的话就上图的位置,因为这是一个完全二叉树,所以它的尾部就是50后面这个结点。插进来之后这个时候就破坏了堆,它的每一个结点都要大于它的儿子的这种属性了,接下来要做的事情就是要把 85 依次地向上浮动,怎么浮动?就是 85 大于它的父亲结点,那么就和父亲结点进行交换,直到走到根如果大于根的话,就和根也进行交换。

85 再继续往前走之后,它要和 80 再进行比较,同理可得:也就是说这个结点每次和它的父亲比,如果它大于它的父亲的话就交换,直到它不再大于它的父亲。

出队方法

入队列的方法说完后,我们来说说出队列的方法。PriorityBlockingQueue提供了多种出队操作的实现来满足不同情况下的需求,如下:

  • E take();
  • E poll();
  • E poll(long timeout, TimeUnit unit);
  • E peek()

poll 和 peek 与上面类似,这里不做说明

take()

出队方法,该方法会阻塞

public E take() throws InterruptedException {
	//显示锁
    final ReentrantLock lock = this.lock;
    //可中断锁
    lock.lockInterruptibly();
    //结果接收对象
    E result;
    try {
    	//判断队列是否为空
        while ( (result = dequeue()) == null)
        	//线程阻塞
            notEmpty.await();
    } finally {
        lock.unlock();
    }
    return result;
}

dequeue()

我们再来看看具体出队方法的实现,dequeue方法

 private E dequeue() {
	//长度减少 1
    int n = size - 1;
    //判断队列中是否有元素
    if (n < 0)
        return null;
    else {
    	//队列对象
        Object[] array = queue;
        //取出第一个元素
        E result = (E) array[0];
        //拿出最后一个元素
        E x = (E) array[n];
        //置空
        array[n] = null;
        Comparator<? super E> cmp = comparator;
        if (cmp == null)
        	//下沉调整
            siftDownComparable(0, x, array, n);
        else
            siftDownUsingComparator(0, x, array, n, cmp);
       	//成功则减少队列中的元素数量
        size = n;
        return result;
    }
}

总体就是找到父节点与两个子节点中最小的一个节点,然后进行交换位置,不断重复,由上而下的交换。

siftDownComparable(int k, T x, Object[] array, int n)

再来看看下沉比较器方法的实现

private static <T> void siftDownComparable(int k, T x, Object[] array,
                                               int n) {
    //判断队列长度
    if (n > 0) {
        Comparable<? super T> key = (Comparable<? super T>)x;
        //找到队列最后一个元素的父节点的索引。
        int half = n >>> 1;           // loop while a non-leaf
        while (k < half) {
        	//拿到 k 节点下的左子节点
            int child = (k << 1) + 1; // assume left child is least
            //取得子节点对应的值
            Object c = array[child];
            //取得 k 右子节点的索引
            int right = child + 1;
            //比较右节点的索引是否小于队列长度和左右子节点的值进行比较
            if (right < n &&
                ((Comparable<? super T>) c).compareTo((T) array[right]) > 0)
                c = array[child = right];
            //比较父节点值是否大于子节点
            if (key.compareTo((T) c) <= 0)
                break;
            //下面都是元素替换
            array[k] = c;
            k = child;
        }
        array[k] = key;
    }
}

出队图解

  1. 将堆尾元素替换到顶部(即堆顶被替代删除掉)
  2. 依次从根部向下调整整个堆的结构(一直到堆尾即可) HeapifyDown

例子:90 从二叉堆中删除(大顶堆)

完整代码

public class PriorityBlockingQueue<E> extends AbstractQueue<E>
    implements BlockingQueue<E>, java.io.Serializable {
    private static final long serialVersionUID = 5595510919245408276L;

 

    /**
     * 默认数组长度 11
     */
    private static final int DEFAULT_INITIAL_CAPACITY = 11;

    /**
     * 最大达容量,分配时超出可能会出现 OutOfMemoryError 异常
     */
    private static final int MAX_ARRAY_SIZE = Integer.MAX_VALUE - 8;

    /**
     * 队列,存储我们的元素
     */
    private transient Object[] queue;

    /**
     * 队列长度
     */
    private transient int size;

    /**
     * 比较器,入队进行权重的比较
     */
    private transient Comparator<? super E> comparator;

    /**
     * 显示锁
     */
    private final ReentrantLock lock;

    /**
     * 空队列时进行线程阻塞的 Condition 对象
     */
    private final Condition notEmpty;

    /**
     * Spinlock for allocation, acquired via CAS.
     */
    private transient volatile int allocationSpinLock;

    /**
     * A plain PriorityQueue used only for serialization,
     * to maintain compatibility with previous versions
     * of this class. Non-null only during serialization/deserialization.
     */
    private PriorityQueue<E> q;

    /**
     * 默认构造,使用长度为 11 的数组,比较器为空
     */
    public PriorityBlockingQueue() {
        this(DEFAULT_INITIAL_CAPACITY, null);
    }

    /**
     * 自定义数据长度构造,比较器为空
     */
    public PriorityBlockingQueue(int initialCapacity) {
        this(initialCapacity, null);
    }

    /**
     * 自定义数组长度,可以自定义比较器
     */
    public PriorityBlockingQueue(int initialCapacity,
                                 Comparator<? super E> comparator) {
        if (initialCapacity < 1)
            throw new IllegalArgumentException();
        this.lock = new ReentrantLock();
        this.notEmpty = lock.newCondition();
        this.comparator = comparator;
        this.queue = new Object[initialCapacity];
    }

    /**
     * 构造函数,带有初始内容的队列
     */
    public PriorityBlockingQueue(Collection<? extends E> c) {
        this.lock = new ReentrantLock();
        this.notEmpty = lock.newCondition();
        boolean heapify = true; // true if not known to be in heap order
        boolean screen = true;  // true if must screen for nulls
        if (c instanceof SortedSet<?>) {
            SortedSet<? extends E> ss = (SortedSet<? extends E>) c;
            this.comparator = (Comparator<? super E>) ss.comparator();
            heapify = false;
        }
        else if (c instanceof PriorityBlockingQueue<?>) {
            PriorityBlockingQueue<? extends E> pq =
                (PriorityBlockingQueue<? extends E>) c;
            this.comparator = (Comparator<? super E>) pq.comparator();
            screen = false;
            if (pq.getClass() == PriorityBlockingQueue.class) // exact match
                heapify = false;
        }
        Object[] a = c.toArray();
        int n = a.length;
        // If c.toArray incorrectly doesn't return Object[], copy it.
        if (a.getClass() != Object[].class)
            a = Arrays.copyOf(a, n, Object[].class);
        if (screen && (n == 1 || this.comparator != null)) {
            for (int i = 0; i < n; ++i)
                if (a[i] == null)
                    throw new NullPointerException();
        }
        this.queue = a;
        this.size = n;
        if (heapify)
            heapify();
    }

    /**
     * Tries to grow array to accommodate at least one more element
     * (but normally expand by about 50%), giving up (allowing retry)
     * on contention (which we expect to be rare). Call only while
     * holding lock.
     *
     * @param array the heap array
     * @param oldCap the length of the array
     */
    private void tryGrow(Object[] array, int oldCap) {
        lock.unlock(); // must release and then re-acquire main lock
        Object[] newArray = null;
        if (allocationSpinLock == 0 &&
            UNSAFE.compareAndSwapInt(this, allocationSpinLockOffset,
                                     0, 1)) {
            try {
                int newCap = oldCap + ((oldCap < 64) ?
                                       (oldCap + 2) : // grow faster if small
                                       (oldCap >> 1));
                if (newCap - MAX_ARRAY_SIZE > 0) {    // possible overflow
                    int minCap = oldCap + 1;
                    if (minCap < 0 || minCap > MAX_ARRAY_SIZE)
                        throw new OutOfMemoryError();
                    newCap = MAX_ARRAY_SIZE;
                }
                if (newCap > oldCap && queue == array)
                    newArray = new Object[newCap];
            } finally {
                allocationSpinLock = 0;
            }
        }
        if (newArray == null) // back off if another thread is allocating
            Thread.yield();
        lock.lock();
        if (newArray != null && queue == array) {
            queue = newArray;
            System.arraycopy(array, 0, newArray, 0, oldCap);
        }
    }

    /**
     * Mechanics for poll().  Call only while holding lock.
     */
    private E dequeue() {
    	//长度减少 1
        int n = size - 1;
        //判断队列中是否有元素
        if (n < 0)
            return null;
        else {
        	//队列对象
            Object[] array = queue;
            //取出第一个元素
            E result = (E) array[0];
            //拿出最后一个元素
            E x = (E) array[n];
            //置空
            array[n] = null;
            Comparator<? super E> cmp = comparator;
            if (cmp == null)
            	//下沉调整
                siftDownComparable(0, x, array, n);
            else
                siftDownUsingComparator(0, x, array, n, cmp);
            //成功则减少队列中的元素数量
            size = n;
            return result;
        }
    }

    /**
     * Inserts item x at position k, maintaining heap invariant by
     * promoting x up the tree until it is greater than or equal to
     * its parent, or is the root.
     *
     * To simplify and speed up coercions and comparisons. the
     * Comparable and Comparator versions are separated into different
     * methods that are otherwise identical. (Similarly for siftDown.)
     * These methods are static, with heap state as arguments, to
     * simplify use in light of possible comparator exceptions.
     *
     * @param k the position to fill
     * @param x the item to insert
     * @param array the heap array
     */
    private static <T> void siftUpComparable(int k, T x, Object[] array) {
        Comparable<? super T> key = (Comparable<? super T>) x;
        while (k > 0) {
        	//无符号向左移,目的是找到放入位置的父节点
            int parent = (k - 1) >>> 1;
            //拿到父节点的值
            Object e = array[parent];
            //比较是否大于该元素,不大于就没比较交换
            if (key.compareTo((T) e) >= 0)
                break;
            //以下都是元素位置交换
            array[k] = e;
            k = parent;
        }
        array[k] = key;
    }

    private static <T> void siftUpUsingComparator(int k, T x, Object[] array,
                                       Comparator<? super T> cmp) {
        while (k > 0) {
            int parent = (k - 1) >>> 1;
            Object e = array[parent];
            if (cmp.compare(x, (T) e) >= 0)
                break;
            array[k] = e;
            k = parent;
        }
        array[k] = x;
    }

    /**
     * Inserts item x at position k, maintaining heap invariant by
     * demoting x down the tree repeatedly until it is less than or
     * equal to its children or is a leaf.
     *
     * @param k the position to fill
     * @param x the item to insert
     * @param array the heap array
     * @param n heap size
     */
    private static <T> void siftDownComparable(int k, T x, Object[] array,
                                               int n) {
        //判断队列长度
        if (n > 0) {
            Comparable<? super T> key = (Comparable<? super T>)x;
            //找到队列最后一个元素的父节点的索引。
            int half = n >>> 1;           // loop while a non-leaf
            while (k < half) {
            	//拿到 k 节点下的左子节点
                int child = (k << 1) + 1; // assume left child is least
                //取得子节点对应的值
                Object c = array[child];
                //取得 k 右子节点的索引
                int right = child + 1;
                //比较右节点的索引是否小于队列长度和左右子节点的值进行比较
                if (right < n &&
                    ((Comparable<? super T>) c).compareTo((T) array[right]) > 0)
                    c = array[child = right];
                //比较父节点值是否大于子节点
                if (key.compareTo((T) c) <= 0)
                    break;
                //下面都是元素替换
                array[k] = c;
                k = child;
            }
            array[k] = key;
        }
    }

    private static <T> void siftDownUsingComparator(int k, T x, Object[] array,
                                                    int n,
                                                    Comparator<? super T> cmp) {
        if (n > 0) {
            int half = n >>> 1;
            while (k < half) {
                int child = (k << 1) + 1;
                Object c = array[child];
                int right = child + 1;
                if (right < n && cmp.compare((T) c, (T) array[right]) > 0)
                    c = array[child = right];
                if (cmp.compare(x, (T) c) <= 0)
                    break;
                array[k] = c;
                k = child;
            }
            array[k] = x;
        }
    }

    /**
     * Establishes the heap invariant (described above) in the entire tree,
     * assuming nothing about the order of the elements prior to the call.
     */
    private void heapify() {
        Object[] array = queue;
        int n = size;
        int half = (n >>> 1) - 1;
        Comparator<? super E> cmp = comparator;
        if (cmp == null) {
            for (int i = half; i >= 0; i--)
                siftDownComparable(i, (E) array[i], array, n);
        }
        else {
            for (int i = half; i >= 0; i--)
                siftDownUsingComparator(i, (E) array[i], array, n, cmp);
        }
    }

    /**
     * Inserts the specified element into this priority queue.
     *
     * @param e the element to add
     * @return {@code true} (as specified by {@link Collection#add})
     * @throws ClassCastException if the specified element cannot be compared
     *         with elements currently in the priority queue according to the
     *         priority queue's ordering
     * @throws NullPointerException if the specified element is null
     */
    public boolean add(E e) {
        return offer(e);
    }

    /**
     * Inserts the specified element into this priority queue.
     * As the queue is unbounded, this method will never return {@code false}.
     *
     * @param e the element to add
     * @return {@code true} (as specified by {@link Queue#offer})
     * @throws ClassCastException if the specified element cannot be compared
     *         with elements currently in the priority queue according to the
     *         priority queue's ordering
     * @throws NullPointerException if the specified element is null
     */
    public boolean offer(E e) {
    	//判断是否为空
        if (e == null)
            throw new NullPointerException();
        //显示锁
        final ReentrantLock lock = this.lock;
        lock.lock();
        //定义临时对象
        int n, cap;
        Object[] array;
        //判断数组是否满了
        while ((n = size) >= (cap = (array = queue).length))
        	//数组扩容
            tryGrow(array, cap);
        try {
        	//拿到比较器
            Comparator<? super E> cmp = comparator;
            //判断是否有自定义比较器
            if (cmp == null)
            	//堆上浮
                siftUpComparable(n, e, array);
            else
            	//使用自定义比较器进行堆上浮
                siftUpUsingComparator(n, e, array, cmp);
            //队列长度 +1
            size = n + 1;
            //唤醒休眠的出队线程
            notEmpty.signal();
        } finally {
        	//释放锁
            lock.unlock();
        }
        return true;
    }

    /**
     * Inserts the specified element into this priority queue.
     * As the queue is unbounded, this method will never block.
     *
     * @param e the element to add
     * @throws ClassCastException if the specified element cannot be compared
     *         with elements currently in the priority queue according to the
     *         priority queue's ordering
     * @throws NullPointerException if the specified element is null
     */
    public void put(E e) {
        offer(e); // never need to block
    }

    /**
     * Inserts the specified element into this priority queue.
     * As the queue is unbounded, this method will never block or
     * return {@code false}.
     *
     * @param e the element to add
     * @param timeout This parameter is ignored as the method never blocks
     * @param unit This parameter is ignored as the method never blocks
     * @return {@code true} (as specified by
     *  {@link BlockingQueue#offer(Object,long,TimeUnit) BlockingQueue.offer})
     * @throws ClassCastException if the specified element cannot be compared
     *         with elements currently in the priority queue according to the
     *         priority queue's ordering
     * @throws NullPointerException if the specified element is null
     */
    public boolean offer(E e, long timeout, TimeUnit unit) {
        return offer(e); // never need to block
    }

    public E poll() {
        final ReentrantLock lock = this.lock;
        lock.lock();
        try {
            return dequeue();
        } finally {
            lock.unlock();
        }
    }

    public E take() throws InterruptedException {
    	//显示锁
        final ReentrantLock lock = this.lock;
        //可中断锁
        lock.lockInterruptibly();
        //结果接收对象
        E result;
        try {
        	//判断队列是否为空
            while ( (result = dequeue()) == null)
            	//线程阻塞	
                notEmpty.await();
        } finally {
            lock.unlock();
        }
        return result;
    }

    public E poll(long timeout, TimeUnit unit) throws InterruptedException {
        long nanos = unit.toNanos(timeout);
        final ReentrantLock lock = this.lock;
        lock.lockInterruptibly();
        E result;
        try {
            while ( (result = dequeue()) == null && nanos > 0)
                nanos = notEmpty.awaitNanos(nanos);
        } finally {
            lock.unlock();
        }
        return result;
    }

    public E peek() {
        final ReentrantLock lock = this.lock;
        lock.lock();
        try {
            return (size == 0) ? null : (E) queue[0];
        } finally {
            lock.unlock();
        }
    }

    /**
     * Returns the comparator used to order the elements in this queue,
     * or {@code null} if this queue uses the {@linkplain Comparable
     * natural ordering} of its elements.
     *
     * @return the comparator used to order the elements in this queue,
     *         or {@code null} if this queue uses the natural
     *         ordering of its elements
     */
    public Comparator<? super E> comparator() {
        return comparator;
    }

    public int size() {
        final ReentrantLock lock = this.lock;
        lock.lock();
        try {
            return size;
        } finally {
            lock.unlock();
        }
    }

    /**
     * Always returns {@code Integer.MAX_VALUE} because
     * a {@code PriorityBlockingQueue} is not capacity constrained.
     * @return {@code Integer.MAX_VALUE} always
     */
    public int remainingCapacity() {
        return Integer.MAX_VALUE;
    }

    private int indexOf(Object o) {
        if (o != null) {
            Object[] array = queue;
            int n = size;
            for (int i = 0; i < n; i++)
                if (o.equals(array[i]))
                    return i;
        }
        return -1;
    }

    /**
     * Removes the ith element from queue.
     */
    private void removeAt(int i) {
        Object[] array = queue;
        int n = size - 1;
        if (n == i) // removed last element
            array[i] = null;
        else {
            E moved = (E) array[n];
            array[n] = null;
            Comparator<? super E> cmp = comparator;
            if (cmp == null)
                siftDownComparable(i, moved, array, n);
            else
                siftDownUsingComparator(i, moved, array, n, cmp);
            if (array[i] == moved) {
                if (cmp == null)
                    siftUpComparable(i, moved, array);
                else
                    siftUpUsingComparator(i, moved, array, cmp);
            }
        }
        size = n;
    }

    /**
     * Removes a single instance of the specified element from this queue,
     * if it is present.  More formally, removes an element {@code e} such
     * that {@code o.equals(e)}, if this queue contains one or more such
     * elements.  Returns {@code true} if and only if this queue contained
     * the specified element (or equivalently, if this queue changed as a
     * result of the call).
     *
     * @param o element to be removed from this queue, if present
     * @return {@code true} if this queue changed as a result of the call
     */
    public boolean remove(Object o) {
        final ReentrantLock lock = this.lock;
        lock.lock();
        try {
            int i = indexOf(o);
            if (i == -1)
                return false;
            removeAt(i);
            return true;
        } finally {
            lock.unlock();
        }
    }

    /**
     * Identity-based version for use in Itr.remove
     */
    void removeEQ(Object o) {
        final ReentrantLock lock = this.lock;
        lock.lock();
        try {
            Object[] array = queue;
            for (int i = 0, n = size; i < n; i++) {
                if (o == array[i]) {
                    removeAt(i);
                    break;
                }
            }
        } finally {
            lock.unlock();
        }
    }

    /**
     * Returns {@code true} if this queue contains the specified element.
     * More formally, returns {@code true} if and only if this queue contains
     * at least one element {@code e} such that {@code o.equals(e)}.
     *
     * @param o object to be checked for containment in this queue
     * @return {@code true} if this queue contains the specified element
     */
    public boolean contains(Object o) {
        final ReentrantLock lock = this.lock;
        lock.lock();
        try {
            return indexOf(o) != -1;
        } finally {
            lock.unlock();
        }
    }

    /**
     * Returns an array containing all of the elements in this queue.
     * The returned array elements are in no particular order.
     *
     * <p>The returned array will be "safe" in that no references to it are
     * maintained by this queue.  (In other words, this method must allocate
     * a new array).  The caller is thus free to modify the returned array.
     *
     * <p>This method acts as bridge between array-based and collection-based
     * APIs.
     *
     * @return an array containing all of the elements in this queue
     */
    public Object[] toArray() {
        final ReentrantLock lock = this.lock;
        lock.lock();
        try {
            return Arrays.copyOf(queue, size);
        } finally {
            lock.unlock();
        }
    }

    public String toString() {
        final ReentrantLock lock = this.lock;
        lock.lock();
        try {
            int n = size;
            if (n == 0)
                return "[]";
            StringBuilder sb = new StringBuilder();
            sb.append('[');
            for (int i = 0; i < n; ++i) {
                Object e = queue[i];
                sb.append(e == this ? "(this Collection)" : e);
                if (i != n - 1)
                    sb.append(',').append(' ');
            }
            return sb.append(']').toString();
        } finally {
            lock.unlock();
        }
    }

    /**
     * @throws UnsupportedOperationException {@inheritDoc}
     * @throws ClassCastException            {@inheritDoc}
     * @throws NullPointerException          {@inheritDoc}
     * @throws IllegalArgumentException      {@inheritDoc}
     */
    public int drainTo(Collection<? super E> c) {
        return drainTo(c, Integer.MAX_VALUE);
    }

    /**
     * @throws UnsupportedOperationException {@inheritDoc}
     * @throws ClassCastException            {@inheritDoc}
     * @throws NullPointerException          {@inheritDoc}
     * @throws IllegalArgumentException      {@inheritDoc}
     */
    public int drainTo(Collection<? super E> c, int maxElements) {
        if (c == null)
            throw new NullPointerException();
        if (c == this)
            throw new IllegalArgumentException();
        if (maxElements <= 0)
            return 0;
        final ReentrantLock lock = this.lock;
        lock.lock();
        try {
            int n = Math.min(size, maxElements);
            for (int i = 0; i < n; i++) {
                c.add((E) queue[0]); // In this order, in case add() throws.
                dequeue();
            }
            return n;
        } finally {
            lock.unlock();
        }
    }

    /**
     * Atomically removes all of the elements from this queue.
     * The queue will be empty after this call returns.
     */
    public void clear() {
        final ReentrantLock lock = this.lock;
        lock.lock();
        try {
            Object[] array = queue;
            int n = size;
            size = 0;
            for (int i = 0; i < n; i++)
                array[i] = null;
        } finally {
            lock.unlock();
        }
    }

    /**
     * Returns an array containing all of the elements in this queue; the
     * runtime type of the returned array is that of the specified array.
     * The returned array elements are in no particular order.
     * If the queue fits in the specified array, it is returned therein.
     * Otherwise, a new array is allocated with the runtime type of the
     * specified array and the size of this queue.
     *
     * <p>If this queue fits in the specified array with room to spare
     * (i.e., the array has more elements than this queue), the element in
     * the array immediately following the end of the queue is set to
     * {@code null}.
     *
     * <p>Like the {@link #toArray()} method, this method acts as bridge between
     * array-based and collection-based APIs.  Further, this method allows
     * precise control over the runtime type of the output array, and may,
     * under certain circumstances, be used to save allocation costs.
     *
     * <p>Suppose {@code x} is a queue known to contain only strings.
     * The following code can be used to dump the queue into a newly
     * allocated array of {@code String}:
     *
     *  <pre> {@code String[] y = x.toArray(new String[0]);}</pre>
     *
     * Note that {@code toArray(new Object[0])} is identical in function to
     * {@code toArray()}.
     *
     * @param a the array into which the elements of the queue are to
     *          be stored, if it is big enough; otherwise, a new array of the
     *          same runtime type is allocated for this purpose
     * @return an array containing all of the elements in this queue
     * @throws ArrayStoreException if the runtime type of the specified array
     *         is not a supertype of the runtime type of every element in
     *         this queue
     * @throws NullPointerException if the specified array is null
     */
    public <T> T[] toArray(T[] a) {
        final ReentrantLock lock = this.lock;
        lock.lock();
        try {
            int n = size;
            if (a.length < n)
                // Make a new array of a's runtime type, but my contents:
                return (T[]) Arrays.copyOf(queue, size, a.getClass());
            System.arraycopy(queue, 0, a, 0, n);
            if (a.length > n)
                a[n] = null;
            return a;
        } finally {
            lock.unlock();
        }
    }

    /**
     * Returns an iterator over the elements in this queue. The
     * iterator does not return the elements in any particular order.
     *
     * <p>The returned iterator is
     * <a href="package-summary.html#Weakly"><i>weakly consistent</i></a>.
     *
     * @return an iterator over the elements in this queue
     */
    public Iterator<E> iterator() {
        return new Itr(toArray());
    }

    /**
     * Snapshot iterator that works off copy of underlying q array.
     */
    final class Itr implements Iterator<E> {
        final Object[] array; // Array of all elements
        int cursor;           // index of next element to return
        int lastRet;          // index of last element, or -1 if no such

        Itr(Object[] array) {
            lastRet = -1;
            this.array = array;
        }

        public boolean hasNext() {
            return cursor < array.length;
        }

        public E next() {
            if (cursor >= array.length)
                throw new NoSuchElementException();
            lastRet = cursor;
            return (E)array[cursor++];
        }

        public void remove() {
            if (lastRet < 0)
                throw new IllegalStateException();
            removeEQ(array[lastRet]);
            lastRet = -1;
        }
    }

    /**
     * Saves this queue to a stream (that is, serializes it).
     *
     * For compatibility with previous version of this class, elements
     * are first copied to a java.util.PriorityQueue, which is then
     * serialized.
     *
     * @param s the stream
     * @throws java.io.IOException if an I/O error occurs
     */
    private void writeObject(java.io.ObjectOutputStream s)
        throws java.io.IOException {
        lock.lock();
        try {
            // avoid zero capacity argument
            q = new PriorityQueue<E>(Math.max(size, 1), comparator);
            q.addAll(this);
            s.defaultWriteObject();
        } finally {
            q = null;
            lock.unlock();
        }
    }

    /**
     * Reconstitutes this queue from a stream (that is, deserializes it).
     * @param s the stream
     * @throws ClassNotFoundException if the class of a serialized object
     *         could not be found
     * @throws java.io.IOException if an I/O error occurs
     */
    private void readObject(java.io.ObjectInputStream s)
        throws java.io.IOException, ClassNotFoundException {
        try {
            s.defaultReadObject();
            int sz = q.size();
            SharedSecrets.getJavaOISAccess().checkArray(s, Object[].class, sz);
            this.queue = new Object[sz];
            comparator = q.comparator();
            addAll(q);
        } finally {
            q = null;
        }
    }

    // Similar to Collections.ArraySnapshotSpliterator but avoids
    // commitment to toArray until needed
    static final class PBQSpliterator<E> implements Spliterator<E> {
        final PriorityBlockingQueue<E> queue;
        Object[] array;
        int index;
        int fence;

        PBQSpliterator(PriorityBlockingQueue<E> queue, Object[] array,
                       int index, int fence) {
            this.queue = queue;
            this.array = array;
            this.index = index;
            this.fence = fence;
        }

        final int getFence() {
            int hi;
            if ((hi = fence) < 0)
                hi = fence = (array = queue.toArray()).length;
            return hi;
        }

        public Spliterator<E> trySplit() {
            int hi = getFence(), lo = index, mid = (lo + hi) >>> 1;
            return (lo >= mid) ? null :
                new PBQSpliterator<E>(queue, array, lo, index = mid);
        }

        @SuppressWarnings("unchecked")
        public void forEachRemaining(Consumer<? super E> action) {
            Object[] a; int i, hi; // hoist accesses and checks from loop
            if (action == null)
                throw new NullPointerException();
            if ((a = array) == null)
                fence = (a = queue.toArray()).length;
            if ((hi = fence) <= a.length &&
                (i = index) >= 0 && i < (index = hi)) {
                do { action.accept((E)a[i]); } while (++i < hi);
            }
        }

        public boolean tryAdvance(Consumer<? super E> action) {
            if (action == null)
                throw new NullPointerException();
            if (getFence() > index && index >= 0) {
                @SuppressWarnings("unchecked") E e = (E) array[index++];
                action.accept(e);
                return true;
            }
            return false;
        }

        public long estimateSize() { return (long)(getFence() - index); }

        public int characteristics() {
            return Spliterator.NONNULL | Spliterator.SIZED | Spliterator.SUBSIZED;
        }
    }

    /**
     * Returns a {@link Spliterator} over the elements in this queue.
     *
     * <p>The returned spliterator is
     * <a href="package-summary.html#Weakly"><i>weakly consistent</i></a>.
     *
     * <p>The {@code Spliterator} reports {@link Spliterator#SIZED} and
     * {@link Spliterator#NONNULL}.
     *
     * @implNote
     * The {@code Spliterator} additionally reports {@link Spliterator#SUBSIZED}.
     *
     * @return a {@code Spliterator} over the elements in this queue
     * @since 1.8
     */
    public Spliterator<E> spliterator() {
        return new PBQSpliterator<E>(this, null, 0, -1);
    }

    // Unsafe mechanics
    private static final sun.misc.Unsafe UNSAFE;
    private static final long allocationSpinLockOffset;
    static {
        try {
            UNSAFE = sun.misc.Unsafe.getUnsafe();
            Class<?> k = PriorityBlockingQueue.class;
            allocationSpinLockOffset = UNSAFE.objectFieldOffset
                (k.getDeclaredField("allocationSpinLock"));
        } catch (Exception e) {
            throw new Error(e);
        }
    }
}

总结

PriorityBlockingQueue 真的是个神奇的队列,可以实现优先出队。最特别的是它只有一个锁,入队操作永远成功,而出队只有在空队列的时候才会进行线程阻塞。可以说有一定的应用场景吧,比如:有任务要执行,可以对任务加一个优先级的权重,这样队列会识别出来,对该任务优先进行出队。

PS:以上代码提交在 Githubgithub.com/Niuh-Study/…

文章持续更新,可以公众号搜一搜「 一角钱技术 」第一时间阅读, 本文 GitHub org_hejianhui/JavaStudy 已经收录,欢迎 Star。