一文秒懂!Python中的变量和基础数据类型的操作

406 阅读2分钟

什么是变量?

小时候我们学习方程的时候,比如y = x * x, 其中x就是变量。

而在程序中,变量不仅仅是数字,也可能是任意字符。

a = "中国"  # a是变量,存储的值为字符串中国。
b = 123  # b是变量,存储的值为整数123

如上所示, 等号“=” 为赋值的意思,可以把任意数据类型赋值给变量。把字符串”中国“赋值给了变量a, 把整数123赋值给了变量b。

变量可多次进行赋值

Example:

a = "abc"
b = a

意思就是,“abc"赋值给了a,然后又把变量a 的值赋值给了b。此时a和b的值都是abc。

变量的命名

无规矩不成方圆,为了避免错误或者让代码更容易的去理解和阅读,变量的命名也必须遵守一些规则。

  • 变量名只能包含大小写字母,数字,下划线。可以以字母和下划线开头,但是不能以数字开头。例如,变量名可以为student_1, 但是不能命名为1_student。
  • 不能用Python中的关键字作为变量名。常见的关键字有:print、and、def、continue、break、with等...
  • 变量的命名需要注重易读,多个单次可以用下划线(_) 进行拼接,或者采用驼峰式写法。如:student_name, studentName,teacher_name,teacherName。

骆峰式命名法就是当变量名或函式名是由一个或多个单字连结在一起,而构成的唯一识别字时**,第一个单词以小写字母开始;第二个单*词*的首字母大写或每一个单*词*的首字母都采用大写字母,**例如:myFirstName、myLastName,这样的变量名看上去就像骆驼峰一样此起彼伏,故得名。

基本数据类型

在Python中有基本数据类型有

  • Number(数字)
  • String(字符串)
  • List(列表)
  • Tuple(元组)
  • Set(集合)
  • Dictionary(字典)

基本数据类型又分为可变数据类型不可变数据类型

  • 可变数据类型:List(列表)、Set(集合)、Dictionary(字典)
  • 不可变数据类型:Number(数字)、String(字符串)、Tuple(元组)

为了更方便的阅读,以下用脑图的方式进行展示

双击可放大,原图请在公众号:Python极客专栏后台回复.

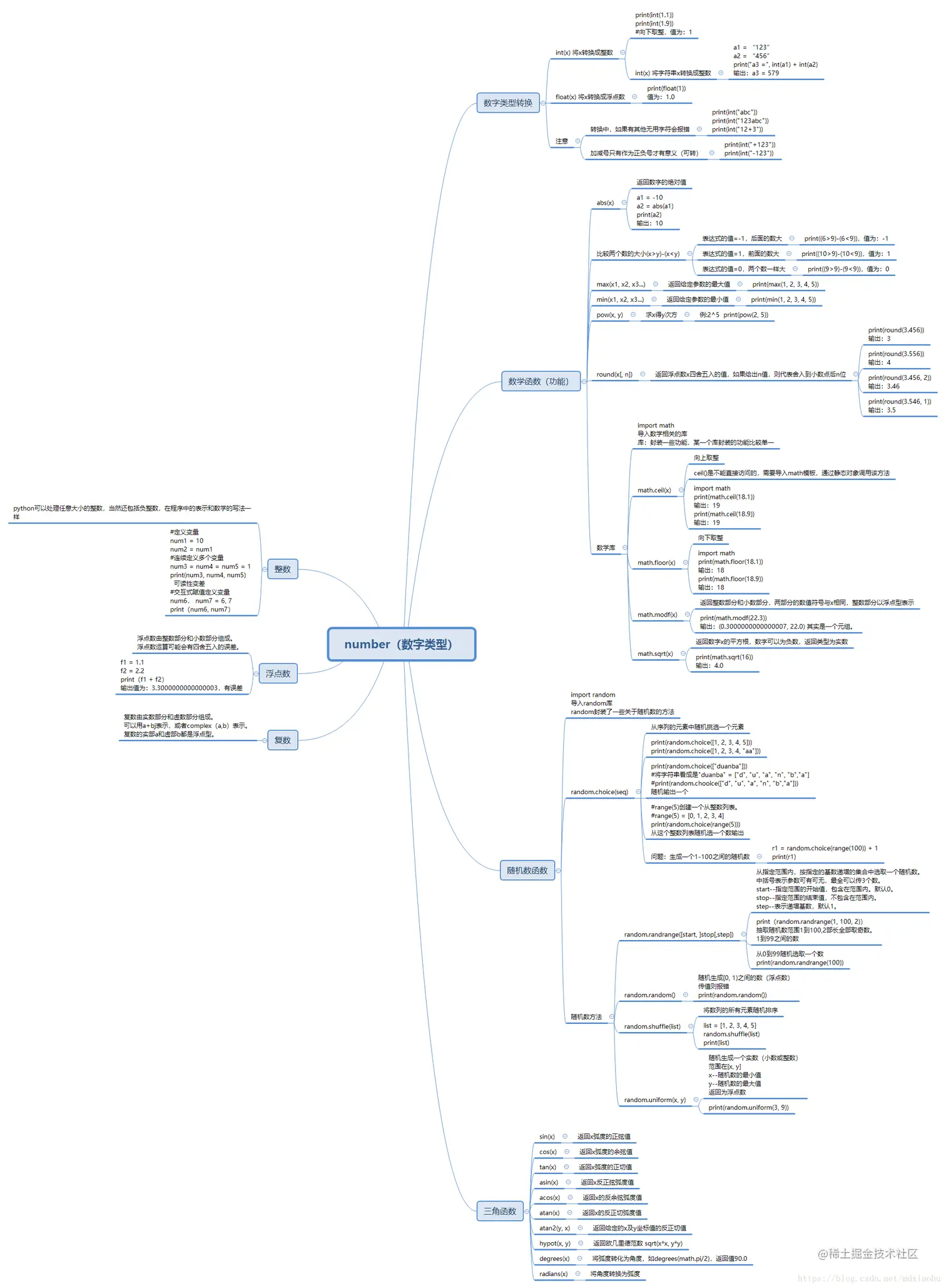
1、Number(数字)

img

2、Srting(字符串)

img

3、Boolean(布尔)

img

注:

常量 None 和 False 0, 0.0, 0j, Decimal(0), Fraction(0, 1) 为False 空字符串,空集合等 ‘’, (), [], {}, set(), range(0) 为False

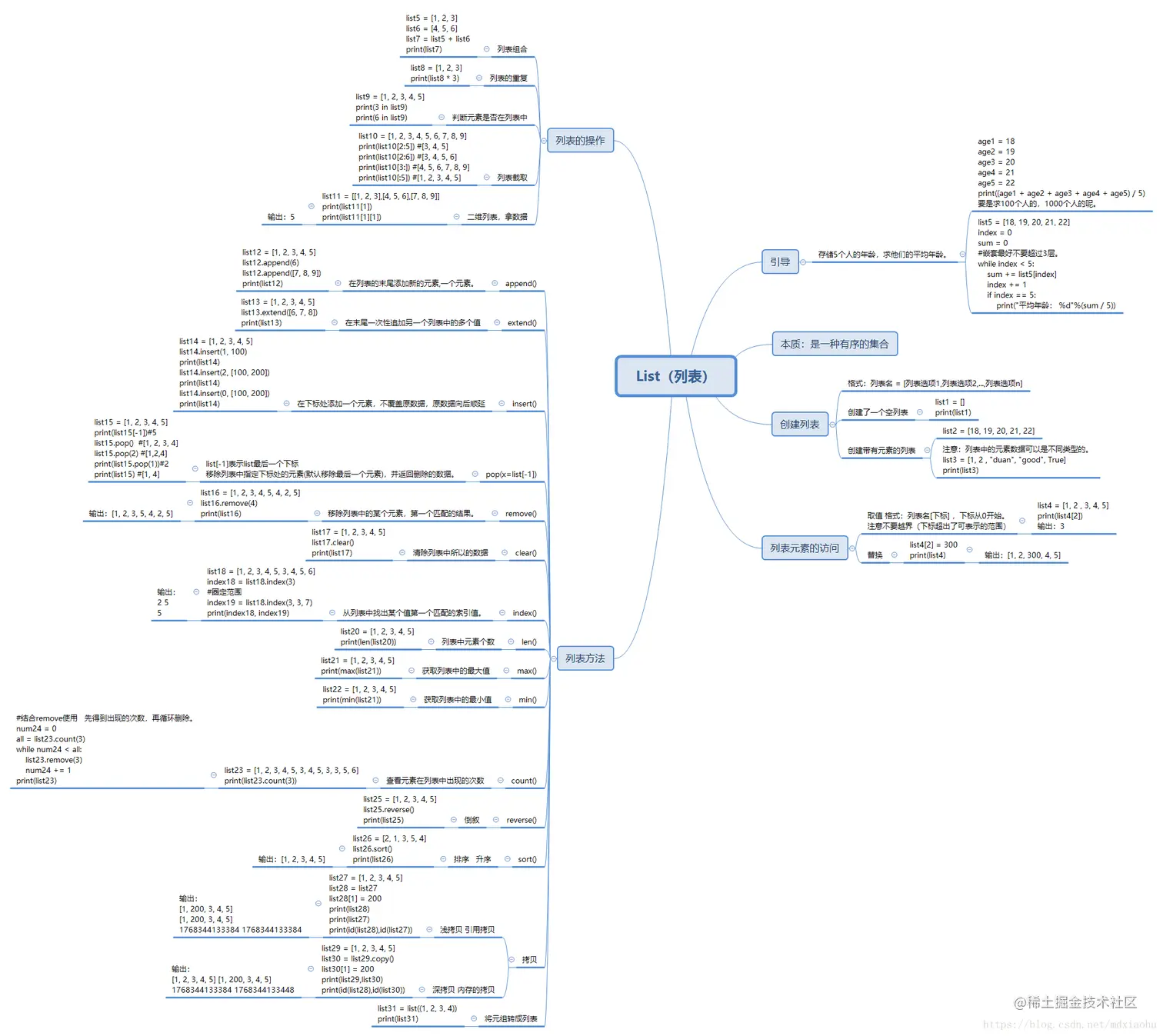
4、list(列表)

img

5、tuple(元组)

img

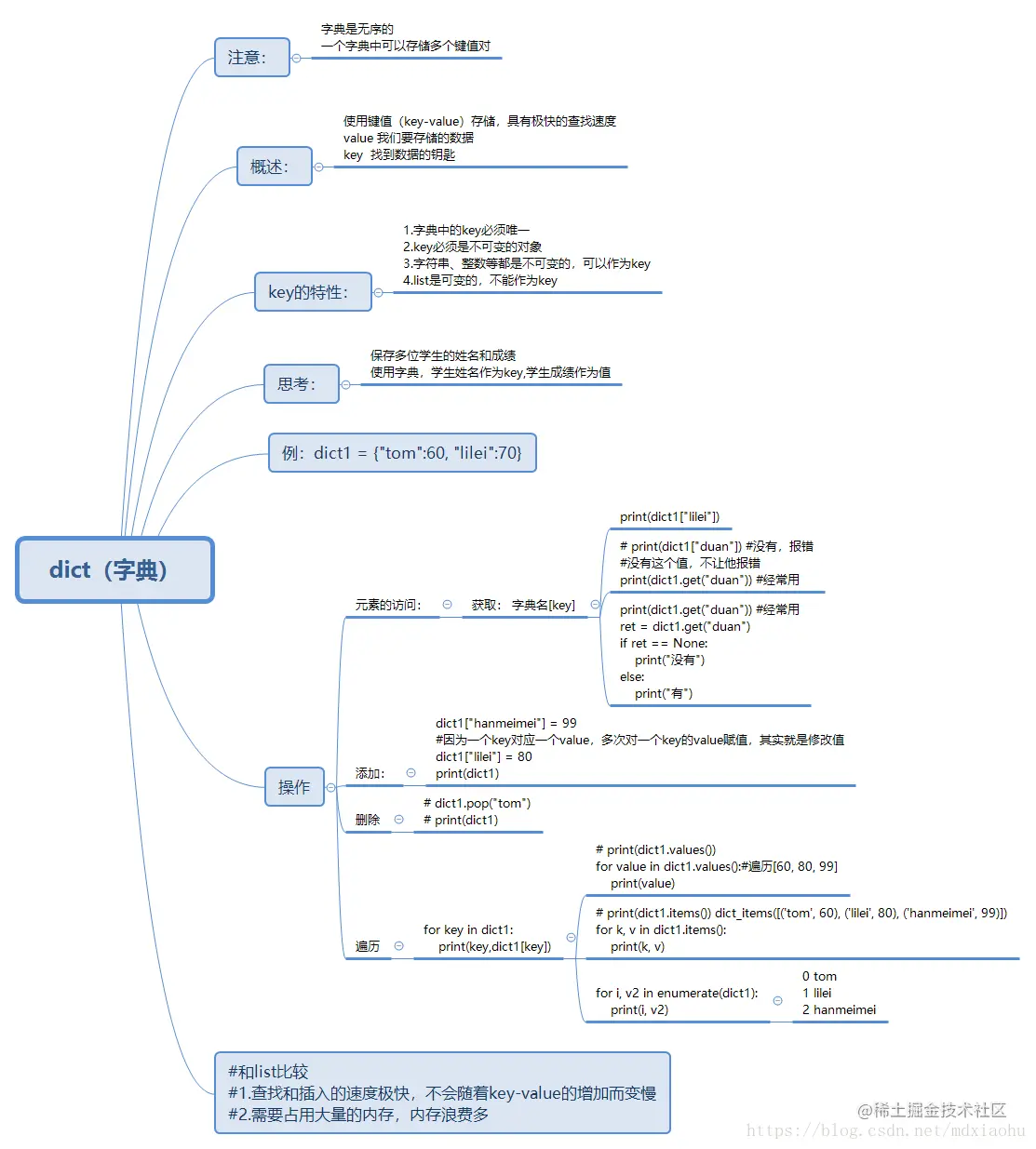
6、dict(字典类型)

img

7、set(集合类型)

img

8、数据类型转换

img