聆听无声的话语:手把手教你用ModelArts实现手语识别

1,958 阅读5分钟

摘要:ModelArts,化作我们与听力障碍之间的一座沟通桥梁。

据统计,我国有超过2000万人有听力语言障碍,每年有约3万名婴儿生来就失去了聆听的机会。或许是因为缺少与没有听力障碍的人交流的途径,环顾四周,也许你很少能够看到他们,可他们却是实实在在的存在。就像我们渴望与他人交流一样,他们也一定希望能与我们交流,但我们之间却缺少了一座沟通的桥梁。而现在,有了ModelArts,我们可以很轻松地实现这个愿望。

试用数据集下载:

见末尾附件

完整数据集下载:

www.kaggle.com/grassknoted…

ModelArts的使用步骤并不复杂,主要包括:

1. 创建华为云账号

2. 申请访问密匙——用于向各应用授权

3. 创建obs桶——用于储存数据

4. 授权ModelArts

5. 导入数据集

6. 自动学习

7. 调用在线服务预测

步骤一、创建华为云账号

访问华为云官网(www.huaweicloud.com/),点击网站右上角【注册】按钮,进入注册界面。

按网页提示输入手机号、短信验证码和密码后,阅读并同意用户协议,点击【同意协议】并注册,即可完成华为云(中国)的账号创建。

注册完成后,请进行实名认证,否则将无法使用ModelArts。

步骤二、申请访问密钥

使用注册好的账号登录到华为云,将鼠标悬停到网页右上角的用户名上,点击二级菜单上的【我的凭证】,进入AK密匙管理界面。

点击左侧菜单的【访问密钥】,再点击【新增访问密钥】,进行手机短信验证申请。

输入收到的短信验证码,系统将创建一个新的访问密匙,此时浏览器会提示下载一个名为“credentials.csv”的文件,其中包含了访问密匙【Access Key Id】和私有访问密钥【Secret Access Key】 。此时访问密匙申请完毕,请务必妥善保存。

步骤三、OBS桶的创建

在华为云服务列表中找到【对象储存服务OBS】或直接访问OBS控制台(storage.huaweicloud.com/obs/)。

进入如图所示的OBS桶管理界面。

点击右侧红色按钮【创建桶】,进入创建界面,并创建一个新的OBS桶。

输入桶名称,点击【立即创建】,即完成obs桶的创建。

为了更方便地进行数据管理,可以访问(developer.huaweicloud.com/tools),在下方【业务工具】中下载【OBS Browser+工具】。

下载完毕后使用【AK方式登录】,在输入框中输入刚刚申请的访问密匙【Access Key Id】和私有访问密钥【Secret Access Key】,即可登录到OBS桶中。

步骤四、授权ModelArts

在华为云服务列表中找到【ModelArts】或直接访问OBS控制台(console.huaweicloud.com/modelarts/)。

点击右侧菜单底部的【全局配置】,点击【访问授权】,选择【使用访问密钥】进行授权。

在输入框中输入刚刚申请的访问密匙【Access Key Id】和私有访问密钥【Secret Access Key】,阅读并同意服务声明,点击【同意授权】,完成ModelArts服务授权。

步骤五、导入数据集

打开【OBS Browser+】,打开之前创建的桶,点击【上传】,点击【选择文件夹】,选择提供的压缩包中的文件夹【train】,点击上传,将其上传到OBS桶中。

打开浏览器,进入【ModelArts控制台】,在右侧菜单中依次点击【数据管理】——【数据集】,在右侧点击【创建数据集】,进入数据集创建页面。

在创建页面中,【数据集输入位置】和【数据集输出位置】分别选择【新建文件夹】,命名为【input】和【output】。

最后点击【创建】,完成数据集的创建。

回到数据集管理界面,在新建数据集中选择【更多】——【导入】,选择之前上传到OBS桶的【train】文件,点击【确定】,将其导入到数据集中。

待系统完成导入后,点击数据集操作中的【发布】,完成数据集创建及导入。

步骤六、自动学习

点击左侧菜单的【自动学习】,选择【图像分类】,数据集来源选择【已有数据集】,在下拉菜单中选择刚才导入的数据集。

接着点击【创建项目】,点击右侧的【开始训练】,点击【下一步】,点击【提交】,训练任务将自动开始。我们只需要等待其训练完成即可。

步骤七、调用在线服务预测

训练完成后,我们可以在左侧菜单【模型管理】——【模型】中找到训练好的模型。

点击该模型的名称,可查看模型的各个特征。

点击界面右上角【部署】——【在线服务】,进入在线服务部署界面。

选择免费计算节点(由于已创建一个免费计算节点,示例中显示的是付费节点),点击下一步,点击【提交】,即开始在线服务部署。

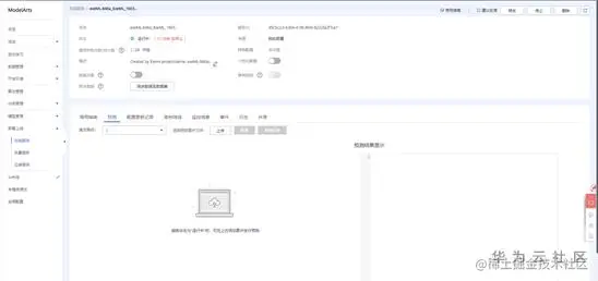
当在线服务部署完毕后,可以在左侧菜单【部署上线】——【在线服务】中找到正在运行的在线服务,点击【预测】,进入预测界面。

点击【上传】,选择要识别的手语图片,即可使用训练好的模型进行识别。

编辑

删除

下载附件:

 data.zip 

点击关注,第一时间了解华为云新鲜技术~