mybatis中SqlSessionFactory类创建过程

475 阅读3分钟

上一篇介绍了mybatis源码环境的搭建,今天就来开始看源码。

mybatis执行主要流程

上一篇文章中介绍的mybatis源码环境中的测试代码如下图:

可以看到可mybatis相关的实际上就只有三步:创建SqlSessionFactory、通过SqlSessionFactory创建SqlSession、SqlSession执行selectOne方法。

通过简单三步就实现了数据库的查询,今天就来分析第一步做了什么。

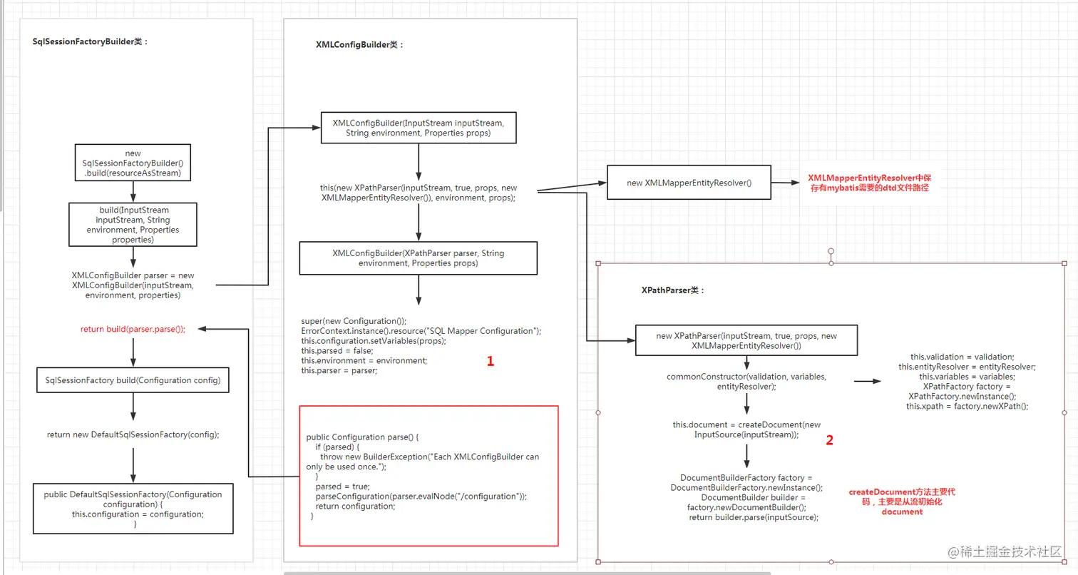
总览图

SqlSessionFactory sqlMapper = new SqlSessionFactoryBuilder().build(resourceAsStream);这行代码代码主要做了哪些事呢,代码执行流程如下图:

主要就涉及到了三个类SqlSessionFactoryBuilder、XMLConfigBuilder、XPathParser。

SqlSessionFactoryBuilder类比较简单并没有什么内容,,主要是提供了根据字节流、字符流以及配置参数这三个参数组成的各种build方法,这里我们以字节流为例,他们最终会调用上图中的build方法。

Build方法首先都是用XML配置文件构建一个XMLConfigBuilder类,XMLConfigBuilder通过parse方法返回一个Configuration配置类,最后将Configuration设置到SqlSessionFactory默认实现DefaultSqlSessionFactory的configuration属性并返回

XMLConfigBuilder类

接下来就是XMLConfigBuilder类,上一步调用的是XMLConfigBuilder的XMLConfigBuilder(InputStream inputStream, String environment, Properties props)构造方法,这个方法调用的是另外一个构造方法this(new XPathParser(inputStream, true, props, new XMLMapperEntityResolver()), environment, props);

这个构造方法有两个关键参数XPathParser和new XMLMapperEntityResolver(),XMLMapperEntityResolver这个类在这里是写死了的,他是用来加载mybatis在解析xml文件需要的dtd文件

这个构造方法内容在上图中的1处,主要有两个关键地方,第一个是初始化了一个Configuration给父类,第二处是把new出来的XPathParser设置给了parser属性

XPathParser

接下来来看上一步中XPathParser类的初始化,初始化方法只有两步,第一步调用commonConstructor方法,是对基础属性进行赋值。

第二步createDocument方法是重点,作用是把最开始传进来的mybatis配置文件生成Document类给document属性,总览图中只有关键代码。方法详细源码如下图:

可以看到XPathParser利用jdk自带的xml解析器按照mybatis的dtd解析出来一个Document给他的属性document。

parse方法

流程绕了几下,梳理一下这么长的代码最终得到了什么,首先了XMLConfigBuilder有一个parse属性,这个属性是XPathParser类,而XPathParser有一个document,而这个document中的内容就是mybatis的配置信息。

最后在回到最开始的SqlSessionFactoryBuilder类上,他调用了XMLConfigBuilder的parse方法生成了一个Configuration对象给DefaultSqlSessionFactory的configuration属性,所以最终我们需要分析XMLConfigBuilder的parse方法。

parse源码如下图:

parse方法通过parsed属性控制一个对象只会被parse一次,parse方法在获取到configuration节点后会调用parseConfiguration方法,parseConfiguration方法就是从configuration节点中获取对应值给configuration属性设值。

总结

创建SqlSessionFactory对象是通过SqlSessionFactoryBuilder的build方法,他会返回它的默认实现类DefaultSqlSessionFactory,而这个类只有一个属性就是Configuration。

Configuration是通过XMLConfigBuilder的parse方法来的,而parse方法是通过XPathParser读取mybatis配置文件中的配置进行填充Configuration类。

Java程序员日常学习笔记,如理解有误欢迎各位交流讨论!