Flutter插件开发

338 阅读1分钟

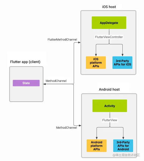
介绍

Flutter插件是Flutter调用原生能力的一种解构方式。

Flutter 会通过 MethodChannel 将数据传递给 iOS/ Android ,反之 iOS/ Android 也可以通过 MethodChannel 将数据传回给 Flutter。

数据类型传递

插件创建

在Flutter工程根目录创建plugins目录,在plugins目录下执行下面命令:

flutter create --org com.example --template=plugin --platforms=android,ios -i objc hello

Flutter和Native传递数据

Flutter->Native

class MediaLink {
  static const MethodChannel _channel =
      const MethodChannel('media_link');

  static Future<String> get platformVersion async {
    final String version = await _channel.invokeMethod('getPlatformVersion');
    return version;
  }

  ///初始化video sdk
  static init() {
    _channel.invokeMethod('init');
  }

  ///设置uid
  static setUid(String uid) {
    _channel.invokeMethod('setUid', uid);
  }

  ///开启语音连接
  static startVoiceLink(arguments) {
    _channel.invokeMethod('startVoiceLink', arguments);
  }
  
  ///停止语音连接
  static stopVoiceLink() {
    _channel.invokeMethod('stopVoiceLink');
  }

  ///获取通话声音
  static getVoicePower() async {
    return _channel.invokeMethod('getVoicePower');
  }

  /// 发送消息
  static invoke(String name,[data]) {
    _channel.invokeMethod(name, data);
  }
}

Native->Flutter

@implementation MediaLinkPlugin
+ (void)registerWithRegistrar:(NSObject<FlutterPluginRegistrar>*)registrar {
    FlutterMethodChannel* channel = [FlutterMethodChannel
                                     methodChannelWithName:@"media_link"
                                     binaryMessenger:[registrar messenger]];
    MediaLinkPlugin* instance = [[MediaLinkPlugin alloc] init];
    [registrar addMethodCallDelegate:instance channel:channel];
}

- (void)handleMethodCall:(FlutterMethodCall*)call result:(FlutterResult)result {
    if ([@"init" isEqualToString:call.method]) {
        IKLogI(@"#media# init");
    }
    else if ([@"setUid" isEqualToString:call.method]) {
        [VideoManager settingUserId:call.arguments];
        IKLogI(@"#media# setUid");
    }
    else if ([@"startVoiceLink" isEqualToString:call.method]) {
        IKLogI(@"#media# startVoiceLink");
        [[MediaVoiceLink sharedInstance] createVoiceCallLink:call.arguments];
    }
    else if ([@"stopVoiceLink" isEqualToString:call.method]) {
        IKLogI(@"#media# stopVoiceLink");
        [[MediaVoiceLink sharedInstance] stopVoiceLink];
    }
    else if ([@"getVoicePower" isEqualToString:call.method]) {
        IKLogI(@"#media_heart# invoke getVoicePower");
        result([[MediaVoiceLink sharedInstance] getVoicePower]);
    }
    else if ([@"useSpeaker" isEqualToString:call.method]) {
        [[MediaVoiceLink sharedInstance] speaker:[call.arguments boolValue]];
        IKLogI(@"#media# invoke %@ %@", call.method, call.arguments);
    }
    else if ([@"setMute" isEqualToString:call.method]) {
        [[MediaVoiceLink sharedInstance] mute:[call.arguments boolValue]];
        IKLogI(@"#media# invoke %@ %@", call.method, call.arguments);
    }
}