IDEA实用插件

472 阅读1分钟

溺水三千,只取一瓢

IDEA的插件那么多,不可能每个都安装使用,按需获取,适合自己的才是最好的。

实用插件推荐:

**1.lombok **

注解生成getter和setter方法,简化代码 

**2.RestfulTookkit **

restful风格的路径查询,根据URI定位方法超级方便。  

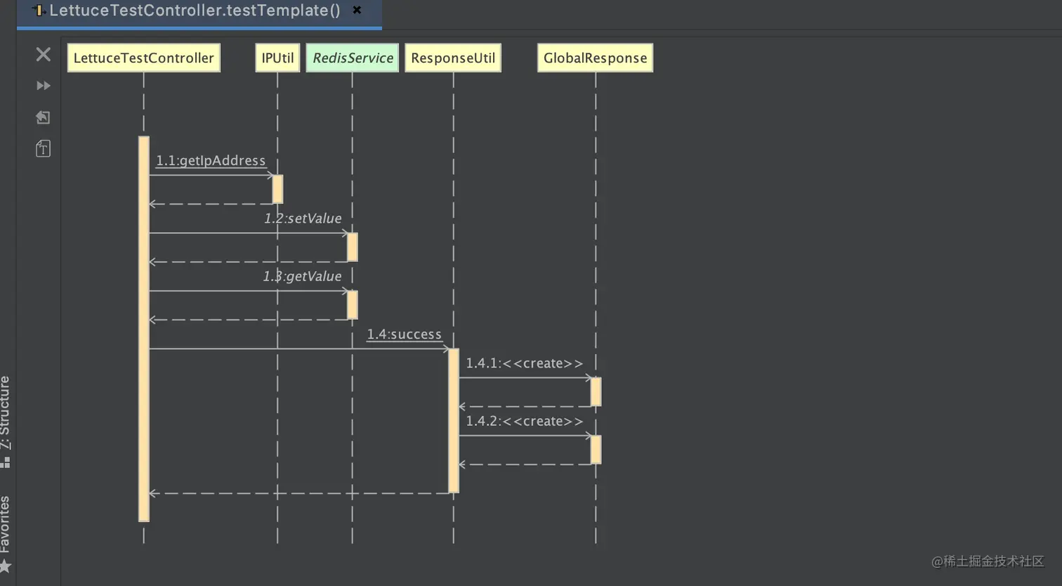
**3.SequenceDiagram **

根据代码调用链路生成时序图,看代码方便  。

选中方法,右键,然后选择SequenceDiagram,即可获取调用时序图。

**4.codota **

智能代码提示  

5.Alibaba Java Coding Guidelines 

代码规范约束,帮助规范代码书写格式。 

**6.SonarLint **

bug扫描

**7.Upsource **

codeview利器。可生成代码改动对比,按分支或者提交都可以。(需要搭建自己的upsource服务,利用git生成改动文件)  

安装方式

Preferences-->Plugins-->Marketplace  按名称搜索安装即可。