axios方法封装

816 阅读3分钟

axios简介

什么是axios?

axios是基于promise的http库,可以用在nodeJs和浏览器中

请求配置

以下是创建请求时可以用的配置选项,其中baceUrl是不可缺少的,methods如果不写的话,则默认为是get方法

{
   // `url` 是用于请求的服务器 URL
  url: '/user',

  // `method` 是创建请求时使用的方法
  method: 'get', // default

  // `baseURL` 将自动加在 `url` 前面,除非 `url` 是一个绝对 URL。
  // 它可以通过设置一个 `baseURL` 便于为 axios 实例的方法传递相对 URL
  baseURL: 'https://some-domain.com/api/',

  // `transformRequest` 允许在向服务器发送前,修改请求数据
  // 只能用在 'PUT', 'POST' 和 'PATCH' 这几个请求方法
  // 后面数组中的函数必须返回一个字符串,或 ArrayBuffer,或 Stream
  transformRequest: [function (data, headers) {
    // 对 data 进行任意转换处理
    return data;
  }],

  // `transformResponse` 在传递给 then/catch 前,允许修改响应数据
  transformResponse: [function (data) {
    // 对 data 进行任意转换处理
    return data;
  }],

  // `headers` 是即将被发送的自定义请求头
  headers: {'X-Requested-With': 'XMLHttpRequest'},

  // `params` 是即将与请求一起发送的 URL 参数
  // 必须是一个无格式对象(plain object)或 URLSearchParams 对象
  params: {
    ID: 12345
  },

   // `paramsSerializer` 是一个负责 `params` 序列化的函数
  // (e.g. https://www.npmjs.com/package/qs, http://api.jquery.com/jquery.param/)
  paramsSerializer: function(params) {
    return Qs.stringify(params, {arrayFormat: 'brackets'})
  },

  // `data` 是作为请求主体被发送的数据
  // 只适用于这些请求方法 'PUT', 'POST', 和 'PATCH'
  // 在没有设置 `transformRequest` 时,必须是以下类型之一:
  // - string, plain object, ArrayBuffer, ArrayBufferView, URLSearchParams
  // - 浏览器专属:FormData, File, Blob
  // - Node 专属: Stream
  data: {
    firstName: 'Fred'
  },

  // `timeout` 指定请求超时的毫秒数(0 表示无超时时间)
  // 如果请求话费了超过 `timeout` 的时间,请求将被中断
  timeout: 1000,

   // `withCredentials` 表示跨域请求时是否需要使用凭证
  withCredentials: false, // default

  // `adapter` 允许自定义处理请求,以使测试更轻松
  // 返回一个 promise 并应用一个有效的响应 (查阅 [response docs](#response-api)).
  adapter: function (config) {
    /* ... */
  },

 // `auth` 表示应该使用 HTTP 基础验证,并提供凭据
  // 这将设置一个 `Authorization` 头,覆写掉现有的任意使用 `headers` 设置的自定义 `Authorization`头
  auth: {
    username: 'janedoe',
    password: 's00pers3cret'
  },

   // `responseType` 表示服务器响应的数据类型,可以是 'arraybuffer', 'blob', 'document', 'json', 'text', 'stream'
  responseType: 'json', // default

  // `responseEncoding` indicates encoding to use for decoding responses
  // Note: Ignored for `responseType` of 'stream' or client-side requests
  responseEncoding: 'utf8', // default

   // `xsrfCookieName` 是用作 xsrf token 的值的cookie的名称
  xsrfCookieName: 'XSRF-TOKEN', // default

  // `xsrfHeaderName` is the name of the http header that carries the xsrf token value
  xsrfHeaderName: 'X-XSRF-TOKEN', // default

   // `onUploadProgress` 允许为上传处理进度事件
  onUploadProgress: function (progressEvent) {
    // Do whatever you want with the native progress event
  },

  // `onDownloadProgress` 允许为下载处理进度事件
  onDownloadProgress: function (progressEvent) {
    // 对原生进度事件的处理
  },

   // `maxContentLength` 定义允许的响应内容的最大尺寸
  maxContentLength: 2000,

  // `validateStatus` 定义对于给定的HTTP 响应状态码是 resolve 或 reject  promise 。如果 `validateStatus` 返回 `true` (或者设置为 `null` 或 `undefined`),promise 将被 resolve; 否则,promise 将被 rejecte
  validateStatus: function (status) {
    return status >= 200 && status < 300; // default
  },

  // `maxRedirects` 定义在 node.js 中 follow 的最大重定向数目
  // 如果设置为0,将不会 follow 任何重定向
  maxRedirects: 5, // default

  // `socketPath` defines a UNIX Socket to be used in node.js.
  // e.g. '/var/run/docker.sock' to send requests to the docker daemon.
  // Only either `socketPath` or `proxy` can be specified.
  // If both are specified, `socketPath` is used.
  socketPath: null, // default

  // `httpAgent` 和 `httpsAgent` 分别在 node.js 中用于定义在执行 http 和 https 时使用的自定义代理。允许像这样配置选项:
  // `keepAlive` 默认没有启用
  httpAgent: new http.Agent({ keepAlive: true }),
  httpsAgent: new https.Agent({ keepAlive: true }),

  // 'proxy' 定义代理服务器的主机名称和端口
  // `auth` 表示 HTTP 基础验证应当用于连接代理,并提供凭据
  // 这将会设置一个 `Proxy-Authorization` 头,覆写掉已有的通过使用 `header` 设置的自定义 `Proxy-Authorization` 头。
  proxy: {
    host: '127.0.0.1',
    port: 9000,
    auth: {
      username: 'mikeymike',
      password: 'rapunz3l'
    }
  },

  // `cancelToken` 指定用于取消请求的 cancel token
  // (查看后面的 Cancellation 这节了解更多)
  cancelToken: new CancelToken(function (cancel) {
  })
}

某个请求的响应包含一下部分

{
  // `data` 由服务器提供的响应
  data: {},

  // `status` 来自服务器响应的 HTTP 状态码
  status: 200,

  // `statusText` 来自服务器响应的 HTTP 状态信息
  statusText: 'OK',

  // `headers` 服务器响应的头
  headers: {},

   // `config` 是为请求提供的配置信息
  config: {},
 // 'request'
  // `request` is the request that generated this response
  // It is the last ClientRequest instance in node.js (in redirects)
  // and an XMLHttpRequest instance the browser
  request: {}
}

*在使用then()时,你会接收到以下的响应

axios.get('/user/12345')
  .then(function(response) {
    console.log(response.data);
    console.log(response.status);
    console.log(response.statusText);
    console.log(response.headers);
    console.log(response.config);
  });

*在使用 catch 时,或传递 rejection callback 作为 then 的第二个参数时,响应可以通过 error 对象可被使用,正如在错误处理这一节所讲。

axios的默认配置

可以指定将被用在各个请求的默认配置值

  1. 全局的axios默认配置
axios.defaults.baseURL = 'https://api.example.com';
axios.defaults.headers.common['Authorization'] = AUTH_TOKEN;
axios.defaults.headers.post['Content-Type'] = 'application/x-www-form-urlencoded';

2.自定义实例默认值

// Set config defaults when creating the instance
const instance = axios.create({
  baseURL: 'https://api.example.com'
});

// Alter defaults after instance has been created
instance.defaults.headers.common['Authorization'] = AUTH_TOKEN;

3.配置的优先顺序 配置会以一个优先顺序进行合并。这个顺序是:在 lib/defaults.js 找到的库的默认值,然后是实例的 defaults 属性,最后是请求的 config 参数。后者将优先于前者。这里是一个例子:

// 使用由库提供的配置的默认值来创建实例
// 此时超时配置的默认值是 `0`
var instance = axios.create();

// 覆写库的超时默认值
// 现在,在超时前,所有请求都会等待 2.5 秒
instance.defaults.timeout = 2500;

// 为已知需要花费很长时间的请求覆写超时设置
instance.get('/longRequest', {
  timeout: 5000
});

拦截器

  1. 在请求或者响应被then/catch捕获前拦截
// 添加请求拦截器
axios.interceptors.request.use(function (config) {
    // 在发送请求之前做些什么
    return config;
  }, function (error) {
    // 对请求错误做些什么
    return Promise.reject(error);
  });

// 添加响应拦截器
axios.interceptors.response.use(function (response) {
    // 对响应数据做点什么
    return response;
  }, function (error) {
    // 对响应错误做点什么
    return Promise.reject(error);
  });
  1. 项目中的实现方法

在主文件中引入拦截器,并使用

    import apiHook from './api-hook';

    let beforeRequest = apiHook.brforeRequest;
    let beforeResponse = apiHook.beforeResponse;

    if (axiosConfig) {
        // 业务API
        let axiosProcessConfig = axiosConfig.axiosProcessConfig;
        //
        if (axiosProcessConfig && axiosProcessConfig.interceptors) {
            // 自定义请求配置
            beforeRequest = axiosProcessConfig.interceptors.request;
            // 自定义响应配置
            beforeResponse = axiosProcessConfig.interceptors.response;
        }
    }
    axios.interceptors.request.use(...beforeRequest);
    axios.interceptors.response.use(...beforeResponse);

将拦截器封装起来,单独放在一个文件中

/**
 * @file index.ts
 * @author dongtianqi@duxiaoman.com
 * @desc axios配置
 *
 * @since 19/11/29
 */
import native from '../native';
import { dialog as uiDialog } from '../ui';

export default {
    // 默认配置,会被外层配置覆盖
    defaults: {
        timeout: 30000,
        method: 'POST',
        withCredentials: false,
        validateStatus: function(status: any) {
            return status >= 200 && status < 300; // 默认的
        },
        transformRequest: [
            function(data: any) {
                let ret = '';

                for (let it in data) {
                    if (it) {
                        ret += encodeURIComponent(it) + '=' + encodeURIComponent(data[it]) + '&';
                    }
                }
                return ret;
            }
        ],
        headers: {
            post: {
                'Content-Type': 'application/x-www-form-urlencoded'
            }
        }
    },
    // 例外
    excludes: {
        // 非errno统一
        asErrno: ['errcode'],
        // 忽略错误码
        ignoreErrno: ['1000']
    },
    brforeRequest: [
        async (config: any) => {
            // 添加公共参数
            let param = Object.assign({}, config);
            // TODO添加公共参数
            param.data = Object.assign({}, param.data, {
                scene: 'MAIN'
            });
            let uaResponse;
            try {
                uaResponse = await native.get('ua', {});
            } catch (e) {
                console.log('e', e);
            }
            if (uaResponse.data) {
                let UA = uaResponse.data;
                param.data = {
                    ...param.data,
                    UA,
                    explorerUserAgent: UA,
                    walletUserAgent: UA
                };
            }
            try {
                let devRespones = await native.get('getDeviceInfo', {}, 0, true);
                if (devRespones.data) {
                    let {
                        appversionname = '',
                        appversioncode = '',
                        cuid = '',
                        imei = '',
                        BAIDUCUID = ''
                    } = devRespones.data;

                    param.data = {
                        ...param.data,
                        appVer: appversioncode,
                        appName: appversionname,
                        BAIDUCUID,
                        baiduCuid: BAIDUCUID,
                        cuid,
                        imei
                    };
                }
            return param;
        },
        (error: any) => {
            return Promise.reject(error);
        }
    ],
    beforeResponse: [
        (response: any) => {
            // 响应数据
            return response;
        },
        (error: any) => {
            // 响应错误
            return Promise.reject(error);
        }
    ],
    checkHttpStatus: (response: any) => {
        // 协议层校验
        if (response.status >= 200 && response.status < 300) {
            return response.data;
        }
        return '协议错误...';
        // const error = new Error(response.statusText)
        // throw error
    },
    httpErr: (exception: any) => {
        // 协议层错误
        if (exception.message && exception.message.includes('timeout')) {
            // 请求错误
            uiDialog({
                type: 'alert',
                head: false,
                content: '网络不畅,请稍后重试'
            }).then(vm => {
                vm.hideUi();
            });
            return 'timeout';
        }
        return '';
    }
};

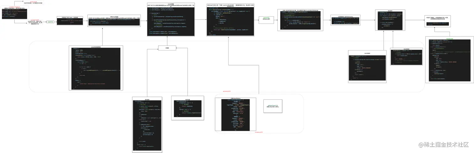
一个成熟的axios封装的步骤

总结:

封装一个axios需要进行哪些操作:

1、配置axios

2、配置拦截器

3、添加系统的必传参数

4、配置请求时的一些样式(比如通过请求传进来的参数,控制发送请求时是否显示loading)

5、发送请求

6、协议层校验/协议层错误处理/返回错误码的处理