Airtest环境安装

918 阅读2分钟

介绍

Airtest是网易开发的手机UI界面自动化测试工具,它原本的目的是通过所见即所得,截图点击等等功能,支持截图及脚本两种方式,简化手机App图形界面测试代码编写工作。

想开发网页爬虫,发现被反爬了?想对 App 抓包,发现数据被加密了?使用 Airtest 开发 App 爬虫,只要人眼能看到,你就能抓到,兼容 Unity3D、Cocos2dx-*、Android 原生 App、iOS App、Windows Mobile……。

安装

Airtest需要安装python、Java开发环境、AirtestIDE、Android开发环境,为方便需要安装环境的同学,所需安装包已上传百度网盘,需要的请自行下载:

链接:pan.baidu.com/s/1ab0lTlH3… 提取码:a83b

java环境安装

执行安装包中的jdk-8u171-windows-x64.exe

设置环境变量:
JAVA_HOME:C:\Program Files\Java\jdk1.8.0_171
CLASSPATH: %JAVA_HOME%\lib;%JAVA_HOME%\lib\tools.jar
PATH:中添加%JAVA_HOME%\bin;%JAVA_HOME%\jre\bin

python环境安装

直接执行python-3.7.7-amd64.exe

环境变量设置:
PATH中添加python安装路径:D:\Python3.7\ 和  D:\Python3.7\Scripts\值

android开发环境安装

解压android-studio-windows.zip

进入bin目录

首次安装需要耐心等待下载安装,完后之后一路下一步进入如下欢迎界面,按照下图所示设置安装必要环境即可完成

环境变量设置:

检查环境:

为使python程序可以直接控制操作手机App
还需要安装如下几个包:

pip install opencv-contrib-python 
pip install opencv-python
pip install airtest==
pip install PocoUI
pip install poco

AirtestIDE安装

直接解压AirtestIDE-win-1.2.5.zip到一个目录即可,解压之后执行AirtestIDE.exe即可打开Airtest

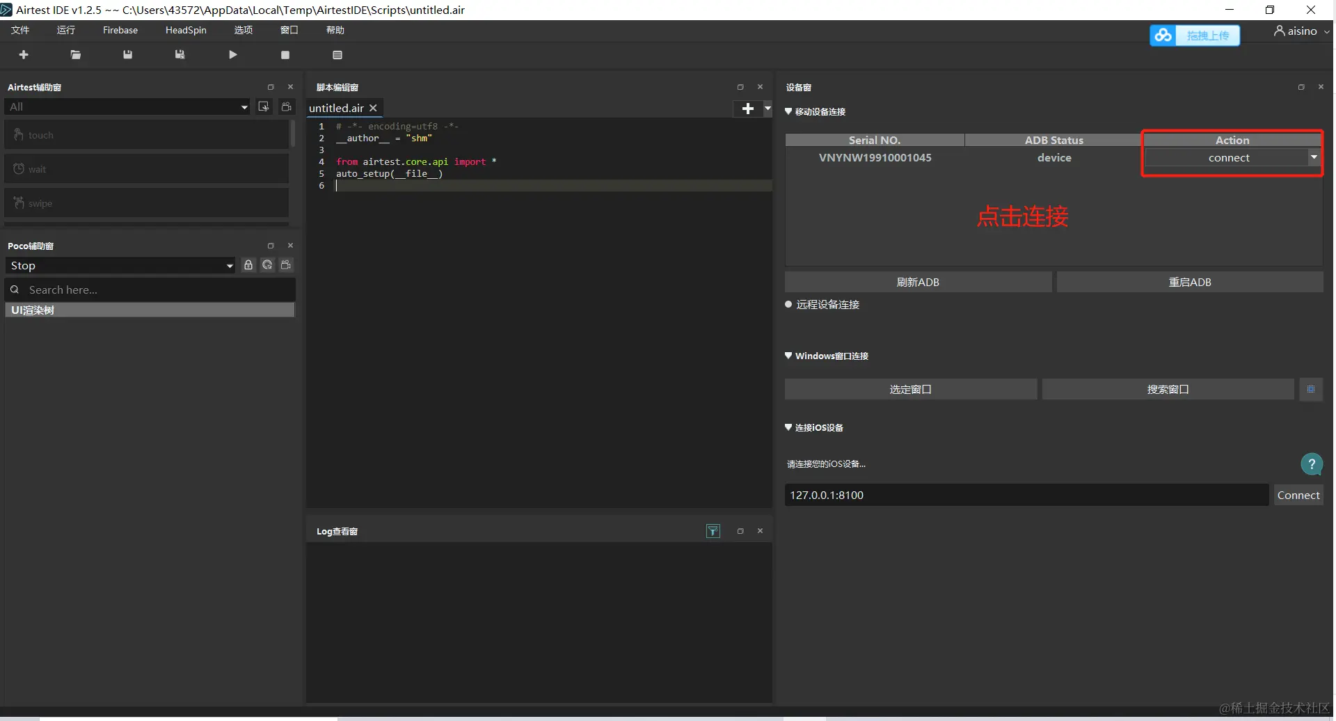
手机连接测试:
USB连接手机,打开手机开发者模式
点击Airtest界面中的刷新ADB,就会在移动设备连接处出现可以连接的设备信息

点击connect

看到上图所示画面即表示环境安装一切正常

end