第 13 章 StringTable详解

337 阅读22分钟

微信搜一搜: 全栈小刘,获取文章全套 pdf版

第 13 章 StringTable

1、String 的基本特性

1.1、String 概述

String 的概述

  1. String:字符串,使用一对 "" 引起来表示
String s1 = "mogublog" ;
String s2 =  new String("moxi");
  1. String声明为final的,不可被继承
  2. String实现了Serializable接口:表示字符串是支持序列化的。实现了Comparable接口:表示String可以比较大小
  3. string在jdk8及以前内部定义了final char[] value用于存储字符串数据。JDK9时改为byte[]

为什么 JDK9 改变了 String 的结构

官方文档

openjdk.java.net/jeps/254

为什么改为 byte[] 存储?

  1. String类的当前实现将字符存储在char数组中,每个字符使用两个字节(16位)。
  2. 从许多不同的应用程序收集的数据表明,字符串是堆使用的主要组成部分,而且大多数字符串对象只包含拉丁字符。这些字符只需要一个字节的存储空间,因此这些字符串对象的内部char数组中有一半的空间将不会使用。
  3. 之前 String 类使用 UTF-16 的 char[] 数组存储,现在改为 byte[] 数组 外加一个编码标志位存储,该编码标志将指定 String 类中 byte[] 数组的编码方式
  4. 结论:String再也不用char[] 来存储了,改成了byte [] 加上编码标记,节约了一些空间
  5. 同时基于String的数据结构,例如StringBuffer和StringBuilder也同样做了修改

private final char value[];

private final byte[] value

1.2、String 的基本特征

String 的基本特征

String:代表不可变的字符序列。简称:不可变性。

  1. 当对字符串重新赋值时,需要重写指定内存区域赋值,不能使用原有的value进行赋值。
  2. 当对现有的字符串进行连接操作时,也需要重新指定内存区域赋值,不能使用原有的value进行赋值。
  3. 当调用String的replace()方法修改指定字符或字符串时,也需要重新指定内存区域赋值,不能使用原有的value进行赋值。

通过字面量的方式(区别于new)给一个字符串赋值,此时的字符串值声明在字符串常量池中。

当对字符串重新赋值时,需要重写指定内存区域赋值,不能使用原有的value进行赋值

  • 代码
@Test
public void test1() {
    String s1 = "abc";
    String s2 = "abc";
    s1 = "hello";

    System.out.println(s1 == s2);

    System.out.println(s1);
    System.out.println(s2);
}
  • 字节码指令
    • 取字符串 "abc" 时,使用的是同一个符号引用:#2
    • 取字符串 "hello" 时,使用的是另一个符号引用:#3
 0 ldc #2 <abc>
 2 astore_1
 3 ldc #2 <abc>
 5 astore_2
 6 ldc #3 <hello>
 8 astore_1
 9 getstatic #4 <java lang system.out>
12 aload_1
13 aload_2
14 if_acmpne 21 (+7)
17 iconst_1
18 goto 22 (+4)
21 iconst_0
22 invokevirtual #5 <java io printstream.println>
25 getstatic #4 <java lang system.out>
28 aload_1
29 invokevirtual #6 <java io printstream.println>
32 getstatic #4 <java lang system.out>
35 aload_2
36 invokevirtual #6 <java io printstream.println>
39 return
</java></java></java></java></java></java></hello></abc></abc>

当对现有的字符串进行连接操作时,也需要重新指定内存区域赋值,不能使用原有的value进行赋值

  • 代码
@Test
public void test2() {
    String s1 = "abc";
    String s2 = "abc";
    s2 += "def";
    System.out.println(s2);
    System.out.println(s1);
}
  • 字节码指令:拼接操作通过 StringBuilder 的 append() 方法完成
 0 ldc #2 <abc>
 2 astore_1
 3 ldc #2 <abc>
 5 astore_2
 6 new #7 <java lang stringbuilder>
 9 dup
10 invokespecial #8 <java lang stringbuilder.<init>>
13 aload_2
14 invokevirtual #9 <java lang stringbuilder.append>
17 ldc #10 <def>
19 invokevirtual #9 <java lang stringbuilder.append>
22 invokevirtual #11 <java lang stringbuilder.tostring>
25 astore_2
26 getstatic #4 <java lang system.out>
29 aload_2
30 invokevirtual #6 <java io printstream.println>
33 getstatic #4 <java lang system.out>
36 aload_1
37 invokevirtual #6 <java io printstream.println>
40 return
</java></java></java></java></java></java></def></java></java></java></abc></abc>

当调用string的replace()方法修改指定字符或字符串时,也需要重新指定内存区域赋值,不能使用原有的value进行赋值

@Test
public void test3() {
    String s1 = "abc";
    String s2 = s1.replace('a', 'm');
    System.out.println(s1);
    System.out.println(s2);
}

来看看 replace() 方法的源码

  • new String(buf, true); 后,返回新的 String 对象
public String replace(char oldChar, char newChar) {
    if (oldChar != newChar) {
        int len = value.length;
        int i = -1;
        char[] val = value;

        while (++i < len) {
            if (val[i] == oldChar) {
                break;
            }
        }
        if (i < len) {
            char buf[] = new char[len];
            for (int j = 0; j < i; j++) {
                buf[j] = val[j];
            }
            while (i < len) {
                char c = val[i];
                buf[i] = (c == oldChar) ? newChar : c;
                i++;
            }
            return new String(buf, true);
        }
    }
    return this;
}

课后练习:String 的不可变性

  • 代码

public class StringExer {
    String str = new String("good");
    char[] ch = {'t', 'e', 's', 't'};

    public void change(String str, char ch[]) {
        str = "test ok";
        ch[0] = 'b';
    }

    public static void main(String[] args) {
        StringExer ex = new StringExer();
        ex.change(ex.str, ex.ch);
        System.out.println(ex.str);
        System.out.println(ex.ch);
    }
}
  • str 的内容并没有变:"test ok" 位于字符串常量池中的另一个区域(地址),进行赋值操作并没有修改原来 str 指向的引用的内容
good
best

1.3、String 的底层结构

String 底层 Hashtable 结构的说明

字符串常量池是不会存储相同内容的字符串的

  1. String的String Pool是一个固定大小的Hashtable,默认值大小长度是1009。如果放进String Pool的String非常多,就会造成Hash冲突严重,从而导致链表会很长,而链表长了后直接会造成的影响就是当调用String.intern()方法时性能会大幅下降。
  2. 使用-XX:StringTablesize可设置StringTable的长度
  3. 在JDK6中StringTable是固定的,就是1009的长度,所以如果常量池中的字符串过多就会导致效率下降很快,StringTablesize设置没有要求
  4. 在JDK7中,StringTable的长度默认值是60013,StringTablesize设置没有要求
  5. 在JDK8中,StringTable的长度默认值是60013,StringTable可以设置的最小值为1009

代码示例:设置 StringTable 的长度

  • 代码

public class StringTest2 {
    public static void main(String[] args) {

        System.out.println("我来打个酱油");
        try {
            Thread.sleep(1000000);
        } catch (InterruptedException e) {
            e.printStackTrace();
        }
    }
}

通过 -XX:StringTableSize 设置 StringTable 长度

  • JVM 参数
-XX:StringTableSize=6666
  • jinfo 查看变量值
jps
jinfo -flag StringTableSize 进程id

测试不同 StringTable 长度下,程序的性能

  • 代码

public class StringTest2 {
    public static void main(String[] args) {
        BufferedReader br = null;
        try {
            br = new BufferedReader(new FileReader("words.txt"));
            long start = System.currentTimeMillis();
            String data;
            while ((data = br.readLine()) != null) {

                data.intern();
            }

            long end = System.currentTimeMillis();

            System.out.println("花费的时间为:" + (end - start));
        } catch (IOException e) {
            e.printStackTrace();
        } finally {
            if (br != null) {
                try {
                    br.close();
                } catch (IOException e) {
                    e.printStackTrace();
                }

            }
        }
    }
}
  • -XX:StringTableSize=1009 :程序耗时 143ms
  • -XX:StringTableSize=100009 :程序耗时 47ms

2、String 的内存分配

2.1、String 内存分配演进过程

String 类型

  1. 在Java语言中有8种基本数据类型和一种比较特殊的类型String。这些类型为了使它们在运行过程中速度更快、更节省内存,都提供了一种常量池的概念。
  2. 常量池就类似一个Java系统级别提供的缓存。8种基本数据类型的常量池都是系统协调的,String类型的常量池比较特殊。它的主要使用方法有两种。
  • 直接使用双引号声明出来的String对象会直接存储在常量池中。比如: String info="atguigu.com";
  • 如果不是用双引号声明的String对象,可以使用String提供的intern()方法。

String 内存分配的演进过程

  1. Java 6及以前,字符串常量池存放在永久代
  2. Java 7中 Oracle的工程师对字符串池的逻辑做了很大的改变,即将字符串常量池的位置调整到Java堆内
  • 所有的字符串都保存在堆(Heap)中,和其他普通对象一样,这样可以让你在进行调优应用时仅需要调整堆大小就可以了。
  • 字符串常量池概念原本使用得比较多,但是这个改动使得我们有足够的理由让我们重新考虑在Java 7中使用String.intern()。
  1. Java8元空间,字符串常量在堆

2.2、为什么要调整 String 位置

StringTable 为什么要调整?

官方文档

www.oracle.com/java/techno…

  1. 为什么要调整位置?
  • 永久代的默认比较小
  • 永久代垃圾回收频率低
  • 堆中空间足够大,字符串可被及时回收
  1. 在JDK 7中,interned字符串不再在Java堆的永久代中分配,而是在Java堆的主要部分(称为年轻代和年老代)中分配,与应用程序创建的其他对象一起分配。
  2. 此更改将导致驻留在主Java堆中的数据更多,驻留在永久生成中的数据更少,因此可能需要调整堆大小。

代码示例

  • 代码

public class StringTest3 {
    public static void main(String[] args) {

        Set<String> set = new HashSet<String>();

        short i = 0;
        while(true){
            set.add(String.valueOf(i++).intern());
        }
    }
}
  • 异常日志说:我真没骗你,字符串真的在堆中(JDK8)
"C:\Program Files\Java\jdk1.8.0_144\bin\java" -XX:MetaspaceSize=6m -XX:MaxMetaspaceSize=6m -Xms6m -Xmx6m "-javaagent:C:\Program Files\JetBrains\IntelliJ IDEA 2017.3.1\lib\idea_rt.jar=1799:C:\Program Files\JetBrains\IntelliJ IDEA 2017.3.1\bin" -Dfile.encoding=UTF-8 -classpath "C:\Program Files\Java\jdk1.8.0_144\jre\lib\charsets.jar;C:\Program Files\Java\jdk1.8.0_144\jre\lib\deploy.jar;C:\Program Files\Java\jdk1.8.0_144\jre\lib\ext\access-bridge-64.jar;C:\Program Files\Java\jdk1.8.0_144\jre\lib\ext\cldrdata.jar;C:\Program Files\Java\jdk1.8.0_144\jre\lib\ext\dnsns.jar;C:\Program Files\Java\jdk1.8.0_144\jre\lib\ext\jaccess.jar;C:\Program Files\Java\jdk1.8.0_144\jre\lib\ext\jfxrt.jar;C:\Program Files\Java\jdk1.8.0_144\jre\lib\ext\localedata.jar;C:\Program Files\Java\jdk1.8.0_144\jre\lib\ext\nashorn.jar;C:\Program Files\Java\jdk1.8.0_144\jre\lib\ext\sunec.jar;C:\Program Files\Java\jdk1.8.0_144\jre\lib\ext\sunjce_provider.jar;C:\Program Files\Java\jdk1.8.0_144\jre\lib\ext\sunmscapi.jar;C:\Program Files\Java\jdk1.8.0_144\jre\lib\ext\sunpkcs11.jar;C:\Program Files\Java\jdk1.8.0_144\jre\lib\ext\zipfs.jar;C:\Program Files\Java\jdk1.8.0_144\jre\lib\javaws.jar;C:\Program Files\Java\jdk1.8.0_144\jre\lib\jce.jar;C:\Program Files\Java\jdk1.8.0_144\jre\lib\jfr.jar;C:\Program Files\Java\jdk1.8.0_144\jre\lib\jfxswt.jar;C:\Program Files\Java\jdk1.8.0_144\jre\lib\jsse.jar;C:\Program Files\Java\jdk1.8.0_144\jre\lib\management-agent.jar;C:\Program Files\Java\jdk1.8.0_144\jre\lib\plugin.jar;C:\Program Files\Java\jdk1.8.0_144\jre\lib\resources.jar;C:\Program Files\Java\jdk1.8.0_144\jre\lib\rt.jar;C:\Users\Heygo\Desktop\JVMDemo\out\production\chapter13;D:\JavaTools\apache-maven-3.3.9\repository\junit\junit\4.12\junit-4.12.jar;D:\JavaTools\apache-maven-3.3.9\repository\org\hamcrest\hamcrest-core\1.3\hamcrest-core-1.3.jar" com.atguigu.java.StringTest3
Exception in thread "main" java.lang.OutOfMemoryError: Java heap space
	at java.util.HashMap.resize(HashMap.java:703)
	at java.util.HashMap.putVal(HashMap.java:662)
	at java.util.HashMap.put(HashMap.java:611)
	at java.util.HashSet.add(HashSet.java:219)
	at com.atguigu.java.StringTest3.main(StringTest3.java:22)

Process finished with exit code 1

3、String 的基本操作

核心思想

Java语言规范里要求完全相同的字符串字面量,应该包含同样的Unicode字符序列(包含同一份码点序列的常量),并且必须是指向同一个String类实例。

题目一

  • 代码

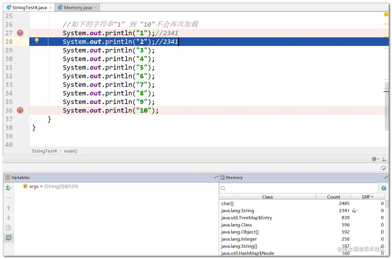
public class StringTest4 {
    public static void main(String[] args) {
        System.out.println();
        System.out.println("1");
        System.out.println("2");
        System.out.println("3");
        System.out.println("4");
        System.out.println("5");
        System.out.println("6");
        System.out.println("7");
        System.out.println("8");
        System.out.println("9");
        System.out.println("10");

        System.out.println("1");
        System.out.println("2");
        System.out.println("3");
        System.out.println("4");
        System.out.println("5");
        System.out.println("6");
        System.out.println("7");
        System.out.println("8");
        System.out.println("9");
        System.out.println("10");
    }
}
  • 分析字符串常量池的变化
    • 程序启动时已经加载了 2330 个字符串常量
    • 加载 换行符
    • 加载了字符串常量 "1"~"9"
    • 加载字符串常量 "10"
    • 之后的字符串"1" 到 "10"不会再次加载

题目二

  • 代码

class Memory {
    public static void main(String[] args) {
        int i = 1;
        Object obj = new Object();
        Memory mem = new Memory();
        mem.foo(obj);
    }

    private void foo(Object param) {
        String str = param.toString();
        System.out.println(str);
    }
}
  • 分析运行时内存(foo() 方法是实例方法,其实图中少了一个 this 局部变量)

4、字符串拼接操作

4.1、符串拼接操作的结论

字符串拼接操作的结论

  1. 常量与常量的拼接结果在常量池,原理是编译期优化
  2. 常量池中不会存在相同内容的变量
  3. 拼接前后,只要其中有一个是变量,结果就在堆中。变量拼接的原理是StringBuilder
  4. 如果拼接的结果调用intern()方法,则主动将常量池中还没有的字符串对象放入池中,并返回此对象地址
  • 如果存在,则返回字符串在常量池中的地址
  • 如果字符串常量池中不存在该字符串,则在常量池中创建一份,并返回此对象的地址

常量与常量的拼接结果在常量池,原理是编译期优化

  • 代码
@Test
public void test1() {
    String s1 = "a" + "b" + "c";
    String s2 = "abc";

    System.out.println(s1 == s2);
    System.out.println(s1.equals(s2));
}
  • 从字节码指令看出:编译器做了优化,将 "a" + "b" + "c" 优化成了 "abc"
 0 ldc #2 <abc>
 2 astore_1
 3 ldc #2 <abc>
 5 astore_2
 6 getstatic #3 <java lang system.out>
 9 aload_1
10 aload_2
11 if_acmpne 18 (+7)
14 iconst_1
15 goto 19 (+4)
18 iconst_0
19 invokevirtual #4 <java io printstream.println>
22 getstatic #3 <java lang system.out>
25 aload_1
26 aload_2
27 invokevirtual #5 <java lang string.equals>
30 invokevirtual #4 <java io printstream.println>
33 return
</java></java></java></java></java></abc></abc>
  • IDEA 反编译 class 文件后,来看这个问题

拼接前后,只要其中有一个是变量,结果就在堆中

调用 intern() 方法,则主动将字符串对象存入字符串常量池中,并将其地址返回

  • 代码
@Test
public void test2(){
    String s1 = "javaEE";
    String s2 = "hadoop";

    String s3 = "javaEEhadoop";
    String s4 = "javaEE" + "hadoop";

    String s5 = s1 + "hadoop";
    String s6 = "javaEE" + s2;
    String s7 = s1 + s2;

    System.out.println(s3 == s4);
    System.out.println(s3 == s5);
    System.out.println(s3 == s6);
    System.out.println(s3 == s7);
    System.out.println(s5 == s6);
    System.out.println(s5 == s7);
    System.out.println(s6 == s7);

    String s8 = s6.intern();
    System.out.println(s3 == s8);
}
  • 从字节码角度来看:拼接前后有变量,都会使用到 StringBuilder 类
  0 ldc #6 <javaee>
  2 astore_1
  3 ldc #7 <hadoop>
  5 astore_2
  6 ldc #8 <javaeehadoop>
  8 astore_3
  9 ldc #8 <javaeehadoop>
 11 astore 4
 13 new #9 <java lang stringbuilder>
 16 dup
 17 invokespecial #10 <java lang stringbuilder.<init>>
 20 aload_1
 21 invokevirtual #11 <java lang stringbuilder.append>
 24 ldc #7 <hadoop>
 26 invokevirtual #11 <java lang stringbuilder.append>
 29 invokevirtual #12 <java lang stringbuilder.tostring>
 32 astore 5
 34 new #9 <java lang stringbuilder>
 37 dup
 38 invokespecial #10 <java lang stringbuilder.<init>>
 41 ldc #6 <javaee>
 43 invokevirtual #11 <java lang stringbuilder.append>
 46 aload_2
 47 invokevirtual #11 <java lang stringbuilder.append>
 50 invokevirtual #12 <java lang stringbuilder.tostring>
 53 astore 6
 55 new #9 <java lang stringbuilder>
 58 dup
 59 invokespecial #10 <java lang stringbuilder.<init>>
 62 aload_1
 63 invokevirtual #11 <java lang stringbuilder.append>
 66 aload_2
 67 invokevirtual #11 <java lang stringbuilder.append>
 70 invokevirtual #12 <java lang stringbuilder.tostring>
 73 astore 7
 75 getstatic #3 <java lang system.out>
 78 aload_3
 79 aload 4
 81 if_acmpne 88 (+7)
 84 iconst_1
 85 goto 89 (+4)
 88 iconst_0
 89 invokevirtual #4 <java io printstream.println>
 92 getstatic #3 <java lang system.out>
 95 aload_3
 96 aload 5
 98 if_acmpne 105 (+7)
101 iconst_1
102 goto 106 (+4)
105 iconst_0
106 invokevirtual #4 <java io printstream.println>
109 getstatic #3 <java lang system.out>
112 aload_3
113 aload 6
115 if_acmpne 122 (+7)
118 iconst_1
119 goto 123 (+4)
122 iconst_0
123 invokevirtual #4 <java io printstream.println>
126 getstatic #3 <java lang system.out>
129 aload_3
130 aload 7
132 if_acmpne 139 (+7)
135 iconst_1
136 goto 140 (+4)
139 iconst_0
140 invokevirtual #4 <java io printstream.println>
143 getstatic #3 <java lang system.out>
146 aload 5
148 aload 6
150 if_acmpne 157 (+7)
153 iconst_1
154 goto 158 (+4)
157 iconst_0
158 invokevirtual #4 <java io printstream.println>
161 getstatic #3 <java lang system.out>
164 aload 5
166 aload 7
168 if_acmpne 175 (+7)
171 iconst_1
172 goto 176 (+4)
175 iconst_0
176 invokevirtual #4 <java io printstream.println>
179 getstatic #3 <java lang system.out>
182 aload 6
184 aload 7
186 if_acmpne 193 (+7)
189 iconst_1
190 goto 194 (+4)
193 iconst_0
194 invokevirtual #4 <java io printstream.println>
197 aload 6
199 invokevirtual #13 <java lang string.intern>
202 astore 8
204 getstatic #3 <java lang system.out>
207 aload_3
208 aload 8
210 if_acmpne 217 (+7)
213 iconst_1
214 goto 218 (+4)
217 iconst_0
218 invokevirtual #4 <java io printstream.println>
221 return
</java></java></java></java></java></java></java></java></java></java></java></java></java></java></java></java></java></java></java></java></java></java></java></java></java></javaee></java></java></java></java></hadoop></java></java></java></javaeehadoop></javaeehadoop></hadoop></javaee>

4.2、字符串拼接的底层细节

字符串拼接的底层细节

代码示例 1

  • 代码
@Test
public void test3(){
    String s1 = "a";
    String s2 = "b";
    String s3 = "ab";

    String s4 = s1 + s2;
    System.out.println(s3 == s4);
}
  • 字节码指令
 0 ldc #14 <a>
 2 astore_1
 3 ldc #15 <b>
 5 astore_2
 6 ldc #16 <ab>
 8 astore_3
 9 new #9 <java lang stringbuilder>
12 dup
13 invokespecial #10 <java lang stringbuilder.<init>>
16 aload_1
17 invokevirtual #11 <java lang stringbuilder.append>
20 aload_2
21 invokevirtual #11 <java lang stringbuilder.append>
24 invokevirtual #12 <java lang stringbuilder.tostring>
27 astore 4
29 getstatic #3 <java lang system.out>
32 aload_3
33 aload 4
35 if_acmpne 42 (+7)
38 iconst_1
39 goto 43 (+4)
42 iconst_0
43 invokevirtual #4 <java io printstream.println>
46 return

</java></java></java></java></java></java></java></ab></b></a>
  • 分析拼接的步骤
    • new StringBuilder()
 9 new #9 <java lang stringbuilder>
12 dup
13 invokespecial #10 <java lang stringbuilder.<init>>
</java></java>
  • 加载字符串变量,进行 append 操作
16 aload_1
17 invokevirtual #11 <java lang stringbuilder.append>
20 aload_2
21 invokevirtual #11 <java lang stringbuilder.append>
24 invokevirtual #12 <java lang stringbuilder.tostring>
</java></java></java>
  • 调用 StringBuilder 类的 toString() 方法,转换为字符串,并存储在局部变量中
24 invokevirtual #12 <java lang stringbuilder.tostring>
27 astore 4
</java>

代码示例 2

  • 代码

@Test
public void test4(){
    final String s1 = "a";
    final String s2 = "b";
    String s3 = "ab";
    String s4 = s1 + s2;
    System.out.println(s3 == s4);
}
  • 从字节码角度来看:为变量 s3 赋值时,直接使用 #16 符号引用,即字符串常量 "ab"
 0 ldc #14 <a>
 2 astore_1
 3 ldc #15 <b>
 5 astore_2
 6 ldc #16 <ab>
 8 astore_3
 9 ldc #16 <ab>
11 astore 4
13 getstatic #3 <java lang system.out>
16 aload_3
17 aload 4
19 if_acmpne 26 (+7)
22 iconst_1
23 goto 27 (+4)
26 iconst_0
27 invokevirtual #4 <java io printstream.println>
30 return
</java></java></ab></ab></b></a>
  • IDEA 反编译结果

课后练习

  • 代码

@Test
public void test5(){
    String s1 = "javaEEhadoop";
    String s2 = "javaEE";
    String s3 = s2 + "hadoop";
    System.out.println(s1 == s3);

    final String s4 = "javaEE";
    String s5 = s4 + "hadoop";
    System.out.println(s1 == s5);

}
  • 字节码指令: ldc #8 <javaeehadoop></javaeehadoop>(带 final 的变量在编译时就已经确定了该变量的值,当做常量来处理)
 0 ldc #8 <javaeehadoop>
 2 astore_1
 3 ldc #6 <javaee>
 5 astore_2
 6 new #9 <java lang stringbuilder>
 9 dup
10 invokespecial #10 <java lang stringbuilder.<init>>
13 aload_2
14 invokevirtual #11 <java lang stringbuilder.append>
17 ldc #7 <hadoop>
19 invokevirtual #11 <java lang stringbuilder.append>
22 invokevirtual #12 <java lang stringbuilder.tostring>
25 astore_3
26 getstatic #3 <java lang system.out>
29 aload_1
30 aload_3
31 if_acmpne 38 (+7)
34 iconst_1
35 goto 39 (+4)
38 iconst_0
39 invokevirtual #4 <java io printstream.println>
42 ldc #6 <javaee>
44 astore 4
46 ldc #8 <javaeehadoop>
48 astore 5
50 getstatic #3 <java lang system.out>
53 aload_1
54 aload 5
56 if_acmpne 63 (+7)
59 iconst_1
60 goto 64 (+4)
63 iconst_0
64 invokevirtual #4 <java io printstream.println>
67 return
</java></java></javaeehadoop></javaee></java></java></java></java></hadoop></java></java></java></javaee></javaeehadoop>

拼接操作与 append 操作的效率对比

  • 代码

@Test
public void test6(){

    long start = System.currentTimeMillis();

    method2(100000);

    long end = System.currentTimeMillis();

    System.out.println("花费的时间为:" + (end - start));
}

public void method1(int highLevel){
    String src = "";
    for(int i = 0;i < highLevel;i++){
        src = src + "a";
    }
}

public void method2(int highLevel){

    StringBuilder src = new StringBuilder();
    for (int i = 0; i < highLevel; i++) {
        src.append("a");
    }
}
  1. 体会执行效率:通过StringBuilder的append()的方式添加字符串的效率要远高于使用String的字符串拼接方式!
  2. 分析原因:
  3. StringBuilder的append()的方式:
+ 自始至终中只创建过一个StringBuilder的对象
+ 使用String的字符串拼接方式:创建过多个StringBuilder和String的对象

2. 使用String的字符串拼接方式:

+ 内存中由于创建了较多的StringBuilder和String的对象,内存占用更大;
+ 如果进行GC,需要花费额外的时间。

3. 改进的空间:

  • 在实际开发中,如果基本确定要前前后后添加的字符串长度不高于某个限定值highLevel的情况下,建议使用构造器实例化:
  • StringBuilder s = new StringBuilder(highLevel); //new char[highLevel]

通过字节码分析

  • method1() 方法的字节码指令:
    • 每次 for 循环都会创建一个 StringBuilder 对象
    • 调用 StringBuilder 的 toString() 方法又会创建新的 String 对象
 0 ldc #23
 2 astore_2
 3 iconst_0
 4 istore_3
 5 iload_3
 6 iload_1
 7 if_icmpge 36 (+29)
10 new #9 <java lang stringbuilder>
13 dup
14 invokespecial #10 <java lang stringbuilder.<init>>
17 aload_2
18 invokevirtual #11 <java lang stringbuilder.append>
21 ldc #14 <a>
23 invokevirtual #11 <java lang stringbuilder.append>
26 invokevirtual #12 <java lang stringbuilder.tostring>
29 astore_2
30 iinc 3 by 1
33 goto 5 (-28)
36 return
</java></java></a></java></java></java>
  • method2() 方法的字节码指令:
 0 new #9 <java lang stringbuilder>
 3 dup
 4 invokespecial #10 <java lang stringbuilder.<init>>
 7 astore_2
 8 iconst_0
 9 istore_3
10 iload_3
11 iload_1
12 if_icmpge 28 (+16)
15 aload_2
16 ldc #14 <a>
18 invokevirtual #11 <java lang stringbuilder.append>
21 pop
22 iinc 3 by 1
25 goto 10 (-15)
28 return
</java></a></java></java>

关于 StringBuilder 构造器

  • StringBuilder 构造器:可传入一个 int 类型的变量,用于初始化内部的 char[] 数组
public StringBuilder(int capacity) {
	super(capacity);
}
  • AbstractStringBuilder(StringBuilder 的父类)的构造器
AbstractStringBuilder(int capacity) {
    value = new char[capacity];
}

5、intern() 的使用

5.1、intern() 方法的说明

intern() 方法的说明

先来点逼格,看看官方文档

When the intern method is invoked, if the pool already contains a string equal to this String object as determined by the equals(Object) method, then the string from the pool is returned. Otherwise, this String object is added to the pool and a reference to this String object is returned.

It follows that for any two strings s and t, s.intern() == t.intern() is true if and only if s.equals(t) is true.

public native String intern();

关于 intern() 方法的说明

  1. intern是一个native方法,调用的是底层C的方法
  2. 字符串池最初是空的,由String类私有地维护。在调用intern方法时,如果池中已经包含了由equals(object)方法确定的与该字符串对象相等的字符串,则返回池中的字符串。否则,该字符串对象将被添加到池中,并返回对该字符串对象的引用。
  3. 如果不是用双引号声明的String对象,可以使用String提供的intern方法:intern方法会从字符串常量池中查询当前字符串是否存在,若不存在就会将当前字符串放入常量池中。比如:
String myInfo = new string("I love atguigu").intern();
  1. 也就是说,如果在任意字符串上调用String.intern方法,那么其返回结果所指向的那个类实例,必须和直接以常量形式出现的字符串实例完全相同。因此,下列表达式的值必定是true
("a"+"b"+"c").intern()=="abc"
  1. 通俗点讲,Interned String就是确保字符串在内存里只有一份拷贝,这样可以节约内存空间,加快字符串操作任务的执行速度。注意,这个值会被存放在字符串内部池(String Intern Pool)

5.2、new String() 的说明

new String("ab")会创建几个对象?

  • 代码

public class StringNewTest {
    public static void main(String[] args) {
        String str = new String("ab");
    }
}
  • 字节码指令
 0 new #2 <java lang string>
 3 dup
 4 ldc #3 <ab>
 6 invokespecial #4 <java lang string.<init>>
 9 astore_1
10 return
</java></ab></java>
  • 0 new #2 <java lang string></java>:在堆中创建了一个 String 对象
  • 4 ldc #3 <ab></ab> :在字符串常量池中放入 "ab"(如果之前字符串常量池中没有 "ab" 的话)

new String("a") + new String("b") 会创建几个对象?

  • 代码

public class StringNewTest {
    public static void main(String[] args) {
        String str = new String("a") + new String("b");
    }
}
  • 字节码指令
 0 new #2 <java lang stringbuilder>
 3 dup
 4 invokespecial #3 <java lang stringbuilder.<init>>
 7 new #4 <java lang string>
10 dup
11 ldc #5 <a>
13 invokespecial #6 <java lang string.<init>>
16 invokevirtual #7 <java lang stringbuilder.append>
19 new #4 <java lang string>
22 dup
23 ldc #8 <b>
25 invokespecial #6 <java lang string.<init>>
28 invokevirtual #7 <java lang stringbuilder.append>
31 invokevirtual #9 <java lang stringbuilder.tostring>
34 astore_1
35 return
</java></java></java></b></java></java></java></a></java></java></java>
  • 字节码指令分析:
    1. 0 new #2 <java lang stringbuilder></java> :拼接字符串会创建一个 StringBuilder 对象
    2. 7 new #4 <java lang string></java> :创建 String 对象,对应于 new String("a")
    3. 11 ldc #5 :在字符串常量池中放入 "a"(如果之前字符串常量池中没有 "a" 的话)
    4. 19 new #4 <java lang string></java> :创建 String 对象,对应于 new String("b")
    5. 23 ldc #8 :在字符串常量池中放入 "b"(如果之前字符串常量池中没有 "b" 的话)
    6. 31 invokevirtual #9 <java lang stringbuilder.tostring></java> :调用 StringBuilder 的 toString() 方法,会生成一个 String 对象

深入剖析 StringBuilder 的toString() 方法

  • toString() 方法
@Override
public String toString() {

    return new String(value, 0, count);
}
  • value 是个 char[] 数组
char[] value;

5.3、有点难的面试题

有点难的面试题

  • 代码

public class StringIntern {
    public static void main(String[] args) {
        String s = new String("1");
        s.intern();
        String s2 = "1";

        System.out.println(s == s2);

        String s3 = new String("1") + new String("1");

        s3.intern();
        String s4 = "11";

        System.out.println(s3 == s4);
    }
}

内存分析

  • JDK6 :正常眼光判断即可
    • new String() 即在堆中
    • str.intern() 则把字符串放入常量池中

  • JDK7/8 :这就有点不一样了
    • new String() 即在堆中
    • str.intern() 则把字符串放入常量池中,出于节省空间的目的,如果 str 不存在于字符串常量池中,则将 str 在堆中的引用存储在字符串常量池中,没错,字符串常量池中存的是 str 在堆中的引用,所以 s3 == s4 为 true

面试题的拓展


public class StringIntern1 {
    public static void main(String[] args) {

        String s3 = new String("1") + new String("1");

        String s4 = "11";
        String s5 = s3.intern();

        System.out.println(s3 == s4);

        System.out.println(s5 == s4);
    }
}

5.4、intern() 方法的总结

关于 intern() 的总结

  1. JDK1.6中,将这个字符串对象尝试放入串池。
  2. 如果串池中有,则并不会放入。返回已有的串池中的对象的地址
  3. 如果没有,会 把此对象复制一份,放入串池,并返回串池中的对象地址
  4. JDK1.7起,将这个字符串对象尝试放入串池。
  • 如果串池中有,则并不会放入。返回已有的串池中的对象的地址
  • 如果没有,则会 把对象的引用地址复制一份,放入串池,并返回串池中的引用地址

5.5、intern() 方法的练习

intern() 方法的课后练习

练习 1

  • 代码

public class StringExer1 {
    public static void main(String[] args) {

        String s = new String("a") + new String("b");

        String s2 = s.intern();
        System.out.println(s2 == "ab");
        System.out.println(s == "ab");
    }
}
  • JDK 6 中:在串池中创建一个字符串"ab"

  • JDK 7/8 中:串池中没有创建字符串"ab",而是创建一个引用,指向new String("ab"),将此引用返回

练习 2

  • 代码

public class StringExer1 {
    public static void main(String[] args) {

        String x = "ab";

        String s = new String("a") + new String("b");

        String s2 = s.intern();
        System.out.println(s2 == "ab");
        System.out.println(s == "ab");
    }
}
  • 内存分析

练习 3

  • 代码 1

public class StringExer2 {
    public static void main(String[] args) {
        String s1 = new String("ab");
        s1.intern();
        String s2 = "ab";
        System.out.println(s1 == s2);
    }
}

  • 代码 2

public class StringExer2 {

    public static void main(String[] args) {
        String s1 = new String("a") + new String("b");
        System.out.println(System.identityHashCode(s1));
        s1.intern();
        System.out.println(System.identityHashCode(s1));
        String s2 = "ab";
        System.out.println(System.identityHashCode(s2));
        System.out.println(s1 == s2);
    }
}

5.6、intern() 方法效率测试

intern() 的效率测试

  • 代码

public class StringIntern2 {
    static final int MAX_COUNT = 1000 * 10000;
    static final String[] arr = new String[MAX_COUNT];

    public static void main(String[] args) {
        Integer[] data = new Integer[]{1,2,3,4,5,6,7,8,9,10};

        long start = System.currentTimeMillis();
        for (int i = 0; i < MAX_COUNT; i++) {

            arr[i] = new String(String.valueOf(data[i % data.length])).intern();

        }
        long end = System.currentTimeMillis();
        System.out.println("花费的时间为:" + (end - start));

        try {
            Thread.sleep(1000000);
        } catch (InterruptedException e) {
            e.printStackTrace();
        }
        System.gc();
    }
}
  • 直接 new String :由于每个 String 对象都是 new 出来的,所以程序需要维护大量存放在堆空间中的 String 实例,程序内存占用也会变高

  • 使用 intern() 方法:由于数组中字符串的引用都指向字符串常量池中的字符串,所以程序需要维护的 String 对象更少,内存占用也更低

结论

  1. 对于程序中大量使用存在的字符串时,尤其存在很多已经重复的字符串时,使用intern()方法能够节省内存空间。
  2. 大的网站平台,需要内存中存储大量的字符串。比如社交网站,很多人都存储:北京市、海淀区等信息。这时候如果字符串都调用intern() 方法,就会很明显降低内存的大小。

6、StringTable 的垃圾回收

  • 代码

public class StringGCTest {
    public static void main(String[] args) {
        for (int j = 0; j < 100000; j++) {
            String.valueOf(j).intern();
        }
    }
}
  • JVM 参数
-Xms15m -Xmx15m -XX:+PrintStringTableStatistics -XX:+PrintGCDetails
  • 程序日志:
    • 在 PSYoungGen 区发生了垃圾回收
    • Number of entries 和 Number of literals 明显没有 100000
    • 以上两点均说明 StringTable 区发生了垃圾回收
"C:\Program Files\Java\jdk1.8.0_144\bin\java" -Xms15m -Xmx15m -XX:+PrintStringTableStatistics -XX:+PrintGCDetails "-javaagent:C:\Program Files\JetBrains\IntelliJ IDEA 2017.3.1\lib\idea_rt.jar=11487:C:\Program Files\JetBrains\IntelliJ IDEA 2017.3.1\bin" -Dfile.encoding=UTF-8 -classpath "C:\Program Files\Java\jdk1.8.0_144\jre\lib\charsets.jar;C:\Program Files\Java\jdk1.8.0_144\jre\lib\deploy.jar;C:\Program Files\Java\jdk1.8.0_144\jre\lib\ext\access-bridge-64.jar;C:\Program Files\Java\jdk1.8.0_144\jre\lib\ext\cldrdata.jar;C:\Program Files\Java\jdk1.8.0_144\jre\lib\ext\dnsns.jar;C:\Program Files\Java\jdk1.8.0_144\jre\lib\ext\jaccess.jar;C:\Program Files\Java\jdk1.8.0_144\jre\lib\ext\jfxrt.jar;C:\Program Files\Java\jdk1.8.0_144\jre\lib\ext\localedata.jar;C:\Program Files\Java\jdk1.8.0_144\jre\lib\ext\nashorn.jar;C:\Program Files\Java\jdk1.8.0_144\jre\lib\ext\sunec.jar;C:\Program Files\Java\jdk1.8.0_144\jre\lib\ext\sunjce_provider.jar;C:\Program Files\Java\jdk1.8.0_144\jre\lib\ext\sunmscapi.jar;C:\Program Files\Java\jdk1.8.0_144\jre\lib\ext\sunpkcs11.jar;C:\Program Files\Java\jdk1.8.0_144\jre\lib\ext\zipfs.jar;C:\Program Files\Java\jdk1.8.0_144\jre\lib\javaws.jar;C:\Program Files\Java\jdk1.8.0_144\jre\lib\jce.jar;C:\Program Files\Java\jdk1.8.0_144\jre\lib\jfr.jar;C:\Program Files\Java\jdk1.8.0_144\jre\lib\jfxswt.jar;C:\Program Files\Java\jdk1.8.0_144\jre\lib\jsse.jar;C:\Program Files\Java\jdk1.8.0_144\jre\lib\management-agent.jar;C:\Program Files\Java\jdk1.8.0_144\jre\lib\plugin.jar;C:\Program Files\Java\jdk1.8.0_144\jre\lib\resources.jar;C:\Program Files\Java\jdk1.8.0_144\jre\lib\rt.jar;C:\Users\Heygo\Desktop\JVMDemo\out\production\chapter13;D:\JavaTools\apache-maven-3.3.9\repository\junit\junit\4.12\junit-4.12.jar;D:\JavaTools\apache-maven-3.3.9\repository\org\hamcrest\hamcrest-core\1.3\hamcrest-core-1.3.jar" com.atguigu.java3.StringGCTest
[GC (Allocation Failure) [PSYoungGen: 4096K->488K(4608K)] 4096K->716K(15872K), 0.0024275 secs] [Times: user=0.00 sys=0.00, real=0.00 secs]
Heap
 PSYoungGen      total 4608K, used 3883K [0x00000000ffb00000, 0x0000000100000000, 0x0000000100000000)
  eden space 4096K, 82% used [0x00000000ffb00000,0x00000000ffe50fb0,0x00000000fff00000)
  from space 512K, 95% used [0x00000000fff00000,0x00000000fff7a020,0x00000000fff80000)
  to   space 512K, 0% used [0x00000000fff80000,0x00000000fff80000,0x0000000100000000)
 ParOldGen       total 11264K, used 228K [0x00000000ff000000, 0x00000000ffb00000, 0x00000000ffb00000)
  object space 11264K, 2% used [0x00000000ff000000,0x00000000ff039010,0x00000000ffb00000)
 Metaspace       used 3472K, capacity 4496K, committed 4864K, reserved 1056768K
  class space    used 381K, capacity 388K, committed 512K, reserved 1048576K
SymbolTable statistics:
Number of buckets       :     20011 =    160088 bytes, avg   8.000
Number of entries       :     14158 =    339792 bytes, avg  24.000
Number of literals      :     14158 =    603200 bytes, avg  42.605
Total footprint         :           =   1103080 bytes
Average bucket size     :     0.708
Variance of bucket size :     0.711
Std. dev. of bucket size:     0.843
Maximum bucket size     :         6
StringTable statistics:
Number of buckets       :     60013 =    480104 bytes, avg   8.000
Number of entries       :     62943 =   1510632 bytes, avg  24.000
Number of literals      :     62943 =   3584040 bytes, avg  56.941
Total footprint         :           =   5574776 bytes
Average bucket size     :     1.049
Variance of bucket size :     0.824
Std. dev. of bucket size:     0.908
Maximum bucket size     :         5

Process finished with exit code 0

String.valueOf() 方法源码

  • String 类的 valueOf() 方法
public static String valueOf(int i) {
    return Integer.toString(i);
}
  • Integer.toString() 方法中执行了 new String() ,即在堆中创建了一个 String 对象
public static String toString(int i) {
    if (i == Integer.MIN_VALUE)
        return "-2147483648";
    int size = (i < 0) ? stringSize(-i) + 1 : stringSize(i);
    char[] buf = new char[size];
    getChars(i, size, buf);
    return new String(buf, true);
}

7、G1 中的 String 去重操作

官方文档

openjdk.java.net/jeps/192

String 去重操作的背景

  1. 背景:对许多Java应用(有大的也有小的)做的测试得出以下结果:
  • 堆存活数据集合里面String对象占了25%
  • 堆存活数据集合里面重复的String对象有13.5%
  • String对象的平均长度是45
  1. 许多大规模的Java应用的瓶颈在于内存,测试表明,在这些类型的应用里面,Java堆中存活的数据集合差不多25%是String对象。更进一步,这里面差不多一半String对象是重复的,重复的意思是说:
  2. str1.equals(str2)= true。堆上存在重复的String对象必然是一种内存的浪费。这个项目将在G1垃圾收集器中实现自动持续对重复的String对象进行去重,这样就能避免浪费内存。

String 去重的的具体实现

  1. 当垃圾收集器工作的时候,会访问堆上存活的对象。对每一个访问的对象都会检查是否是候选的要去重的String对象。
  2. 如果是,把这个对象的一个引用插入到队列中等待后续的处理。一个去重的线程在后台运行,处理这个队列。处理队列的一个元素意味着从队列删除这个元素,然后尝试去重它引用的String对象。
  3. 使用一个Hashtable来记录所有的被String对象使用的不重复的char数组。当去重的时候,会查这个Hashtable,来看堆上是否已经存在一个一模一样的char数组。
  4. 如果存在,String对象会被调整引用那个数组,释放对原来的数组的引用,最终会被垃圾收集器回收掉。
  5. 如果查找失败,char数组会被插入到Hashtable,这样以后的时候就可以共享这个数组了。

命令行选项

  1. UseStringDeduplication(bool) :开启String去重,默认是不开启的,需要手动开启。
  2. PrintStringDeduplicationStatistics(bool) :打印详细的去重统计信息
  3. stringDeduplicationAgeThreshold(uintx) :达到这个年龄的String对象被认为是去重的候选对象

你只管学习,我来负责记笔记😲 关注公众号! ,更多笔记,等你来拿,谢谢