mysql整体架构

286 阅读5分钟

文章索引

0: mysql整体架构

1. mysql网络架构模型

2. mysql执行计划explain

3. 数据存储结构分析(包括平衡树,红黑树,B树,B+树,hash分桶+开放链表,以及redis的跳表)

4. mysql 存储引擎innoDB与MyISAM对比与应用场景

5. InnoDB事务实现原理(MVCC,快照读,当前读,readview机制与锁控制)

6. InnoDB索引结构与存储

7. InnoDB内存管理与缓冲区

8. InnoDB日志模块undo log与redo log分析

9. InnoDB数据存储

10. Mysql主从同步与binlog异构应用场景

**备注:**正文红色字体会重点部分,绿色字体为涉及到的概念,读者可自行了解或者等后续文章一同探讨

正文

本篇文章把mysql整体的架构梳理了一下,以便我们对于mysql有个整体的理解。总的来说mysql是一个cpu密集型系统,所以很多模块的划分与设计,都是为了提高cpu执行效率。

mysql主要包括以下几部分:

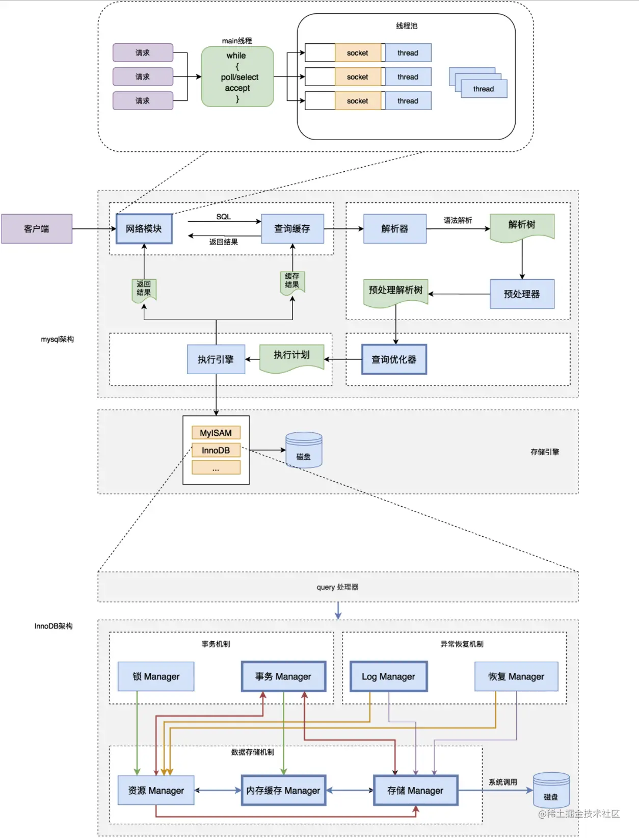
  • 网络模块:每一个存储引擎或者网络框架都实现自己一套处理请求的网络模块,在mysql中采用的是poll/select的线程池模型(如下图,这里mysql没有采用epoll实现reactor模式的网络架构,是因为mysql的瓶颈并不在网络IO,而是更多地把精力专注于sql的执行效率优化上)

    (涉及概念:poll/select/epoll网络IO模型,reactor模式)
    
  • 缓存模块:mysql的server层增加一层缓存模块,类似一个内存的kv层,k是sql,value是结果

  • 解析模块:sql语法树解析,这个模块的功能平时工作中经常用到, 比如sql流量截获解析,或者数据迁移设计字段转换等工作,会使用开源库做语法树解析成我们想要的结构(比如golang的github.com/pingcap/par…

  • 预处理与查询优化:主要就是我们工作中经常用到的explain,查询计划,explain是每个开发者必备的分析技能,除了可以看到mysql本身对我们的查询语句做了哪些优化改动外,我们也能从查询计划中分析我们的表结构或者sql语句有没有性能问题

  • 存储引擎:mysql 实现了可插拔的存储引擎,包括innodb, myisam,memory近十种存储引擎,存储引擎则是我们理解mysql最为主要的模块,比如我们理解了innodb,那就相当于我们掌握了mysql了

  • 当然除了上面提到的模块,mysql还有很多管理模块比如**权限控制,内置函数库,主备同步的log模块(数据同步的binlog,数据重放的relaylog)**等

MySQL查询过程:

  • 客户端发送一条查询给服务器。

  • 服务器先检查查询缓存,如果命中了缓存,则立刻返回存储在缓存中的结果。否则进入下一阶段。

  • 服务器端进行SQL解析、预处理,再由优化器生成对应的执行计划。

  • MySQL根据优化器生成的执行计划,再调用存储引擎的API来执行查询。

  • 将结果返回给客户端。

InnoDB模块

存储引擎一般我们需要了解InnoDB和MyISAM两个引擎,一般开发中用得最多的就是InnoDB,上图展示了InnoDB包含的几大模块

  • 事务机制:事务与锁模块,InnoDB采用我们熟悉的MVCC(Multiversion concurrency control 多版本并发控制,mvcc解决的是ACID里的I(隔离性)),同时加上锁模块(行锁,表锁,间隙锁等)使得采用InnoDB的数据能够实现多个事务的相互隔离与并发访问

    (涉及概念:ACID,MVCC,隔离级别,读现象(脏读,幻读,不可重复读,可重复读)当前读,快照读,readview可见试图,行锁,表锁,间隙锁)
    
  • 异常恢复机制:log日志模块,主要包括undo log(记录某一行在多个活跃事务中的多版本日志链表,用户事务多版本控制的版本回退), redo log(记录数据更新记录,用户异常奔溃后的数据原子操作恢复)

    (涉及概念:日志链表,事务递增id,回滚,清理线程,顺序IO)
    
  • 内存管理模块:内存管理模块是InnoDB最有意思的模块了,其中最主要的就是innodb的索引存储机制(采用B+树,聚集索引cluster index),数据表示采用了自定义的page结构(16k),通过buffer poll与自适应hash索引(adaptive hash index)和优化的LRU(5 新生代/3 老生代)算法,以及各种page的维护链表(freelist, flushlist,lrulist),共同构成了InnoDB的内存缓存模块,极大提高效率(内存缓存除了buffer poll,还包括了change buffer, log buffer, additional buffer pool, double write buffer

    (涉及概念:操作系统内存管理,B+树,二进制数据组织,LRU,,内存申请与释放)
    

备注:内存管理中的数据结构实际上很复杂,比如page的管理就细分了inode节点->segment段->extend簇->page自定义页(16k)->系统页(4k)

  • 数据存储模块:作为存储引擎,数据总要以文件的形式落地的,InnoDB的表数据以.ibd文件落地磁盘(内部是以page的结构组织的二进制文件,包括root page, index page, data page等内容页),除此之外,还包括

    (涉及概念,表空间,虚拟文件系统vfs,系统调用fsync,磁盘异步IO)
    
  • 表空间

  • 系统表空间(system tablespace):新版本只有data directory, change buffer内容

  • undo表空间(undo tablespace): undo log文件(.ibu)

  • 临时表空间(temporary tablespace): 存储临时结果

  • 双写区(doublewrite file): 双写文件(.dblwr),从旧版本的系统表空间中抽离出来

  • redo log(重做日志)

  • 记录修改持久化

  • 异常恢复

  • 循环文件顺序写**(顺序IO)**

  • **线程模块:**包括主线程,页清理线程,刷盘线程,文件读写线程,buffer读写线程等

附上官方5.8的innodb内存与磁盘架构图(图片来源)