AOP 利器 ASM 基础入门

18,411 阅读18分钟

1. ASM 介绍

ASM 是一个 Java 字节码操作框架,它能用来动态生成类或者增强既有类的功能。ASM 可以直接生成二进制 class 文件,也可以在类被加载到 Java 虚拟机之前动态改变类行为。ASM 框架中提供了常见的字节码分析和生成工具,可以快速进行类的生成或分析转换。

Android 开发中, Android Gradle 1.5 版本后提供的 Transform 机制, 它允许第三方的 Plugin 插件在 .class 文件打包成 dex 之前进行动态修改,这就为动态修改字节码文件提供了入口,衍生出很多“插桩”的功能,比如埋点、插入日志等。

ASM 在很多出色的项目中都有使用:

ASM 官方提供了一本入门的电子书(纯英文),当然国内也有汉化版,可以百度搜索。由于书中涉及到大量的代码片段,我在学习的过程中已经将代码片段整理成可执行的 Java 程序,并放到 GitHub 仓库中,仓库地址 https://github.com/dengshiwei/asm-module

1.1 框架结构

ASM 中提供了两大框架用于类的生成和解析。一类是基于事件的形式来表示类,称之为核心 API,另一类是以基于对象的形式来表示类,称之为树 API。有点类似于 XML 文件解析中的 SAXDOM 解析。

在核心 API 中,类是用一系列事件来表示的,每个事件表示类的一个元素,比如它的一个标头、一个字段、一个方法声明、一条指令,等等。基于事件的 API 定义了一组可能事件,以及这些事件必须遵循的发生顺序,还提供了一个类分析器(ClassReader),为每个被分析元素生成一个事件,还提供一个类写入器(ClassWriter),由这些事件的序列生成经过编译的类。

在树 API 中,类用一个对象树表示,比如一个类用 ClassNode 对象表示,一个方法用 MethodNode 对象表示。每个对象中都包含指向它组成对象的引用。比如 ClassNode 中包含很多组成它的 MethodNode。基于对象的 API 提供了一种方法,可以将表示一个类的事件序列转换为表示同一个类的对象树,也可以反过来,将对象树表示为等价的事件序列。换言之,基于对象的 API 构建在基于事件的 API 之上。

1.2 ASM 源码目录结构

我们将 ASM 按照包名路径划分,大致的类图框架如下。

uml

从中可以看到大致有:

org.objectweb.asm

包中定义了核心 API 的类,其中 ClassVisitorFieldVisitorMethodVisitorAnnotationVisitor 四个抽象类,用于访问 .class 字节码文件中的 fieldsmethodsannotations 相关的指令。除此之外,核心 API 中还提供 ClassReader 用于转换一个 Java 文件可以被 ASM 中的 API 访问。通过 ClassWriter 用于生成字节码文件。

org.objectweb.asm.commons

保中提供了很有用的工具类和适配器。比如 AdaviceAdapterLocalVariablesSorterAnalyzerAdapter 等等。在需要混合使用这些工具类,建议通过委托的方式进行功能扩展,而不是通过继承。

org.objectweb.asm.signature

包中定义类泛型相关的操作类, SignatureReaderSignatureVisitorSignatureWriter 分别用于泛型的读取转换、访问和生成。

org.object.web.tree

包中提供了树 API 的相关操作。比如标识一个类的节点类 ClassNode,标识一个方法的节点类 MethodNode

org.objectweb.asm.tree.analysis

包中定义了基于树 API 的类分析和校验框架,比如 BasicInterpreter 基础分析器、BasicVerifier 基础校验器用来校验字节指令是否调用正确。

org.object.asm.util

包中提供了一些工具类,用于开发调试时使用。比如 CheckClassAdapter 用于校验字节码文件是否正确、CheckMethodAdapter 用于校验方法调用是否正确、Textifier 用于输出字节码指令、TraceClassVisitor 打印出类的所有的访问。这些类通常不会在运行时使用,这也是把它们和 asm.jar 核心 API 进行剥离的原因。

2. 核心 API

ASM 的核心 API 中,按照对 class 文件处理的划分有:类处理(ClassVisitorClassReader)、注解处理(AnnotationVisitor)、方法处理(MethodVisitor)和字段处理(FiledVisitor)。

coreAPI

2.1 ClassVisitor

用于访问 Java 类文件。

ClassVisitor

在访问一个类文件时,它的回调方法必须按照以下顺序访问:visitvisitSource 】【 visitModule 】【 visitNestHost 】【 visitPermittedclass 】【 visitOuterClass 】 ( visitAnnotation | visitTypeAnnotation | visitAttribute )* ( visitNestMember | visitInnerClass | visitRecordComponent | visitField | visitMethod )* visitEnd

方法说明:

  • visit :访问类的头部,其中 version 指类创建时使用的 JDK 的版本,比如 50 代表 JDK1.651 代表 JDK1.7access 代表类的访问权限,比如 public privatename 表示类名。signature 表示类的签名,如果类不是泛型或者没有继承泛型类,那么signature 值为空。superName 表示父类的名称。interfaces 表示实现的接口;
  • visitSource :访问类源文件;
  • visitModule:访问 Module 模块, Java9 中新增关键字 module 用于定义代码和数据的封装体;
  • visitNestHost:访问嵌套类;
  • visitOuterClass:访问外部类;
  • visitAnnotation:访问类的注解;
  • visitTypeAnnotation:访问类的泛型签名的注解;
  • visitField:访问类的 Field 字段;
  • visitMethod:访问类的方法;
  • visitEnd:结束。

ASM 的核心 API 中,基于 ClassVisitor 的三个组件:

  • ClassReader 用于解析分析分析类文件,转成 ASM 框架能分析的格式。然后在 accept 方法中接收一个 ClassVisitor 对象用于访问该类;
  • ClassWriterClassVisitor 的子类,直接通过二进制的形式生成类;
  • ClassVisitor 类可以看作一个事件筛选器,完成对类的访问遍历。

示例代码

fun main() {
    // 第一种方式中,如果在 ConvertVisitor 中仅仅在 visit 方法中使用 classwrite 修改了 version 版本,此时处理后的信息日志输出中只有 visitor。需要
    // 在 visitMethod 中也调用 classWrite 进行输出才行,而不是 调用 super
    val classWriter = ClassWriter(ClassWriter.COMPUTE_MAXS)
    val classReader = ClassReader("com.andoter.asm_example.part2.ConvertDemo")
    val classVisitor = ChangeVersionVisitor(Opcodes.ASM7, classWriter)
    classReader.accept(classVisitor, ClassReader.SKIP_CODE)
}
1. ClassReader

用于将 Java 类文件转换成 ClassVisitor 能访问的结构。它有四个构造函数,分别支持 byte[]InputStreamFile Path 三种输入方式,这三种输入类型的构造方法如下:

  • ClassReader(byte[] classFile):以文件字节数组作为参数构建 ClassReader
  • ClassReader(java.io.InputStream inputStream):以文件字节流作为参数;
  • ClassReader(java.lang.String className):以文件全路径名作为参数。

同时 ClassReader 类中还提供读取 Class 文件信息的方法,比如 getClassName()getAccess()readByte(int offset)。其中比较重要的一个方法是 accept 方法,该方法中接收一个 ClassVisitor 对象,用于完成对字节码的方法。

accept(ClassVisitor classVisitor, int parsingOptions)

parsingOptions 转换参数取值有:

  • EXPAND_FRAMES:处理 StackMapTable 属性信息,对于小于 JDK1.6 的类文件是默认展开的,其它是默认压缩的。使用此配置, StackMapTable 属性信息会全部按照展开进行处理,并可以访问到;
  • SKIP_CODE:忽略 Code 属性信息(attribute_info);
  • SKIP_DEBUG:忽略 SourceFileSourceDebugExtensionLocalVariableTableLocalVariableTypeTableLineNumberTableMethodParameters 属性信息(attribute_info),同时对应的 visitXX 方法也不会调用,比如 visitSourcevisitLocalVariable
  • SKIP_FRAMES:忽略 StackMapStackMapTable 属性信息,对应的 visitFrame() 方法不会调用。

示例代码

fun main() {
    val classReader = ClassReader("java.util.ArrayList")
    val classVisitor = ClassPrintVisitor(Opcodes.ASM7)
    classReader.accept(classVisitor, ClassReader.SKIP_DEBUG)
}
2. ClassWriter

用于生成符合 JVM 规范的字节码文件,可以单独使用进行生成字节码文件,也可以配合 ClassReaderClassVisitor 适配器进行现有类文件的修改。ClassWriter 提供了两种创建方式,一种是单独创建,另一种是以 ClassReader 作为参数。

  • ClassWriter(int flags):创建新的 ClassWriter对象;
  • ClassWriter(ClassReader classReader, int flags):以 ClassReader 作为参数创建新的对象,这种方式可以极大提高修改时的效率。

在上面的构造方法中,Flag 有两种类型取值:

  • COMPUTE_FRAMES:自动计算栈帧信息,即计算全部,必须调用 visitMaxs(int),但是不必调用 visitFrame()
  • COMPUTE_MAXS:自动计算最大的操作数栈和最大的局部变量表,但是必须调用 visitMaxs(int) 方法,可以使用任何参数,它会被重新计算覆盖,但是该方式需要自行计算帧;
  • 0:不计算任何东西,必须由开发者手动进行计算帧、局部变量、操作数栈的大小。

COMPUTE_MAXS 选项使 ClassWriter 的速度降低 10%,而使用 COMPUTE_FRAMES 选项则使其降低一半。

ClassWriterClassVisitor 的子类,所以那些 visitXX 类的方法在 ClassWriter 具有生成字段或方法的功能。比如生成一个字段,我们调用 visitField(),生成一个方法可以调用 visitMethod。最后,必须调用 visitEnd() 方法表示结束。

依照 ASM 书中的示例:

fun main() {
    val classWriter = ClassWriter(0)
    classWriter.visit(Opcodes.V1_7, Opcodes.ACC_PUBLIC + Opcodes.ACC_ABSTRACT + Opcodes.ACC_INTERFACE,
        "pkg/Comparable",null, "java/lang/Object", arrayOf("pkg/Mesureable"))
    classWriter.visitField(Opcodes.ACC_PUBLIC+ Opcodes.ACC_FINAL + Opcodes.ACC_STATIC, "LESS", "I", null,  -1).visitEnd()
    classWriter.visitField(Opcodes.ACC_PUBLIC+ Opcodes.ACC_FINAL + Opcodes.ACC_STATIC, "EQUAL", "I", null,  0).visitEnd()
    classWriter.visitField(Opcodes.ACC_PUBLIC+ Opcodes.ACC_FINAL + Opcodes.ACC_STATIC, "GREATER", "I", null,  1).visitEnd()
    classWriter.visitMethod(Opcodes.ACC_PUBLIC + Opcodes.ACC_ABSTRACT, "compareTo", "(Ljava/lang/Object;)I" ,null, null).visitEnd()
    classWriter.visitEnd()
    val writeByte = classWriter.toByteArray()

    // 输出字节码,然后通过 javap 指令查看输出
    ClassOutputUtil.byte2File("asm_example/files/Comparable.class", writeByte)
}

看到这里,让大家写出这些字节码就很困难了,不过不用担心,现在可以在 IDE 中安装一个插件 ASM Bytecode Outline,启用后选中文件双击右键或在「 IDE 的 Code」选项卡中,选择 Show Bytecode outline 可以直接查看转换后的字节码和 ASM 字节码指令。

3. TraceClassVisitor

ClassWriter 输出的是字节数组,对于我们确认修改后的字节码是否符合预期用处并不大,在 ASM 中提供了 TraceClassVisitor 用来输出字节码指令。或者通过 File 文件流操作,将 ClassWriter 的字节数组输出为文件,然后利用 javap 指令来查看是否符合预期。使用方式是将 ClassWriter 对象委托给 TraceClassVisitor

示例代码

fun main() {
    val classWriter = ClassWriter(0)
    /*
     使用 TraceClassVisitor,同时使用 System.out 流将结果输出。
     另外测试时还有一种写法,输出到文件。PrintWriter("asm_example/files/TraceClassVisitorDemo.class") 但是输出的文件通过 javap -v 指令查看会报错。
     详情可参照:https://stackoverflow.com/questions/63443099/asm-traceclassvisitor-output-file-is-error
     */
    val traceClassWriter =
        TraceClassVisitor(classWriter, PrintWriter(System.out))
    traceClassWriter.visit(
        Opcodes.V1_7,
        Opcodes.ACC_PUBLIC + Opcodes.ACC_INTERFACE + Opcodes.ACC_ABSTRACT,
        "com.andoter.asm_example.part2/TraceClassVisitorDemo",
        null,
        "java/lang/Object",
        null
    )
    traceClassWriter.visitSource("TraceClassVisitorDemo.class", null)
    traceClassWriter.visitField(Opcodes.ACC_PUBLIC+ Opcodes.ACC_FINAL + Opcodes.ACC_STATIC, "className", "Ljava/lang/String;", null, "").visitEnd()
    traceClassWriter.visitField(Opcodes.ACC_PUBLIC+ Opcodes.ACC_FINAL + Opcodes.ACC_STATIC, "classVersion", "I", null, 50).visitEnd()
    traceClassWriter.visitMethod(
        Opcodes.ACC_PUBLIC + Opcodes.ACC_ABSTRACT,
        "getTraceInfo",
        "()Ljava/lang/String;",
        null,
        null
    ).visitEnd()
    traceClassWriter.visitEnd()

    ClassOutputUtil.byte2File("asm_example/files/TraceClassVisitorDemo1.class", classWriter.toByteArray())
}
4. CheckClassAdapter

ClassWriter 类并不会核实对其方法的调用顺序是否恰当,以及参数是否有效。因此,有可能会生成一些被 Java 虚拟机验证器拒绝的无效类。在 ASM 中可以使用 CheckClassAdapter 类进行提前检测。使用方式是将 ClassWriter 对象委托给 CheckClassAdapter

示例代码

fun main() {
    val classWriter = ClassWriter(0)
    val checkClassAdapter = CheckClassAdapter(classWriter)
    checkClassAdapter.visit(
        Opcodes.V1_7, Opcodes.ACC_PUBLIC + Opcodes.ACC_ABSTRACT + Opcodes.ACC_INTERFACE,
        "pkg/Comparable",null, "java/lang/Object1", arrayOf("pkg/Mesureable"))
    checkClassAdapter.visitField(Opcodes.ACC_PUBLIC+ Opcodes.ACC_FINAL + Opcodes.ACC_STATIC, "LESS", "I", null,  -1).visitEnd()
    checkClassAdapter.visitField(Opcodes.ACC_PUBLIC+ Opcodes.ACC_FINAL + Opcodes.ACC_STATIC, "EQUAL", "I", null,  0).visitEnd()
    checkClassAdapter.visitField(Opcodes.ACC_PUBLIC+ Opcodes.ACC_FINAL + Opcodes.ACC_STATIC, "GREATER", "I", null,  1).visitEnd()
    // 比如这里,我们将 Ljava/lang/Object 修改为 Ljava/lang/Object1,此时编译就会报错
    checkClassAdapter.visitMethod(Opcodes.ACC_PUBLIC + Opcodes.ACC_ABSTRACT, "compareTo", "(Ljava/lang/Object;)I" ,null, null).visitEnd()
    checkClassAdapter.visitEnd()
    val writeByte = classWriter.toByteArray()

    // 输出字节码,然后通过 javap 指令查看输出
    ClassOutputUtil.byte2File("asm_example/files/Comparable.class", writeByte)
}

ClassVisitor 中还涉及到一些其它知识,比如转换类移除一个类的成员或者新增类成员等,这里可以参照 ASM 入门手册中的讲解。

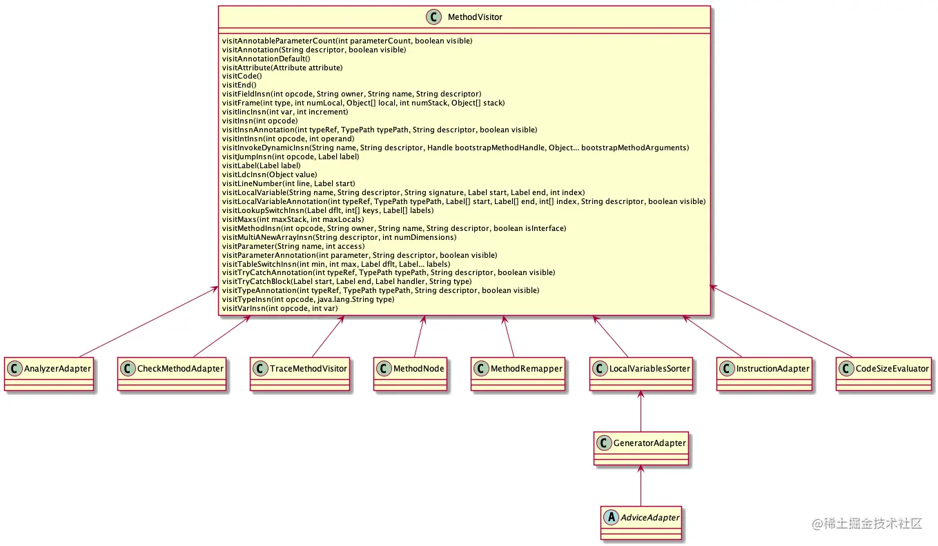
2.2 MethodVisitor

用于对方法的处理,比如访问一个方法,或者生成方法。

MethodVisitor

在访问方法时,会按照以下顺序进行处理:( visitParameter )* 【 visitAnnotationDefault 】 ( visitAnnotation | visitAnnotableParameterCount | visitParameterAnnotation visitTypeAnnotation | visitAttribute )* 【 visitCode ( visitFrame | visit<i>X</i>Insn | visitLabel | visitInsnAnnotation | visitTryCatchBlock | visitTryCatchAnnotation | visitLocalVariable | visitLocalVariableAnnotation | visitLineNumber )* visitMaxs 】 visitEnd

方法说明:

  • visitCode:开始访问方法;
  • visitParameter(String name, int access):访问方法参数;
  • visitAnnotation:访问方法的注解;
  • visitParameterAnnotation:访问方法参数的注解;
  • visitFrame:访问当前栈帧,即当前的局部变量表和操作数栈的状态;
  • visitFieldInsn:访问一个字段时的指令,即加载一个字段(load)或保存一个字段值(store);
  • visitIincInsn:访问一个 IINC 指令;
  • visitIntInsn(int opcode, int operand):访问一个 int 数值类型指令,当 int 取值 -1~5 采用 ICONST 指令,取值 -128~127 采用 BIPUSH 指令,取值 -32768~32767 采用 SIPUSH 指令,取值 -2147483648~2147483647 采用 ldc 指令;
  • visitInvokeDynamicInsn:访问一个 invokedynamic 指令,一般是 Lambda 访问时;
  • visitJumpInsn(int opcode, Label label):访问一个 Jump 指令;
  • visitLdcInsn(Object value):访问一个 LDC 常量,并加载到操作数栈;
  • visitMethodInsn(int opcode, String owner, String name, String descriptor, boolean isInterface):访问方法时的指令,即调用方法的指令,比如在一个方法中调用另一个方法;
  • visitVarInsn(int opcode, int var):访问局部变量指令,局部变量指令是加载或存储局部变量值的指令;
  • visitLineNumber(int line, Label start):访问方法行号声明;
  • visitTryCatchBlock:访问 try..catch 块;
  • visitInsn(int opcode):访问一个字节码指令,比如 IADDISUBF2LLSHR 等;
  • visitMax(int maxStack, int maxLocals):方法的局部变量表和操作数栈的最大个数;
  • visitEnd:方法访问结束,结束时必须调用。

MethodVisitor 提供了很多 visitXXXInsn 的指令供我们操作局部变量表和操作数栈。但是在使用的过程中这些 visitXXXInsn 指令在访问时有严格的字节码指令顺序要求,比如 visitInsnAnnotation 指令必须在 Annotation 指令之后调用。visitTryCatchBlock 必须在即将访问的 Label 作为参数之前进行访问,visitLocalVariablevisitLocalVariableAnnotationvisitLineNumber 必须在作为参数的 Label 之后访问。

我们通过 ClassWriter配合 MethodVisitor来生成 Bean 类的 getF() 方法。示例代码

class Bean{
    private var f:Int =1
    fun getF(): Int {
        return this.f
    }

    fun setF(value: Int) {
        this.f = value
    }
}

/*
   // access flags 0x11
    public final getF()I
    L0
    LINENUMBER 9 L0
    ALOAD 0
    GETFIELD com/andoter/asm_example/part3/Bean.f : I
    IRETURN
    L1
    LOCALVARIABLE this Lcom/andoter/asm_example/part3/Bean; L0 L1 0
    MAXSTACK = 1
    MAXLOCALS = 1
 */
fun main() {
    val classWriter = ClassWriter(0)
    classWriter.visit(
        Opcodes.V1_7,
        Opcodes.ACC_PUBLIC + Opcodes.ACC_FINAL,
        "pkg/Bean",
        null,
        "java/lang/Object",
        null
    )
    val methodVisitor = classWriter.visitMethod(Opcodes.ACC_PUBLIC + Opcodes.ACC_FINAL, "getF",
        "()I", null, null)
    methodVisitor.visitCode() // 开始生成方法
    methodVisitor.visitVarInsn(Opcodes.ALOAD, 0)	// 从局部变量表 load 位置为 0 的变量到操作数栈,第一个为 this
    methodVisitor.visitFieldInsn(Opcodes.GETFIELD, "pkg/Bean", "f", "I") // 读取 Bean 的 f 字段
    methodVisitor.visitInsn(Opcodes.IRETURN) // 返回
    methodVisitor.visitMaxs(1, 1)//定义执行栈帧的局部变量表和操作数栈的大小
    methodVisitor.visitEnd() // 方法访问结束
    classWriter.visitEnd()
    /*
     * 输出的字节码文件:
     *  package pkg;
        public final class Bean {
            public final int getF() {
                return this.f;
            }
        }
     */
    ClassOutputUtil.byte2File("asm_example/files/Bean.class", classWriter.toByteArray())
}

在这段示例代码中,首先通过 ClassWritervisitMethod 获取一个 MethodVisitor 对象,然后调用 visitCode 开始进行生成,紧接着读取出 this,然后读取出字段 f,最后执行 IREATUREN 进行返回,调用 visitMaxs() 定义整个过程中局部变量表和操作数栈的最大只,调用 visitEnd 表示结束。

1. 执行结构

前面的介绍中,多次提到局部变量表和操作数栈的概念。在 Java 虚拟机中,栈数据结构是线程独享的,即每个线程都有自己的执行栈,栈是由很多栈帧组成,每个栈帧表示一个方法的调用,当调用一个方法时,会在执行栈中压入一个栈帧,同时方法执行完毕时,会将这个栈帧从执行栈中弹出。所以当前正在执行的方法的栈帧是在顶部。

栈帧主要的组成部分:局部变量表、操作数栈、动态链接和方法返回地址信息。

a. 局部变量表

局部变量表是一组变量值的存储空间,用于存放方法参数和方法内部定义的局部变量。在 .java 编译成 .class 文件时,已经确定了所需要分配的局部变量表和操作数栈的大小。

**局部变量表的容量单位是变量槽(Variable Slot)。**每个变量槽最大的存储长度是 32 位,所以对于 bytecharbooleanshortintfloatreference 是占用 1 个变量槽,对于 double、long 类型占用 2 个变量槽。

在局部变量表中,通过索引来定位局部变量的位置,索引值的范围从 0 开始到最大的局部变量占用的槽数。如果执行的是对象实例的成员方法(不是 static 修饰的方法),那么局部变量表中第 0 位索引的变量槽默认就是该对象实例的引用(this)。

变量槽复用

为了节省栈帧空间,局部变量表中的变量槽是可以复用的,当一个槽使用完毕后,这个变量槽就可以交给其它变量复用。

  • 将一个值存储在局部变量表中,在以不同的类型加载它是非法操作,比如存入 ISTORE 类型,使用 FLOAD 加载
  • 如果向一个局部变量表中的位置存储一个值,而这个值不同于原来的存储类型,这种操作是合法的

**以上两个特性,意味着:一个局部变量的类型,可能在方法执行期间发生变化。**比如你在方法的最后读取局部变量,在第 1 个变量槽的位置上存储的是 int 类型,后面可能就被复用,导致值发生变化。

b. 操作数栈

操作数栈和局部变量表一样,在编译时期就已经确定所需要分配的操作数栈的最大容量。操作数栈的每一个位置可以是任意的 Java 数据类型,32 位数据类型所占的栈容量为 164 位数据类型占用的栈容量为 2

当一个方法开始执行的时候,所对应的操作数栈是空的,在方法执行的过程中,会有各种字节码指令往操作数栈中写入和提取内容,也就是出栈 / 入栈操作,最终操作数栈的值也在发生改变。

c. 字节码指令

字节码指令由一个标识该指令的操作码和固定数目的参数组成:

  • 操作码是一个无符号字节值,即字节代码名,由注记符号标识;
  • 参数是静态值,确定了精确的指令行为,紧跟在操作码之后。

字节码指令大致可以分为两类,一类指令用于局部变量和操作数栈之间传递值。另一类用于对操作数栈的值 进行弹出和计算,并压入栈中。

常见的局部变量操作指令有:

  • ILOAD:用于加载 booleanintbyteshortchar 类型的局部变量到操作数栈;
  • FLOAD:用于加载 float 类型局部变量到操作数栈;
  • LLOAD:用于加载 lang 类型局部变量到操作数栈,需要加载两个槽 slot
  • DLOAD:用于加载 double 类型局部变量到操作数栈,需要加载两个槽 slot
  • ALOAD:用于加载非基础类型的局部变量到操作数栈,比如对象之类的。

常见的操作数栈指令有:

  • ISTORE:从操作数栈弹出 booleanintbyteshortchar 类型的局部变量,并将它存储在由其索引 i 指定的局部变量中;
  • FSTORE:从操作数栈弹出 float 类型的局部变量,并将它存储在由其索引 i 指定的局部变量中;
  • LSTORE:从操作数栈弹出 long 类型的局部变量,并将它存储在由其索引 i 指定的局部变量中;
  • DSTORE:从操作数栈弹出 double 类型的局部变量,并将它存储在由其索引 i 指定的局部变量中;
  • ASTORE:用于弹出非基础类型的局部变量,并将它存储在由其索引 i 指定的局部变量中。
2. CheckMethodAdapter

ClassVisitor 一样,MethodVisitor 本身也不会检查调用顺序是否适当,所以对于 Method 的操作,ASM 提供了 CheckMethodAdapter 用于检测方法调用顺序是否在正确。使用方式是将 MethodVisitor 对象委托给 CheckMethodAdapter

示例代码

fun main() {
    val classReader = ClassReader("com.andoter.asm_example.part3.MyMethodAdapter")
    val classWriter = ClassWriter(classReader, ClassWriter.COMPUTE_MAXS)
    val classVisitor = object : ClassVisitor(Opcodes.ASM7, classWriter) {
        override fun visitMethod(
            access: Int,
            name: String?,
            descriptor: String?,
            signature: String?,
            exceptions: Array<out String>?
        ): MethodVisitor {
            var methodVisitor = cv.visitMethod(access, name, descriptor, signature, exceptions)
            // 将 MethodVisitor 委托给 CheckMethodAdapter
            methodVisitor = CheckMethodAdapter(methodVisitor)
            return MyMethodAdapter(methodVisitor)
        }
    }
    classReader.accept(classVisitor, ClassReader.SKIP_DEBUG)
}
3. LocalVariablesSorter

该工具类将局部变量按照他们出现的顺序进行重新编号,同时可以很方便的使用 newLocal 方法创建一个新的局部变量。比如对于一个有两个参数的方法,插入一个新的局部变量时,新的局部变量索引就是 3。所以这个方法对于在方法中插入局部变量很有用。

示例代码

class AddTimerMethodAdapter4(
    private var owner: String,
    access: Int,
    descriptor: String?,
    methodVisitor: MethodVisitor?
) : LocalVariablesSorter(Opcodes.ASM7, access, descriptor, methodVisitor ){
    private var time:Int = -1

    override fun visitCode() {
        super.visitCode()
        mv.visitMethodInsn(Opcodes.INVOKESTATIC, "java/lang/System", "currentTimeMillis", "()J", false)
        time = newLocal(Type.LONG_TYPE) // 新建一个局部变量
        mv.visitVarInsn(Opcodes.LSTORE, time)
    }

    override fun visitInsn(opcode: Int) {
        if (opcode >= Opcodes.IRETURN && opcode <= Opcodes.RETURN || Opcodes.ATHROW == opcode) {
            mv.visitMethodInsn(Opcodes.INVOKESTATIC, "java/lang/System", "currentTimeMillis", "()J", false)
            mv.visitVarInsn(Opcodes.LLOAD, time)
            mv.visitInsn(Opcodes.LSUB)
            mv.visitFieldInsn(Opcodes.GETSTATIC, owner, "timer", "J")
            mv.visitInsn(Opcodes.LADD)
            mv.visitFieldInsn(Opcodes.PUTSTATIC, owner, "timer", "J")
        }
        super.visitInsn(opcode)
    }

    override fun visitMaxs(maxStack: Int, maxLocals: Int) {
        super.visitMaxs(maxStack + 4, maxLocals)
    }
}
4. AdaviceAdapter

该类是一个抽象类,可以方便在方法的开头或者任意的结束位置进行代码的插入。主要的好处是可以检测到构造函数,这个适配器大多数的代码都是为了检测构造函数。该类属于 LocalVariablesSorter 的子类,所以也同样可以直接通过 newLocal() 方法创建新的局部变量。

示例代码

class AddTimerMethodAdapter6(
    private var owner: String,
    methodVisitor: MethodVisitor?,
    access: Int,
    name: String?,
    descriptor: String?
) : AdviceAdapter(Opcodes.ASM7, methodVisitor, access, name, descriptor) {

    override fun onMethodEnter() {
        mv.visitFieldInsn(GETSTATIC, owner, "timer", "J")
        mv.visitMethodInsn(
            INVOKESTATIC, "java/lang/System",
            "currentTimeMillis", "()J", false
        )
        mv.visitInsn(LSUB)
        mv.visitFieldInsn(PUTSTATIC, owner, "timer", "J")
    }

    override fun onMethodExit(opcode: Int) {
        mv.visitFieldInsn(GETSTATIC, owner, "timer", "J")
        mv.visitMethodInsn(
            INVOKESTATIC, "java/lang/System",
            "currentTimeMillis", "()J", false
        )
        mv.visitInsn(LADD)
        mv.visitFieldInsn(PUTSTATIC, owner, "timer", "J")
    }

    override fun visitMaxs(maxStack: Int, maxLocals: Int) {
        mv.visitMaxs(maxStack + 4, maxLocals)
    }
}

2.3 FieldVisitor

用于 Field 字段的详细信息访问,比如字段上的注解。

FieldVisitor

访问时按照以下顺序执行: ( visitAnnotation | visitTypeAnnotation | visitAttribute )* visitEnd

方法说明:

  • visitAnnotation(String descriptor, boolean visible):访问字段上的注解
  • visitAttribute(Attribute attribute):访问字段上的属性
  • visitEnd():访问结束
  • visitTypeAnnotation():访问字段上 Type 类型的注解

FieldVisitor 接口演示示例代码:

class FiledVisitorPrinter(fieldVisitor: FieldVisitor?) : FieldVisitor(Opcodes.ASM7, fieldVisitor) {
    override fun visitEnd() {
        super.visitEnd()
        ADLog.info("visitEnd")
    }

    override fun visitAnnotation(descriptor: String?, visible: Boolean): AnnotationVisitor {
        ADLog.info("visitAnnotation, des = $descriptor, visiable = $visible")
        return super.visitAnnotation(descriptor, visible)
    }

    override fun visitTypeAnnotation(
        typeRef: Int,
        typePath: TypePath?,
        descriptor: String?,
        visible: Boolean
    ): AnnotationVisitor {
        return super.visitTypeAnnotation(typeRef, typePath, descriptor, visible)
    }

    override fun visitAttribute(attribute: Attribute?) {
        super.visitAttribute(attribute)
    }
}

使用 FieldVisitor 新增一个字段,示例代码

class AddFieldAdapter(private var version:Int, classVisitor: ClassVisitor) : ClassVisitor(version, classVisitor){
    var isExists = false
    lateinit var filedName: String
    private var filedAccessFlag: Int = Opcodes.ACC_PUBLIC
    lateinit var fieldDescription: String
    lateinit var classVisitor: ClassVisitor
    constructor(version: Int, classVisitor: ClassVisitor, filedName:String, filedAccess:Int, fieldDescription: String) :this(version, classVisitor){
        this.classVisitor = classVisitor
        this.filedAccessFlag = filedAccess
        this.fieldDescription = fieldDescription
        this.filedName = filedName
    }

    override fun visit(version: Int, access: Int, name: String?, signature: String?, superName: String?, interfaces: Array<out String>?) {
        ADLog.info("visit, version = $version, access = ${AccessCodeUtils.accCode2String(access)}, name = ${name}, signature = $signature")
        super.visit(version, access, name, signature, superName, interfaces)
    }

    override fun visitField(access: Int, name: String?, descriptor: String?, signature: String?, value: Any?): FieldVisitor? {
        ADLog.info("visitField: access=${AccessCodeUtils.accCode2String(access)},name=$name,descriptor=$descriptor," +
                "signature=$signature,value=$value")
        if (name == "name") {
            println("存在字段 name,value = ")
        }

        if (this.filedName == name) {
            this.isExists = true
        }
        return super.visitField(access, name, descriptor, signature, value)
    }

    override fun visitEnd() {
        super.visitEnd()
        if (!isExists) {
            val filedVisitor = cv.visitField(filedAccessFlag, filedName, fieldDescription, null, null)
            filedVisitor?.visitEnd()
        }
        ADLog.info("visitEnd")
    }
}

在上面的示例代码中,在 visitField 中检测字段是否存在,如果字段存在,则在 visitEnd 中不进行插入,如果不存在,则插入对应的字段。

1. CheckFieldAdapter

ClassVisitor 一样,FieldVisitor 本身也不会检查调用顺序是否适当,所以对于 Field 的操作,ASM 提供了 CheckFieldAdapter 用于检测调用顺序是否在正确。使用方式是将 FieldVisitor 对象委托给 CheckFieldAdapter

fun main() {
    val classReader = ClassReader("com.andoter.asm_example.field.CheckFieldInsn")
    val classWriter = ClassWriter(classReader, ClassWriter.COMPUTE_MAXS)
    classReader.accept(object: ClassVisitor(Opcodes.ASM7, classWriter){
        var isExist = false
        override fun visitField(
            access: Int,
            name: String?,
            descriptor: String?,
            signature: String?,
            value: Any?
        ): FieldVisitor? {
            if (name == "TAG") {
                isExist = true
            }

            return super.visitField(access, name, descriptor, signature, value)
        }

        override fun visitEnd() {
            super.visitEnd()
            if (!isExist) {
                val fieldVisitor = cv.visitField(Opcodes.ACC_PUBLIC, "TAG", "Ljava/lang/String;",null,"CheckField")
                val checkFieldAdapter = CheckFieldAdapter(fieldVisitor)
                checkFieldAdapter.visitAnnotation("Lcom/andoter/Interface;", true)
                checkFieldAdapter.visitEnd()
            }
        }
    }, ClassReader.SKIP_DEBUG)
    
    ClassOutputUtil.byte2File("asm_example/files/CheckFieldInsn.class", classWriter.toByteArray())
}

在示例代码中,我们在 visitEnd 中新增一个字段。

2. TraceFieldVisitor

功能作用同 TraceClassVisitor 的使用。使用方式是将 FieldVisitor 对象委托给 TraceFieldVisitor。参照上面的示例代码,我们稍作调整。

override fun visitEnd() {
    super.visitEnd()
    if (!isExist) {
        val fieldVisitor = cv.visitField(Opcodes.ACC_PUBLIC, "TAG", "Ljava/lang/String;",null,"CheckField")
        val traceFieldVisitor = TraceFieldVisitor(fieldVisitor, Textifier())
        traceFieldVisitor.visitAnnotation("Lcom/andoter/Interface;", true)
        traceFieldVisitor.visitEnd()
    }
}

2.4 AnnotationVisitor

用于访问注解。

AnnotationVisitor

调用顺序如下: ( visit | visitEnum | visitAnnotation | visitArray )* visitEnd

方法说明:

  • visit(String name, Object value):访问注解的名称和值
  • visitEnum(String name, String descriptor, String value):访问注解的 Enum
  • visitAnnotation(String name, String descriptor):访问嵌套注解
  • visitArray(String name):访问注解的 Array
  • visitEnd:访问结束

示例代码

@Deprecated(message = "deprecated")
class AnnotationPrinter {
}

fun main() {
    val classReader = ClassReader("com.andoter.asm_example.part4.AnnotationPrinter")
    val classWriter = ClassWriter(classReader, ClassWriter.COMPUTE_MAXS)
    classReader.accept(object : ClassVisitor(Opcodes.ASM7, classWriter) {
        override fun visitAnnotation(descriptor: String?, visible: Boolean): AnnotationVisitor {
            return AnnotationPrinterVisitor(cv.visitAnnotation(descriptor, visible))
        }
    }, ClassReader.SKIP_DEBUG)
}


class AnnotationPrinterVisitor(annotationVisitor: AnnotationVisitor) : AnnotationVisitor(Opcodes.ASM7, annotationVisitor) {

    override fun visitEnd() {
        super.visitEnd()
        ADLog.info("visitEnd")
    }

    override fun visitAnnotation(name: String?, descriptor: String?): AnnotationVisitor {
        ADLog.info("visitAnnotation, name = $name, descriptor = $descriptor")
        return super.visitAnnotation(name, descriptor)
    }

    override fun visitEnum(name: String?, descriptor: String?, value: String?) {
        ADLog.info("visitEnum, name = $name, descriptor = $descriptor, value = $value")
        super.visitEnum(name, descriptor, value)
    }

    override fun visit(name: String?, value: Any?) {
        super.visit(name, value)
        ADLog.info("visit, name = $name, value = $value")
    }

    override fun visitArray(name: String?): AnnotationVisitor {
        ADLog.info("visitArray, name = $name")
        return super.visitArray(name)
    }
}

同样对于 Annotation,在 ASM 中提供了对应的 CheckAnnotationAdapterTraceAnnotationVisitor 用于检测辅助我们检测生成的注解,用法和 ClassVisitor 对应的基本相同,这里提供下 CheckAnnotationAdapter 的示例代码TraceAnnotationVisitor 的示例代码作为参照。

2.5 SignatureVisitor

用于泛型的类型签名处理。

SignatureVisitor

该类用于处理 MethodClassType 的签名处理。

  • 类签名的访问顺序:( visitFormalTypeParameter visitClassBound? visitInterfaceBound* )* (visitSuperclass visitInterface* )
  • 方法签名的访问顺序: ( visitFormalTypeParameter visitClassBound? visitInterfaceBound* )* (visitParameterType* visitReturnType visitExceptionType* )
  • Type 签名的访问顺序: visitBaseType | visitTypeVariable | visitArrayType | ( visitClassType visitTypeArgument* ( visitInnerClassType visitTypeArgument* )* visitEnd ) )

目前针对这块使用的比较少,示例代码可以参照 ASM 指导手册中的示例

3. 树 API

在树 API 中,类用一个对象树表示,比如一个类用 ClassNode 对象表示,一个方法用 MethodNode 对象表示。它通过将每个节点都通过一个 Node 对象的表示方式,所以在树 API 包下涉及到很多类。另外一点需要我们注意,在树 API 中的很多类都是继承核心 API 的类进行实现的,比如 ClassNode 是继承 ClassVisitorMethodNode 是继承 MethodVisitor 实现。所以通过树 API 可以转换为等价的事件序列。

TreeAPI

这其中包含很多 XXXInsnNode 的指令操作节点,它们都是 AbstractInsnNode 的子类。同时在树 API 中使用 InsnList 对象表示一个指令的集合,一个 AbstractInsnNode 指令对象只能出现在一个 InsnList 当中。

3.1 ClassNode

用于生成和表示一个类对象,继承 ClassVisitor 进行实现。

ClassNode

从它的基本结构中可以看出,这个类的字段都分别对应着一个类的结构。比如 name 表示名称,signature 表示类型签名,fields 表示类的组成字段,methods 表示类的组成方法。

我们使用 ClassNode 生成一个类,示例代码如下:

/*
使用树 API 生成类的过程,就是创建一个 ClassNode 对象,然后初始化它的字段。还是以 2.2.3 中的例子说明:
package pkg;
public interface Comparable extends Measurable {
 int LESS = -1;
 int EQUAL = 0;
 int GREATER = 1;
 int compareTo(Object o);
}

使用树 API 生成类时,需要大约多花费 30% 的时间,占用的内存也比较多。但是可以按照任意顺序生成元素,一些情况下可能比较方便。
 */
fun main() {
    val classNode = ClassNode()
    classNode.version = Opcodes.V1_5
    classNode.access = Opcodes.ACC_PUBLIC + Opcodes.ACC_INTERFACE + Opcodes.ACC_ABSTRACT
    classNode.name = "pkg/Comparable"
    classNode.superName = "java/lang/Object"
    classNode.interfaces.add("pkg/Measurable")
    classNode.fields.add(
        FieldNode(
            Opcodes.ACC_PUBLIC + Opcodes.ACC_FINAL + Opcodes.ACC_STATIC,
            "LESS",
            "I",
            null,
            -1
        )
    )
    classNode.fields.add(
        FieldNode(
            Opcodes.ACC_PUBLIC + Opcodes.ACC_FINAL + Opcodes.ACC_STATIC,
            "EQUAL",
            "I",
            null,
            0
        )
    )
    classNode.fields.add(
        FieldNode(
            Opcodes.ACC_PUBLIC + Opcodes.ACC_FINAL + Opcodes.ACC_STATIC,
            "GREATER",
            "I",
            null,
            1
        )
    )
    classNode.methods.add(
        MethodNode(
            Opcodes.ACC_PUBLIC + Opcodes.ACC_ABSTRACT,
            "compareTo",
            "(Ljava/lang/Object;)I",
            null,
            null
        )
    )
}

使用树 API 生成类时,需要大约多花费 30% 的时间,占用的内存也比较多。但是可以按照任意顺序生成元素,一些情况下可能比较方便。

3.2 FieldNode

用于生成和表示类的字段,继承 FieldVisitor 进行实现。

FieldNode

示例代码可以参照 ClassNode 中展示的代码。

3.3 ClassVisitor 与 ClassNode 交互

3.1 小节中,我们介绍了如何创建一个 ClassNode 对象,下面我们介绍下如何从一个 ClassReader 所读的字节数组中转换一个 ClassNode 对象。

1. ClassWriter 与 ClassNode
val classNode = ClassNode()
val classWriter = ClassWriter(ClassWriter.COMPUTE_MAXS)
classNode.accept(classWriter)

首先创建一个 ClassNode 对象,然后使用 accept 方法将 ClassWriter 传入进去即可。

2. ClassReader 与 ClassNode
val classNode = ClassNode()
val classReader = ClassReader("")
classReader.accept(classNode, FLAG)

首先创建一个 ClassNode 对象,然后使用ClassReaderaccept 方法将 ClassNode 传入进去即可。因为本身 ClassNode 对象也是一个 ClassVisitor 对象。

3.4 MethodNode

用于生成和表示类的方法。

MethodNode

我们重点介绍 InsnList instructions 字段。InsnList 是一个由指令组成的双向链表,它们的链接存储在 AbstractInsnNode 对象中。AbstractInsnNode 类是表示字节代码指令的类的超类。它的子类是 Xxx InsnNode 类,对应于 MethodVisitor 接口的 visitXxx Insn 方法,例如,VarInsnNode 类对应于 visitVarInsn 方法。 所以对于一个 AbstractInsnNode 对象来说,具有以下特征:

  • 一个 AbstractInsnNode 对象在一个指令列表中最多出现一次
  • 一个 AbstractInsnNode 对象不能同时属于多个指令列表
  • 如果一个 AbstractInsnNode 属于某个指令列表,要将它添加到另一列个指令表,必须先将其从原指令列表中删除
  • 将一个列表中的所有元素都添加到另一个指令列表中,将会清空第一个列表。

标记与帧,还有行号,尽管它们并不是指令,但也都用 AbstractInsnNode 类的子类表示,即 LabelNodeFrameNodeLineNumberNode 类。

通过 MethodNode 生成一个方法,在下面的示例中,生成 checkAndSetF 方法。示例代码如下:

class MakeMethod {
    private var f : Int = 0
    fun checkAndSetF(f: Int) {
        if (f >= 0) {
            this.f = f
        } else {
            throw IllegalArgumentException()
        }
    }
}
/*
参照 3.1.5 小节中的代码:
public void checkAndSetF(int f) {
 if (f >= 0) {
 this.f = f;
 } else {
 throw new IllegalArgumentException();
 }
}
这个新 setter 方法的字节代码如下:
 ILOAD 1
 IFLT label
 ALOAD 0
 ILOAD 1
 PUTFIELD pkg/Bean f I
 GOTO end
label:
 NEW java/lang/IllegalArgumentException
 DUP
 INVOKESPECIAL java/lang/IllegalArgumentException <init> ()V
 ATHROW
end:
 RETURN
 */
fun main() {
    val mn = MethodNode()
    val insnList = mn.instructions
    insnList.add(VarInsnNode(Opcodes.ILOAD, 1))
    val label = LabelNode()
    insnList.add(JumpInsnNode(Opcodes.IFLE, label))
    insnList.add(VarInsnNode(Opcodes.ALOAD, 0))
    insnList.add(VarInsnNode(Opcodes.ILOAD, 1))
    insnList.add(FieldInsnNode(Opcodes.PUTFIELD, "pkg/Bean", "f", "I"))
    val endLabel = LabelNode()
    insnList.add(JumpInsnNode(Opcodes.GOTO, endLabel))
    insnList.add(endLabel)
    insnList.add(FrameNode(Opcodes.F_SAME, 0, null, 0, null))
    insnList.add(TypeInsnNode(Opcodes.NEW,  "java/lang/IllegalArgumentException"))
    insnList.add(InsnNode(Opcodes.DUP))
    insnList.add(MethodInsnNode(Opcodes.INVOKESPECIAL, "java/lang/IllegalArgumentException",  "<init>","()V"))
    insnList.add(InsnNode(Opcodes.ATHROW))
    insnList.add(endLabel)
    insnList.add(FrameNode(Opcodes.F_SAME, 0 ,null, 0, null))
    insnList.add(InsnNode(Opcodes.RETURN))
    mn.maxLocals = 2
    mn.maxStack = 2
}

使用 MethodNode 还可以完成很多功能,比如转换方法、移除字段的自我赋值等。

4. 方法分析

ASM 中提供了基于树 API 的方法分析模块,用于对方法进行分析。方法分析大致可以分为两种类型:

  • 数据流分析:指对于一个方法的每条指令,计算其执行帧的状态;
  • 控制流分析:指计算一个方法的控制流图,并对这个图进行分析。控制流图的节点为指令,如果指令 j 可以紧跟在 i 之后执行,则图的有向边将连接这两条指令 i→j

同时对于数据流分析又可以分为正向分析和反向分析。

  • 正向分析:是指对于每条指令,根据执行帧在执行此条指令之前的状态,计算执行帧在这一指令执行后的状态;
  • 反向分析:是指对于每条指令,根据执行帧在执行此指令之后的状态,计算执行帧在这一指令执行前的状态。

基本类图

AnalysisAPI

  • Analyzer:分析主类;
  • BasicInterpreter:基本的数据流分析器,主要是作为一个空实现,用于构建 Analyzer 对象;
  • BasicVerifier:基本数据流校验器,BasicVerifierBasicInterpreter 的子类,用于实现对字节码指令是否正确的校验;
  • SimpleVerifier:简单数据流校验器,SimpleVerifierBasicVerifier 的子类,它使用更多的集合来模拟字节代码指令的执行,所以它可以检测出更多的错误;
  • Interpreter 类是抽象类,它利用在 BasicValue 类中定义的 7 个值集来模拟字节代码指令的效果:
    • UNINITIALIZED_VALUE 指“所有可能值”
    • INT_VALUE 指“所有 int、short、byte、booleanchar 值”
    • FLOAT_VALUE 指“所有 float 值”
    • LONG_VALUE 指“所有 long 值”
    • DOUBLE_VALUE 指“所有 double 值”
    • REFERENCE_VALUE 指“所有对象和数组值”
    • RETURNADDRESS_VALUE 用于子协程

基本使用

ClassReader classReader = new ClassReader(bytecode);
ClassNode classNode = new ClassNode();
classReader.accept(classNode, ClassReader.SKIP_DEBUG);

for (MethodNode method : classNode.methods) {
  if (method.instructions.size() > 0) {
    Analyzer analyzer = new Analyzer(new BasicInterpreter()); // 参数可以是 BasicVerifier、SimpleVerifier
    analyzer.analyze(classNode.name, method);
    Frame[] frames = analyzer.getFrames();
    // Elements of the frames array now contains info for each instruction
    // from the analyzed method. BasicInterpreter creates BasicValue, that
    // is using simplified type system that distinguishes the UNINITIALZED,
    // INT, FLOAT, LONG, DOUBLE, REFERENCE and RETURNADDRESS types.
    ...
  }
}

在分析之后,无论什么样的 Interpreter 实现,由 Analyzer.getFrames 方法返回的计算帧,对于不可到达的指令都是 null。这一特性可用于非常轻松地实现一个 RemoveDeadCodeAdapter 类用于删除无用代码,示例代码如下:

class RemoveDeadCodeAdapter(
    var owner: String?, var access: Int, var name: String?,
    var desc: String?, var methodVisitor: MethodVisitor
) : MethodVisitor(Opcodes.ASM7, MethodNode(access, name, desc, null, null)) {

    override fun visitEnd() {
        val methodNode = mv as MethodNode
        val analyzer = Analyzer<BasicValue>(BasicInterpreter())
        try {
            analyzer.analyze(owner, methodNode)
            val frames = analyzer.frames
            val insns = methodNode.instructions.toArray()
            for (i in insns.indices) {
                if (frames[i] == null && insns[i] !is LabelNode) {
                    methodNode.instructions.remove(insns[i])
                }
            }
        } catch (ignore: AnalyzerException) {

        }
        methodNode.accept(methodVisitor)
    }
}

fun main() {
    val classReader = ClassReader("com.andoter.asm_example.part8.RemoveDeadCode")
    val classWriter = ClassWriter(classReader, ClassWriter.COMPUTE_MAXS)
    classReader.accept(object : ClassVisitor(Opcodes.ASM7, classWriter) {
        private var name: String? = ""
        override fun visit(
            version: Int,
            access: Int,
            name: String?,
            signature: String?,
            superName: String?,
            interfaces: Array<out String>?
        ) {
            this.name = name
            super.visit(version, access, name, signature, superName, interfaces)
        }

        override fun visitMethod(
            access: Int,
            name: String?,
            descriptor: String?,
            signature: String?,
            exceptions: Array<out String>?
        ): MethodVisitor? {
            ADLog.info("visitMethod, name = $name, desc = $descriptor")
            val methodVisitor = super.visitMethod(access, name, descriptor, signature, exceptions)
            if (methodVisitor != null) {
                return RemoveDeadCodeAdapter(this.name, access, name, descriptor, methodVisitor)
            }
            return methodVisitor
        }
    }, ClassReader.SKIP_DEBUG)

    ClassOutputUtil.byte2File("asm_example/files/RemoveDeadCode.class", classWriter.toByteArray())
}

5. 总结

本文只是对 ASM 的基础功能有一个简单介绍,用于快速入门,更多详细的指导可以参照 asm4-guide 进行系统的学习。最后推荐两个使用 ASM 应用案例开源库供大家学习。

参考文章

  1. ASM 官方指导手册:asm.ow2.io/asm4-guide.…
  2. blog.csdn.net/qian520ao/a…