首页
沸点
课程
数据标注
HOT
AI Coding
更多
直播
活动
APP
插件
直播
活动
APP
插件
搜索历史
清空
创作者中心
写文章
发沸点
写笔记
写代码
草稿箱
创作灵感
查看更多
登录
注册
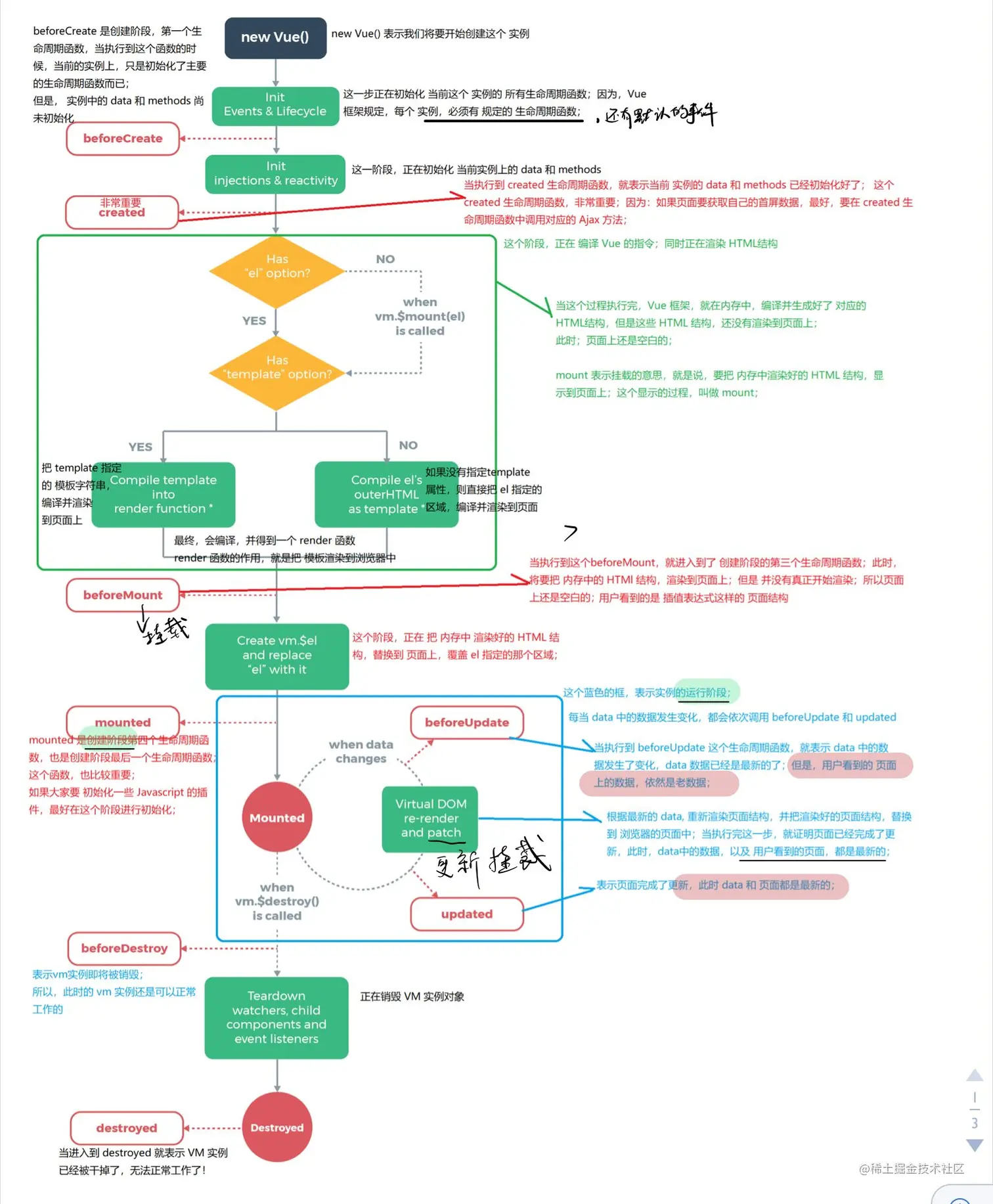
VUE的生命周期
三更灯火
2020-09-28
111
阅读1分钟
三更灯火
6
文章
1.8k
阅读
1
粉丝
目录
收起