Windows10下使用VS2017编译和使用yaml-cpp库

1,111 阅读3分钟

一、下载yaml-cpp源代码

yaml-cpp是一个yaml配置文件的C++解析库,其下载地址为:github.com/jbeder/yaml… 在Windows10中使用VS2017编译yaml-cpp库前,需要去Github上面下载对应的yaml-cpp源代码

git clone https://github.com/jbeder/yaml-cpp.git

yaml-cpp 我在Windows10中下载好yaml-cpp源代码将其放在相应的目录下,最后下载的文件目录结构如下图所示: yaml-cpp的目录结构

二、使用cmake编译yaml-cpp

进入下载好的yaml-cpp源代码的根目录,进行如下操作:

1、首先新建一个build文件夹,在build文件夹下编译生成Makefile文件就不会很乱

2、在build文件夹下shift+鼠标右键,选择在此处打开powershell窗口,输入cmake ..

需要注意的是:在Windows10中使用cmake编译yaml-cpp之前,需要安装好cmake并且配置好cmake的环境变量。我安装的是cmake 3.11.1版本 如下图所示: cmake 使用cmake编译yaml-cpp库后生成的文件如下图所示: cmake_build

3、在VS2017中编译yaml-cpp

cmake结束,打开工程编译 使用VS2017打开项目文件YAML-CPP.sln yaml-cpp 选择所需要的库类型,比如Debug/Release、Win32/X64,一共是4种组合:

  • Debug和Win32
  • Debug和X64
  • Release和Win32
  • Release和X64 选好对应的编译类型(Debug/Release)和平台类型(Win32/X64)之后, 然后右键ALL_BUILD项目进行生成,之后在build文件夹下会生成yaml-cpp.lib all_build

如果使用debug模式会在build/Debug下生成yaml-cppd.lib;如果使用release模式会在build/Release目录下生成yaml-cpp.lib 将生成的lib拷贝到你需要的地方,至此编译过程结束

三、在VS2017中使用yaml-cpp

编译好yaml-cpp后,可以在VS2017中使用,可以参考Tutorial Tutorial 在VS2017中新建一个基于控制台的Win32应用程序, 如下图所示: yaml-cpp-demo01

VS2017 在项目根目录下创建一个config.yaml文件,其内容如下:

lastLogin: 2020-08-19 10:26:10
username: root
password: 123

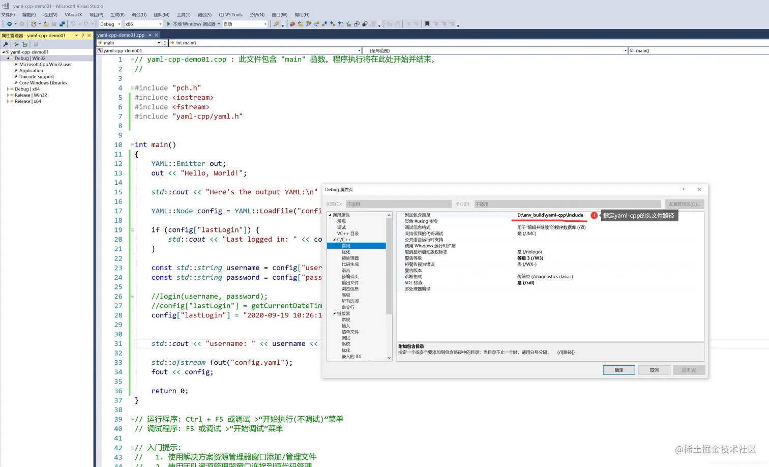
在VS2017中指定yaml-cpp的头文件和库文件所在路径: 我的yaml-cpp头文件所在路径为:D:\env_build\yaml-cpp\include lib库文件yaml-cpp.lib所在路径分别为:D:\env_build\yaml-cpp\lib\Debug\和D:\env_build\yaml-cpp\lib\Release\

  • 指定yaml-cpp头文件

include

  • 指定yaml-cpp库文件路径 lib
  • 指定yaml-cpp.lib库 yaml-cpp.lib 配置好项目yaml-cpp-demo01的yaml-cpp的头文件和库文件等相关配置好,运行下面的示例代码:
#include "pch.h"
#include <iostream>
#include <fstream>
#include "yaml-cpp/yaml.h"


int main()
{
	YAML::Emitter out;
	out << "Hello, World!";

	std::cout << "Here's the output YAML:\n" << out.c_str();

	YAML::Node config = YAML::LoadFile("config.yaml");

	if (config["lastLogin"]) {
		std::cout << "Last logged in: " << config["lastLogin"].as<std::string>() << std::endl;
	}

	const std::string username = config["username"].as<std::string>();
	const std::string password = config["password"].as<std::string>();

	//login(username, password);
	//config["lastLogin"] = getCurrentDateTime();
	config["lastLogin"] = "2020-09-19 10:26:10";


	std::cout << "username: " << username << ", password: " << password << std::endl;

	std::ofstream fout("config.yaml");
	fout << config;

	return 0;
}

运行结果如下图所示: run 运行后config.yaml中的lastLogin字段也被修改成了:2020-09-19 10:26:10 如下图所示: config1 config2 至此,可以在VS2017下使用yaml-cpp库读写yaml配置文件了。

四、 参考资料