ios-对象的原理探索七-类的结构Cache_t

529 阅读6分钟

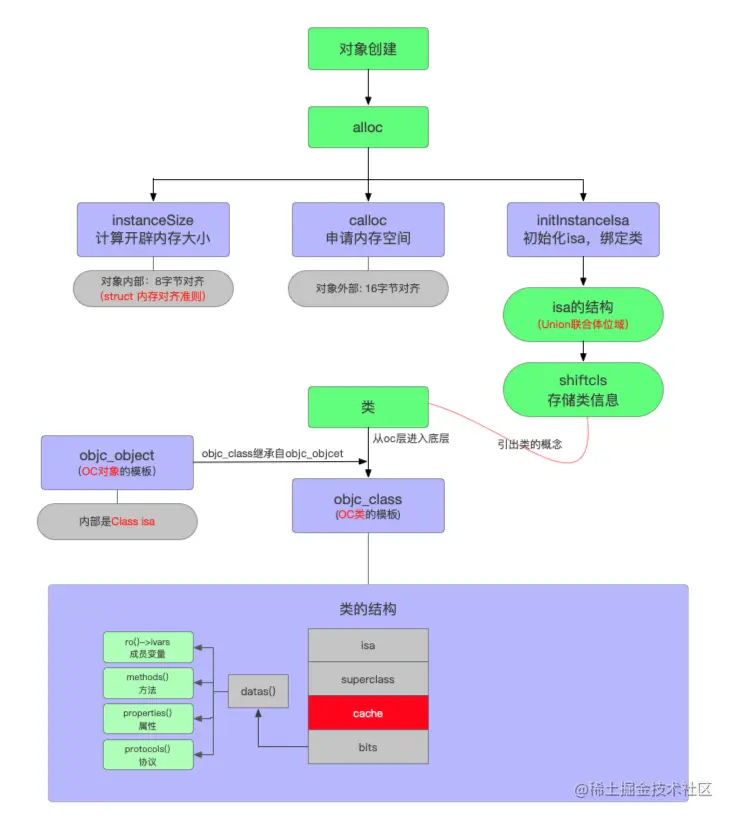
ios-对象的原理探索六

前言

上两篇文章分析了类的结构中的isaclass_data_bits,并用LLDB的方式验证了isa的存储信息和class_data_bits中存储的属性,方法列表以及class_rw_t中ro()函数存储的内容.本篇文章主要探究的是类结构体中的另一个重要属性**cache_t.**

一.cache_t的源代码结构

struct cache_t {#if CACHE_MASK_STORAGE == CACHE_MASK_STORAGE_OUTLINED    explicit_atomic<struct bucket_t *> _buckets;    explicit_atomic<mask_t> _mask;#elif CACHE_MASK_STORAGE == CACHE_MASK_STORAGE_HIGH_16    explicit_atomic<uintptr_t> _maskAndBuckets;    mask_t _mask_unused;    // How much the mask is shifted by.    static constexpr uintptr_t maskShift = 48;    // Additional bits after the mask which must be zero. msgSend    // takes advantage of these additional bits to construct the value    // `mask << 4` from `_maskAndBuckets` in a single instruction.    static constexpr uintptr_t maskZeroBits = 4;    // The largest mask value we can store.    static constexpr uintptr_t maxMask = ((uintptr_t)1 << (64 - maskShift)) - 1;    // The mask applied to `_maskAndBuckets` to retrieve the buckets pointer.    static constexpr uintptr_t bucketsMask = ((uintptr_t)1 << (maskShift - maskZeroBits)) - 1    // Ensure we have enough bits for the buckets pointer.    static_assert(bucketsMask >= MACH_VM_MAX_ADDRESS, "Bucket field doesn't have enough bits for arbitrary pointers.");#elif CACHE_MASK_STORAGE == CACHE_MASK_STORAGE_LOW_4    // _maskAndBuckets stores the mask shift in the low 4 bits, and    // the buckets pointer in the remainder of the value. The mask   // shift is the value where (0xffff >> shift) produces the correct    // mask. This is equal to 16 - log2(cache_size).    explicit_atomic<uintptr_t> _maskAndBuckets;    mask_t _mask_unused;    static constexpr uintptr_t maskBits = 4;    static constexpr uintptr_t maskMask = (1 << maskBits) - 1;    static constexpr uintptr_t bucketsMask = ~maskMask;#else#error Unknown cache mask storage type.#endif#if __LP64__    uint16_t _flags;#endif    uint16_t _occupied;public:    static bucket_t *emptyBuckets();    struct bucket_t *buckets();    mask_t mask();    mask_t occupied();    void incrementOccupied();    void setBucketsAndMask(struct bucket_t *newBuckets, mask_t newMask);
...
}

由上面的代码块可以看出 **cache_t**是一个**struct**型数据模块,根据数据的判断条件可以个分为两个:

这个结构体非常长,剔除不必要的参数结构,可以看到

struct cache_t {
#if CACHE_MASK_STORAGE == CACHE_MASK_STORAGE_OUTLINED
    explicit_atomic<struct bucket_t *> _buckets;
    explicit_atomic<mask_t> _mask;
#elif CACHE_MASK_STORAGE == CACHE_MASK_STORAGE_HIGH_16
    explicit_atomic<uintptr_t> _maskAndBuckets;
    mask_t _mask_unused;
#elif CACHE_MASK_STORAGE == CACHE_MASK_STORAGE_LOW_4
    explicit_atomic<uintptr_t> _maskAndBuckets;
    mask_t _mask_unused;
#else
#error Unknown cache mask storage type.
#endif

#if __LP64__
    uint16_t _flags;
#endif
    uint16_t _occupied;
};

特别说明:

CACHE_MASK_STORAGE: 当前是使用**mac**调试,所以会进入

// 是真机且是64位系统 
#if defined(__arm64__) && __LP64__              
#define CACHE_MASK_STORAGE CACHE_MASK_STORAGE_HIGH_16
// 是真机但不是64位系统
#elif defined(__arm64__) && !__LP64__ 
#define CACHE_MASK_STORAGE CACHE_MASK_STORAGE_LOW_4
// 其他
#else                                 
#define CACHE_MASK_STORAGE CACHE_MASK_STORAGE_OUTLINED
#endif

优化后就可以**mac**看到:

struct cache_t {
    explicit_atomic<struct bucket_t *> _buckets;
    explicit_atomic<mask_t> _mask;
    uint16_t _flags;
    uint16_t _occupied;
};

如果在**真机**状态下:

struct cache_t {
   explicit_atomic<uintptr_t> _maskAndBuckets;
   mask_t _mask_unused; // 猜测是系统暂时没用到的参数。或者苹果还在优化内存,暂时还没有使用到

   // mask掩码移动位数
   static constexpr uintptr_t maskShift = 48;

   // 掩码清零4位
  static constexpr uintptr_t maskZeroBits = 4;

   // 可以存储的最大mask掩码值(2^16 - 1)
   static constexpr uintptr_t maxMask = ((uintptr_t)1 << (64 - maskShift)) - 1;

   // 用于从`_maskAndBuckets`中找回`buckets`的指针位置
   //  (1 << (48 - 4)) - 1  buckets最大位数只有43位
   static constexpr uintptr_t bucketsMask = ((uintptr_t)1 << (maskShift - maskZeroBits)) - 1;

   // 没有足够的空间来存放buckets了
   static_assert(bucketsMask >= MACH_VM_MAX_ADDRESS, "Bucket field doesn't have enough bits for arbitrary pointers.");

   uint16_t _flags;
   uint16_t _occupied;
}

继续探究优化后mac中带结构:

_buckets

explicit_atomic<struct bucket_t *> _buckets;

数组,存储**bucket_t**的数组,点击跟进到**bucket_t**

继续探究**_sel****_imp**的实现

_mask

掩码(面具)用来获取制定位数的数据,如获取isa中的代表对象信息的33位或者44位数据指针信息

_flags 

标记

_occupied

占用位置个数

上面总结cache_t可以用下图表示:

在第五篇文章,通过指针首地址偏移的方式,分析过bits的结构,现在用同样的方式分析下cache_t的结构

首次运行

继续执行下行代码

上图可看出当执行sayhello方法的时候,buckets中存储了一组数据_sel_imp,那么它们是如何存储,bucket_t又执行了哪些方法才能添加到buckets``数组中的,那么下面我们继续探究

二.cache_t的缓存原理

查看**cache_t**结构,发现**public**处,有**incrementOccupied**函数和**setBucketsAndMask**函数。

看到**incrementOccupied方法就应该想到添加,cache的含义就是缓存,进入incrementOccupied**方法中

全局搜索执行该方法的位置

看到这个方法: void cache_t::insert(Class cls, SEL sel, IMP imp, id receiver)继续探究insert方法是在调用的,全局搜索,运气比较好,只有一个地方

**注意⚠️:**搜索的方式**cache->insert**

分析当**cls->isInitialized()**为真,**获取cache**,把**cls的sel和imp以及receiver**插入到**cache**

执行到这个部分,就着重分析下**insert函数**都干了什么

void cache_t::insert(Class cls, SEL sel, IMP imp, id receiver)
{
#if CONFIG_USE_CACHE_LOCK
    cacheUpdateLock.assertLocked();
#else
    runtimeLock.assertLocked();
#endif

    ASSERT(sel != 0 && cls->isInitialized());

    // 原occupied计数+1
    mask_t newOccupied = occupied() + 1;

    // 进入查看: return mask() ? mask()+1 : 0;
    // 就是当前mask有值就+1,否则设置初始值0
    unsigned oldCapacity = capacity(), capacity = oldCapacity;

    // 当前缓存是否为空
    if (slowpath(isConstantEmptyCache())) {

        // Cache is read-only. Replace it.
        // 如果为空,就给空间设置初始值4
        // (进入INIT_CACHE_SIZE查看,可以发现就是1<<2,就是二进制100,十进制为4)
        if (!capacity) capacity = INIT_CACHE_SIZE;

        // 创建新空间(第三个入参为false,表示不需要释放旧空间)
        reallocate(oldCapacity, capacity, /* freeOld */false);

    }

    // CACHE_END_MARKER 就是 1
    // 如果当前计数+1 < 空间的 3/4。 就不用处理
    // 表示空间够用。 不需要空间扩容
    else if (fastpath(newOccupied + CACHE_END_MARKER <= capacity / 4 * 3)) {
        // Cache is less than 3/4 full. Use it as-is.
    }

    // 如果计数大于3/4, 就需要进行扩容操作
    else {
        // 如果空间存在,就2倍扩容。 如果不存在,就设为初始值4
        capacity = capacity ? capacity * 2 : INIT_CACHE_SIZE;

        // 防止超出最大空间值(2^16 - 1)
        if (capacity > MAX_CACHE_SIZE) {
            capacity = MAX_CACHE_SIZE;
        }

        // 创建新空间(第三个入参为true,表示需要释放旧空间)
        reallocate(oldCapacity, capacity, true);
    }

    // 读取现在的buckets数组
    bucket_t *b = buckets();

    // 新的mask值(当前空间最大存储大小)
    mask_t m = capacity - 1;

    // 使用hash计算当前函数的位置(内部就是sel & m, 就是取余操作,保障begin值在m当前可用空间内)
    mask_t begin = cache_hash(sel, m);
    mask_t i = begin;

    do {
        // 如果当前位置为空(空间位置没被占用)
        if (fastpath(b[i].sel() == 0)) {
            // Occupied计数+1
            incrementOccupied();
            // 将sle和imp与cls关联起来并写入内存中
            b[i].set<Atomic, Encoded>(sel, imp, cls);
            return;
        }

        // 如果当前位置有值(位置被占用)
        if (b[i].sel() == sel) {
            // The entry was added to the cache by some other thread
            // before we grabbed the cacheUpdateLock.
            // 直接返回
            return;
        }
        // 如果位置有值,再次使用哈希算法找下一个空位置去写入
        // 需要注意的是,cache_next内部有分支: 
        // 如果是arm64真机环境: 从最大空间位置开始,依次-1往回找空位
        // 如果是arm旧版真机、x86_64电脑、i386模拟器: 从当前位置开始,依次+1往后找空位。不能超过最大空间。
        // 因为当前空间是没超出mask最大空间的,所以一定有空位置可以放置的。
    } while (fastpath((i = cache_next(i, m)) != begin));

    // 各种错误处理
    cache_t::bad_cache(receiver, (SEL)sel, cls);
}

reallocate : 上面创建新空间释放旧空间的函数

void cache_t::reallocate(mask_t oldCapacity, mask_t newCapacity, bool freeOld)
{
    // 读取旧buckets数组
    bucket_t *oldBuckets = buckets();
    // 创建新空间大小的buckets数组
    bucket_t *newBuckets = allocateBuckets(newCapacity);

    // Cache's old contents are not propagated. 
    // This is thought to save cache memory at the cost of extra cache fills.
    // fixme re-measure this

    // 新空间必须大于0
    ASSERT(newCapacity > 0);

    // 新空间-1 转为mask_t类型,再与新空间-1 进行判断
    ASSERT((uintptr_t)(mask_t)(newCapacity-1) == newCapacity-1);

    // 设置新的bucktes数组和mask
    // 【重点】我们发现mask就是newCapacity - 1, 表示当前最大可存储空间
    setBucketsAndMask(newBuckets, newCapacity - 1);

    // 释放旧内存空间
    if (freeOld) {
        cache_collect_free(oldBuckets, oldCapacity);
    }
}

allocateBuckets: 创建新空间大小buckets数组

bucket_t *allocateBuckets(mask_t newCapacity)
{
    // 创建1个bucket
    bucket_t *newBuckets = (bucket_t *)
        calloc(cache_t::bytesForCapacity(newCapacity), 1);
    // 将创建的bucket放到当前空间的最尾部,标记数组的结束
    bucket_t *end = cache_t::endMarker(newBuckets, newCapacity);

#if __arm__
    // End marker's sel is 1 and imp points BEFORE the first bucket.
    // This saves an instruction in objc_msgSend.
    end->set<NotAtomic, Raw>((SEL)(uintptr_t)1, (IMP)(newBuckets - 1), nil);
#else
    // 将结束标记为sel为1,imp为这个buckets
    end->set<NotAtomic, Raw>((SEL)(uintptr_t)1, (IMP)newBuckets, nil);
#endif

    // 只是打印记录
    if (PrintCaches) recordNewCache(newCapacity);

    // 返回这个bucket
    return newBuckets;
}

cache_collect_free:释放内存空间

static void cache_collect_free(bucket_t *data, mask_t capacity)
{
#if CONFIG_USE_CACHE_LOCK
    cacheUpdateLock.assertLocked();
#else
    runtimeLock.assertLocked();
#endif

    if (PrintCaches) recordDeadCache(capacity);

    // 垃圾房: 开辟空间 (如果首次,就开辟初始空间,如果不是,就空间*2进行拓展)
    _garbage_make_room ();
    // 将当前扩容后的capacity加入垃圾房的尺寸中,便于后续释放。
    garbage_byte_size += cache_t::bytesForCapacity(capacity);
    // 将当前新数据data存放到 garbage_count 后面 这样可以释放前面的,而保留后面的新值
    garbage_refs[garbage_count++] = data;
    // 不记录之前的缓存 = 【清空之前的缓存】。
    cache_collect(false);
}

以上就是cache_t的代码分析流程,为了方便理解和查看,下面用流程图的方式具体实现下:

总结:

cache_t作为类结构体中的一个元素,作用缓存类的sel和imp.使得类在调用方法时能快速的发送消息,减少类查找方法的时间.到这片文章为止,类的结构以及分析完成.下篇文章开始分析类的方法执行,具体结构如下:

特做此标记,以后方便复习...