SSO单点登录&CAS

652 阅读3分钟

简介

单点登录Single Sign On简称SSO。在多个应用系统中,用户只需要登录一次就可以访问其他相互信任的应用系统

技术背景

多系统登录认证机制:

  1. 用户访问需要登录的应用;
  2. 应用检查session信息列表发现用户为登录,跳转到登录页;
  3. 用户填写登录信息,完成登录认证;
  4. 服务端生成唯一的sessionId保存在服务端设置过期时间,并返回登录凭证Token,存储在浏览器本地Cookie中;
  5. 用户下次再访问这个应用的时候,请求中会带上这个Cookie,服务端会根据这个Cookie找到对应的session,通过session来判断这个用户是否登录。如果不做特殊配置,这个Cookie的名字叫做jsessionid,值在服务端(server)是唯一的;
  6. 用户退出登录,服务端删除SessionId;

以上是JWT(JsonWebToken)的基本实现原理

同域名下的单点登录

一般企业只有一个一级域名,如 baidu.com,通过二级域名区分不同应用,如百度地图 map.baidu.com,百度网盘 pan.baidu.com,同时还会有一个登录系统,如 sign.baidu.com ,只包含登录功能。

  1. 用户访问需要登录的应用,如 pan.baidu.com,服务器发现用户没有登录,跳转到登录应用
  2. 用户填写登录信息,完成登录认证;
  3. 服务端生成SessionId,返回登录凭证Token,登录平台把Token写入Cookie,并修改Cookie的domain,设置成顶域,即 baidu.com。这样所有二级域名都可以访问这个顶域Cookie;
  4. 登录成功后重定向到用户想要访问的平台,如 pan.baidu.com,浏览器自动带上Cookie中的信息,服务端检测用户登录信息,认证登录状态

ps:不同的域名服务之间不能共享Session信息,服务端可以通过Spring-Session技术解决

不同域名下的单点登录

同域名下的单点登陆并不是真正意义上的单点登录,且所有二级域名共享Cookie存在安全隐患。下面介绍CAS(Central Authentication Service)实现不同域名下的单点登录。顾名思义,CAS是单独抽离出来的用户认证系统,包含CAS Client和CAS Server。

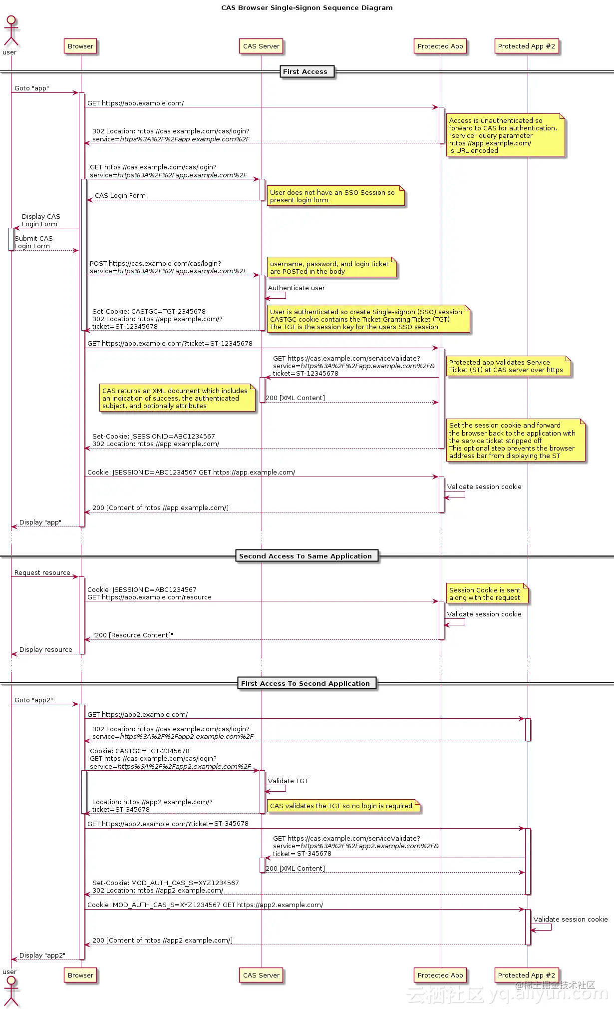
先丢出一张CAS工作流程图 SSO工作流程:

  1. 用户访问需要鉴权的资源,如 a.com;
  2. a.com 服务发现用户没有登录,302重定向到CAS Client;
  3. 用户填写登录信息发送请求到CAS Server,CAS Server校验登录信息,校验成功,CAS Server生成JeSessionId返回存储到浏览器Cookie,并生成ST票据(Service Ticket)作为参数重定向到 a.com;
  4. a.com拿到ST票据后向CAS Server发送请求验证ST票据的有效性,验证成功后把a.com登录状态写入session并设置a.com域下的Cookie;
  5. 用户再次访问a.com 是便可以带着Cookie中存储的a.com登录信息(JeSessionId)进行登录校验;

当用户访问其他相互信任的应用 b.com时:

  1. 用户访问 b.com,b.com服务发现用户未登录,302重定向到CAS Server;
  2. 此时CAS Server已经登录过,浏览器会自动带上包含登录信息的Cookie,用户不需要重新登陆CAS;
  3. CAS Server生成ST票据并重定向到 b.com;
  4. b.com向CAS Server发送请求验证ST票据的有效性,验证通过后把 b.com登录状态写入session并设置b.com域下的Cookie;

这样b.com就不用走登录流程了,自此就实现了“一处登录,处处访问”

ps:业务系统向CAS Server验证ST票据有效性的必要性,就像我们平时坐火车飞机一样,并不是乘客买一张票无需经过检票流程就可以乘车的,如果用户直接访问业务系统,并带上伪造的用户信息,业务系统是不是也认为用户登录成功呢,这样是很危险的