springboot整合多数据源: 一个mysql跟一个oracle(二)AOP实现动态数据源切换

1,385 阅读7分钟

上一篇呢,我们已经做过前期的准备了,现在呢,我们就开始实现AOP动态数据源切换,先点赞再看,养成好习惯~

禁止 SpringBoot 自动注入数据源配置

DataSourceAutoConfiguration.class 会自动查找 application.yml 或者 properties 文件里的 spring.datasource.* 相关属性并自动配置单数据源,我们要实现的是多数据源,那肯定要自己配置啊 就是加上这句: @SpringBootApplication(exclude = {DataSourceAutoConfiguration.class})

/**
 * @author yanglei
 * @desc  spring启动
 * @date: 2020/8/3 13:52
 */
@MapperScan(basePackages={"com.yang.demo.dao","com.yang.demo.test"})
@ComponentScan({"com.yang.demo"})
@EnableTransactionManagement
@SpringBootApplication(exclude = {DataSourceAutoConfiguration.class})
public class Application {

    public static void main(String[] args) {
        SpringApplication.run(Application.class, args);
    }

}

那么,接下来如何是实现多数据源呢?

最核心—认识下AbstractRoutingDataSource

AbstractRoutingDataSource是spring-jdbc包提供的一个了AbstractDataSource的抽象类,它实现了DataSource接口的用于获取数据库连接的方法。我们来认识下这个类的关键方法:

public abstract class AbstractRoutingDataSource extends AbstractDataSource implements InitializingBean {
    @Nullable
    private Map<Object, Object> targetDataSources;
    @Nullable
    private Object defaultTargetDataSource;
    private boolean lenientFallback = true;
    private DataSourceLookup dataSourceLookup = new JndiDataSourceLookup();
    @Nullable
    private Map<Object, DataSource> resolvedDataSources;
    @Nullable
    private DataSource resolvedDefaultDataSource;

    protected DataSource determineTargetDataSource() {
        Assert.notNull(this.resolvedDataSources, "DataSource router not initialized");
        Object lookupKey = this.determineCurrentLookupKey();
        DataSource dataSource = (DataSource)this.resolvedDataSources.get(lookupKey);
        if (dataSource == null && (this.lenientFallback || lookupKey == null)) {
            dataSource = this.resolvedDefaultDataSource;
        }

        if (dataSource == null) {
            throw new IllegalStateException("Cannot determine target DataSource for lookup key [" + lookupKey + "]");
        } else {
            return dataSource;
        }
    }

    @Nullable
    protected abstract Object determineCurrentLookupKey();

大家也看到了就一个接口,那么我们要做的肯定是实现这个接口determineCurrentLookupKey(),这个是干嘛的呢,搂一眼代码 在这里插入图片描述 原来,是根据我们实现的接口传递过来的一个key从 Map<Object, DataSource> resolvedDataSources 得到对应的datasource,搜嘎,原来核心点就在这啊,我说怎么切换的,就是提前往里面塞一下数据源,然后要切换数据源的时候通知下呗,那么我们肯定一开始要给他塞值了,要塞啥呢?肯定要一个默认数据源了,还有切换的Map数据了,那不得了,开搞!

配置数据源切换方法

维护一个static变量datasourceContext用于记录每个线程需要使用的数据源关键字。并提供切换、读取、清除数据源配置信息的方法。

/**
 * 数据源切换处理
 * @author yanglei
 * 2020/9/1 10:56
 */  
public class DynamicDataSourceContextHolder
{
    public static final Logger log = LoggerFactory.getLogger(DynamicDataSourceContextHolder.class);

    /**
     * 使用ThreadLocal维护变量,ThreadLocal为每个使用该变量的线程提供独立的变量副本,
     *  所以每一个线程都可以独立地改变自己的副本,而不会影响其它线程所对应的副本。
     */
    private static final ThreadLocal<String> CONTEXT_HOLDER = new ThreadLocal<>();

    /**
     * 设置数据源的变量
     */
    public static void setDataSourceType(String dsType)
    {
        log.info("切换到{}数据源", dsType);
        CONTEXT_HOLDER.set(dsType);
    }

    /**
     * 获得数据源的变量
     */
    public static String getDataSourceType()
    {
        return CONTEXT_HOLDER.get();
    }

    /**
     * 清空数据源变量
     */
    public static void clearDataSourceType()
    {
        CONTEXT_HOLDER.remove();
    }
}

实现核心AbstractRoutingDataSource

/**
 * 动态数据源
 * @author yanglei
 * 2020/9/1 10:56
 */
public class DynamicDataSource extends AbstractRoutingDataSource
{
    public DynamicDataSource(DataSource defaultTargetDataSource, Map<Object, Object> targetDataSources)
    {
        super.setDefaultTargetDataSource(defaultTargetDataSource);
        super.setTargetDataSources(targetDataSources);
        super.afterPropertiesSet();
    }

    @Override
    protected Object determineCurrentLookupKey()
    {
        return DynamicDataSourceContextHolder.getDataSourceType();
    }
}

配置数据源信息


spring:
    datasource:
        type: com.alibaba.druid.pool.DruidDataSource
        druid:
            # 主库数据源
            master:
                #useSSL=false 是为了取消连接MySQL数据库时,根据MySQL 5.5.45 +,5.6.26 +和5.7.6+的要求,如果未设置显式选项,则默认情况下必须建立SSL连接
                url: jdbc:mysql://aliyuncs.com:3306/gulishop?useSSL=false
                username: commonuser01
                password: commonuser01
                #指定数据源的全限定名
                driverClassName: com.mysql.cj.jdbc.Driver
            # 从库数据源
            slave:
                # 从数据源开关/默认关闭
                enabled: true
                url: jdbc:oracle:thin:@//localhost:1521/ORCL
                username: system
                password: system
                #指定数据源的全限定名
                driverClassName: oracle.jdbc.driver.OracleDriver
            # 初始连接数
            initialSize: 5
            # 最小连接池数量
            minIdle: 10
            # 最大连接池数量
            maxActive: 20
            # 配置获取连接等待超时的时间
            maxWait: 60000
            # 配置间隔多久才进行一次检测,检测需要关闭的空闲连接,单位是毫秒
            timeBetweenEvictionRunsMillis: 60000
            # 配置一个连接在池中最小生存的时间,单位是毫秒
            minEvictableIdleTimeMillis: 300000
            # 配置一个连接在池中最大生存的时间,单位是毫秒
            maxEvictableIdleTimeMillis: 900000
            # 配置检测连接是否有效
            validationQuery: SELECT 1 FROM DUAL
            testWhileIdle: true
            testOnBorrow: false
            testOnReturn: false

配置数据源切换枚举类

不可能那么low吧,肯定想的是用注解切换了

/**
 * 数据源
 * @author yanglei
 * 2020/9/1 10:56
 */
public enum DataSourceType
{
    /**
     * 主库
     */
    MASTER,

    /**
     * 从库
     */
    SLAVE
}

配置注解

/**
 * 自定义多数据源切换注解
 *
 * 优先级:先方法,后类,如果方法覆盖了类上的数据源类型,以方法的为准,否则以类上的为准
 * @author yanglei
 * 2020/9/1 10:56
 */
@Target({ ElementType.METHOD, ElementType.TYPE })
@Retention(RetentionPolicy.RUNTIME)
@Documented
@Inherited
public @interface DataSource
{
    /**
     * 切换数据源名称
     */
    public DataSourceType value() default DataSourceType.MASTER;
}

druid 配置属性

/**
 * druid 配置属性
 *
 */
@Configuration
public class DruidProperties
{
    @Value("${spring.datasource.druid.initialSize}")
    private int initialSize;

    @Value("${spring.datasource.druid.minIdle}")
    private int minIdle;

    @Value("${spring.datasource.druid.maxActive}")
    private int maxActive;

    @Value("${spring.datasource.druid.maxWait}")
    private int maxWait;

    @Value("${spring.datasource.druid.timeBetweenEvictionRunsMillis}")
    private int timeBetweenEvictionRunsMillis;

    @Value("${spring.datasource.druid.minEvictableIdleTimeMillis}")
    private int minEvictableIdleTimeMillis;

    @Value("${spring.datasource.druid.maxEvictableIdleTimeMillis}")
    private int maxEvictableIdleTimeMillis;

    @Value("${spring.datasource.druid.validationQuery}")
    private String validationQuery;

    @Value("${spring.datasource.druid.testWhileIdle}")
    private boolean testWhileIdle;

    @Value("${spring.datasource.druid.testOnBorrow}")
    private boolean testOnBorrow;

    @Value("${spring.datasource.druid.testOnReturn}")
    private boolean testOnReturn;

    public DruidDataSource dataSource(DruidDataSource datasource)
    {
        /** 配置初始化大小、最小、最大 */
        datasource.setInitialSize(initialSize);
        datasource.setMaxActive(maxActive);
        datasource.setMinIdle(minIdle);

        /** 配置获取连接等待超时的时间 */
        datasource.setMaxWait(maxWait);

        /** 配置间隔多久才进行一次检测,检测需要关闭的空闲连接,单位是毫秒 */
        datasource.setTimeBetweenEvictionRunsMillis(timeBetweenEvictionRunsMillis);

        /** 配置一个连接在池中最小、最大生存的时间,单位是毫秒 */
        datasource.setMinEvictableIdleTimeMillis(minEvictableIdleTimeMillis);
        datasource.setMaxEvictableIdleTimeMillis(maxEvictableIdleTimeMillis);

        /**
         * 用来检测连接是否有效的sql,要求是一个查询语句,常用select 'x'。如果validationQuery为null,testOnBorrow、testOnReturn、testWhileIdle都不会起作用。
         */
        datasource.setValidationQuery(validationQuery);
        /** 建议配置为true,不影响性能,并且保证安全性。申请连接的时候检测,如果空闲时间大于timeBetweenEvictionRunsMillis,执行validationQuery检测连接是否有效。 */
        datasource.setTestWhileIdle(testWhileIdle);
        /** 申请连接时执行validationQuery检测连接是否有效,做了这个配置会降低性能。 */
        datasource.setTestOnBorrow(testOnBorrow);
        /** 归还连接时执行validationQuery检测连接是否有效,做了这个配置会降低性能。 */
        datasource.setTestOnReturn(testOnReturn);
        return datasource;
    }
}

注入数据源

package com.yang.demo.dataConfig;

import com.alibaba.druid.pool.DruidDataSource;
import com.alibaba.druid.spring.boot.autoconfigure.DruidDataSourceBuilder;
import org.slf4j.Logger;
import org.slf4j.LoggerFactory;
import org.springframework.boot.autoconfigure.condition.ConditionalOnProperty;
import org.springframework.boot.context.properties.ConfigurationProperties;
import org.springframework.context.annotation.Bean;
import org.springframework.context.annotation.Configuration;
import org.springframework.context.annotation.Primary;

import javax.sql.DataSource;
import java.util.HashMap;
import java.util.Map;

/**
 * druid 配置多数据源
 */
@Configuration
public class DruidConfig {
    
    public static final Logger log = LoggerFactory.getLogger(DruidConfig.class);

    @Bean
    @ConfigurationProperties("spring.datasource.druid.master")
    public DataSource masterDataSource(DruidProperties druidProperties) {
        DruidDataSource dataSource = DruidDataSourceBuilder.create().build();
        return druidProperties.dataSource(dataSource);
    }

    @Bean
    @ConfigurationProperties("spring.datasource.druid.slave")
    @ConditionalOnProperty(prefix = "spring.datasource.druid.slave", name = "enabled", havingValue = "true")
    public DataSource slaveDataSource(DruidProperties druidProperties) {
        DruidDataSource dataSource = DruidDataSourceBuilder.create().build();
        return druidProperties.dataSource(dataSource);
    }

    @Bean(name = "dynamicDataSource")
    @Primary
    public DynamicDataSource dataSource(DataSource masterDataSource) {
        Map<Object, Object> targetDataSources = new HashMap<>();
        targetDataSources.put(DataSourceType.MASTER.name(), masterDataSource);
        setDataSource(targetDataSources, DataSourceType.SLAVE.name(), "slaveDataSource");
        return new DynamicDataSource(masterDataSource, targetDataSources);
    }

    /**
     * 设置数据源
     *
     * @param targetDataSources 备选数据源集合
     * @param sourceName        数据源名称
     * @param beanName          bean名称
     */
    public void setDataSource(Map<Object, Object> targetDataSources, String sourceName, String beanName) {
        try {
            DataSource dataSource = SpringUtils.getBean(beanName);
            targetDataSources.put(sourceName, dataSource);
        } catch (Exception e) {
            log.error("获取从数据源失败", e.getMessage());
        }
    }
}

获取bean的工具类

package com.yang.demo.dataConfig;

import org.springframework.aop.framework.AopContext;
import org.springframework.beans.BeansException;
import org.springframework.beans.factory.NoSuchBeanDefinitionException;
import org.springframework.beans.factory.config.BeanFactoryPostProcessor;
import org.springframework.beans.factory.config.ConfigurableListableBeanFactory;
import org.springframework.stereotype.Component;

/**
 * spring工具类 方便在非spring管理环境中获取bean
 */
@Component
public final class SpringUtils implements BeanFactoryPostProcessor {
    /**
     * Spring应用上下文环境
     */
    private static ConfigurableListableBeanFactory beanFactory;

    @Override
    public void postProcessBeanFactory(ConfigurableListableBeanFactory beanFactory) throws BeansException {
        SpringUtils.beanFactory = beanFactory;
    }

    /**
     * 获取对象
     *
     * @param name
     * @return Object 一个以所给名字注册的bean的实例
     * @throws org.springframework.beans.BeansException
     */
    @SuppressWarnings("unchecked")
    public static <T> T getBean(String name) throws BeansException {
        return (T) beanFactory.getBean(name);
    }

    /**
     * 获取类型为requiredType的对象
     *
     * @param clz
     * @return
     * @throws org.springframework.beans.BeansException
     */
    public static <T> T getBean(Class<T> clz) throws BeansException {
        T result = (T) beanFactory.getBean(clz);
        return result;
    }

    /**
     * 如果BeanFactory包含一个与所给名称匹配的bean定义,则返回true
     *
     * @param name
     * @return boolean
     */
    public static boolean containsBean(String name) {
        return beanFactory.containsBean(name);
    }

    /**
     * 判断以给定名字注册的bean定义是一个singleton还是一个prototype。 如果与给定名字相应的bean定义没有被找到,将会抛出一个异常(NoSuchBeanDefinitionException)
     *
     * @param name
     * @return boolean
     * @throws org.springframework.beans.factory.NoSuchBeanDefinitionException
     */
    public static boolean isSingleton(String name) throws NoSuchBeanDefinitionException {
        return beanFactory.isSingleton(name);
    }

    /**
     * @param name
     * @return Class 注册对象的类型
     * @throws org.springframework.beans.factory.NoSuchBeanDefinitionException
     */
    public static Class<?> getType(String name) throws NoSuchBeanDefinitionException {
        return beanFactory.getType(name);
    }

    /**
     * 如果给定的bean名字在bean定义中有别名,则返回这些别名
     *
     * @param name
     * @return
     * @throws org.springframework.beans.factory.NoSuchBeanDefinitionException
     */
    public static String[] getAliases(String name) throws NoSuchBeanDefinitionException {
        return beanFactory.getAliases(name);
    }

    /**
     * 获取aop代理对象
     *
     * @param invoker
     * @return
     */
    @SuppressWarnings("unchecked")
    public static <T> T getAopProxy(T invoker) {
        return (T) AopContext.currentProxy();
    }
}

对标记注解的方法进行切面处理

package com.yang.demo.dataConfig;

import org.aspectj.lang.ProceedingJoinPoint;
import org.aspectj.lang.annotation.Around;
import org.aspectj.lang.annotation.Aspect;
import org.aspectj.lang.annotation.Pointcut;
import org.aspectj.lang.reflect.MethodSignature;
import org.slf4j.Logger;
import org.slf4j.LoggerFactory;
import org.springframework.core.annotation.AnnotationUtils;
import org.springframework.core.annotation.Order;
import org.springframework.stereotype.Component;

import java.util.Objects;

/**
 * 多数据源处理
 * @author yanglei
 * 2020/9/1 10:56
 */
@Aspect
@Order(1)
@Component
public class DataSourceAspect {
    protected Logger logger = LoggerFactory.getLogger(getClass());

    @Pointcut("@annotation(com.yang.demo.dataConfig.DataSource)"
            + "|| @within(com.yang.demo.dataConfig.DataSource)")
    public void dsPointCut() {

    }

    @Around("dsPointCut()")
    public Object around(ProceedingJoinPoint point) throws Throwable {
        DataSource dataSource = getDataSource(point);

        if (dataSource != null) {
            DynamicDataSourceContextHolder.setDataSourceType(dataSource.value().name());
        }

        try {
            return point.proceed();
        } finally {
            // 销毁数据源 在执行方法之后
            DynamicDataSourceContextHolder.clearDataSourceType();
        }
    }

    /**
     * 获取需要切换的数据源
     */
    public DataSource getDataSource(ProceedingJoinPoint point) {
        MethodSignature signature = (MethodSignature) point.getSignature();
        DataSource dataSource = AnnotationUtils.findAnnotation(signature.getMethod(), DataSource.class);
        if (Objects.nonNull(dataSource)) {
            return dataSource;
        }

        return AnnotationUtils.findAnnotation(signature.getDeclaringType(), DataSource.class);
    }
}

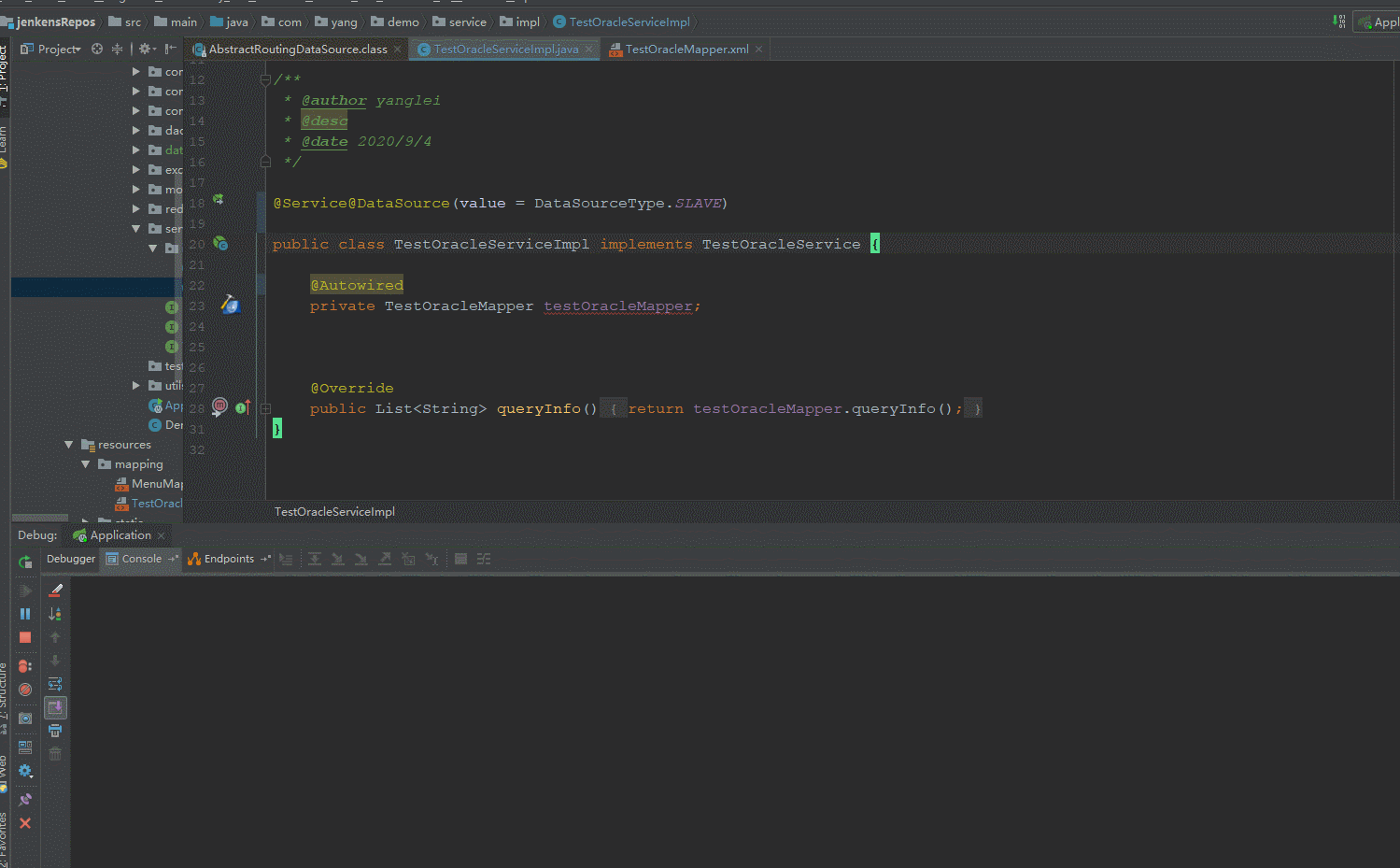
给自己要测试的方法或者类加上注解测试

/**
 * @author yanglei
 * @desc
 * @date 2020/9/4
 */

@Service
@DataSource(value = DataSourceType.SLAVE)
public class TestOracleServiceImpl implements TestOracleService {

    @Autowired
    private TestOracleMapper testOracleMapper;



    @Override
    public List<String> queryInfo() {
        return testOracleMapper.queryInfo();
    }
}

展示运行结果

在这里插入图片描述

总结: 核心点是:AbstractRoutingDataSource,知道他做了什么,实现起来不难

注意: 因为我的项目只涉及到了用从库去查oracle,所以,没用事务的问题,如果你一个service方法又要修改mysql,又要改oracle,那我建议你跨数据源事务,看看注解+切面 的实现方法,算了,满足一下大家,这周再来一篇注解+切面 实现跨数据源事务

那么到了这里呢,大家应该已经明白了AOP实现多数据源切换的使用了,如果这篇文章对你还有点用,麻烦点个赞啊!