Vue 生命周期

139 阅读2分钟

生命周期

定义

Vue 实例有一个完整的生命周期,也就是从开始创建、初始化数据、编译模版、挂载 Dom -> 渲染、更新 -> 渲染、卸载等一系列过程,我们称这是 Vue 的生命周期。

各个生命周期的作用

一般的组件,每一次加载都会有完整的生命周期,即生命周期里面对于的钩子函数都会被触发。

特殊情况:被keep-alive包裹的组件,却会多出两个生命周期的钩子:activated 与 deactivated。

额外的面试题
  • ajax请求应该放在哪个生命周期?

    • ajax请求最好放在created里面,因为此时已经可以访问this了,请求到数据就可以直接放在data里面。
    • created:在模板渲染成html前调用,即通常初始化某些属性值,然后再渲染成视图。 mounted:在模板渲染成html后调用,通常是初始化页面完成后,再对html的dom节点进行一些需要的操作。如果在mounted钩子函数中请求数据可能导致页面闪屏问题。

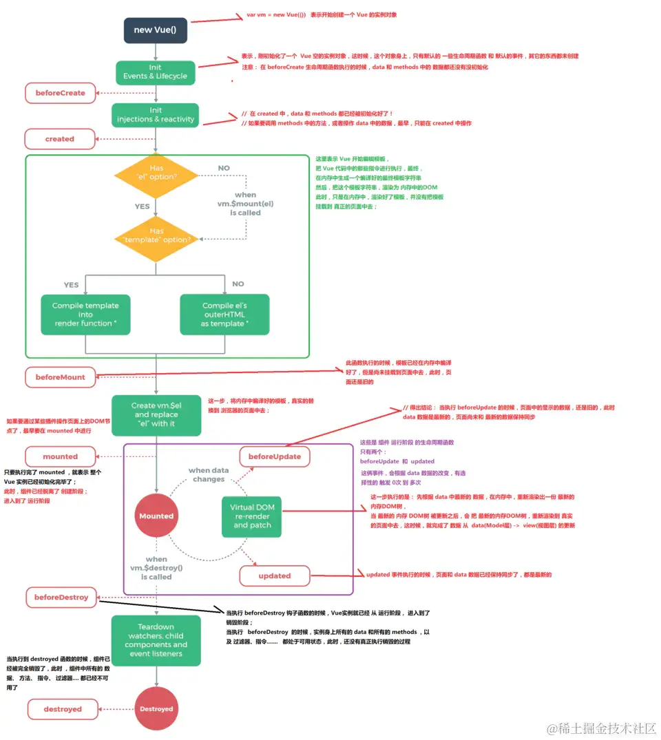
生命周期示意图

详细解析

  • 在beforeCreate和created钩子函数之间的生命周期

在这个生命周期之间,进行初始化事件,进行数据的观测,可以看到在created的时候数据已经和data属性进行绑定(放在data中的属性当值发生改变的同时,视图也会改变)。 注意看下:此时还是没有el选项

  • created钩子函数和beforeMount间的生命周期

首先会判断对象是否有el选项。如果有的话就继续向下编译,如果没有el选项,则停止编译,也就意味着停止了生命周期,直到在该vue实例上调用vm.$mount(el)。

el: '#app',
  • beforeMount和mounted 钩子函数间的生命周期

此时是给vue实例对象添加$el成员,并且替换掉挂在的DOM元素。

  • mounted

在mounted之前数据绑定还没有成功显示,只是通过{{xx}}进行占位的,因为此时还有挂在到页面上,还是JavaScript中的虚拟DOM形式存在的。在mounted之后可以看到页面中的内容发生了变化。

  • beforeUpdate钩子函数和updated钩子函数间的生命周期

vue发现data中的数据发生了改变,会触发对应组件的重新渲染,先后调用beforeUpdate和updated钩子函数。 在beforeUpdate,可以监听到data的变化但是view层没有被重新渲染,view层的数据没有变化。等到updated的时候 view层才被重新渲染,数据更新。

  • beforeDestroy和destroyed钩子函数间的生命周期

beforeDestroy钩子函数在实例销毁之前调用。在这一步,实例仍然完全可用。

destroyed钩子函数在Vue 实例销毁后调用。调用后,Vue 实例指示的所有东西都会解绑定,所有的事件监听器会被移除,所有的子实例也会被销毁。