首页
沸点
课程
数据标注
HOT
AI Coding
更多
直播
活动
APP
插件
直播
活动
APP
插件
搜索历史
清空
创作者中心
写文章
发沸点
写笔记
写代码
草稿箱
创作灵感
查看更多
登录
注册
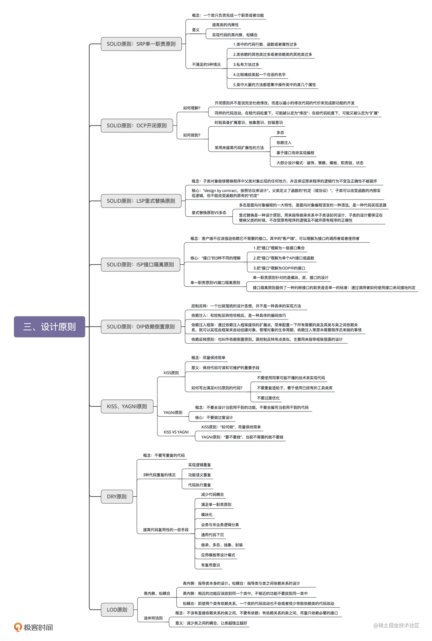
设计原则+设计模式--总结图
溜娃撸代码
2020-09-07
152
阅读1分钟
参考:
极客时间-设计模式之美
溜娃撸代码
Android开发
10
文章
8.1k
阅读
0
粉丝
目录
收起