http和https

210 阅读1分钟

http和https简介

http:http的中文叫做超文本传输协议,它负责完成客户端到服务端的一系列操作,是专门用来传输注入HTML的超媒体文档等web内容的协议,它是基于传输层的TCP协议的应用层协议;

https:https是基于安全套接字的http协议,也可以理解为是http+ssl/tls(数字证书)的组合;

http和https的区别

  1. https协议需要到ca申请证书,一般免费证书较少,因而需要一定费用。

  2. http是超文本传输协议,信息是明文传输,https则是具有安全性的ssl加密传输协议。

  3. http和https使用的是完全不同的连接方式,用的端口也不一样,前者是80,后者是443。

  4. http的连接很简单,是无状态的;HTTPS协议是由SSL+HTTP协议构建的可进行加密传输、身份认证的网络协议,比http协议安全。

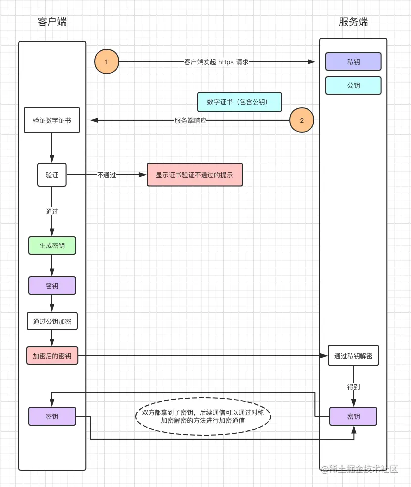
https的工作原理

  1. 首先客户端向服务器端发送一个https请求,请求建立ssl链接;
  2. 服务器端收到请求后,生成一对私钥和公钥,并把公钥放在证书中返回给客户端;
  3. 客户端收到证书后,验证证书合法性,不合法提示告警;
  4. 验证合法后,随机生成一个随机数当作密钥,通过公钥加密,发送给服务器端;
  5. 服务器端收到加密后的密钥,通过私钥解密获取到密钥,这样客户端和服务器端都拥有密钥,后续通信通过对称加密解密的方式进行加密通信。