Hystrix断路器

服务雪崩
- 多个微服务之间调用的时候,假设微服务A调用微服务B和微服务C,微服务B和微服务C又调用其他微服务,这就是所谓的 “扇出”,如果扇出的链路上某个微服务的调用时间过长或者不可用,对微服务A的调用就会占有越来越多的系统资源,进而引起系统奔溃,所谓的 “雪崩效应”。
- 对于高流量的应用来说,单一的后端依赖坑会导致所有服务器上的所有资源都在几秒内饱和。更糟糕的是,这些应用程序还可能导致服务之间的延迟增加,备份队列,线程和其他系统资源紧张,导致整个系统发送更多的级联故障。这些表示需要对故障和延迟进行隔离和管理,以便单个依赖关系失败,不能导致整个应用程序奔溃
- 所以 通常当你发现一个模块下的某个实例失败后,这时候这个模块依然还会接收-流量,然后这个有问题的模块还调用了其他模块,这样就会发生级联故障,或者叫雪崩。
简介
-
Hystrix 是一个用于处理分布式系统的延迟和容错的开源库,在分布式系统里,许多依赖不可避免的会调用失败,比如超时,异常等,Hystrix能保证一个依赖出问题的情况下,不会导致整个服务失败,避免级联故障,以提高分布式系统的弹性。
-
“断路器 ” 本身是一种开关装置,当某个服务单元发生故障的时候,通过断路器的故障监控(类似熔断保险丝),==向调用方返回一个符合预期,可处理的备选响应(FallBack),而不是长时间的等待护着抛出调用方无法处理的异常==,这样就保证了服务调用方的线程不会被长时间、不必要地占用,从而避免故障在分布式系统中蔓延
-
功能:服务降级,服务熔断,接近实时的监控,限流,隔离等
Hystrix重要概念
服务降级(fallback)
提供者和消费者都可以进行服务降级。(一般都是放在客户端(消费者))
服务熔断(break)
服务限流(flowlimit)
新建客户端 cloud-provider-hystrix-payment8001 模块
- 引入POM (在客户端(消费者使用))
<!-- hystrix-->
<dependency>
<groupId>org.springframework.cloud</groupId>
<artifactId>spring-cloud-starter-netflix-hystrix</artifactId>
</dependency>
- yml配置
server:
port: 8001
spring:
application:
name: cloud-provider-hystrix-payment
eureka:
client:
register-with-eureka: true
fetch-registry: true
service-url:
#单机版
defaultZone: http://localhost:7001/eureka
- 主启动类
@EnableEurekaClient
@SpringBootApplication
public class PaymentHystrixMain8001 {
public static void main(String[] args) {
SpringApplication.run(PaymentHystrixMain8001.class, args);
}
}
- service
@Service
public class PaymentService {
//正常访问方法
public String paymentInfo_OK(Integer id){
return "线程池:" + Thread.currentThread().getName() + "\tpaymentInfo_OK,id:" + id;
}
//超时访问方法
public String paymentInfo_TimeOut(Integer id){
int timeNumber = 3;
try {
TimeUnit.SECONDS.sleep(timeNumber);
} catch (InterruptedException e) {
e.printStackTrace();
}
return "线程池:" + Thread.currentThread().getName() +
"\tpaymentInfo_TimeOut,id:" + id + ",耗时:" + timeNumber + "秒";
}
}
- controller
@Slf4j
@RestController
public class PaymentController {
@Resource
PaymentService paymentService;
@Value("${server.port}") //spring的@Value注解
private String ServerPort;
@GetMapping("/payment/hystrix/ok/{id}")
public String paymentInfo_OK(@PathVariable("id") Integer id){
String result = paymentService.paymentInfo_OK(id);
log.info("******result:" + result);
return result;
}
@GetMapping("/payment/hystrix/timeout/{id}")
public String paymentInfo_TimeOut(Integer id){
String result = paymentService.paymentInfo_OK(id);
log.info("******result:" + result);
return result;
}
}
- 启动7001和8001
==http://localhost:8001/payment/hystrix/ok/1==

== http://localhost:8001/payment/hystrix/timeout/1==

进行高并发测试:

然后去访问http://localhost:8001/payment/hystrix/ok/1,访问速度变慢了。
新建消费者
新建消费者模块 cloud-consumer-feign-hystrix-order80
- 引入POM
<dependencies>
<!-- openfeign -->
<dependency>
<groupId>org.springframework.cloud</groupId>
<artifactId>spring-cloud-starter-openfeign</artifactId>
</dependency>
<!-- hystrix -->
<dependency>
<groupId>org.springframework.cloud</groupId>
<artifactId>spring-cloud-starter-netflix-hystrix</artifactId>
</dependency>
<!--eureka client-->
<dependency>
<groupId>org.springframework.cloud</groupId>
<artifactId>spring-cloud-starter-netflix-eureka-client</artifactId>
</dependency>
<!-- 引用自己定义的api通用包,可以使用Payment支付Entity -->
<dependency>
<groupId>com.angenin.springcloud</groupId>
<artifactId>cloud-api-commons</artifactId>
<version>${project.version}</version>
</dependency>
<dependency>
<groupId>org.springframework.boot</groupId>
<artifactId>spring-boot-starter-web</artifactId>
</dependency>
<dependency>
<groupId>org.springframework.boot</groupId>
<artifactId>spring-boot-starter-actuator</artifactId>
</dependency>
<!--热部署-->
<dependency>
<groupId>org.springframework.boot</groupId>
<artifactId>spring-boot-devtools</artifactId>
<scope>runtime</scope>
<optional>true</optional>
</dependency>
<dependency>
<groupId>org.projectlombok</groupId>
<artifactId>lombok</artifactId>
<optional>true</optional>
</dependency>
<dependency>
<groupId>org.springframework.boot</groupId>
<artifactId>spring-boot-starter-test</artifactId>
<scope>test</scope>
</dependency>
</dependencies>
- yml文件
server:
port: 80
eureka:
client:
register-with-eureka: false
service-url:
defaultZone: http://localhost:7001/eureka
#需要加上,否则会报错
ribbon:
ReadTimeout: 4000
ConnectTimeout: 4000
- 主启动类
@EnableEurekaClient
@EnableFeignClients
@SpringBootApplication
public class OrderHystrixMain80 {
public static void main(String[] args) {
SpringApplication.run(OrderHystrixMain80.class, args);
}
}
- service
@Component
@FeignClient(value = "CLOUD-PROVIDER-HYSTRIX-PAYMENT")
public interface PaymentHystrixService {
@GetMapping("/payment/hystrix/ok/{id}")
public String paymentInfo_OK(@PathVariable("id") Integer id);
@GetMapping("/payment/hystrix/timeout/{id}")
public String paymentInfo_TimeOut(@PathVariable("id") Integer id);
}
- controller
@Slf4j
@RestController
public class OrderHystrixController {
@Resource
private PaymentHystrixService paymentHystrixService;
@GetMapping("/consumer/payment/hystrix/ok/{id}")
public String paymentInfo_OK(@PathVariable("id") Integer id){
String result = paymentHystrixService.paymentInfo_OK(id);
return result;
}
@GetMapping("/consumer/payment/hystrix/timeout/{id}")
public String paymentInfo_TimeOut(@PathVariable("id") Integer id){
String result = paymentHystrixService.paymentInfo_TimeOut(id);
return result;
}
}
- 启动jmeter,然后再进行测试

安装JMeter JMeter下载地址:jmeter.apache.org/download_jm…
下载tgz和zip都可以:
启动jmeter 测试
故障现象、导致原因以及解决
现象:
解决:

服务降级

提供者 (8001模块)
- 修改8001中PaymentService的paymentInfo_TimeOut方法,并添加paymentInfo_TimeOutHandler方法:
@HystrixCommand(fallbackMethod = "paymentInfo_TimeOutHandler", commandProperties = {
//设置自身超时调用时间的峰值为3秒,峰值内可以正常运行,超过了需要有兜底的方法处理,服务降级fallback
@HystrixProperty(name = "execution.isolation.thread.timeoutInMilliseconds", value = "3000")
})
public String paymentInfo_TimeOut(Integer id){
int timeNumber = 5;
//int i = 1 / 0;
try {
TimeUnit.SECONDS.sleep(timeNumber);
} catch (InterruptedException e) {
e.printStackTrace();
}
return "线程池:" + Thread.currentThread().getName() +
"\tpaymentInfo_TimeOut,id:" + id + ",耗时:" + timeNumber + "秒";
}
public String paymentInfo_TimeOutHandler(Integer id){
return "8001提供者,线程池:" + Thread.currentThread().getName() +
"\tpaymentInfo_TimeOutHandler系统繁忙,请稍后再试,id:" + id;
}
- 然后在8001的主启动类上添加@EnableCircuitBreaker注解,启用断路器。

消费者 (80模块)

- yml添加 :
feign:
hystrix:
enabled: true
-
在主启动类添加@EnableHystrix注解。
-
修改OrderHystrixController的paymentInfo_TimeOut方法,并添加paymentTimeOutFallbackMethod方法:
@HystrixCommand(fallbackMethod = "paymentTimeOutFallbackMethod", commandProperties = {
@HystrixProperty(name = "execution.isolation.thread.timeoutInMilliseconds", value = "1500")
})
@GetMapping("/consumer/payment/hystrix/timeout/{id}")
public String paymentInfo_TimeOut(@PathVariable("id") Integer id){
String result = paymentHystrixService.paymentInfo_TimeOut(id);
return result;
}
public String paymentTimeOutFallbackMethod(@PathVariable("id") Integer id){
return "消费者80,支付系统繁忙";
}
启动7001,8001,80,http://localhost/consumer/payment/hystrix/timeout/1(如果是提供者那边出问题,并且消费者设置了fallback,会优先进入消费者的fallback)


代码膨胀的解决办法:


服务熔断

- 在8001的PaymentService中添加
在这里插入代码片 @HystrixCommand(fallbackMethod = "paymentCircuitBreaker_fallback",commandProperties = {
@HystrixProperty(name = "circuitBreaker.enabled", value = "true"), //开启断路器
@HystrixProperty(name = "circuitBreaker.requestVolumeThreshold", value = "10"), //请求总数阈值(默认20)
@HystrixProperty(name = "circuitBreaker.sleepWindowInMilliseconds", value = "10000"), //休眠时间窗口期(休眠多久进入半开模式(单位毫秒,默认5秒))
@HystrixProperty(name = "circuitBreaker.errorThresholdPercentage", value = "60"), //请求次数的错误率达到多少跳闸(百分率%,默认50%)
})
public String paymentCircuitBreaker(@PathVariable("id") Integer id) {
if(id < 0){
throw new RuntimeException("****id 不能为负数");
}
String serialNumber = IdUtil.simpleUUID();
return Thread.currentThread().getName() + "\t" + "调用成功,流水号:" + serialNumber;
}
public String paymentCircuitBreaker_fallback(@PathVariable("id") Integer id){
return "id 不能为负数,请稍后再试, id: " + id;
}
- 在8001的PaymentController中添加
@GetMapping("/payment/circuit/{id}")
public String paymentCircuitBreaker(@PathVariable("id") Integer id){
String result = paymentService.paymentCircuitBreaker(id);
log.info("******result:" + result);
return result;
}
- 熔断10秒内就算是正确的请求也返回错误信息。
- 10秒后进入半开模式,对请求进行处理,此时如果是正确的请求,那么就关闭熔断,否则再次进入熔断,10秒后再次开启半开模式,对请求进行处理,直到半开模式处理到正确请求。
总结

- 我的总结:如果请求次数的错误率超过指定值,开启熔断,经过一段时间后,变为半开模式,然后放进一个请求进行处理,如果请求处理成功,关闭熔断;如果还是报错,继续进入熔断,再经过一段时间后,变为半开模式,再进行对下一个请求进行处理,一直在熔断,半开模式来回切换,直到请求成功,关闭熔断。

- 官网步骤:

- 断路器在什么情况下开始起作用:

- 断路器开启或关闭的条件:
断路器打开之后:

服务限流
会在后面高级篇alibaba的Sentinel讲解。
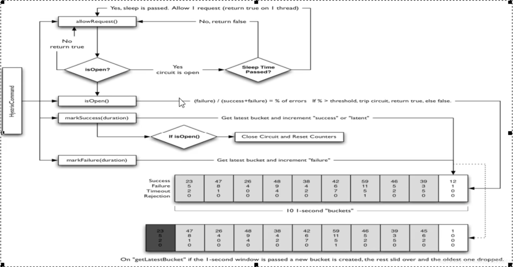
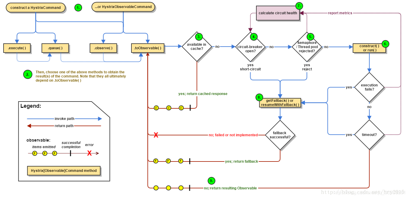
Hystrix工作流程:

服务监控HystrixDashboard
简介

仪表盘9001
-
新建模块 cloud-consumer-hystrix-dashboard9001
-
pom
<dependencies>
<!-- hystrix仪表盘图形化 -->
<dependency>
<groupId>org.springframework.cloud</groupId>
<artifactId>spring-cloud-starter-netflix-hystrix-dashboard</artifactId>
</dependency>
<dependency>
<groupId>com.angenin.springcloud</groupId>
<artifactId>cloud-api-commons</artifactId>
<version>${project.version}</version>
</dependency>
<dependency>
<groupId>org.springframework.boot</groupId>
<artifactId>spring-boot-starter-web</artifactId>
</dependency>
<dependency>
<groupId>org.springframework.boot</groupId>
<artifactId>spring-boot-starter-actuator</artifactId>
</dependency>
<!--热部署-->
<dependency>
<groupId>org.springframework.boot</groupId>
<artifactId>spring-boot-devtools</artifactId>
<scope>runtime</scope>
<optional>true</optional>
</dependency>
<dependency>
<groupId>org.projectlombok</groupId>
<artifactId>lombok</artifactId>
<optional>true</optional>
</dependency>
<dependency>
<groupId>org.springframework.boot</groupId>
<artifactId>spring-boot-starter-test</artifactId>
<scope>test</scope>
</dependency>
</dependencies>
断路器演示(服务监控hystrixDashboard)
注意:所有微服务提供者都需要在pom中引入监控依赖。
<dependency>
<groupId>org.springframework.boot</groupId>
<artifactId>spring-boot-starter-actuator</artifactId>
</dependency>
在8001的主启动类中添加:
/**
* 此配置是为了服务监控而配置,与服务容错本身无关,springcloud升级后的坑
* ServletRegistrationBean因为SpringBoot的默认路径不是 “/hystrix.stream"
* 只要在自己的项目里配置上下的servlet就可以了
*/
@Bean
public ServletRegistrationBean getServlet() {
HystrixMetricsStreamServlet streamServlet = new HystrixMetricsStreamServlet() ;
ServletRegistrationBean registrationBean = new ServletRegistrationBean(streamServlet);
registrationBean.setLoadOnStartup(1);
registrationBean.addUrlMappings("/hystrix.stream");
registrationBean.setName("HystrixMetricsStreamServlet");
return registrationBean;
}

在浏览器输入http://localhost:8001/payment/circuit/1和http://localhost:8001/payment/circuit/-1

- 个人博客: blog.yanxiaolong.cn/
