谈谈Spring bean的生命周期

742 阅读4分钟

简介

本片文章主要讲Spring IOC容器中 bean 的生命周期

Spring bean 生命周期

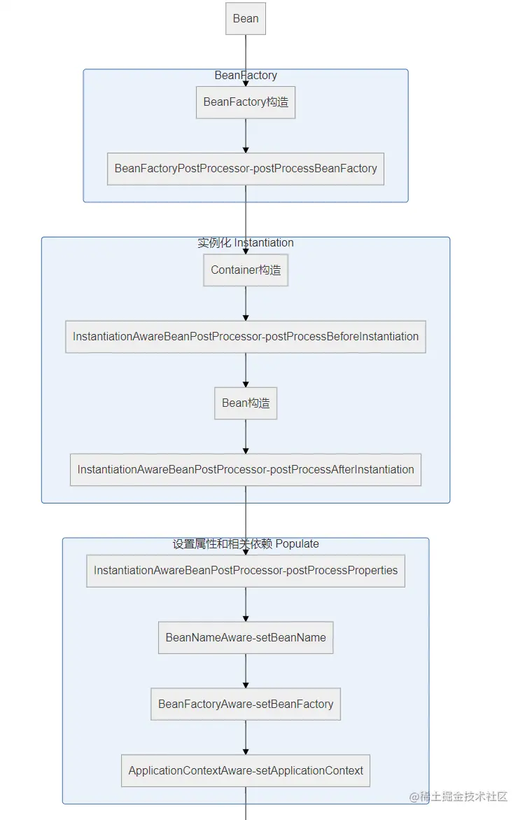
Spring 中bean的声明周期 可以分为如下4个阶段:

  1. 实例化阶段--Instantiation 调用构造函数
  2. 属性赋值阶段--Populate 设置依赖注入
  3. 初始化---Initialization 调用Init方法
  4. 销毁---Destruction 调用Destory方法

各阶段的接口和方法

每个阶段 都是具体的接口和方法 如果按照方法和接口的类型我们可以分为如下几类:

  1. bean 本身的接口和方法 init方法,destroy方法
  2. bean 生命周期的接口 BeanNameAware,ApplicationContextAware,BeanFactoryAware,InitializingBean,DisposableBean
  3. 容器级生命周期接口 主要有BeanPostProcessor,InstantiationAwareBeanPostProcessor
  4. 工厂级的处理接口 BeanFactoryPostProcessor

执行流程

刚才上面列举了 很多接口和方法 那执行的顺序是什么呢? BeanLifecycle 代码如下

/**
 * @ClassName BeanLifecycle
 * @Auther burgxun
 * @Description: Spring bean 的生命周期
 * @Date 2020/4/21 12:45
 **/
public class BeanLifecycle implements BeanNameAware, ApplicationContextAware, BeanFactoryAware,InitializingBean,
        DisposableBean {

    public BeanLifecycle() {
        System.out.println("========>【Bean】【BeanLifecycle】执行 构造函数");
    }

    @Override
    public void setBeanName(String s) {
        System.out.println("========>【Bean】【BeanNameAware】 执行方法 setBeanName -------》实例化bean后 " +
                "为bean 注入BeanName-" + s);
    }

    @Override
    public void setApplicationContext(ApplicationContext applicationContext) throws BeansException {
        System.out.println("========>【Bean】【ApplicationContextAware】 执行方法 " +
                "setApplicationContext-------》实例化bean后 为bean注入ApplicationContext");
    }

    @Override
    public void setBeanFactory(BeanFactory beanFactory) throws BeansException {
        System.out.println("========>【Bean】【BeanFactoryAware】 执行方法 setBeanFactory -------》实例化bean后 ");
    }

    @Override
    public void afterPropertiesSet() throws Exception {
        System.out.println("========>【Bean】【InitializingBean】执行方法 afterPropertiesSet -------》bean" +
                " 实例化完成后  初始化之前调用");
    }

    public void beanInit() {
        System.out.println("========>【Bean】【BeanLifecycle】 执行方法 Init-Method " +
                "-------》xml中配置bean实例化完成后 初始化方法");
    }

    public void beanDestroy() {
        System.out.println("========>【Bean】【BeanLifecycle】 执行方法 Destroy-Method " +
                "-------》xml中配置销毁bean之前 回调方法" +
                " ");
    }

    public void sayHello() {
        System.out.println("========>【Bean】【BeanLifecycle】执行方法  bean中方法 -------》 sayHello");
    }

    @Override
    public void destroy() throws Exception {
        System.out.println("========>【Bean】【DisposableBean】 执行方法 destroy -------》 销毁 Bean 的回调方法");
    }
}

ContainerLifecycle方法如下:

**
 * @ClassName ContainerLifecycle
 * @Auther burgxun
 * @Description: Spring 容器 生命周期
 * @Date 2020/4/21 14:44
 **/
@Component
public class ContainerLifecycle extends InstantiationAwareBeanPostProcessorAdapter {
    public ContainerLifecycle() {
        System.out.println("========>【Container】【ContainerLifecycle】 执行 构造函数");
    }

    @Override
    public Object postProcessBeforeInstantiation(Class<?> beanClass, String beanName) throws BeansException {
        System.out.println("========>【Container】【InstantiationAwareBeanPostProcessor】执行 " +
                "postProcessBeforeInstantiation" +
                "-------》Bean实例化之前调用 beanName:" + beanName);
        return null;
    }

    @Override
    public boolean postProcessAfterInstantiation(Object bean, String beanName) throws BeansException {
        System.out.println("========>【Container】【InstantiationAwareBeanPostProcessor】执行 " +
                "postProcessAfterInstantiation " +
                "-------》Bean实例化之后调用 beanName:" + beanName);
        return super.postProcessAfterInstantiation(bean, beanName);
    }

    @Override
    public Object postProcessBeforeInitialization(Object bean, String beanName) throws BeansException {
        System.out.println("========>【Container】【BeanPostProcessor】 执行" +
                "postProcessBeforeInitialization " +
                "-------》Bean初始化之前调用 beanName:" + beanName);
        return super.postProcessBeforeInitialization(bean, beanName);
    }

    @Override
    public Object postProcessAfterInitialization(Object bean, String beanName) throws BeansException {
        System.out.println("========>【Container】【BeanPostProcessor】执行 " +
                "postProcessAfterInitialization " +
                "-------》Bean初始化之后调用 beanName:" + beanName);
        return super.postProcessAfterInitialization(bean, beanName);
    }

    @Override
    public PropertyValues postProcessProperties(PropertyValues pvs, Object bean, String beanName) throws BeansException {
        System.out.println("========>【Container】【InstantiationAwareBeanPostProcessor】 执行 postProcessProperties " +
                "Bean 属性赋值的时候 beanName:" + beanName);
        return null;
    }
}

FactoryLifecycle 代码如下

/**
 * @ClassName FactoryLifecycle
 * @Auther burgxun
 * @Description: Spring beanFactory 如下
 * @Date 2020/4/21 17:32
 **/
public class FactoryLifecycle implements BeanFactoryPostProcessor {

    public FactoryLifecycle() {
        System.out.println("========>【BeanFactory】【BeanFactoryPostProcessor】 执行 FactoryLifecycle " +
                "构造函数");
    }

    @Override
    public void postProcessBeanFactory(ConfigurableListableBeanFactory configurableListableBeanFactory) throws BeansException {
        System.out.println("========>【BeanFactory】【BeanFactoryPostProcessor】 执行方法 " +
                "postProcessBeanFactory ");
    }
}

Spring bean Test

public class SpringTest {

    @Test
    public void mySpringBeanTest() {

        ClassPathXmlApplicationContext context = new ClassPathXmlApplicationContext("classpath" +
                ":Spring-life.xml");
        BeanLifecycle beanLifecycle = (BeanLifecycle) context.getBean("beanLifecycle");

        beanLifecycle.sayHello();
        context.close();
    }
}

执行结果是:

【BeanFactory】【BeanFactoryPostProcessor】 执行 FactoryLifecycle 构造函数
【BeanFactory】【BeanFactoryPostProcessor】 执行方法 postProcessBeanFactory 
【Container】【ContainerLifecycle】 执行 构造函数
【Container】【InstantiationAwareBeanPostProcessor】执行 postProcessBeforeInstantiation-------》Bean实例化之前调用 beanName:beanLifecycle
【Bean】【BeanLifecycle】执行 构造函数
【Container】【InstantiationAwareBeanPostProcessor】执行 postProcessAfterInstantiation -------》Bean实例化之后调用 beanName:beanLifecycle
【Container】【InstantiationAwareBeanPostProcessor】 执行 postProcessProperties Bean 属性赋值的时候 beanName:beanLifecycle
【Bean】【BeanNameAware】 执行方法 setBeanName -------》实例化bean后 为bean 注入BeanName-beanLifecycle
【Bean】【BeanFactoryAware】 执行方法 setBeanFactory -------》实例化bean后 为bean注入BeanFactory
【Bean】【ApplicationContextAware】 执行方法 setApplicationContext-------》实例化bean后 为bean注入ApplicationContext
【Container】【BeanPostProcessor】 执行postProcessBeforeInitialization -------》Bean初始化之前调用 beanName:beanLifecycle
【Bean】【InitializingBean】执行方法 afterPropertiesSet -------》bean 实例化完成后  初始化之前调用
【Bean】【BeanLifecycle】 执行方法 Init-Method -------》xml中配置bean实例化完成后 初始化方法
【Container】【BeanPostProcessor】执行 postProcessAfterInitialization -------》Bean初始化之后调用 beanName:beanLifecycle
【Bean】【BeanLifecycle】执行方法  bean中方法 -------》 sayHello
【Bean】【DisposableBean】 执行方法 destroy -------》 销毁 Bean 的回调方法
【Bean】【BeanLifecycle】 执行方法 Destroy-Method -------》xml中配置销毁bean之前 回调方法 

那继续画个流程图吧

尴尬 不支持流程图-掘金

好了方法的流程都整理好了

再次小结一下 Spring 中初始化和销毁bean的三种调用方法

  1. 通过InitializingBean/DisposableBean 接口来完成
  2. 通过在bean的元素配置上加 init-method/destroy-method来指定 调用的方法
  3. 通过@PostConstruct 或@PreDestroy注解来指定 调用方法

他们的执行顺序是怎样的呢? ==答案是 注解》接口方法》bean元素里面配置的方法==