其实前几篇文章已经写了好多有关于Spring源码的文章,事实上,很多同学虽然一直在跟着阅读、学习这些Spring的源码教程,但是一直都很迷茫,这些Spring的源码学习,似乎只是为了面试吹逼用,我大概问过一些同学,很多同学看了很长时间的Spring但是依旧不知道如何将这些学到的知识运用到实际的案例上!
其实这个问题很好解决,如果你在开发中很少能够遇见需要Spring扩展时,不妨把目光放到一些依托于Spring的项目,看看它们是如何运用Spring的扩展点的。对于Spring的学习,我认为最终真正学会的一定是在某一天,Spring本身功能不够,其他框架解决不了,你能够使用自身所学,扩展Spring的实现,从而完成一些特定的功能,我愿称之为牛逼!
一、你一定用到过的 MyBatis-Spring
我个人而言,是十分喜欢MyBatis的开发者的,为什么呢?不光是因为他的功能强大,更多的是因为其开发团队的良心!为什么这么说呢?感兴趣的小伙伴可以进入的MyBatis-Spring的源码中,你会发现一件事,MyBatis-Spring并不是由Spring进行开发的,而是MyBatis自己进行开发的!为什么呢?看一下官方的说法:
Spring 2.0 只支持 iBatis 2.0。那么,我们就想将 MyBatis3 的支持添加到 Spring 3.0 中(参见 Spring Jira 中的问题)。不幸的是,Spring 3.0 的开发在 MyBatis 3.0 官方发布前就结束了。由于 Spring 开发团队不想发布一个基于未发布版的 MyBatis 的整合支持,如果要获得 Spring 官方的支持,只能等待下一次的发布了。基于在 Spring 中对 MyBatis 提供支持的兴趣,MyBatis 社区认为,应该开始召集有兴趣参与其中的贡献者们,将对 Spring 的集成作为 MyBatis 的一个社区子项目。
于是乎,MyBatis自己动手搞了一个Spring的扩展实现,呕吼!牛逼!
众所周知,MyBatis作为一个持久层框架它支持自定义 SQL、存储过程以及高级映射。通过xml映射到接口,使开发者使用接口的方式就能够轻松的映射、解析、执行xml中的sql!
但是,你想没想过一件事,MyBatis和Spring整合之后,里面的接口居然能够被Spring进行管理,然后通过 自动注入等Spring的注入手段进行注入! 有的同学可能没听明白,翻译过来就是,Spring原本只能够管理一个普通类,但是MyBatis只有一个接口,并没有实现类,Spring是如何进行管理的呢?
二、MyBatis如何对Spring进行扩展
1. 术语介绍
ImportBeanDefinitionRegistrar:这个类是干嘛的?简单来说,他可以创建一个自定义的BeanDefinition然后手动的注册到Spring容器中去。BeanDefinitionRegistryPostProcessor:他是Spring生命周期中一个重要的环节,阅读过之前文章的同学应该记得,Spring生命周期中,会将Class解析成BeanDefinition然后注册在BeanFactory中, 然后在执行BeanFactoryPostProcessor之前执行这个类的回调,完整一些特定的功能,比如注册一波自定义的bd等操作!ClassPathBeanDefinitionScanner:他是Spring内置的一个扫描器,可以扫描底层的class文件,从而最终完成从class文件到BeanDefinition的转换!
2.源码解析
使用过SpringBoot的同学都知道,如果想要MyBatis使用Spring的自动配置功能,都需要在启动类上加上一个@MapperScan,他也是今天的一个源码的重点!
我们先看一下注解@MapperScan究竟做了哪些事情!
@Retention(RetentionPolicy.RUNTIME)
@Target(ElementType.TYPE)
@Documented
//这个是一个重点,这个注解向Spring中导入了一个 MapperScannerRegistrar 类
// 他是ImportBeanDefinitionRegistrar的子类
@Import(MapperScannerRegistrar.class)
@Repeatable(MapperScans.class)
public @interface MapperScan {
.....忽略不必要代码.....
String[] basePackages() default {};
.....忽略不必要代码.....
}
这个注解通过@Import向Spring注入了一个MapperScannerRegistrar,我们进入到他里面看一下源码!
public class MapperScannerRegistrar implements ImportBeanDefinitionRegistrar, ResourceLoaderAware {
.....忽略不必要代码.....
/**
* Spring回调的时候会回调这个方法
* @param importingClassMetadata 导入类的原信息
* @param registry 注册工具
*/
@Override
public void registerBeanDefinitions(AnnotationMetadata importingClassMetadata, BeanDefinitionRegistry registry) {
//获取对应类 MapperScan 注解的全部属性信息
AnnotationAttributes mapperScanAttrs = AnnotationAttributes .fromMap(importingClassMetadata.getAnnotationAttributes(MapperScan.class.getName()));
if (mapperScanAttrs != null) {
//调用具体的实现
registerBeanDefinitions(importingClassMetadata, mapperScanAttrs, registry, generateBaseBeanName(importingClassMetadata, 0));
}
}
/**
* 注册一个 BeanDefinition ,这里会构建并且向容器中注册一个bd 也就是一个自定义的扫描器 MapperScannerConfigurer
* @param annoMeta 被@Importd的类的原信息
* @param annoAttrs 注解的元信息,内部包含所有的注解属性
* @param registry Spring提供的注册到容器的工具类
* @param beanName bean的名称
*/
void registerBeanDefinitions(AnnotationMetadata annoMeta, AnnotationAttributes annoAttrs,
BeanDefinitionRegistry registry, String beanName) {
//构建一个 BeanDefinition 他的实例对象是 MapperScannerConfigurer
//他实际上是一个BeanDefinitionRegistryPostProcessor对象 未来通过Spring对这个类进行创建和回调
BeanDefinitionBuilder builder = BeanDefinitionBuilder.genericBeanDefinition(MapperScannerConfigurer.class);
.....忽略不必要代码.....
//向这个bd里面注入一个 basePackage 属性,未来可以通过属性注入的方式注入到 MapperScannerConfigurer 的属性中
builder.addPropertyValue("basePackage", StringUtils.collectionToCommaDelimitedString(basePackages));
registry.registerBeanDefinition(beanName, builder.getBeanDefinition());
}
.....忽略不必要代码.....
}
这一段代码最终的逻辑简单来说就是构建了一个自定义扫描器MapperScannerConfigurer然后注册到Bean工厂中,他也就是前面术语项中说的BeanDefinitionRegistryPostProcessor的实现类,Spring声明周期中,会自动回调postProcessBeanDefinitionRegistry()方法,进行一系列的操作。我们下一步就是进入到MapperScannerConfigurer中看一下他做了哪些操作!
public class MapperScannerConfigurer
implements BeanDefinitionRegistryPostProcessor, InitializingBean, ApplicationContextAware, BeanNameAware {
/**
* 自定义扫描器
* @param registry 注册到bean工厂的工具类
*/
@Override
public void postProcessBeanDefinitionRegistry(BeanDefinitionRegistry registry) {
if (this.processPropertyPlaceHolders) {
processPropertyPlaceHolders();
}
//构建一个自定义的扫描器 他是 ClassPathBeanDefinitionScanner 的子类
// 可以扫描项目下的class文件转换成BeanDefinition
ClassPathMapperScanner scanner = new ClassPathMapperScanner(registry);
.....忽略不必要代码.....
//这一步是很重要的,他是注册了一系列的过滤器,使得Spring在扫描到Mapper接口的时候不被过滤掉
scanner.registerFilters();
//开始执行扫描程序 传入对应要扫描的包路径
scanner.scan(StringUtils.tokenizeToStringArray(this.basePackage, ConfigurableApplicationContext.CONFIG_LOCATION_DELIMITERS));
}
}
这一段代码主要是在Spring回调这个方法后,这个方法会构建一个ClassPathMapperScanner扫描器,他是前面术语项中说到的ClassPathBeanDefinitionScanner的子类实现,然后调用 ClassPathMapperScanner的scan方法,将扫描到的类转换成对应的BeanDefinition注册到容器中,正常来说我们应该关注的是scan方法,但是但是,我们在看scan之前,应该重点的关注一下registerFilters方法,我们大可看一下他做了哪些操作!然后再去看scan方法!
/**
* 配置父扫描程序以搜索正确的界面。它可以搜索所有接口或仅搜索那些
* 扩展了markerInterface或/和那些用notificationClass注释的标记
*/
public void registerFilters() {
boolean acceptAllInterfaces = true;
// 如果指定指定注解标注的Mapper
if (this.annotationClass != null) {
addIncludeFilter(new AnnotationTypeFilter(this.annotationClass));
acceptAllInterfaces = false;
}
// 指定接口的Mapper接口
if (this.markerInterface != null) {
addIncludeFilter(new AssignableTypeFilter(this.markerInterface) {
@Override
protected boolean matchClassName(String className) {
return false;
}
});
acceptAllInterfaces = false;
}
//默认的添加所有的Mapper接口为MyBatis类
if (acceptAllInterfaces) {
// 默认包含所有类的过滤器
addIncludeFilter((metadataReader, metadataReaderFactory) -> true);
}
// 排除package-info.java
addExcludeFilter((metadataReader, metadataReaderFactory) -> {
String className = metadataReader.getClassMetadata().getClassName();
return className.endsWith("package-info");
});
}
为什么要先看这个呢?因为对于Spring而言,他对一个BeanDefinition有着很严格的校验,当扫描的类不符合预定的一些条件的时候,Spring就会把它丢弃掉,不会管理这个类,我们这个方法就是为了,让Spring在扫描到那些接口的时候,添加一些自定义的过滤器,使Spring能够识别我们预定的这些接口,然后转换成BeanDefinition!
自定义的过滤器添加完毕后,我们就进入到scan方法去!
/**
* 在指定的基本程序包中执行扫描。
* @param basePackages 包以检查带注释的类
* @return 注册的bean的数量
*/
public int scan(String... basePackages) {
//获取现有的总数 bd
int beanCountAtScanStart = this.registry.getBeanDefinitionCount();
//开始扫描逻辑
doScan(basePackages);
.....忽略不必要代码.....
//统计本次扫描新增加的BeanDefinition数量 使用总共的数量 - 原本的数量
return (this.registry.getBeanDefinitionCount() - beanCountAtScanStart);
}
这一步没的说,他会统计一下本次新加的一个bd的数量,我们进入到scan方法
/**
* 调用父级搜索,该搜索将搜索并注册所有候选者。然后注册的对象处理以将它们设置为MapperFactoryBeans
* @param basePackages 要扫描的包路径
* @return 对应的BeanDefinition的包装类
*/
@Override
public Set<BeanDefinitionHolder> doScan(String... basePackages) {
//调用父类的扫描逻辑,转换为 BeanDefinitionHolder
Set<BeanDefinitionHolder> beanDefinitions = super.doScan(basePackages);
if (beanDefinitions.isEmpty()) {
.....忽略不必要代码.....
} else {
//为这些接口的逻辑设置beanClass
processBeanDefinitions(beanDefinitions);
}
//返回这些设置好的包装类
return beanDefinitions;
}
无可厚非,我们肯定先进入到super.doScan(basePackages)方法!
org.springframework.context.annotation.ClassPathBeanDefinitionScanner#doScan 源码解读
/**
* 在指定的基本软件包中执行扫描,
* 返回注册的bean定义。
* 此方法不会注册注释配置处理器而是将其留给调用方。
* @param basePackages 包以检查带注释的类
* @return 为工具注册目的而已注册的一组bean(决不{@code null})
*/
protected Set<BeanDefinitionHolder> doScan(String... basePackages) {
.....忽略不必要代码.....
Set<BeanDefinitionHolder> beanDefinitions = new LinkedHashSet<>();
for (String basePackage : basePackages) {
//查找候选组件主要是查找spring的bean 完成扫描的 这个是将传入的包路径下的类(符合条件的) 转换成对应的bd
Set<BeanDefinition> candidates = findCandidateComponents(basePackage);
.....忽略不必要代码.....
}
//返回本次经过全部流程扫描的bean
return beanDefinitions;
}
这个代码篇幅原因我忽略了不少,具体源码注释如下:

当然,我们最需要关注的就是 findCandidateComponents(basePackage)方法,他是真正的扫描逻辑,真正的将一个class行对象变为BeanDefinition

不想复制了,直接截图,理所应当的进入到了scanCandidateComponents方法:
/**
* 这个就是扫描 过滤 转换 class成bd的地方
* @param basePackage 包路径
* @return 转换成功的bd
*/
private Set<BeanDefinition> scanCandidateComponents(String basePackage) {
Set<BeanDefinition> candidates = new LinkedHashSet<>();
try {
//拼装一个扫描的路径
String packageSearchPath = ResourcePatternResolver.CLASSPATH_ALL_URL_PREFIX +
resolveBasePackage(basePackage) + '/' + this.resourcePattern;
//这一步做了递归拿到所有的类,这一步读取了配置类里面配置的路径文件
//然后通过包名以及io手段将包名替换成文件夹的全路径,通过递归拿到里面所有的类文件
Resource[] resources = getResourcePatternResolver().getResources(packageSearchPath);
.....忽略不必要代码.....
//这里开始将对应的类资源文件转换成对应的bd
for (Resource resource : resources) {
.....忽略不必要代码.....
if (resource.isReadable()) {
try {
MetadataReader metadataReader = getMetadataReaderFactory().getMetadataReader(resource);
//这一步是扫描判断过滤器的
//可以通过 addIncludeFilter 添加一些匹配规则
//这个就是我们前面添加到的过滤器,不然的话在这里就不会生效
//也不会添加到容器中
if (isCandidateComponent(metadataReader)) {
//构建一个扫描bean的定义
ScannedGenericBeanDefinition sbd = new ScannedGenericBeanDefinition(metadataReader);
//设置源
sbd.setResource(resource);
sbd.setSource(resource);
//这一步是判断这个是不是 接口等 可以由子类复写
//这个判断也很重要,下面一张图会详细解释
if (isCandidateComponent(sbd)) {
if (debugEnabled) {
logger.debug("Identified candidate component class: " + resource);
}
//确定是一个候选组件的话就把这个放到候选组件的集合里面
candidates.add(sbd);
}
.....忽略不必要代码.....
}
.....忽略不必要代码.....
}
.....忽略不必要代码.....
}
.....忽略不必要代码.....
}
}
catch (IOException ex) {
throw new BeanDefinitionStoreException("I/O failure during classpath scanning", ex);
}
//返回 筛选转换的候选bean
return candidates;
}
上述代码片段中,第二段判断isCandidateComponent(sbd),只有它通过的时候,才会被加载到候选组件中,在Spring原本的逻辑中,他是不会被加载进来的,但是,因为MyBatis重写了这段逻辑,所以,他才会被加载,重写逻辑如下:

至此,我们的接口被扫描出来,并转换成了 BeanDefinition,我们逐步返回到最终的调用逻辑org.mybatis.spring.mapper.ClassPathMapperScanner#doScan中:

我们将上一步扫描到的 BeanDefinitionHolder 使用箭头所指的方法设置了一些属性,什么属性呢?
/**
* 给扫描到的处理器设置一些自定义的属性
* @param beanDefinitions 对应接口的 beanDefinition
*/
private void processBeanDefinitions(Set<BeanDefinitionHolder> beanDefinitions) {
GenericBeanDefinition definition;
for (BeanDefinitionHolder holder : beanDefinitions) {
.....忽略不必要代码.....
// 映射器接口是Bean的原始类但是,bean的实际类是MapperFactoryBean
//这里传入的是对应接口的全限定名,未来注入到 mapperFactoryBean中后,会被自动的转换成class
definition.getConstructorArgumentValues().addGenericArgumentValue(beanClassName);
//设置对应的class,细心点你会发现,他注入的属性并不是对应的接口,而是一个 MapperFactoryBean.class
definition.setBeanClass(this.mapperFactoryBeanClass);
.....忽略不必要代码.....
}
}
这一段逻辑特别重要,为什么呢?因为要知道我们扫描出来的bd都是接口类型的,在java中,接口是不能被实例化的,想要让Spring管理这些Mapper接口,那么Spring所实例化的必须是一个具体的类,所以,这里就注入了一个MapperFactoryBean ,他是FactoryBean类型的对象,Spring后续在实例化这个Mapper接口的时候,会通过FactoryBean实例化!我们进入到MapperFactoryBean 中查看对象!
在看这个之前,我们需要了解FactoryBean的最基础的知识,就是Spring在创建对象的时候,如果发现这个对象是一个FactoryBean类型的数据,那么会调用getObject方法,获取对应的对象,所以,我们只需要关注org.mybatis.spring.mapper.MapperFactoryBean#getObject方法,就可以看出Spring究竟是如何把一个接口变为具体的Mapper操作实现类的!
public class MapperFactoryBean<T> extends SqlSessionDaoSupport implements FactoryBean<T> {
/**
* 通过注入额 mapperInterface全限定名,自动转换为class对象
*/
private Class<T> mapperInterface;
.....忽略不必要代码.....
/**
* spring会回调这个方法获取最终的对象
* @return 要创建的对象
* @throws Exception 异常
*/
@Override
public T getObject() throws Exception {
return getSqlSession().getMapper(this.mapperInterface);
}
/**
* 要创建对象的类型
* @return 什么类型?
*/
@Override
public Class<T> getObjectType() {
return this.mapperInterface;
}
/**
* 是不是单例
* @return 是单例吗?
*/
@Override
public boolean isSingleton() {
return true;
}
.....忽略不必要代码.....
}
由此可见,getObject通过 getSqlSession调用MyBatis逻辑,使用jdk动态代理来实现对接口的转换操作的!
你明白了吗?
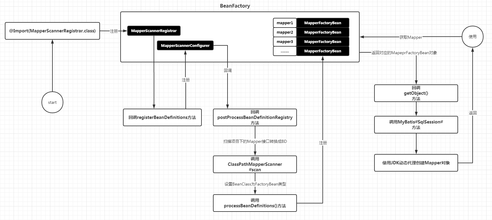
整个流程比较麻烦,我们用一张图解决下!

【推荐阅读】
- 听说你一读Spring源码就懵?我帮你把架子搭好了,你填就行!
- 万字长文,助你深度遨游Spring循环依赖源码实现!
- 生气!面试官你过来,我给你手写一个Spring Aop实现!
- Spring中眼见为虚的 @Configuration 配置类
才疏学浅,如果文章中理解有误,欢迎大佬们私聊指正!欢迎关注作者的公众号,一起进步,一起学习!