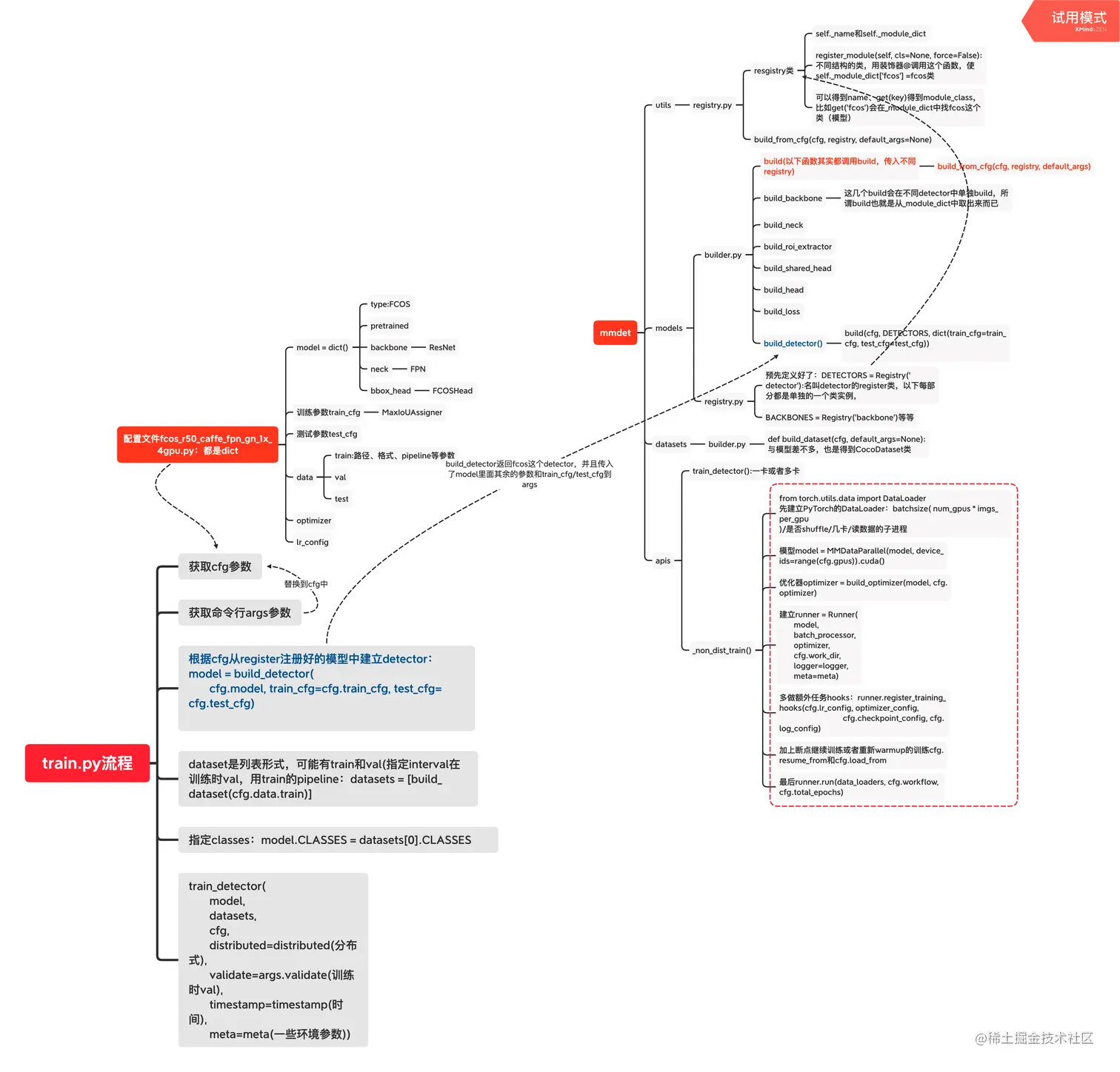
mmdetection中训练流程 on_a_roll 2020-08-21 347 阅读1分钟 以fcos为例,整理了mmdetection开源代码中的训练流程,主要是文件结构之间的关系,方便学习~ 日后有空再补上关键部分的代码