MyBatis分页插件PageHelper源码分析

189 阅读7分钟

PageHelper插件相关注解说明

注解名称注解说明
@Configuration相当于<beans></beans>标签
@ConditionalOnBean(SqlSessionFactory.class)只有在上下文中存在SqlSessionFactorybean是才会运行PageHelperAutoConfiguration
@EnableConfigurationProperties(PageHelperProperties.class)@ConfigurationProperties注解主要用来把properties配置文件转化为bean来使用的,而@EnableConfigurationProperties注解的作用是@ConfigurationProperties注解生效。如果只配置@ConfigurationProperties注解,在IOC容器中是获取不到properties配置文件转化的bean的。
@ConfigurationProperties(prefix = PageHelperProperties.PAGEHELPER_PREFIX)PageHelperPropertiesPageHelper的配置类,将properties中的配置文件转换成PageHelperProperties对象,PageHelperProperties上有@ConfigurationProperties(prefix = "PageHelperProperties.PAGEHELPER_PREFIX")注解。
@AutoConfigureAfter(MybatisAutoConfiguration.class)MybatisAutoConfiguration这个类加载完成后再加载本类
@PostConstruct@PostConstruct该注解被用来修饰一个非静态的void()方法。被@PostConstruct修饰的方法会在服务器加载Servlet的时候运行,并且只会被服务器执行一次。执行顺序:Constructor(构造方法) -> @Autowired(依赖注入) -> @PostConstruct(注释的方法)
@Intercepts({@Signature(
type = Executor.class,
method = "query",
args = {MappedStatement.class, Object.class, RowBounds.class, ResultHandler.class}
)
type:表示拦截的类,这里是Excutor的实现类
method:表示拦截的方法,这里拦截的是Executorquery方法
args:表示方法参数

Mybatis拦截器原理分析

Mybatis提供的插件(Plugin)功能其实就是拦截器功能,默认情况下,Mybatis允许使用插件来拦截方法的调用包括一下几种:

1. Executor (update, query, flushStatements, commit, rollback, getTransaction, close, isClosed) //拦截执行器的方法
2. ParameterHandler (getParameterObject, setParameters) //拦截参数的方法
3. ResultSetHandler (handleResultSets, handleOutputParameters) //拦截结果集的方法
4. StatementHandler (prepare, parameterize, batch, update, query) //拦截Sql语法构建的处理

PageHelper自动配置

pageHelper的自动配置类名:PageHelperAutoConfiguration

@Configuration
@ConditionalOnBean(SqlSessionFactory.class)
@EnableConfigurationProperties(PageHelperProperties.class)
@AutoConfigureAfter(MybatisAutoConfiguration.class)
public class PageHelperAutoConfiguration {

    @Autowired
    private List<SqlSessionFactory> sqlSessionFactoryList;

    @Autowired
    private PageHelperProperties properties;

    /**
     * 接受分页插件额外的属性
     *
     * @return
     */
    @Bean
    @ConfigurationProperties(prefix = PageHelperProperties.PAGEHELPER_PREFIX)
    public Properties pageHelperProperties() {
        return new Properties();
    }

    @PostConstruct
    public void addPageInterceptor() {
        PageInterceptor interceptor = new PageInterceptor();
        Properties properties = new Properties();
        //先把一般方式配置的属性放进去
        properties.putAll(pageHelperProperties());
        //在把特殊配置放进去,由于close-conn 利用上面方式时,属性名就是 close-conn 而不是 closeConn,所以需要额外的一步
        properties.putAll(this.properties.getProperties());
        interceptor.setProperties(properties);
        for (SqlSessionFactory sqlSessionFactory : sqlSessionFactoryList) {
            sqlSessionFactory.getConfiguration().addInterceptor(interceptor);
        }
    }

}

在执行完自动配置的构造方法后,会执行addPageInterceptor方法,配置属性的注入,并将PageInterceptor实例添加到Configuration的实例的interceptorChain

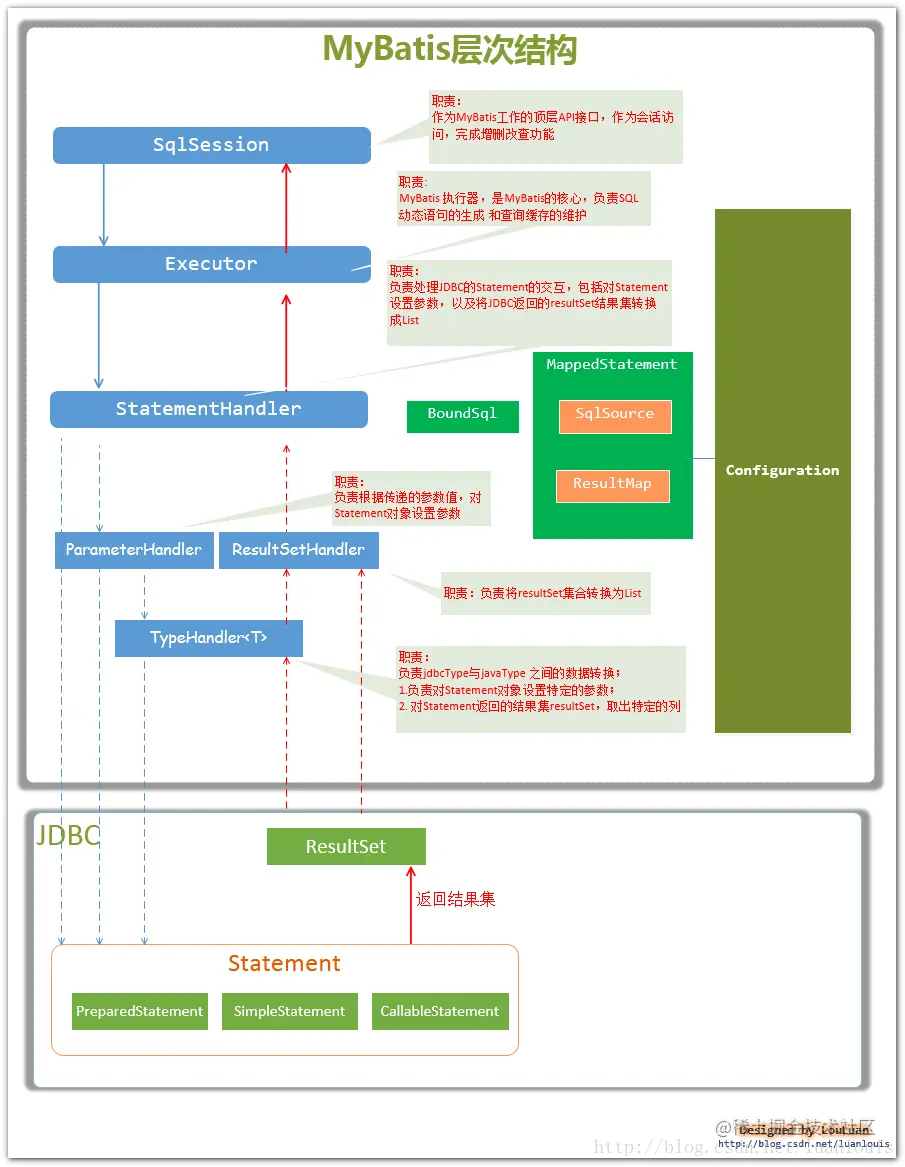
Mybatis构件相互关系

核心构件构件说明
SqlSession作为MyBatis工作的主要顶层API,表示和数据库交互的会话,完成必要数据库增删改查功能
ExecutorMyBatis执行器,是MyBatis 调度的核心,负责SQL语句的生成和查询缓存的维护
StatementHandler封装了JDBC Statement操作,负责对JDBC statement 的操作,如设置参数、将Statement结果集转换成List集合。
ParameterHandler负责对用户传递的参数转换成JDBC Statement 所需要的参数,
ResultSetHandler负责将JDBC返回的ResultSet结果集对象转换成List类型的集合;
TypeHandler负责java数据类型和jdbc数据类型之间的映射和转换
MappedStatementMappedStatement维护了一条<select|update|delete|insert>节点的封装
SqlSource负责根据用户传递的parameterObject,动态地生成SQL语句,将信息封装到BoundSql对象中,并返回
BoundSql表示动态生成的SQL语句以及相应的参数信息
ConfigurationMyBatis所有的配置信息都维持在Configuration对象之中。

Mybatis执行流程说明

public static void main(String[] args) throws Exception {
		/*
		 * 1.加载mybatis的配置文件,初始化mybatis,创建出SqlSessionFactory,是创建SqlSession的工厂
		 * 这里只是为了演示的需要,SqlSessionFactory临时创建出来,在实际的使用中,SqlSessionFactory只需要创建一次,当作单例来使用
		 */
		InputStream inputStream = Resources.getResourceAsStream("mybatisConfig.xml");
		SqlSessionFactoryBuilder builder = new SqlSessionFactoryBuilder();
		SqlSessionFactory factory = builder.build(inputStream);
		
		//2. 从SqlSession工厂 SqlSessionFactory中创建一个SqlSession,进行数据库操作
		SqlSession sqlSession = factory.openSession();
}
public SqlSession openSession() {
    return this.openSessionFromDataSource(this.configuration.getDefaultExecutorType(), (TransactionIsolationLevel)null, false);
    }
private SqlSession openSessionFromDataSource(ExecutorType execType, 	TransactionIsolationLevel level, boolean autoCommit) {
        Transaction tx = null;

        DefaultSqlSession var8;
        try {
            Environment environment = this.configuration.getEnvironment();
            TransactionFactory transactionFactory = this.getTransactionFactoryFromEnvironment(environment);
            tx = transactionFactory.newTransaction(environment.getDataSource(), level, autoCommit);
            Executor executor = this.configuration.newExecutor(tx, execType);
            var8 = new DefaultSqlSession(this.configuration, executor, autoCommit);
        } catch (Exception var12) {
            this.closeTransaction(tx);
            throw ExceptionFactory.wrapException("Error opening session.  Cause: " + var12, var12);
        } finally {
            ErrorContext.instance().reset();
        }

        return var8;
    }

通过代码可以看出SqlSession是由SqlSessionFactoryoppenSession()方法来生成的,生成会话的过程会通过Configuration类的newExecutor方法创建一个执行器。

Mybatis执行器Executor根据SqlSession传递的参数执行query方法,经过一系列的转折,最后会创建一个StatementHandler对象,然后将必要的参数传递给StatementHandler,使用StatementHandler来完成对数据库的查询,最终返回List结果集

StatementHandler主要完成以下两个工作:

  • 对于JDBCPreparedStatement类型的对象,创建过程中,我们使用的是SQL语句字符串会包含若干个?占位符,我们其后再对占位符进行设值。
  • StatementHandler通过List<E> query(Statement statement, ResultHandler resultHandler)方法来完成执行Statement,和将Statement对象返回的resultSet封装成List
public ParameterHandler newParameterHandler(MappedStatement mappedStatement, Object parameterObject, BoundSql boundSql) {
    ParameterHandler parameterHandler = mappedStatement.getLang().createParameterHandler(mappedStatement, parameterObject, boundSql);
 parameterHandler = (ParameterHandler) interceptorChain.pluginAll(parameterHandler);
    return parameterHandler;
  }

  public ResultSetHandler newResultSetHandler(Executor executor, MappedStatement mappedStatement, RowBounds rowBounds, ParameterHandler parameterHandler,
      ResultHandler resultHandler, BoundSql boundSql) {
    ResultSetHandler resultSetHandler = new DefaultResultSetHandler(executor, mappedStatement, parameterHandler, resultHandler, boundSql, rowBounds);
    resultSetHandler = (ResultSetHandler) interceptorChain.pluginAll(resultSetHandler);
    return resultSetHandler;
  }

  public StatementHandler newStatementHandler(Executor executor, MappedStatement mappedStatement, Object parameterObject, RowBounds rowBounds, ResultHandler resultHandler, BoundSql boundSql) {
    StatementHandler statementHandler = new RoutingStatementHandler(executor, mappedStatement, parameterObject, rowBounds, resultHandler, boundSql);
    statementHandler = (StatementHandler) interceptorChain.pluginAll(statementHandler);
    return statementHandler;
  }

  public Executor newExecutor(Transaction transaction) {
    return newExecutor(transaction, defaultExecutorType);
  }

  public Executor newExecutor(Transaction transaction, ExecutorType executorType) {
    executorType = executorType == null ? defaultExecutorType : executorType;
    executorType = executorType == null ? ExecutorType.SIMPLE : executorType;
    Executor executor;
    if (ExecutorType.BATCH == executorType) {
      executor = new BatchExecutor(this, transaction);
    } else if (ExecutorType.REUSE == executorType) {
      executor = new ReuseExecutor(this, transaction);
    } else {
      executor = new SimpleExecutor(this, transaction);
    }
    if (cacheEnabled) {
      executor = new CachingExecutor(executor);
    }
    executor = (Executor) interceptorChain.pluginAll(executor);
    return executor;
  }

MybatisSQL执行流程图中可以Mybatis的四大对象ExecutorParameterHandlerResultSetHandlerStatementHandler,由他们一起合作完成SQL的执行,那么这四大对象是由谁创建的呢?没错,就是Mybatis的配置中心:Configuration,创建源代码如上:

这些方法最终都会调用interceptorChain.pluginAll方法,这个方法引用的Pluginwrap方法

public static Object wrap(Object target, Interceptor interceptor) {
    // 获取PageInterceptor的Intercepts注解中@Signature的method,存放到Plugin的signatureMap中
    Map<Class<?>, Set<Method>> signatureMap = getSignatureMap(interceptor);
    Class<?> type = target.getClass();
    // 获取目标对象实现的全部接口;四大对象是接口,都有默认的子类实现
    // JDK的动态代理只支持接口
    Class<?>[] interfaces = getAllInterfaces(type, signatureMap);
    if (interfaces.length > 0) {
      return Proxy.newProxyInstance(
          type.getClassLoader(),
          interfaces,
          new Plugin(target, interceptor, signatureMap));
    }
    return target;
  }

pluginAll其实就是给四大对象创建代理,一个Interceptor就会创建一层代理,而我们的PageInterceptor只是其中一层代理;我们接着往下看,Plugin继承了InvocationHandler,JDK的动态代理,那么它的invoke方法肯定会被调用

@Override
  public Object invoke(Object proxy, Method method, Object[] args) throws Throwable {
    try {
      // 获取PageInterceptor的Intercepts注解中@Signature的method
      Set<Method> methods = signatureMap.get(method.getDeclaringClass());
      // 当methods包含目标方法时,调用PageInterceptor的intercept方法完成SQL的分页处理
      if (methods != null && methods.contains(method)) {
        return interceptor.intercept(new Invocation(target, method, args));
      }
      return method.invoke(target, args);
    } catch (Exception e) {
      throw ExceptionUtil.unwrapThrowable(e);
    }
  }

从代码中可以看出,最后调用了PageInterceptor拦截器的intercept方法

@Override
public Object intercept(Invocation invocation) throws Throwable {
    try {
        Object[] args = invocation.getArgs();
        MappedStatement ms = (MappedStatement) args[0];
        Object parameter = args[1];
        RowBounds rowBounds = (RowBounds) args[2];
        ResultHandler resultHandler = (ResultHandler) args[3];
        Executor executor = (Executor) invocation.getTarget();
        CacheKey cacheKey;
        BoundSql boundSql;
        //由于逻辑关系,只会进入一次
        if(args.length == 4){
            //4 个参数时
            boundSql = ms.getBoundSql(parameter);
            cacheKey = executor.createCacheKey(ms, parameter, rowBounds, boundSql);
        } else {
            //6 个参数时
            cacheKey = (CacheKey) args[4];
            boundSql = (BoundSql) args[5];
        }
        List resultList;
        //调用方法判断是否需要进行分页,如果不需要,直接返回结果
        // 此处会从当前线程取Page信息,还记得什么时候在哪将Page信息放进当前线程的吗?
        if (!dialect.skip(ms, parameter, rowBounds)) {
            //反射获取动态参数
            String msId = ms.getId();
            Configuration configuration = ms.getConfiguration();
            Map<String, Object> additionalParameters = (Map<String, Object>) additionalParametersField.get(boundSql);
            //判断是否需要进行 count 查询
            if (dialect.beforeCount(ms, parameter, rowBounds)) {
                String countMsId = msId + countSuffix;
                Long count;
                //先判断是否存在手写的 count 查询
                MappedStatement countMs = getExistedMappedStatement(configuration, countMsId);
                if(countMs != null){
                    count = executeManualCount(executor, countMs, parameter, boundSql, resultHandler);
                } else {
                    countMs = msCountMap.get(countMsId);
                    //自动创建
                    if (countMs == null) {
                        //根据当前的 ms 创建一个返回值为 Long 类型的 ms
                        countMs = MSUtils.newCountMappedStatement(ms, countMsId);
                        msCountMap.put(countMsId, countMs);
                    }
                    count = executeAutoCount(executor, countMs, parameter, boundSql, rowBounds, resultHandler);
                }
                //处理查询总数
                //返回 true 时继续分页查询,false 时直接返回
                if (!dialect.afterCount(count, parameter, rowBounds)) {
                    //当查询总数为 0 时,直接返回空的结果
                    return dialect.afterPage(new ArrayList(), parameter, rowBounds);
                }
            }
            //判断是否需要进行分页查询
            if (dialect.beforePage(ms, parameter, rowBounds)) {
                //生成分页的缓存 key
                CacheKey pageKey = cacheKey;
                //处理参数对象
                parameter = dialect.processParameterObject(ms, parameter, boundSql, pageKey);
                //调用方言获取分页 sql
                String pageSql = dialect.getPageSql(ms, boundSql, parameter, rowBounds, pageKey);
                BoundSql pageBoundSql = new BoundSql(configuration, pageSql, boundSql.getParameterMappings(), parameter);
                //设置动态参数
                for (String key : additionalParameters.keySet()) {
                    pageBoundSql.setAdditionalParameter(key, additionalParameters.get(key));
                }
                //执行分页查询
                resultList = executor.query(ms, parameter, RowBounds.DEFAULT, resultHandler, pageKey, pageBoundSql);
            } else {
                //不执行分页的情况下,也不执行内存分页
                resultList = executor.query(ms, parameter, RowBounds.DEFAULT, resultHandler, cacheKey, boundSql);
            }
        } else {
            //rowBounds用参数值,不使用分页插件处理时,仍然支持默认的内存分页
            resultList = executor.query(ms, parameter, rowBounds, resultHandler, cacheKey, boundSql);
        }
        return dialect.afterPage(resultList, parameter, rowBounds);
    } finally {
        dialect.afterAll();
    }
}

其中会读取当前线程中的Page信息,根据Page信息来断定是否需要分页;而Page信息就是从我们的业务代码中存放到当前线程的.

参考资料 & 鸣谢