LinkList 笔记

167 阅读3分钟

文章内容输出来源:拉勾教育大数据训练营。源码分析为个人补充

LinkList 简介

public class LinkedList<E>
    extends AbstractSequentialList<E>
    implements List<E>, Deque<E>, Cloneable, java.io.Serializable
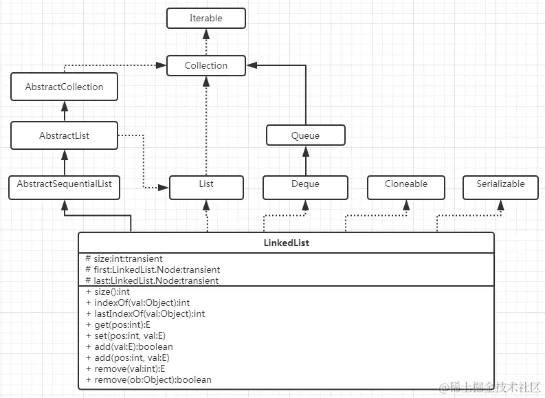
  • 继承于AbstractSequentialList的双向链表。它也可以被当作堆栈、队列或双端队列进行操作。
  • 实现 List 接口,能对它进行队列操作。
  • 实现 Deque 接口,即能将LinkedList当作双端队列使用。
  • 实现了Cloneable接口,即覆盖了函数clone(),能克隆。
  • 实现java.io.Serializable接口,这意味着LinkedList支持序列化,能通过序列化去传输。
  • LinkedList 是非同步的。

类图:

基础内容

成员对象

	
    transient int size = 0;

    /**
     * Pointer to first node.
     */
    transient Node<E> first;

    /**
     * Pointer to last node.
     */
    transient Node<E> last;

LinkList是以Node对象构成链表数据结构

private static class Node<E> {
        E item;
        Node<E> next;
        Node<E> prev;

        Node(Node<E> prev, E element, Node<E> next) {
            this.item = element;
            this.next = next;
            this.prev = prev;
        }
    }

构造函数

 public LinkedList() {
    }

   
 public LinkedList(Collection<? extends E> c) {
        this();
        addAll(c);
    }

数据操作

链表头部添加数据

public void addFirst(E e) {
        linkFirst(e);
    }
    
private void linkFirst(E e) {
        final Node<E> f = first;
        final Node<E> newNode = new Node<>(null, e, f);
        first = newNode;
        if (f == null)
            last = newNode;
        else
            f.prev = newNode;
        size++;
        modCount++;
    }

尾部添加数据

public void addLast(E e) {
        linkLast(e);
    }
    
void linkLast(E e) {
        final Node<E> l = last;
        final Node<E> newNode = new Node<>(l, e, null);
        last = newNode;
        if (l == null)
            first = newNode;
        else
            l.next = newNode;
        size++;
        modCount++;
    }
    
 public boolean offerLast(E e) {
        addLast(e);
        return true;
    }

去除头部元素

 public E removeFirst() {
        final Node<E> f = first;
        if (f == null)
            throw new NoSuchElementException();
        return unlinkFirst(f);
    }
    
private E unlinkFirst(Node<E> f) {
        // assert f == first && f != null;
        final E element = f.item;
        final Node<E> next = f.next;
        f.item = null;
        f.next = null; // help GC
        first = next;
        if (next == null)
            last = null;
        else
            next.prev = null;
        size--;
        modCount++;
        return element;
    }

删除尾部元素

public E removeLast() {
        final Node<E> l = last;
        if (l == null)
            throw new NoSuchElementException();
        return unlinkLast(l);
    }
private E unlinkLast(Node<E> l) {
        // assert l == last && l != null;
        final E element = l.item;
        final Node<E> prev = l.prev;
        l.item = null;
        l.prev = null; // help GC
        last = prev;
        if (prev == null)
            first = null;
        else
            prev.next = null;
        size--;
        modCount++;
        return element;
    }

删除指定元素

public boolean remove(Object o) {
        if (o == null) {
            for (Node<E> x = first; x != null; x = x.next) {
                if (x.item == null) {
                    unlink(x);
                    return true;
                }
            }
        } else {
            for (Node<E> x = first; x != null; x = x.next) {
                if (o.equals(x.item)) {
                    unlink(x);
                    return true;
                }
            }
        }
        return false;
    }
    

E unlink(Node<E> x) {
        // assert x != null;
        final E element = x.item;
        final Node<E> next = x.next;
        final Node<E> prev = x.prev;

        if (prev == null) {
            first = next;
        } else {
            prev.next = next;
            x.prev = null;
        }

        if (next == null) {
            last = prev;
        } else {
            next.prev = prev;
            x.next = null;
        }

        x.item = null;
        size--;
        modCount++;
        return element;
    }

删除所有元素

//虽然没有必要把链表元素都设置为null ,但有利于jvm垃圾回收
public void clear() {
        // Clearing all of the links between nodes is "unnecessary", but:
        // - helps a generational GC if the discarded nodes inhabit
        //   more than one generation
        // - is sure to free memory even if there is a reachable Iterator
        for (Node<E> x = first; x != null; ) {
            Node<E> next = x.next;
            x.item = null;
            x.next = null;
            x.prev = null;
            x = next;
        }
        first = last = null;
        size = 0;
        modCount++;
    }

添加指定集合元素

public boolean addAll(Collection<? extends E> c) {
        return addAll(size, c);
    }
//从index位置开始添加
public boolean addAll(int index, Collection<? extends E> c) {
        checkPositionIndex(index);

        Object[] a = c.toArray();
        int numNew = a.length;
        if (numNew == 0)
            return false;

        Node<E> pred, succ;
        if (index == size) {
            succ = null;
            pred = last;
        } else {
            succ = node(index);
            pred = succ.prev;
        }

        for (Object o : a) {
            @SuppressWarnings("unchecked") E e = (E) o;
            Node<E> newNode = new Node<>(pred, e, null);
            if (pred == null)
                first = newNode;
            else
                pred.next = newNode;
            pred = newNode;
        }

        if (succ == null) {
            last = pred;
        } else {
            pred.next = succ;
            succ.prev = pred;
        }

        size += numNew;
        modCount++;
        return true;
    }
    
  //返回链表确定下标节点,位置如果是链表前半段就从头开始,如果链表是后半段就从尾开始
  Node<E> node(int index) {
        // assert isElementIndex(index);

        if (index < (size >> 1)) {
            Node<E> x = first;
            for (int i = 0; i < index; i++)
                x = x.next;
            return x;
        } else {
            Node<E> x = last;
            for (int i = size - 1; i > index; i--)
                x = x.prev;
            return x;
        }

其他功能相似的添加删除方法

由于实现了Deque接口,下面方法均调用上诉方法,原理与上述一样。

  • 返回头部节点 public E peek(); public E element(); public E peekFirst()
  • 删除头部节点 public E poll(); public E remove(); public E pollFirst(); public E pop()
  • 添加头部节点 public boolean offer(E e); public boolean offerFirst(E e); public void push(E e);
  • 添加尾部 public boolean offerLast(E e);
  • 返回尾部节点 public E peekLast()
  • 删除尾部节点 public E pollLast()

内部类