JVM01-类加载子系统

307 阅读27分钟

类加载子系统

来源Bilibili尚硅谷宋红康老师JVM教程:硅谷2020最新版宋红康JVM教程

文档引用自bilibili用户“那遗留的晴天”,其gitee仓库为gitee仓库

本文在上位作者的基础上,增加了看过《深入理解JVM虚拟机》自己的理解

虚拟机加载机制

代码编译的结果从本地机器码转变为字节码

概述

Java虚拟机把描述类的数据从Class文件加载到内存,并对数据进行校验、转换解析和初始化,最 终形成可以被虚拟机直接使用的Java类型,这个过程被称作虚拟机的类加载机制。

与那些在编译时需要进行连接的语言不同,在Java语言里面,类型的加载、连接和初始化过程都是在程序运行期间完成的

这种策略让Java语言进行提前编译会面临额外的困难,也会让类加载时稍微增加一些性能开销, 但是却为Java应用提供了极高的扩展性和灵活性,Java天生可以动态扩展的语言特性就是依赖运行期动态加载和动态连接这个特点实现的。

例如,编写一个面向接口的应用程序,可以等到运行时再指定其实际的实现类,用户可以通过Java预置的或自定义类加载器,让某个本地的应用程序在运行时从网络或其他地方上加载一个二进制流作为其程序代码的一部分。

image-20200705080719531

完整图如下

image-20200705080911284

如果自己想手写一个Java虚拟机的话,主要考虑哪些结构呢?

  • 类加载器
  • 执行引擎

类加载器子系统作用

类加载器子系统负责从文件系统或者网络中加载Class文件,class文件在文件开头有特定的文件标识。

ClassLoader只负责class文件的加载,至于它是否可以运行,则由Execution Engine决定。

加载的类信息存放于一块称为方法区的内存空间。除了类的信息外,方法区中还会存放运行时常量池信息,可能还包括字符串字面量和数字常量(这部分常量信息是Class文件中常量池部分的内存映射)

image-20200705081813409

  • class file存在于本地硬盘上,可以理解为设计师画在纸上的模板,而最终这个模板在执行的时候是要加载到JVM当中来根据这个文件实例化出n个一模一样的实例。
  • class file加载到JVM中,被称为DNA元数据模板,放在方法区。
  • 在.class文件->JVM->最终成为元数据模板,此过程就要一个运输工具(类装载器Class Loader),扮演一个快递员的角色。

image-20200705081913538

类加载的时机

一个类型从被加载到虚拟机内存中开始,到卸载出内存为止,它的整个生命周期将会经历加载 (Loading)、验证(Verification)、准备(Preparation)、解析(Resolution)、初始化 (Initialization)、使用(Using)和卸载(Unloading)七个阶段

image-20200721220836561

加载、验证、准备、初始化和卸载这五个阶段的顺序是确定的,类型的加载过程必须按 照这种顺序按部就班地开始,

而解析阶段则不一定:它在某些情况下可以在初始化阶段之后再开始,这是为了支持Java语言的运行时绑定特性(也称为动态绑定或晚期绑定)

按部就班:强调这点是因为这些阶段通常都是互相交叉地混合进行的,会在一个阶段执行的过程中调用、激活另一个阶段

类的加载过程

例如下面的一段简单的代码

/**
 * 类加载子系统
 * @author: 陌溪
 * @create: 2020-07-05-8:24
 */
public class HelloLoader {
    public static void main(String[] args) {
        System.out.println("我已经被加载啦");
    }
}

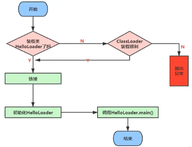
它的加载过程是怎么样的呢?

image-20200705082255746

完整的流程图如下所示

image-20200705082601441

加载阶段

加载阶段JVM需要完成三件事

  1. 通过一个类的全限定名(包名加类名)获取定义此类的二进制字节流
  2. 将这个字节流所代表的静态存储结构转化为方法区的运行时数据结构
  3. 在内存中生成一个代表这个类的java.lang.Class对象,作为方法区这个类的各种数据的访问入口

加载class文件的方式

  • 从本地系统中直接加载
  • 通过网络获取,典型场景:Web Applet
  • 从zip压缩包中读取,成为日后jar、war格式的基础
  • 运行时计算生成,使用最多的是:动态代理技术
  • 由其他文件生成,典型场景:JSP应用从专有数据库中提取.class文件,比较少见
  • 从加密文件中获取,典型的防Class文件被反编译的保护措施

加载阶段获取二进制字节流的动作是可控性最强的阶段

加载阶段既可以使用Java虚拟机里内置的引导类加载器来完成,也可以由用户自定义的类加载器去完成,开发人员通过定义自己的类加载器去控制字节流的获取方式(重写一个类加载器的findClass()或loadClass()方法),实现根据自己的想法来赋予应用程序获取运行代码的动态性。

加载阶段结束后,Java虚拟机外部的二进制字节流就按照虚拟机所设定的格式存储在方法区之中了,方法区中的数据存储格式完全由虚拟机实现自行定义,

《Java虚拟机规范》未规定此区域的具体数据结构。类型数据妥善安置在方法区之后,会在Java堆内存中实例化一个``java.lang.Class`类的对象,这个对象将作为程序访问方法区中的类型数据的外部接口。

加载阶段与连接阶段的部分动作(如一部分字节码文件格式验证动作)是交叉进行的,加载阶段尚未完成,连接阶段可能已经开始,但这些夹在加载阶段之中进行的动作,仍然属于连接阶段的一部分,这两个阶段的开始时间仍然保持着固定的先后顺序。

链接阶段

验证 Verify

目的在于确保Class文件的字节流中包含信息符合当前虚拟机要求,保证被加载类的正确性,不会危害虚拟机自身安全。

主要包括四种验证,文件格式验证,元数据验证,字节码验证,符号引用验证。

文件格式验证

验证字节流是否符合Class文件格式的规范,并且能被当前版本的虚拟机处理

  • 是否以魔数0xCAFEBABE开头。
  • 主、次版本号是否在当前Java虚拟机接受范围之内。
  • 常量池的常量中是否有不被支持的常量类型(检查常量tag标志)。
  • 指向常量的各种索引值中是否有指向不存在的常量或不符合类型的常量。
  • CONSTANT_Utf8_info型的常量中是否有不符合UTF-8编码的数据。
  • Class文件中各个部分及文件本身是否有被删除的或附加的其他信息。
  • ...

其主要目的是保证输入的字节流能正确地解析并存储于方法区之内,格式上符合一个Java类型信息的要求。

元数据验证

对字节码描述的信息进行语义分析

  • 这个类是否有父类(除了java.lang.Object之外,所有的类都应当有父类)。
  • 这个类的父类是否继承了不允许被继承的类(被final修饰的类)。
  • 如果这个类不是抽象类,是否实现了其父类或接口之中要求实现的所有方法。
  • 类中的字段、方法是否与父类产生矛盾(例如覆盖了父类的final字段,或者出现不符合规则的方 法重载,例如方法参数都一致,但返回值类型却不同等)。
  • ……

目的为对垒的元数据信息进行语义校验,保证不存在与《Java语言规范》定义相悖的元数据信息。

字节码验证

对类的方法体(Class文件中的Code属性)进行校验分析,保证被校验类的方法在运行时不会做出危害 虚拟机安全的行为

  • 保证任意时刻操作数栈的数据类型与指令代码序列都能配合工作,例如不会出现类似于“在操作 栈放置了一个int类型的数据,使用时却按long类型来加载入本地变量表中”这样的情况。
  • 保证任何跳转指令都不会跳转到方法体以外的字节码指令上。
  • 保证方法体中的类型转换总是有效的,例如可以把一个子类对象赋值给父类数据类型,这是安全 的,但是把父类对象赋值给子类数据类型,甚至把对象赋值给与它毫无继承关系、完全不相干的一个数据类型,则是危险和不合法的。
  • ……

主要目的是通过数据流分析和控制流分析,确定程序语义是合法的、符合逻辑的

由于数据流分析和控制流分析的高度复杂性,在JDK 6之后的Javac编译器和Java虚拟机里进行了一项联合优化,把尽可能多的校验辅助措施挪到Javac编译器里进行。

具体做法是给方法体Code属性的属性表中新增加了一项名为“StackMapTable”的新属性,这项属性描述了方法体所有的基本块(Basic Block,指按照控制流拆分的代码块)开始时本地变量表和操作栈应有的状态,在字节码验证期间,Java虚拟机就不需要根据程序推导这些状态的合法性,只需要检查StackMapTable属性中的记录是否合法即可。这样就将字节码验证的类型推导转变为类型检查,从而节省了大量校验时间

符号验证

最后一个阶段的校验行为发生在虚拟机将符号引用转化为直接引用的时候,

这个转化动作将在链接的第三阶段——解析阶段中发生。

符号引用验证可以看作是对类自身以外(常量池中的各种符号引用)的各类信息进行匹配性校验,通俗来说就是,该类是否缺少或者被禁止访问它依赖的某些外部类、方法、字段等资源。

  • 符号引用中通过字符串描述的全限定名是否能找到对应的类。
  • 在指定类中是否存在符合方法的字段描述符及简单名称所描述的方法和字段。
  • 符号引用中的类、字段、方法的可访问性(private、protected、public、)是否可被当前类访问。
  • ……

主要目的是确保解析行为能正常执行,如果无法通过符号引用验证,Java虚拟机将会抛出一个``java.lang.IncompatibleClassChangeError`的子类异常

总结

验证阶段不是必要的一个执行阶段

如果程序运行的全部代码(包括自己编写的、第三方包中的、从外部加载的、动态生成的等所有代码)都已经被反复使用和验证过,在生产环境的实施阶段就可以考虑使用``-Xverify:none`参数来关闭大部分的类验证措施,以缩短虚拟机类加载的时间。

准备 Prepare

为类变量(即静态变量,被static修饰的变量)分配内存并且设置该类变量的默认初始值,即零值。

/**
 * @author: 陌溪
 * @create: 2020-07-05-8:42
 */
public class HelloApp {
    private static int a = 1;  // 准备阶段为0,在下个阶段,也就是初始化的时候才是1
    public static void main(String[] args) {
        System.out.println(a);
    }
}

上面的变量a在准备阶段会赋初始值,但不是1,而是0。

这里不包含用final修饰的static,因为final在编译的时候就会分配了,准备阶段会显式初始化;

如果类字段的字段属性表中存在ConstantValue属性,那在准备阶段变量值就会被初始化为ConstantValue属性所指定的初始值

字段被final修饰,其字段值将会存在ConstantValue属性

这里不会为实例变量分配初始化,类变量会分配在方法区中,而实例变量是会随着对象一起分配到Java堆中。

进行内存分配的仅包括类变量,而不包括实例变量,实例变量将会在对象实例化时随着对象一起分配在Java堆中

image-20200721234416551

解析 Resolve

将常量池内的符号引用转换为直接引用的过程。

事实上,解析操作往往会伴随着JVM在执行完初始化之后再执行。

符号引用就是一组符号来描述所引用的目标。符号引用的字面量形式明确定义在《java虚拟机规范》的class文件格式中。直接引用就是直接指向目标的指针、相对偏移量或一个间接定位到目标的句柄。

解析动作主要针对类或接口、字段、类方法、接口方法、方法类型等。对应常量池中的CONSTANT Class info、CONSTANT Fieldref info、CONSTANT Methodref info等

初始化阶段

《Java虚拟机规范》则是严格规定了有且只有六种情况必须立即对类进行“初始化”

1)遇到new、getstatic、putstatic或invokestatic这四条字节码指令时,如果类型没有进行过初始化,则需要先触发其初始化阶段。能够生成这四条指令的典型Java代码场景有:

  • 使用new关键字实例化对象的时候。
  • 读取或设置一个类型的静态字段(被final修饰、已在编译期把结果放入常量池的静态字段除外)的时候。
  • 调用一个类型的静态方法的时候。

2)使用``java.lang.reflect`包的方法对类型进行反射调用的时候,如果类型没有进行过初始化,则需要先触发其初始化。

3)当初始化类的时候,如果发现其父类还没有进行过初始化,则需要先触发其父类的初始化。

4)当虚拟机启动时,用户需要指定一个要执行的主类(包含main()方法的那个类),虚拟机会先初始化这个主类。

5)当使用JDK 7新加入的动态语言支持时,如果一个``java.lang.invoke.MethodHandle`实例最后的解析结果为REF_getStatic、REF_putStatic、REF_invokeStatic、REF_newInvokeSpecial四种类型的方法句柄,并且这个方法句柄对应的类没有进行过初始化,则需要先触发其初始化。

6)当一个接口中定义了JDK 8新加入的默认方法(被default关键字修饰的接口方法)时,如果有 这个接口的实现类发生了初始化,那该接口要在其之前被初始化。

这六种场景中的行为称为对一个类型进行主动引用。除此之外,所有引用类型的方式都不会触发初始化,称为被动引用

/**
 * 被动使用类字段演示一:
 * 通过子类引用父类的静态字段,不会导致子类初始化
 **/
class SuperClass {
    static {
        System.out.println("SuperClass init!");
    }
    public static int value = 123;
}
class SubClass extends SuperClass {
    static {
        System.out.println("SubClass init!");
    }
}
/**
 * 非主动使用类字段演示
 **/
public class NotInitialization {
    public static void main(String[] args) {
        //通过子类来引用父类中定义的静态字段,只会触发父类的初始化而不会触发子类的初始化。
        System.out.println(SubClass.value);
    }
}

/* 输出
SuperClass init!
123
对于静态字段,只有直接定义这个字段的类才会被初始化,因此通过其子类来引用父类中定义的静态字段,只会触发父类的初始化而不会触发子类的初始化。
*/
/**
 * 被动使用类字段演示二:
 * 通过数组定义来引用类,不会触发此类的初始化
 **/
class SuperClass2 {
    static {
        System.out.println("SuperClass init!");
    }
    public static int value = 123;
}
public class NotInitialization2 {
    public static void main(String[] args) {
        SuperClass2[] sca = new SuperClass2[10];

    }
}

/*输出:空
说明并没有触发类org.fenixsoft.classloading.SuperClass的初始化阶段。
但是这段代码里面触发了另一个名为“[Lorg.fenixsoft.classloading.SuperClass”的类的初始化阶段,
对于用户代码来说,这并不是一个合法的类型名称,它是一个由虚拟机自动生成的、直接继承于java.lang.Object的子类,创建动作由字节码指令newarray触发。
这个类代表了一个元素类型为org.fenixsoft.classloading.SuperClass的一维数组,数组中应有的属性和方法(用户可直接使用的只有被修饰为public的length属性和clone()方法)都实现在这个类里
*/
/**
 * 被动使用类字段演示三:
 * 常量在编译阶段会存入调用类的常量池中,本质上没有直接引用到定义常量的类,因此不会触发定义常量的类的初始化
 **/
class ConstClass {
    static {
        System.out.println("ConstClass init!");
    }
    public static final String HELLOWORLD = "hello world";
}
/**
 * 非主动使用类字段演示
 **/
public class NotInitialization3 {
    public static void main(String[] args) {
        System.out.println(ConstClass.HELLOWORLD);
    }
}
/* 输出
hello world
没有输出“ConstClass init!”
虽然在Java源码中确实引用了ConstClass类的常量HELLOWORLD,
但其实在编译阶段通过常量传播优化,已经将此常量的值“hello world”直接存储在NotInitialization类的常量池中,以后NotInitialization对常量ConstClass.HELLOWORLD的引用,实际都被转化为NotInitialization类对自身常量池的引用了。也就是说,实际上NotInitialization的Class文件之中并没有ConstClass类的符号引用入口,这两个类在编译成Class文件后就已不存在任何联系了。
*/

上面的代码都是用静态语句块“static{}”来输出初始化信息的,而接口中不能使用“static{}”语句块,但编译器仍然会为接口生成“()”类构造器,用于初始化接口中所定义的成员变量。

接口与类真正有所区别的是前面讲述的六种“有且仅有”需要触发初始化场景中的第三种: 当一个类在初始化时,要求其父类全部都已经初始化过了

但一个接口在初始化时,并不要求其父接口全部都完成了初始化,只有在真正使用到父接口的时候(如引用接口中定义的常量)才会初始化。

初始化阶段就是执行类构造器法()的过程。此方法不需定义,是javac编译器自动收集类中的所有类变量的赋值动作和静态代码块中的语句合并而来。

  • 也就是说,当我们代码中包含static变量的时候,就会有clinit方法

构造器方法中指令按语句在源文件中出现的顺序执行。

静态语句块中只能访问到定义在静态语句块之前的变量,定义在它之后的变量,在前面的静态语句块可以赋值,但是不能访问,

public class Test {
    static {
        i = 0;
        System.out.println(i);  //Illegal forward reference
    }
    static int i = 1;
}

()不同于类的构造器。(关联:构造器是虚拟机视角下的())若该类具有父类,JVM会保证子类的()执行前,父类的()已经执行完毕。

由于父类的()方法先执行,也就意味着父类中定义的静态语句块要优先于子类的变量赋值操作

static class Parent {
    public static int A = 1;
    static {
        A = 2;
    }
}
static class Sub extends Parent {
    public static int B = A;
}
public static void main(String[] args) {
    System.out.println(Sub.B);
}
//字段B的值将会是2而不是1

·()方法对于类或接口来说并不是必需的,如果一个类中没有静态语句块,也没有对变量的赋值操作,那么编译器可以不为这个类生成()方法。

接口中不能使用静态语句块,但仍然有变量初始化的赋值操作,因此接口与类一样都会生成()方法。但接口与类不同的是,执行接口的()方法不需要先执行父接口的()方法,因为只有当父接口中定义的变量被使用时,父接口才会被初始化。

此外,接口的实现类在初始化时也一样不会执行接口的()方法。

  • 任何一个类在声明后,都有生成一个构造器,默认是空参构造器
/**
 * @author: 陌溪
 * @create: 2020-07-05-8:47
 */
public class ClassInitTest {
    private static int num = 1;
    static {
        num = 2;
        number = 20;
        System.out.println(num);
        System.out.println(number);  //报错,非法的前向引用
    }

    private static int number = 10;

    public static void main(String[] args) {
        System.out.println(ClassInitTest.num); // 2
        System.out.println(ClassInitTest.number); // 10
    }
}

关于涉及到父类时候的变量赋值过程

/**
 * @author: 陌溪
 * @create: 2020-07-05-9:06
 */
public class ClinitTest1 {
    static class Father {
        public static int A = 1;
        static {
            A = 2;
        }
    }

    static class Son extends Father {
        public static int b = A;
    }

    public static void main(String[] args) {
        System.out.println(Son.b);
    }
}

我们输出结果为 2,也就是说首先加载ClinitTest1的时候,会找到main方法,然后执行Son的初始化,但是Son继承了Father,因此还需要执行Father的初始化,同时将A赋值为2。我们通过反编译得到Father的加载过程,首先我们看到原来的值被赋值成1,然后又被复制成2,最后返回

iconst_1
putstatic #2 <com/atguigu/java/chapter02/ClinitTest1$Father.A>
iconst_2
putstatic #2 <com/atguigu/java/chapter02/ClinitTest1$Father.A>
return

虚拟机必须保证一个类的()方法在多线程下被同步加锁。

/**
 * @author: 陌溪
 * @create: 2020-07-05-9:14
 */
public class DeadThreadTest {
    public static void main(String[] args) {
        new Thread(() -> {
            System.out.println(Thread.currentThread().getName() + "\t 线程t1开始");
            new DeadThread();
        }, "t1").start();

        new Thread(() -> {
            System.out.println(Thread.currentThread().getName() + "\t 线程t2开始");
            new DeadThread();
        }, "t2").start();
    }
}
class DeadThread {
    static {
        if (true) {
            System.out.println(Thread.currentThread().getName() + "\t 初始化当前类");
            while(true) {

            }
        }
    }
}

上面的代码,输出结果为

线程t1开始
线程t2开始
线程t2 初始化当前类

从上面可以看出初始化后,只能够执行一次初始化,这也就是同步加锁的过程

类加载器的分类

站在Java虚拟机的角度来看,只存在两种不同的类加载器:

一种是启动类加载器(``BootstrapClassLoader`),这个类加载器使用C++语言实现,是虚拟机自身的一部分;

另外一种就是其他所有的类加载器,这些类加载器都由Java语言实现,独立存在于虚拟机外部,并且全都继承自抽象类``java.lang.ClassLoader`。

  • JVM支持两种类型的类加载器 。分别为引导类加载器(Bootstrap ClassLoader)和自定义类加载器(User-Defined ClassLoader)。

  • 从概念上来讲,自定义类加载器一般指的是程序中由开发人员自定义的一类类加载器,但是Java虚拟机规范却没有这么定义,而是将所有派生于抽象类ClassLoader的类加载器都划分为自定义类加载器。

无论类加载器的类型如何划分,在程序中我们最常见的类加载器始终只有3个,如下所示:

image-20200705094149223

这里的四者之间是包含关系,不是上层和下层,也不是子系统的继承关系。

我们通过一个类,获取它不同的加载器

/**
 * @author: 陌溪
 * @create: 2020-07-05-9:47
 */
public class ClassLoaderTest {
    public static void main(String[] args) {
        // 获取系统类加载器
        ClassLoader systemClassLoader = ClassLoader.getSystemClassLoader();
        System.out.println(systemClassLoader);

        // 获取其上层的:扩展类加载器
        ClassLoader extClassLoader = systemClassLoader.getParent();
        System.out.println(extClassLoader);

        // 试图获取 根加载器
        ClassLoader bootstrapClassLoader = extClassLoader.getParent();
        System.out.println(bootstrapClassLoader);

        // 获取自定义加载器:默认使用系统类加载器进行加载
        ClassLoader classLoader = ClassLoaderTest.class.getClassLoader();
        System.out.println(classLoader);
        
        // 获取String类型的加载器
//String类使用引导类加载器进行加载的 -->Java的核心类库都是使用引导类加载器惊醒加载的
        ClassLoader classLoader1 = String.class.getClassLoader();
        System.out.println(classLoader1);//null
    }
}

得到的结果,从结果可以看出 根加载器无法直接通过代码获取,同时目前用户代码所使用的加载器为系统类加载器。同时我们通过获取String类型的加载器,发现是null,那么说明String类型是通过根加载器进行加载的,也就是说Java的核心类库都是使用根加载器进行加载的。

sun.misc.Launcher$AppClassLoader@18b4aac2
sun.misc.Launcher$ExtClassLoader@1540e19d
null
sun.misc.Launcher$AppClassLoader@18b4aac2
null 

虚拟机自带的加载器

启动类加载器(引导类加载器,Bootstrap ClassLoader)

  • 这个类加载使用C/C++语言实现的,嵌套在JVM内部。
  • 它用来加载Java的核心库(JAVAHOME/jre/1ib/rt.jar、resources.jar或sun.boot.class.path路径下的内容),用于提供JVM自身需要的类
  • 并不继承自ava.lang.ClassLoader,没有父加载器。
  • 加载扩展类和应用程序类加载器(系统类加载器),并指定为他们的父类加载器。
  • 出于安全考虑,Bootstrap启动类加载器只加载包名为java、javax、sun等开头的类

扩展类加载器(Extension ClassLoader)

  • Java语言编写,由``sun.misc.Launcher$ExtClassLoader`实现。
  • 派生于ClassLoader类
  • 父类加载器为启动类加载器
  • 从java.ext.dirs系统属性所指定的目录中加载类库,或从JDK的安装目录的jre/lib/ext子目录(扩展目录)下加载类库。如果用户创建的JAR放在此目录下,也会自动由扩展类加载器加载。

应用程序类加载器(系统类加载器,AppClassLoader)

  • java语言编写,由``sun.misc.LaunchersAppClassLoader`实现
  • 派生于ClassLoader类
  • 父类加载器为扩展类加载器
  • 它负责加载环境变量classpath或系统属性java.class.path指定路径下的类库
  • 该类加载是程序中默认的类加载器,一般来说,Java应用的类都是由它来完成加载
  • 通过ClassLoader.getSystemClassLoader();方法可以获取到该类加载器

用户自定义类加载器

在Java的日常应用程序开发中,类的加载几乎是由上述3种类加载器相互配合执行的,在必要时,我们还可以自定义类加载器,来定制类的加载方式。 为什么要自定义类加载器?

  • 隔离加载类
  • 修改类加载的方式
  • 扩展加载源
  • 防止源码泄漏

用户自定义类加载器实现步骤:

  • 开发人员可以通过继承抽象类ava.1ang.ClassLoader类的方式,实现自己的类加载器,以满足一些特殊的需求
  • 在JDK1.2之前,在自定义类加载器时,总会去继承ClassLoader类并重写1oadClass()方法,从而实现自定义的类加载类,但是在JDK1.2之后已不再建议用户去覆盖1oadclass()方法,而是建议把自定义的类加载逻辑写在findclass()方法中
  • 在编写自定义类加载器时,如果没有太过于复杂的需求,可以直接继承URIClassLoader类,这样就可以避免自己去编写findclass()方法及其获取字节码流的方式,使自定义类加载器编写更加简洁。

查看根加载器所能加载的目录

刚刚我们通过概念了解到了,根加载器只能够加载 java /lib目录下的class,我们通过下面代码验证一下

/**
 * @author: 陌溪
 * @create: 2020-07-05-10:17
 */
public class ClassLoaderTest1 {
    public static void main(String[] args) {
        System.out.println("*********启动类加载器************");
        // 获取BootstrapClassLoader 能够加载的API的路径
        URL[] urls = sun.misc.Launcher.getBootstrapClassPath().getURLs();
        for (URL url : urls) {
            System.out.println(url.toExternalForm());
        }

        // 从上面路径中,随意选择一个类,来看看他的类加载器是什么:得到的是null,说明是  根加载器
        ClassLoader classLoader = Provider.class.getClassLoader();
    }
}

得到的结果

*********启动类加载器************
file:/E:/Software/JDK1.8/Java/jre/lib/resources.jar
file:/E:/Software/JDK1.8/Java/jre/lib/rt.jar
file:/E:/Software/JDK1.8/Java/jre/lib/sunrsasign.jar
file:/E:/Software/JDK1.8/Java/jre/lib/jsse.jar
file:/E:/Software/JDK1.8/Java/jre/lib/jce.jar
file:/E:/Software/JDK1.8/Java/jre/lib/charsets.jar
file:/E:/Software/JDK1.8/Java/jre/lib/jfr.jar
file:/E:/Software/JDK1.8/Java/jre/classes
null

关于ClassLoader

ClassLoader类,它是一个抽象类,其后所有的类加载器都继承自ClassLoader(不包括启动类加载器)

image-20200705103516138

sun.misc.Launcher 它是一个java虚拟机的入口应用

image-20200705103636003

获取ClassLoader的途径

  • 获取当前ClassLoader:class.getClassLoader()
  • 获取当前线程上下文的ClassLoader:Thread.currentThread().getContextClassLoader()
  • 获取系统的ClassLoader:ClassLoader.getSystemClassLoader()
  • 获取调用者的ClassLoader:DriverManager.getCallerClassLoader()

双亲委派机制

Java虚拟机对class文件采用的是按需加载的方式,也就是说当需要使用该类时才会将它的class文件加载到内存生成class对象。而且加载某个类的class文件时,Java虚拟机采用的是双亲委派模式,即把请求交由父类处理,它是一种任务委派模式。

工作原理

  • 如果一个类加载器收到了类加载请求,它并不会自己先去加载,而是把这个请求委托给父类的加载器去执行;
  • 如果父类加载器还存在其父类加载器,则进一步向上委托,依次递归,请求最终将到达顶层的启动类加载器;
  • 如果父类加载器可以完成类加载任务,就成功返回,倘若父类加载器无法完成此加载任务,子加载器才会尝试自己去加载,这就是双亲委派模式。

image-20200705105151258

双亲委派机制举例

当我们加载jdbc.jar 用于实现数据库连接的时候,首先我们需要知道的是 jdbc.jar是基于SPI接口进行实现的,所以在加载的时候,会进行双亲委派,最终从根加载器中加载 SPI核心类,然后在加载SPI接口类,接着在进行反向委派,通过线程上下文类加载器进行实现类 jdbc.jar的加载。

image-20200705105810107

沙箱安全机制

自定义string类,但是在加载自定义String类的时候会率先使用引导类加载器加载,而引导类加载器在加载的过程中会先加载jdk自带的文件(rt.jar包中java\lang\String.class),报错信息说没有main方法,就是因为加载的是rt.jar包中的string类。这样可以保证对java核心源代码的保护,这就是沙箱安全机制。

双亲委派机制的优势

通过上面的例子,我们可以知道,双亲机制可以

  • 避免类的重复加载
  • 保护程序安全,防止核心API被随意篡改
    • 自定义类:java.lang.String
    • 自定义类:java.lang.ShkStart(报错:阻止创建 java.lang开头的类)

Java模块化系统

其它

如何判断两个class对象是否相同

在JVM中表示两个class对象是否为同一个类存在两个必要条件:

  • 类的完整类名必须一致,包括包名。
  • 加载这个类的ClassLoader(指ClassLoader实例对象)必须相同。

换句话说,在JvM中,即使这两个类对象(class对象)来源同一个Class文件,被同一个虚拟机所加载,但只要加载它们的ClassLoader实例对象不同,那么这两个类对象也是不相等的。

JVM必须知道一个类型是由启动加载器加载的还是由用户类加载器加载的。如果一个类型是由用户类加载器加载的,那么JVM会将这个类加载器的一个引用作为类型信息的一部分保存在方法区中。当解析一个类型到另一个类型的引用的时候,JVM需要保证这两个类型的类加载器是相同的。

类的主动使用和被动使用

Java程序对类的使用方式分为:王动使用和被动使用。 主动使用,又分为七种情况:

  • 创建类的实例
  • 访问某个类或接口的静态变量,或者对该静态变量赋值
  • 调用类的静态方法I
  • 反射(比如:Class.forName("com.atguigu.Test"))
  • 初始化一个类的子类
  • Java虚拟机启动时被标明为启动类的类
  • JDK7开始提供的动态语言支持:
  • java.lang.invoke.MethodHandle实例的解析结果REF getStatic、REF putStatic、REF invokeStatic句柄对应的类没有初始化,则初始化

除了以上七种情况,其他使用Java类的方式都被看作是对类的被动使用,都不会导致类的初始化。