一、让人失控的自我批评
我们一直被灌输一种的观点:
失败时,你要重视自己的失败,在没达到自己设定的预期目标时作自我批评。我们需要一个严厉的声音,来控制自己的胃口、本能和弱点,同时威胁自己再这么下去会有严重的后果。如果无视内心的审视和批评,我们会完全失去自控。觉得自我批评是自控的基础,自我同情会导致自我放纵。
这是一种错误的观点,事实恰恰相反:
许多科学实验已经表明了:自我批评会导致情绪低落,进而削弱自控力。促使人增强责任感并做出改变的并不是自我批评,而是自我谅解。持自我同情态度的人比持自我批评的态度的人更愿意承担责任。他们也更愿意接受别人的反馈和建议,更可能从这种经历中学到东西。
现代人工作、生活、学习的压力已经非常大了,我们最不缺的就是给我们带来愧疚、焦虑的自我批评了。 当你遇到挫折并感到失败时,试下原谅自己,谅解自己,这样反而更容易促使你做出改变。
二、以下是正文
写作目的:
- 学习 Linux 文件模型相关的知识。
正文目录:
1. Linux 的两大抽象
2. 文件类型
3. 文件描述符
4. 通用文件模型:简介
4.1 演示 demo
4.2 相关要点: 与 VFS 的关系
5. 通用文件模型:文件描述符和打开文件的关系
5.1 相关的内核数据结构
5.2 列举几种打开文件的情景
1. Linux 的两大抽象
-
文件是 Linux 系统中最基础最重要的抽象。Linux 遵循一切皆文件的理念。很多交互操作是通过读写文件来完成,即使所涉及的对象看起来并非普通文件。
-
另外一大抽象是进程。如果说文件是 Linux 系统最重要的抽象概念,进程则仅次于文件。
-
进程相关的实现复杂且多变,而文件 IO 的实现则相对稳定很多,且更贴近我们的日常操作,所以 以文件作为学习 Linux 内核的切入点是个更好的选择。
2. 文件类型
Linux 系统的大多数文件是普通文件或目录,但是也有另外一些文件类型,具体包括如下几种:
-
1) 普通文件 ( regular file )。
-
最常用的文件类型,包含了某种形式的数据。至于这种数据是文本还是二进制数据,对于 Linux 内核而言并无区别。
-
文件中包含的字节可以是任意值,可以以任意方式进行组织。在系统层,除了字节流,Linux 对文件结构没有特定要求。
-
对普通文件内容的解释由处理该文件的应用程序进行。
-
文件虽然是通过文件名访问,但文件本身其实并没有直接和文件名关联。相反地,与文件关联的是索引节点 (inode,是index node 缩写)。针对驻留于文件系统上的每个文件,文件系统都会为其分配一个 inode。inode 中会保存和文件相关的元数据,如文件修改时间戳、所有者、类型、长度以及文件数据的位置,但不含文件名,文件名由目录文件负责。
-
inode 由 inode number 来标识,可以通过 “ls –li” 查看文件的 inode number。
-
# ls -li minicom.log
12582945 -rw-r--r-- 1 root root 665 Jul 10 18:47 minicom.log
-
2) 目录文件 ( directory file )。
-
目录也是一种文件类型,这种文件包含了其他文件的文件名以及 inode number。文件通常是通过文件名从用户空间打开,目录用于提供访问文件时需要的名称。
-
文件名和 inode 之间的配对称为链接 (link)。映射在物理磁盘上的形式,如简单的表或散列,是通过特定文件系统的内核代码来实现和管理的。
-
如果用户空间的应用请求打开指定文件,内核会打开包含该文件名的目录,然后根据文件名获取 inode number。通过 inode number 可以找到 inode。inode 包含和文件关联的元数据,其中包括文件数据在磁盘上的存储位置。
-
-
3) 硬链接 ( hard link )。
-
不同的文件名可以链接到到同一个 inode。当不同名称的多个链接映射到同一个索引节点时,我们称该链接为硬链接。
-
硬链接通常要求链接和文件位于同一文件系统中。
-
在底层文件系统支持的前提下,也只有超级用户才能创建指向目录的硬链接。
-
-
4) 符号链接 ( symbolic link )。
-
符号链接是对一个文件的间接指针,它与硬链接有所不同,硬链接直接指向文件的 inode。引入符号链接的原因是为了避开硬链接的一些限制。
-
硬链接不能跨越多个文件系统,因为 inode number在自己的文件系统之外没有任何意义。为了跨越文件系统建立链接,Linux 系统实现了符号链接。
-
-
5) 特殊文件 (special file)。
-
特殊文件是使得某些抽象可以适用于文件系统,贯彻一切皆文件的理念。
-
Linux 只支持四种特殊文件:块设备文件、字符设备文件、命名管道 以及 UNIX域套接字。
-
块特殊文件 ( block device file )。提供对设备(如磁盘)带缓冲的访问,每次访问以固定长度为单位进行。
-
字符特殊文件 ( character device file )。这种类型的文件提供对设备不带缓冲的访问,每次访问长度可变。系统中的所有设备要么是字符特殊文件,要么是块特殊文件。
-
命名管道 ( named pipes ),通常称为 FIFO,是以文件描述符作为通信信道的 IPC 机制,它可以通过特殊文件来访问。
-
套接字 ( socket ) 是最后一种特殊文件。socket 是进程间通信的高级形式,支持不同进程间的通信,这两个进程可以在同一台机器,也可以在不同机器。socket 是网络和互联网编程的基础。
-
在 Linux,可以用 ls/stat 命令 和 stat() 系统调用确定文件类型。
$ ls -li
12587634 drwxr-xr-x 26 root root 4096 Mar 16 07:49 1.opensource
27396428 lrwxrwxrwx 1 root root 12 Nov 17 2017 Link to ssd_dvd -> /mnt/ssd_dvd
12582945 -rw-r--r-- 1 root root 665 Jul 10 18:47 minicom.log
$ stat minicom.log
File: 'minicom.log'
Size: 665 Blocks: 8 IO Block: 4096 regular file
Device: 822h/2082d Inode: 12582945 Links: 1
Access: (0644/-rw-r--r--) Uid: ( 0/ root) Gid: ( 0/ root)
Access: 2020-01-09 09:44:07.101177618 +0800
Modify: 2020-07-10 18:47:20.073532673 +0800
Change: 2020-07-10 18:47:20.073532673 +0800
3. 文件描述符
在 Linux 中,文件必须先打开才能访问。对于内核而言,所有打开的文件都通过文件描述符 ( file descriptor,简称fd ) 引用。文件描述符是一个非负整数。当打开一个现有文件或创建一个新文件时,内核向进程返回一个文件描述符。当读、写一个文件时,使用 open() 或 creat() 返回的文件描述符标识该文件,将其作为参数传送给 read() 或 write()。
-
Linux 系统编程的大部分工作都会涉及打开、操纵、关闭以及其他文件描述符操作;
-
Linux 系统的 Shell 把文件描述符 0 与进程的标准输入 stdin 关联,文件描述符 1 与标准输出 stdout 关联,文件描述符 2 与标准错误 stderr 关联。这是各种 Shell 以及很多应用程序使用的惯例,与 Linux 内核无关。如果不遵循这种惯例,很多 Linux 系统应用程序就不能正常工作;
-
用户可以重定向文件描述符,甚至可以通过管道把一个程序的输出作为另一个程序的输入。Shell 就是通过这种方式实现重定向和管道的。
-
在 POSIX 标准中,幻数 0、1、2 虽然已被标准化,但应当把它们替换成符号常量 STDIN_FILENO、STDOUT_FILENO 和 STDERR_FILENO 以提高可读性;
-
文件描述符的范围是 0 ~ OPEN_MAX-1;
-
文件描述符并非局限于访问普通文件。实际上,文件描述符也可以访问设备文件、管道、FIFO、Socket等。遵循一切皆文件的理念,几乎任何能够读写的东西都可以通过文件描述符来访问。
4. 通用文件模型:简介
Linux 通用文件模型最为显著的特性之一就是 I/O 通用性。也就是说,同一套系统调用 open()、read()、write()、close() 等所执行的 I/O 操作,可施之于所有文件类型,包括设备文件在内。应用程序发起的I/O请求,内核会将其转化为相应的文件系统操作,或者设备驱动程序操作,以此来执行针对目标文件或设备的I/O操作。因此,采用这些系统调用的程序能够处理任何类型的文件。
演示 demo (copy.c):
int main(int argc, char *argv[])
{
int inputFd, outputFd, openFlags;
mode_t filePerms;
ssize_t numRead;
char buf[BUF_SIZE];
if (argc != 3 || strcmp(argv[1], "--help") == 0)
usageErr("%s old-file new-file\n", argv[0]);
/* Open input and output files */
inputFd = open(argv[1], O_RDONLY);
if (inputFd == -1)
errExit("opening file %s", argv[1]);
openFlags = O_CREAT | O_WRONLY | O_TRUNC;
filePerms = S_IRUSR | S_IWUSR | S_IRGRP | S_IWGRP |
S_IROTH | S_IWOTH; /* rw-rw-rw- */
outputFd = open(argv[2], openFlags, filePerms);
if (outputFd == -1)
errExit("opening file %s", argv[2]);
/* Transfer data until we encounter end of input or an error */
while ((numRead = read(inputFd, buf, BUF_SIZE)) > 0)
if (write(outputFd, buf, numRead) != numRead)
fatal("write() returned error or partial write occurred");
if (numRead == -1)
errExit("read");
if (close(inputFd) == -1)
errExit("close input");
if (close(outputFd) == -1)
errExit("close output");
exit(EXIT_SUCCESS);
}
运行效果:
$ ./copy test test.old
$ ./copy test /dev/tty
$ ./copy /dev/tty abc.txt
相关要点:
-
要实现通用 I/O,就必须确保每一种文件系统和每一种文件类型(包括设备文件)都实现了相同的 I/O 系统调用集。由于文件系统或设备文件所特有的操作细节在内核中处理,在编程时通常可以忽略设备专有的因素。一旦应用程序需要访问文件系统或设备的专有功能时,可以选择瑞士军刀般的 ioctl() 系统调用,该调用为通用 I/O 模型之外的专有特性提供了访问接口。
-
提到通用 I/O,就必须提起虚拟文件系统 (VFS)。为支持各种本机文件系统,且在同时允许访问其他操作系统的文件,Linux 内核在用户进程和文件系统实现之间引入了一个抽象层 VFS。虚拟文件系统基于文件通用模型(common file model,简称CFM)实现这种抽象,它是 Linux 上所有文件系统的基础。
-
一方面,VFS 提供了一种操作文件、目录及其他对象的统一方法。另一方面,它与各种具体的文件系统的实现达成妥协。我们可以认为,是虚拟文件系统 (VFS) 和通用文件模型 (CFM) 的共同作用为 Linux 提供了访问不同文件系统以及不同类型的文件的 统一API (open()、read()、write()、close())。在本文中,我们将重点放在文件上,忽略文件系统相关的东西。
-
在 VFS 中,并非所有文件系统都支持同样的功能,有些操作对普通文件是不可缺少的,对某些对象则完全没有意义。即并非每一种文件系统都支持 VFS 中的所有抽象。
-
Linux VFS 的实现: 参考 ext2 文件系统,提供一种结构模型,该文件系统模型包含了一个强大文件系统所应具备的所有组件。但该模型是虚拟的,它适应于各种真实的文件系统。所有实现都必须提供可以适应 VFS 定义的结构体的 routines,因此可以充当两个视图之间的过渡。
-
在 VFS 中,每个文件都关联到一个 inode,我们可以 以 inode 和 inode->file_operations 作为学习通用文件模型和虚拟文件系统的切入点。
struct inode {
umode_t i_mode;
...
const struct file_operations *i_fop;
...
}
struct file_operations {
struct module *owner;
loff_t (*llseek) (struct file *, loff_t, int);
ssize_t (*read) (struct file *, char __user *, size_t, loff_t *);
ssize_t (*write) (struct file *, const char __user *, size_t, loff_t *);
...
long (*unlocked_ioctl) (struct file *, unsigned int, unsigned long);
long (*compat_ioctl) (struct file *, unsigned int, unsigned long);
int (*mmap) (struct file *, struct vm_area_struct *);
int (*open) (struct inode *, struct file *);
int (*flush) (struct file *, fl_owner_t id);
...
} __randomize_layout;
5. 通用文件模型:文件描述符和打开文件的关系
5.1 相关的内核数据结构
内核使用 3 种数据结构来表示一个被打开的文件:
-
进程级的文件描述符表 ( file descriptor table )。
-
系统级的打开文件表 ( open file table ) 。
-
文件系统的 i-node 表 ( i-node table )。
1) 进程级的文件描述符表 ( file descriptor table )
每个进程在进程表 (process table) 中都有一个记录项 (process table entry),即 struct task_struct,内核用它来描述一个进程。在 struct task_struct 中包含了一张打开文件描述符表 (open file descriptors table),由 struct files_struct 里的 struct fdtable 来表示 (Linux-4.14):
struct task_struct {
...
/* Filesystem information: */
struct fs_struct *fs;
/* Open file information: */
struct files_struct *files;
-> struct fdtable *fdt;
...
}
每个文件描述符包含:
- 1> 文件描述符标志 ( file descriptor flags,目前只有一个:close_on_exec,暂不关心 );
- 2> 指向一个打开文件表项 ( open file table entry) 的指针。
struct fdtable {
...
struct file **fd; /* current fd array */
unsigned long *close_on_exec;
...
};

2) 系统级的打开文件表 ( open file table )
内核为所有打开文件维持一张打开文件表。每个打开文件表项包含:
-
1> 文件状态标志 ( file status flags,即 open() 的 flags 参数);
-
2> 当前文件偏移量 ( current file offset );
-
3> 指向该文件 inode 表项的指针 (在某些 UNIX 系统中是 vnode pointer,在 Linux 中是 inode pointer)。
inode 结构体和 vnode 结构体名称虽然不同,但是 2 者其实是同一个概念,它们都用于描述存储在硬盘中的文件系统的 inode 数据。注意区别内存里的 inode 结构体对象和硬盘中的 inode 数据。
3) 文件系统的 i-node 表 ( i-node table )
每个打开文件都有一个 inode 对象。inode 对象包含了:
-
文件类型和对此文件进行各种操作函数的指针。
-
对于大多数文件,inode 对象还包含了指向该文件系统 inode 数据的指针。
struct inode {
...
/* Stat data, not accessed from path walking */
unsigned long i_ino;
...
/* former ->i_op->default_file_ops */
const struct file_operations *i_fop;
}
这些信息是在打开文件时从硬盘上读入内存的,所以,文件的所有相关信息都是随时可用的。即 inode 对象包含了文件的所有者、文件长度、指向文件实际数据块在磁盘上所在位置的指针等。
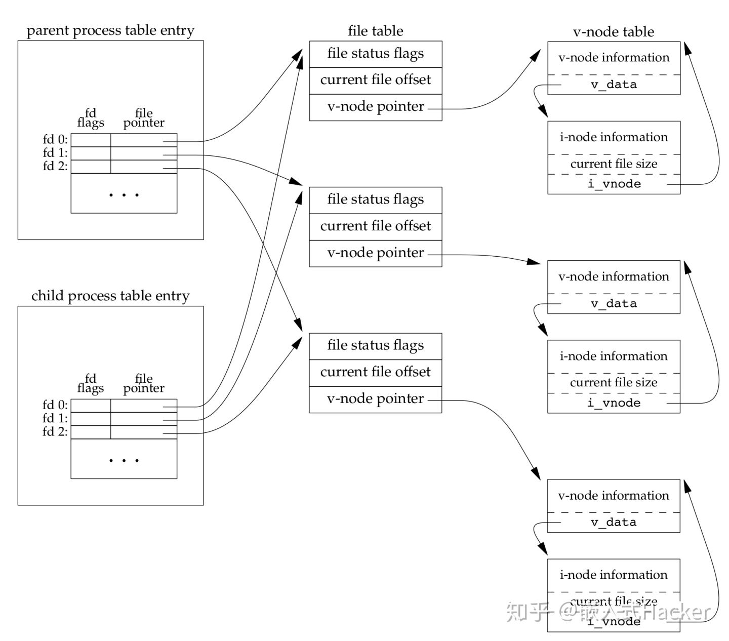
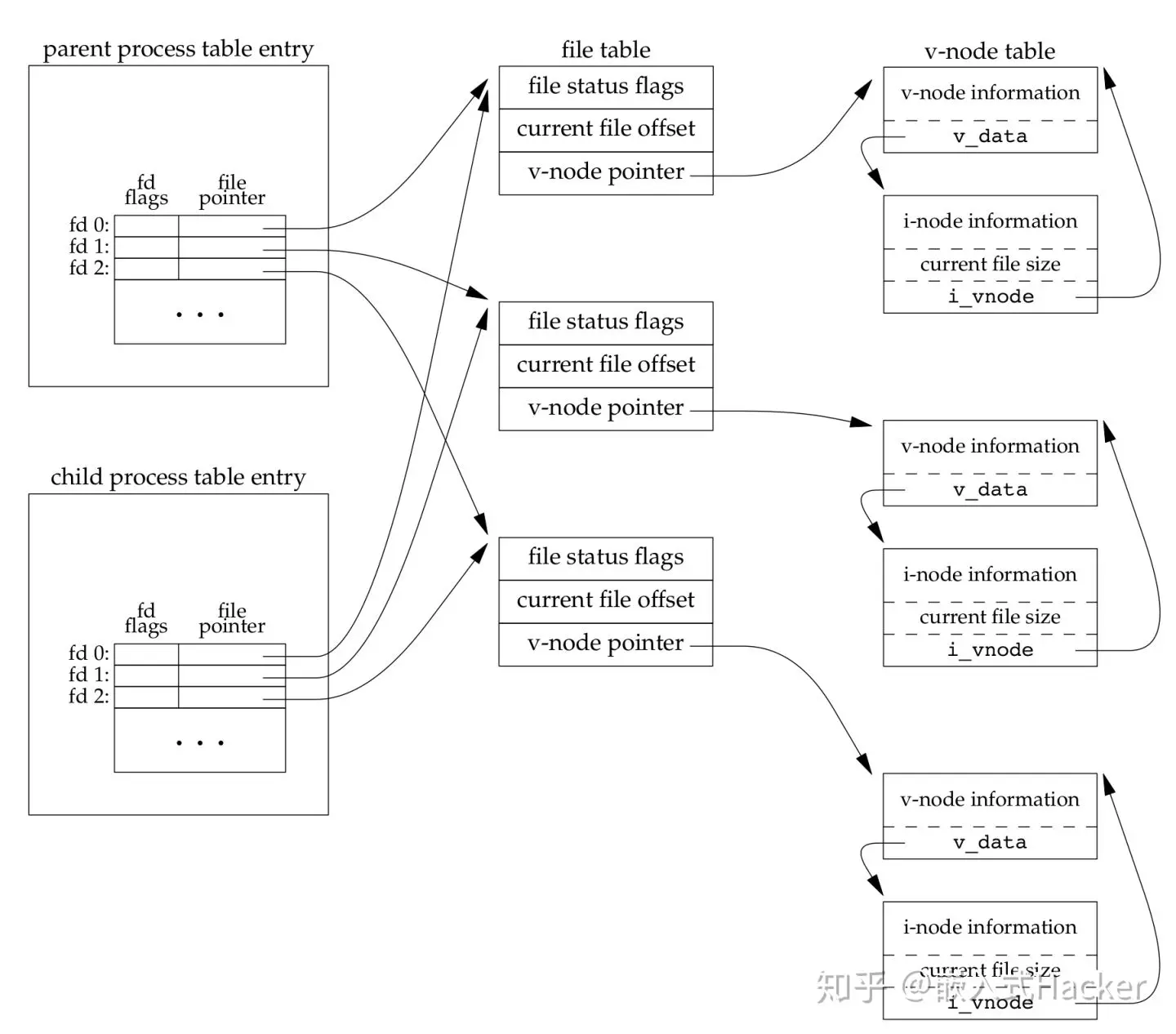
上述三张表的完整关系如下:

5.2 列举几种打开文件的情景
1) 两个独立进程各自打开同一个文件
两个独立进程各自打开了同一文件,则有如下关系:

第一个进程在文件描述符 3 上打开该文件,而另一个进程在文件描述符 4 上打开该文件。打开该文件的每个进程都获得各自的一个打开文件表项,但对一个给定的文件只有一个 inode 节点表项。
之所以每个进程都获得自己的打开文件表项,是因为这可以使每个进程都有它自己的对该文件的当前偏移量。
2) dup(1) 复制文件描述符
dup() 用来复制一个现有的文件描述符。
$ man 2 dup
#include <unistd.h>
int dup(int oldfd);
dup(1)后的内核数据结构:

dup() 返回的新文件描述符与参数 oldfd 共享同一个打开文件表项。
3) fork 之后父进程和子进程之间对打开文件的共享

假定所用的描述符是在fork之前打开的,如果父进程和子进程写同一描述符指向的文件,但又没有任何形式的同步,如使父进程等待子进程,那么它们的输出就会相互混合。
三、总结
不好意思,这周身体不太舒服,文章拖更了,各位见谅。
鉴于大多数人的注意力无法在一篇文章里上集中太久,更多的内容请大家先自行去阅读吧,不是自己理解到的东西是消化不了的。有机会的话我会把更多的读书心得放在后面的文章。
更多值得学习的知识点
- stat() 的使用方法;
- 复制文件描述符的方法 (dup, fcntl) 与使用场景;
- 目录相关的操作;
- 高级文件 io 接口;
- 文件 io 与标准 io 的对比;
- VFS 的具体实现;
- ext2 文件系统的实现;
- ...
四、相关参考
1. 参考书籍
-
《Linux 程序设计》(BLP)
- 3 - 文件操作
-
《Linux 系统编程》(LSP)
- 1.4.1 - 文件和文件系统
-
《UNIX 环境高级编程》(APUE)
- 3.10 - 文件共享
- 3.12 - dup
- 4.3 - 文件类型
- 8.3 - fork 文件共享
-
《Linux/UNIX 系统编程手册》(TLPI)
- 2.5 - 文件I/O模型
- 4 - 文件I/O:通用的I/O模型
- 5.4 - 文件描述符和打开文件之间的关系
-
《linux内核设计与实现》(LKD)
- 13 - 虚拟文件系统
-
《深入理解LINUX内核》(ULK)
- 3.2 - 进程描述符
- 12 - 虚拟文件系统
-
《深入Linux内核架构》(PLKA)
- 6.3 - 与文件系统关联
- 8.2 - 通用文件模型
-
《UNIX 操作系统设计》
- 4 - 文件的内部表示
2. 相关文章
五、欢迎加入我的微信群
加我微信,我来拉你。

你和我各有一个苹果,如果我们交换苹果的话,我们还是只有一个苹果。但当你和我各有一个想法,我们交换想法的话,我们就都有两个想法了。如果你也对 嵌入式系统和开源软件 感兴趣,并且想和更多人互相交流学习的话,请关注我的公众号:嵌入式Hacker,一起来学习吧,无论是 关注或转发 , 还是赏赐,都是对作者莫大的支持,感谢 各位的大拇指 ,祝工作顺利,家庭和睦~