Every good Spring Boot project usually starts at start.spring.io/

背景介绍,自己的项目或者公司的项目一般需要维护很多定制化的模块时,都是上传到maven私服中方便使用,但存在一个问题,每次需要相关的package需要去翻文档或者看bom,不能在建项目的时间直接引入,参考了start.spring.io,尝试搭建自己的spring initializr服务,同时整合自己的一些package,提供个性化服务,快速开发。
目标
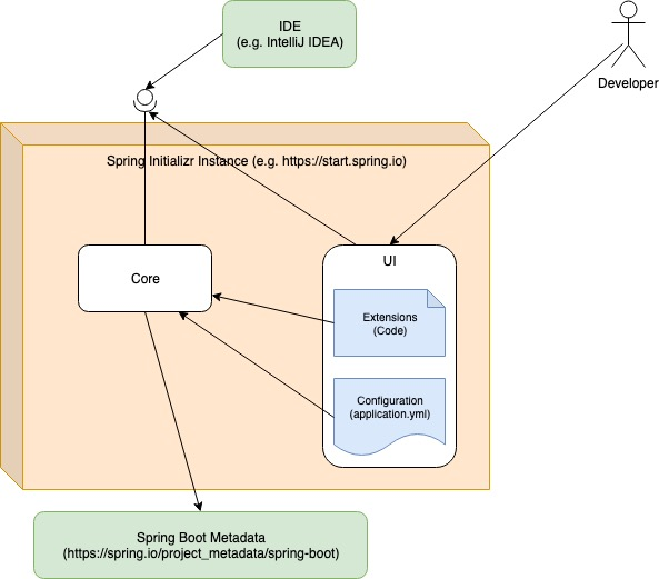
基本框架

- Spring Initializr 提供核心REST API,可以整合到UI或者IDE(如Intellij IDEA),直接生成项目
- start.spring.io 提供web界面,强依赖于 Spring Initializr,显示数据来源于 Spring Properties,定制化主要是使用 Spring Initializr 提供的SPI
- 除此之外,Spring.io 提供 Spring Boot metadata endpoint,Spring Initializr 会使用metadata作为外部数据源,以确保生成的Spring Boot版本是最新的
个性化
start.spring.io/ 虽然已经提供了非常优秀的Spring Boot Start,但在某些场景下,仍然需要做一些定制化,比如:
- 由于网络限制,需要搭建一个自己的实例
- 定制化自己的UI界面
- 提供一些自己的配置或依赖,如公司内部的starter
Spring Initializr 是一个使用Spring Boot搭建的模块化应用,所以还是很容易扩展的
版本
由于官方Spring Initializr以及提供了bom,所以我们直接基于最新的bom版本搭建即可。
<dependencyManagement>
<dependencies>
<dependency>
<groupId>io.spring.initializr</groupId>
<artifactId>initializr-bom</artifactId>
<version>0.8.0.RELEASE</version>
<type>pom</type>
<scope>import</scope>
</dependency>
</dependencies>
</dependencyManagement>
搭建流程
准备
两个组件
initializr 是必须的,ui界面是可选的。
个性化
定制配置文件
可以基于 InitializrProperties 定义 application.yml,产出核心依赖。Spring Initializr 也允许我们使用 InitializrMetadataProvider 定义metadata,因此,我们可以创建一个 CustomInitializrProperties 类 来读取不同配置文件的配置项。
@Configuration
@EnableConfigurationProperties(CustomInitializrProperties.class)
public class CustomInitializrConfiguration {
@Bean
public DefaultInitializrMetadataProvider customInitializrMetadataProvider(InitializrProperties initializrProperties,
CustomInitializrProperties customInitializrProperties,
InitializrMetadataUpdateStrategy initializrMetadataUpdateStrategy) {
InitializrMetadata meta = InitializrMetadataBuilder.fromInitializrProperties(customInitializrProperties.getInitializr())
.withInitializrProperties(initializrProperties, true).build();
return new DefaultInitializrMetadataProvider(meta, initializrMetadataUpdateStrategy);
}
}
@Data
@ConfigurationProperties("custom")
public class CustomInitializrProperties {
@NestedConfigurationProperty
InitializrProperties initializr = new InitializrProperties();
}
配置是通过 StartApplication 来加载的,但由于应用并没有使用组件扫描,我们需要在配置文件里进行自定义设置:
custom:
initializr:
dependencies:
- name: Custom Dependencies
content:
- name: Custom dependency
id: custom-dependency
groupId: your.domain
artifactId: custom-artifact
starter: false
description: My first custom dependency for the Spring Initializr
通过这种自定义的依赖配置,我们就可以控制配置项的合并和显示顺序。
Initializr扩展
通过配置文件自定义依赖,并不是总能满足我们的需求,有时候我们还需要自定义一些代码片段,这个时候就需要使用 Spring Initializr 提供的一些扩展钩子:
- BuildCustomizer:定义Maven/Gradle构建过程,如增加maven build插件
- ProjectContributor:定义一些个性化的项目目录或者文件
- MainSourceCodeCustomizer, MainCompilationUnitCustomizer, MainApplicationTypeCustomizer, TestSourceCodeCustomizer, TestApplicationTypeCustomizer:项目的源码生成或修改,而不局限于项目语言
- GitIgnoreCustomizer:定义gitignore文件
- HelpDocumentCustomizer:定义 HELP.md文件
- ProjectDescriptionCustomizer:通常用于适应项目描述,例如自动解决框架版本和语言级别的无效组合。
举例,如果我们需要在生成项目中增加maven插件,则需要使用一种所谓的“伪”依赖( pseudo dependency)。首先我们需要定义一个像这样的依赖:
custom:
initializr:
dependencies:
- name: Custom Dependencies
content:
- name: Custom Maven Plugin
id: custom-maven-plugin
groupId: your.domain
artifactId: custom-maven-plugin
version: 1.0.0
starter: false
description: Configures custom Maven plugin integration for project scans
接着,我们定义两个 BuildCustomizer:一个用来增加maven依赖插件,一个用来移除插件。
@ProjectGenerationConfiguration
@ConditionalOnRequestedDependency("custom-maven-plugin")
public class CustomMavenPluginConfiguration {
@Bean
public BuildCustomizer<MavenBuild> customPluginConfigurer() {
return (MavenBuild build) -> {
build.dependencies().ids().filter(it -> it.equals("custom-maven-plugin"))
.findFirst()
.map(r -> build.dependencies().get(r)).map(r -> {
build.plugins().add(r.getGroupId(), r.getArtifactId(),
(plugin) -> plugin.execution("my-execution",
(first) -> first.goal("scan").configuration((conf) -> {conf.add("failOnSeverity", "MAJOR");})
));
return build;
}).orElse(build);
};
}
@Bean
public BuildCustomizer<MavenBuild> customPluginDependencyRemoval() {
return build -> build.dependencies().remove("custom-maven-plugin");
}
}
注意使用注解,Spring Initializr 自身并不会使用这些自动化配置,而是在生成项目时使用的,但需要spring.factories注册这些配置
io.spring.initializr.generator.project.ProjectGenerationConfiguration=\
io.spring.start.site.extension.StartProjectGenerationConfiguration, \
io.spring.start.site.CustomMavenPluginConfiguration
最终产生的pom类似这样:
<plugin>
<groupId>your.domain</groupId>
<artifactId>custom-maven-plugin</artifactId>
<version>1.0.0</version>
<executions>
<execution>
<id>my-execution</id>
<goals>
<goal>scan</goal>
</goals>
<configuration>
<failOnSeverity>MAJOR</failOnSeverity>
</configuration>
</execution>
</executions>
</plugin>
结语
抛砖引玉,这篇文章只是简单介绍了Spring Initializr的一些定制化方法,更多更好的扩展方式还需要你去发现。
本文由 歧途老农 创作,采用 CC BY 4.0 CN 协议 进行许可。 可自由转载、引用,但需署名作者且注明文章出处。