Android 消息机制源码流程解析

998 阅读6分钟

模型

  • Message:消息实体,携带着需要处理的各种任务信息。
  • Handler:作为 Message 的 Target,用于创建、发布、处理 Message。
  • MessageQueue:消息队列,内部实现使用的是单链表,用于存取 Message。
  • Looper:消息循环,不断执行 loop() 方法从 MessageQueue 取出 Message,按分发机制分发给 Handler。

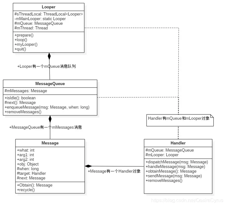
架构

Hanlder、Looper、MessageQueue 的关系

参考 Looper、Message、Handler 和 HandlerThread 之间的关系

消息机制架构

流程

由 Handler 发送一条消息之后(该 Handler 就成为消息的目标 Target),MessageQueue 调用 enqueueMessage() 方法按时间向消息队列中插入消息。Looper 开启 loop() 循环,调用 MessageQueue.next() 读取消息,然后调用消息目标 Handler 的 dispatchMessage() 方法传递消息,再切换回 Handler 的线程,调用 Handler.handleMessage() 方法处理消息。

消息机制流程

源码解析

Looper

消息机制首先需要创建一个 Looper。包括了对 Looper 的初始化和开启循环。

初始化

/** 
 * Initialize the current thread as a looper.
 * This gives you a chance to create handlers that then reference
 * this looper, before actually starting the loop. Be sure to call
 * {@link #loop()} after calling this method, and end it by calling
 * {@link #quit()}.
 *
 * 为当前线程初始化 Looper,在此之后需要调用{@link #loop()}。
 * 结束 Looper 时需要调用{@link #quit()}
 */
public static void prepare() {
    prepare(true);
}

private static void prepare(boolean quitAllowed) {
    // 不能重复初始化 Looper,否则会抛出异常。
    if (sThreadLocal.get() != null) {
        throw new RuntimeException("Only one Looper may be created per thread");
    }
    // 构造出来的 Looper 会保存到线程本地存储区`ThreadLocal`中(简称TLS)。
    // quitAllowed 决定了 Looper 关联创建的 MessageQueue 是否允许退出。
    sThreadLocal.set(new Looper(quitAllowed));
}

开启循环

/**
 * Run the message queue in this thread. Be sure to call
 * {@link #quit()} to end the loop.
 */
public static void loop() {
    final Looper me = myLooper();
    if (me == null) {
        throw new RuntimeException("No Looper; Looper.prepare() wasn't called on this thread.");
    }
    final MessageQueue queue = me.mQueue;
    
    ···
    
    for (;;) {
        // 在这个死循环中调用 next() 拿下一条消息,没有的话会阻塞等待 MessageQueue 加入消息再重新唤醒
        Message msg = queue.next(); // might block
        if (msg == null) {
            // No message indicates that the message queue is quitting.
            return;
        }
        
        ···
        
        // 拿到消息之后会使用消息的目标 Handler 去分发消息
        msg.target.dispatchMessage(msg);
        
        ···
    }
}

在主线程中,系统已经帮我们初始化了 Looper:

public static void main(String[] args) {

    ···
    
    // 内部调的是 Looper 的 prepare(false)
    Looper.prepareMainLooper();
    
    ···
    
    Looper.loop();
    
    ···
    
}

Handler

创建

Handler 有多个构造方法,但大部分为隐藏的

/**
 * 使用当前线程的 Looper,如果当前线程没有 Looper 就不能接收信息,因此会抛出异常
 */
public Handler() {
    this(null, false);
}

/**
 * @hide
 */
public Handler(Callback callback, boolean async) {

    ···
    
    // 当前线程的 Looper
    mLooper = Looper.myLooper();
    if (mLooper == null) {
        throw new RuntimeException(
            "Can't create handler inside thread that has not called Looper.prepare()");
    }
    // 当前 Looper 的 MessageQueue
    mQueue = mLooper.mQueue;
    // Handler 的回调
    mCallback = callback;
    // 是否为异步消息
    mAsynchronous = async;
}

发送消息

Handler 有很多 post 和 send 方法,最终调用的都是sendMessageAtTime(msg, uptimeMillis)

public boolean sendMessageAtTime(Message msg, long uptimeMillis) {
    MessageQueue queue = mQueue;
    if (queue == null) {
        RuntimeException e = new RuntimeException(
                this + " sendMessageAtTime() called with no mQueue");
        Log.w("Looper", e.getMessage(), e);
        return false;
    }
    return enqueueMessage(queue, msg, uptimeMillis);
}

private boolean enqueueMessage(MessageQueue queue, Message msg, long uptimeMillis) {
    msg.target = this;
    if (mAsynchronous) {
        msg.setAsynchronous(true);
    }
    return queue.enqueueMessage(msg, uptimeMillis);
}

可以看到最终是调用了对应 MessageQueue 的 enqueueMessage(msg, uptimeMillis) 方法:

boolean enqueueMessage(Message msg, long when) {
    if (msg.target == null) {
        throw new IllegalArgumentException("Message must have a target.");
    }
    if (msg.isInUse()) {
        throw new IllegalStateException(msg + " This message is already in use.");
    }
    
    synchronized (this) {
        if (mQuitting) {
            IllegalStateException e = new IllegalStateException(
                    msg.target + " sending message to a Handler on a dead thread");
            Log.w(TAG, e.getMessage(), e);
            msg.recycle();
            return false;
        }
        
        msg.markInUse();
        msg.when = when;
        Message p = mMessages;
        boolean needWake;
        if (p == null || when == 0 || when < p.when) {
            // New head, wake up the event queue if blocked.
            /*
             * 如果拿到头部消息为空、或当前消息时间为 0、或当前消息的时间比头部消息的时间小,
             * 那么把当前消息作为新的头部消息,并在 MessageQueue 阻塞的情况下唤醒
             */
            msg.next = p;
            mMessages = msg;
            needWake = mBlocked;
        } else {
            // Inserted within the middle of the queue.  Usually we don't have to wake
            // up the event queue unless there is a barrier at the head of the queue
            // and the message is the earliest asynchronous message in the queue.
            needWake = mBlocked && p.target == null && msg.isAsynchronous();
            /*
             * 这里利用 for 循环将当前消息按时间顺序插入到队列中
             */
            Message prev;
            for (;;) {
                prev = p;
                p = p.next;
                if (p == null || when < p.when) {
                    break;
                }
                if (needWake && p.isAsynchronous()) {
                    needWake = false;
                }
            }
            // 将消息插入单链表的操作
            msg.next = p; // invariant: p == prev.next
            prev.next = msg;
        }
        
        // We can assume mPtr != 0 because mQuitting is false.
        if (needWake) {
            nativeWake(mPtr);
        }
    }
    return true;
}

获取消息

获取消息最主要的还是 MessageQueue 中的 next() 方法

Message next() {
    // Return here if the message loop has already quit and been disposed.
    // This can happen if the application tries to restart a looper after quit
    // which is not supported.
    final long ptr = mPtr;
    if (ptr == 0) {
        return null;
    }
    
    // 第一次迭代,pendingIdleHandlerCount 为 -1
    int pendingIdleHandlerCount = -1; // -1 only during first iteration
    int nextPollTimeoutMillis = 0;
    for (;;) {
        if (nextPollTimeoutMillis != 0) {
            Binder.flushPendingCommands();
        }
        
        nativePollOnce(ptr, nextPollTimeoutMillis);
        
        synchronized (this) {
            // Try to retrieve the next message.  Return if found.
            final long now = SystemClock.uptimeMillis();
            Message prevMsg = null;
            Message msg = mMessages;
            if (msg != null && msg.target == null) {
                // Stalled by a barrier.  Find the next asynchronous message in the queue.
                // 当消息的目标 Handler 为空则寻找消息队列中的下一条异步消息
                do {
                    prevMsg = msg;
                    msg = msg.next;
                } while (msg != null && !msg.isAsynchronous());
            }
            if (msg != null) {
                if (now < msg.when) {
                    // Next message is not ready.  Set a timeout to wake up when it is ready.
                    // 如果当前时间小于消息(头部消息或异步消息)的指定发送时间,那么设置下一次的轮询延时
                    nextPollTimeoutMillis = (int) Math.min(msg.when - now, Integer.MAX_VALUE);
                } else {
                    // Got a message.
                    // 获取消息并且将其从单链表中移除
                    mBlocked = false;
                    if (prevMsg != null) {
                        prevMsg.next = msg.next;
                    } else {
                        mMessages = msg.next;
                    }
                    msg.next = null;
                    if (DEBUG) Log.v(TAG, "Returning message: " + msg);
                    msg.markInUse();
                    return msg;
                }
            } else {
                // No more messages.
                // 如果没有消息,nextPollTimeoutMillis 设置为 -1
                nextPollTimeoutMillis = -1;
            }
            
            // If first time idle, then get the number of idlers to run.
            // Idle handles only run if the queue is empty or if the first message
            // in the queue (possibly a barrier) is due to be handled in the future.
            /*
             * 首次迭代并且消息为空或者当前时间比消息时间小,获取 IdleHandler 的个数。
             * IdleHandler 用于阻塞等待消息时回调,只会在消息队列为空或者头部消息未到处理时间的时候运行。
             */
            if (pendingIdleHandlerCount < 0
                    && (mMessages == null || now < mMessages.when)) {
                pendingIdleHandlerCount = mIdleHandlers.size();
            }
            if (pendingIdleHandlerCount <= 0) {
                // No idle handlers to run.  Loop and wait some more.
                // 如果没有 IdleHandler 运行,则重新轮询等待消息
                mBlocked = true;
                continue;
            }
            
            if (mPendingIdleHandlers == null) {
                mPendingIdleHandlers = new IdleHandler[Math.max(pendingIdleHandlerCount, 4)];
            }
            mPendingIdleHandlers = mIdleHandlers.toArray(mPendingIdleHandlers);
        }
        
        // Run the idle handlers.
        // We only ever reach this code block during the first iteration.
        // 只有第一次迭代的时候会调用以下代码段
        for (int i = 0; i < pendingIdleHandlerCount; i++) {
            final IdleHandler idler = mPendingIdleHandlers[i];
            mPendingIdleHandlers[i] = null; // release the reference to the handler
            
            boolean keep = false;
            try {
                keep = idler.queueIdle();
            } catch (Throwable t) {
                Log.wtf(TAG, "IdleHandler threw exception", t);
            }
            
            if (!keep) {
                synchronized (this) {
                    mIdleHandlers.remove(idler);
                }
            }
        }
        
        // Reset the idle handler count to 0 so we do not run them again.
        // 重置 pendingIdleHandlerCount 为0,使得下次不再调用相关代码段
        pendingIdleHandlerCount = 0;
        
        // While calling an idle handler, a new message could have been delivered
        // so go back and look again for a pending message without waiting.
        // 调用 IdleHandler 时可能会有新的消息被分发,因此这里把延时设置为0,再轮询一次
        nextPollTimeoutMillis = 0;
    }
}

分发消息

分发消息的方法在 Handler 中:

public void dispatchMessage(Message msg) {
    // 如果消息有自己的 Runnable,则执行 Runnable
    if (msg.callback != null) {
        handleCallback(msg);
    } else {
        // 如果 Handler 构造时传入了 Callback,则执行 Callback 方法
        if (mCallback != null) {
            // 如果返回 true,说明接下来不需要处理后续事件
            if (mCallback.handleMessage(msg)) {
                return;
            }
        }
        // 正常处理消息
        handleMessage(msg);
    }
}

/**
 * 空实现,由子类自己覆写,用于接收并处理消息
 */
public void handleMessage(Message msg) {
}

从方法可以看出,消息分发的优先级由大到小分别是:

  1. Message 本身的 callback,内部实际上是个 Runnable,构造时传入
  2. Handler 本身的 mCallback,属于 Handler 的内部接口,构造时传入
  3. 当第二点返回 false,则调用正常处理消息的方法,该方法由 Handler 子类覆写实现