线程的创建
我们知道在Java里线程是通过java.lang.Thread类来实现的。一般我们创建无返回值的线程会用下面两个方法:
- 继承Thread类,重写run()方法;
- 实现Runnable接口,重写run()方法;
线程启动会通过调用start方法来启动线程而不能直接调用run方法。
这里就会引出两个经典的面试题:
- 为什么线程启动是调用start方法来启动线程而不能直接调用run方法?
- 如果多次调用start方法会发生什么?
其实答案就是源码里,在这之前我们要了解线程的状态有哪些。
线程的状态
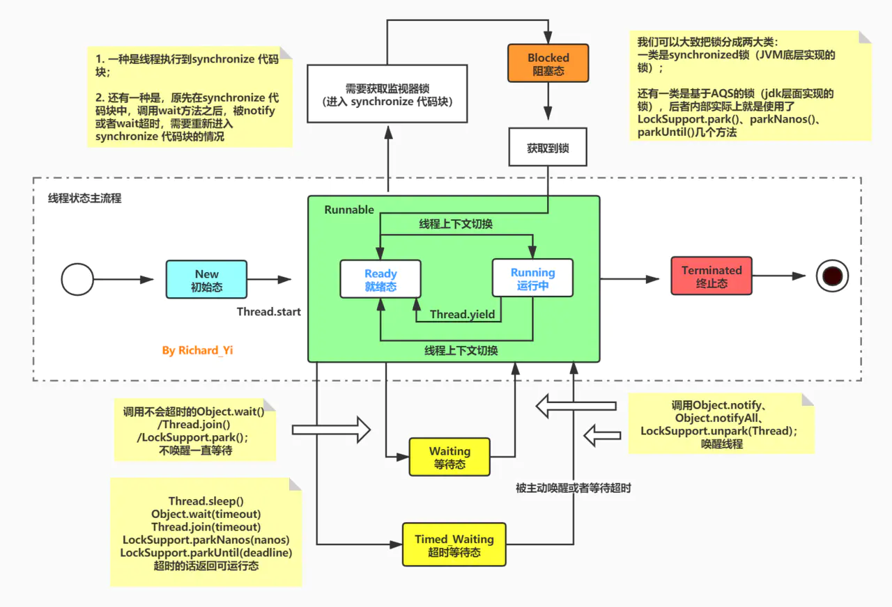
线程从创建到死亡是会经历多个状态的流转的。它们分别是:NEW、RUNNABLE、BLOCKED、WAITING、TIMED_WAITING、TERMINATED。

// Thread类的内部的枚举类定义了线程的状态
public enum State {
NEW,
RUNNABLE,
BLOCKED,
WAITING,
TIMED_WAITING,
TERMINATED;
}
start() 方法 & run()方法
为什么线程启动是调用start方法来启动线程而不能直接调用run方法?
从上图中,我们就可以看到,在New了一个线程后,首先进入初始态,然后调用start()方法来到就绪态,这里并不会立即执行线程里的任务,而是会等待系统资源分配,当分配到时间片后就可以开始运行了。 start()方法是一个native方法,它将启动一个新线程,并执行run()方法,这是真正的多线程工作。 而直接执行 run() 方法,会把 run 方法当成一个 main 线程下的普通方法去执行,并不会在某个线程中执行它,所以这并不是多线程工作。这就是为什么调用 start() 方法时会执行 run() 方法,为什么不能直接调用 run() 方法的原因了。
Example:
public class ThreadDemo
public static void main(String[] args) {
Thread t1 = new Thread(new Task1());
Thread t2 = new Thread(new Task2());
// 测试1
t1.start();
t2.start();
// 测试2
t1.run();
t2.run();
}
}
class Task1 implements Runnable {
@Override
public void run() {
for (int i = 0; i < 10; i++) {
System.out.println("Task1: " + i);
try {
Thread.sleep(100);
} catch (InterruptedException e) {
e.printStackTrace();
}
}
}
}
class Task2 implements Runnable {
@Override
public void run() {
for (int i = 10; i > 0; i--) {
System.out.println("Task2: " + i);
try {
Thread.sleep(100);
} catch (InterruptedException e) {
e.printStackTrace();
}
}
}
}
// 测试1输出
Task1: 0
Task2: 10
Task1: 1
Task2: 9
Task1: 2
Task2: 8
Task1: 3
Task2: 7
Task1: 4
Task2: 6
Task1: 5
Task2: 5
Task1: 6
Task2: 4
Task1: 7
Task2: 3
Task1: 8
Task2: 2
Task1: 9
Task2: 1
我们可以看到Task1 和 Task2是交替打印的,是多线程在运行。
// 测试2输出
Task1: 0
Task1: 1
Task1: 2
Task1: 3
Task1: 4
Task1: 5
Task1: 6
Task1: 7
Task1: 8
Task1: 9
Task2: 10
Task2: 9
Task2: 8
Task2: 7
Task2: 6
Task2: 5
Task2: 4
Task2: 3
Task2: 2
Task2: 1
这个的输出是串行的,Task1 执行完才执行 Task2,所以不是多线程,是普通方法。
如果多次调用start方法会发生什么?
首先我们先测试一下。
Example:
public class ThreadDemo
public static void main(String[] args) {
Thread t1 = new Thread(new Task1());
Thread t2 = new Thread(new Task2());
// 测试3
t1.start();
t1.start();
}
}
// 测试3输出
Task1: 0
Task...
Exception in thread "main" java.lang.IllegalThreadStateException
at java.lang.Thread.start(Thread.java:708)
Task...
只有第一次成功执行,后面就抛出了异常java.lang.IllegalThreadStateException,让我们来从下面的源码里看看吧,在start方法进来后就会判断线程的状态,如果不是初始态状态就会抛出异常,所以第二次执行就会报错,因为线程的状态已经发生改变。
源码
start()方法源码:
public synchronized void start() {
// 如果线程不是"NEW状态",则抛出异常!
if (threadStatus != 0)
throw new IllegalThreadStateException();
// 将线程添加到ThreadGroup中
group.add(this);
boolean started = false;
try {
// 通过start0()启动线程,新线程会调用run()方法
start0();
// 设置started标记=true
started = true;
} finally {
try {
if (!started) {
group.threadStartFailed(this);
}
} catch (Throwable ignore) {
}
}
}
run方法源码:
public void run() {
if (target != null) {
target.run();
}
}
总结
start()方法是用来启动线程,真正实现了多线程运行。
run()方法是一个普通方法。
调用start()方法后会先判断线程的状态是否为NEW,所以线程只能启动一次。

本文使用 mdnice 排版