Spring Bean 的实例化_03
你的赞是我最大的动力,期待与你共同进步
今天要学习的是 Bean 实例化的第三篇文章。第一篇文章中,从入口开始,找到了在Spring IoC 容器初始化的时候,如何实例化 bean。
上一篇文章,从 getSingleton(beanName) 返回的对象若不为空开始分析,Spring 是如何通过 beanInstance 来完成对象的实例化的。今天这篇文章,
将从另一个分支开始,即 getSingleton(beanName) 返回的对象为 null时的处理。这一过程,也是在容器初始化之处,大多数getBean() 方法走的过程。
getSingleton(String beanName, ObjectFactory<?> singletonFactory)
这个方法是这一过程的开始,也是重点方法,代码实现如下:
public Object getSingleton(String beanName, ObjectFactory<?> singletonFactory) {
Assert.notNull(beanName, "Bean name must not be null");
/** 全局变量 需要同步*/
synchronized (this.singletonObjects) {
/**
* 首先检查对应的Bean是否已经加载过,
* singleton 就是复用以前创建的Bean,这一步是必须的,
* 在容器创建初始化之处,这里拿到的一定是 null
*/
Object singletonObject = this.singletonObjects.get(beanName);
/** 如果为空 才可以进行 singleton 的初始化 */
if (singletonObject == null) {
if (this.singletonsCurrentlyInDestruction) {
throw new BeanCreationNotAllowedException(beanName,
"Singleton bean creation not allowed while singletons of this factory are in destruction " +
"(Do not request a bean from a BeanFactory in a destroy method implementation!)");
}
if (logger.isDebugEnabled()) {
logger.debug("Creating shared instance of singleton bean '" + beanName + "'");
}
/**
* 把beanName添加到 singletonsCurrentlyInCreation 的set集合中
* 表示beanName正在创建中
* 加载单例前记录加载状态
*/
beforeSingletonCreation(beanName);
boolean newSingleton = false;
boolean recordSuppressedExceptions = (this.suppressedExceptions == null);
if (recordSuppressedExceptions) {
this.suppressedExceptions = new LinkedHashSet<>();
}
try {
/** 初始化 bean */
singletonObject = singletonFactory.getObject();
newSingleton = true;
}
catch (IllegalStateException ex) {
// Has the singleton object implicitly appeared in the meantime ->
// if yes, proceed with it since the exception indicates that state.
singletonObject = this.singletonObjects.get(beanName);
if (singletonObject == null) {
throw ex;
}
}
catch (BeanCreationException ex) {
if (recordSuppressedExceptions) {
for (Exception suppressedException : this.suppressedExceptions) {
ex.addRelatedCause(suppressedException);
}
}
throw ex;
}
finally {
if (recordSuppressedExceptions) {
this.suppressedExceptions = null;
}
/** 加载单例后初始方法的调用*/
afterSingletonCreation(beanName);
}
if (newSingleton) {
/**
* 加入缓存
* 将结果记录至缓存并删除加载 bean 过程中所记录的各种辅助状态
*/
addSingleton(beanName, singletonObject);
}
}
// 返回处理结果
return singletonObject;
}
}
这个 getSingleton() 方法要区别上一篇文章找那个提到的 getSingleton() 方法。这两个方法是重载方法,对应的实现逻辑也不相同。
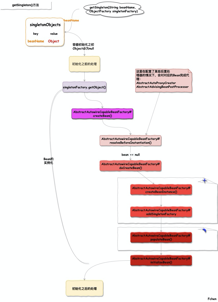
这里的这个方法的处理逻辑与上一篇文章中提到的 getSingleton() 方法为重载的方法,但实现的逻辑不尽相同。通过如下的流程图来看:
上述图中描述的过程,是Spring中通过 getSingleton() 触发 Bean实例化的主要过程。
实例化之前的处理与判断
protected void beforeSingletonCreation(String beanName) {
if (!this.inCreationCheckExclusions.contains(beanName) && !this.singletonsCurrentlyInCreation.add(beanName)) {
throw new BeanCurrentlyInCreationException(beanName);
}
}
在上述方法中调用 singletonFactory.getObject(); 之前,首先会调用beforeSingletonCreation() 方法对当前创建的 Bean 进行检查。
判断当前的 Bean名称不在当前排除创建检查的 Set 集合中。并且,该 beanName 同时也不再用来记录正在创建的的BeanName的集合中。这里通过向 Set
结合中添加元素的方式来判断。

Bean 的实例化
对应的 Bean的实例化 在图doGetBean-getSingleton_2.jpg 中有做相应的标注,对应的该过程同样也是一个极其复杂的过程。在或许的文章中,会逐个
对其进行分析,这篇文章中暂时不做处理。对应这里的 singletonFactory.getObject()。
实例化之后的处理
protected void afterSingletonCreation(String beanName) {
if (!this.inCreationCheckExclusions.contains(beanName) && !this.singletonsCurrentlyInCreation.remove(beanName)) {
throw new IllegalStateException("Singleton '" + beanName + "' isn't currently in creation");
}
}
当 singletonFactory.getObject(); 结束时候,Spring 也对其做了处理,与beforeSingletonCreation() 的处理过程相反。

总结
①:容器实例化 Bean 的入口是 getSingleton(String beanName, ObjectFactory<?> singletonFactory ) 方法中的 singletonFactory.getObject()。
②:实例化之前会向 正在创建的 BeanName 的 Set 集合singletonsCurrentlyInCreation中添加当前Bean的名称进去。并在创建完成之后删除。
③:getSingleton() 方法是 Spring 中重要的方法,通过不同的重写方法,来完成不同的逻辑。截止到目前,关于 Bean 实例化的文章都离不开这个方法。
本文使用 mdnice 排版