一、介绍JUC
java.util.concurrent是在并发编程中比较常用的工具类,里面包含很多用来在并发场景中使用的组件。比如线程池、阻塞队列、计时器、同步器、并发集合等等。
二、介绍Lock
Lock最为重要的特性就是解决并发程序的安全性问题。 在JUC大部分组件都使用了Lock,所以了解和使用Lock显得尤为重要。Lock在JUC中本质上是以一个接口的形势表现的。

我们可以从上面的图中可以看出关于锁有很多不同的实现类。下面来简单介绍一翻吧。
2.1 ReentrantLock(重入锁)
ReentrantLock实现了Lock接口,表示重入锁。是线程在获得锁之后,再次获取锁不需要阻塞,而是直接关联一次计数器增加重入次数。后面我们重点分析ReentrantLock的原理。
2.2 ReentrantReadWriteLock(重入读写锁)
ReentrantReadWriteLock实现了ReadWriteLock接口,其中有两把锁,一个ReadLock,一个WriteLock,它们分别实现了Lock接口。适合读多写少的场景。 基本原则:
- 读和读不互斥;
- 读和写互斥;
- 写和写互斥。
2.3 StampedLock(改进版读写锁)
StampedLock是JDK1.8引进的新的锁机制,它是读写锁的一个改进版。一种乐观的读策略,使得乐观锁完全不阻塞写线程。
三、ReentrantLock设计
说到重入锁ReentrantLock,就是再次获取锁的同时,只是对重入次数进行计数,而不需要阻塞来获取锁。先来看一个案例代码,这样容易理解重入锁的概念。
我们在测试代码中调用test()方法获得了当前对象的锁,然后在这个方法中去调用test1()方法,test2()中也存在一个实例锁,这个时候当前线程无法获取test1()中的对象锁而阻塞, 这样就会产生死锁。ReentrantLock重入锁的目的就是为了避免线程产生死锁。
public class ReentrantLockDemo {
public synchronized void test() {
System.out.println("Begin test...");
test1();
}
public void test1() {
System.out.println("Begin test1...");
synchronized (this) {
}
}
public static void main(String[] args) {
ReentrantLockDemo reentrantLockDemo = new ReentrantLockDemo();
new Thread(reentrantLockDemo::test).start();
}
}
3.1 ReentrantLock重入锁使用案例
public class ReentrantLockDemo {
private static int count = 0;
static Lock lock = new ReentrantLock(true);
public static void incr() {
//线程A获取锁,计数state = 1
lock.lock();
try {
//退出线程 中断的过程往下传递. true
// sleep/ join/ wait
//while()
// ...
Thread.sleep(1);
count++;
// decr();
}catch (InterruptedException e) {
e.printStackTrace();
}
finally {
//线程A释放锁,state=1-1=0
lock.unlock();
}
}
public static void decr() {
//线程A再次获取锁,计数加1,state = 2
lock.lock();
try{
count--;
}finally {
lock.unlock();
}
}
public static void main(String[] args) throws InterruptedException {
Thread t1 = new Thread(()->{
ReentrantLockDemo.incr();
});
t1.start();
t1.interrupt();//线程中断
for(int i = 0 ; i < 1000; i++) {
new Thread(()->{
ReentrantLockDemo.incr();
}).start();
}
Thread.sleep(3000);
System.out.println("result = " + count);
}
}
3.2 ReentrantReadWriteLock重入读写锁案例
读写锁维护了一个读锁,一个写锁。一般情况下读写锁比排它锁的性能要好一些,因为大多数的场景是读多写少的。
public class ReentrantReadWriteLockDemo {
static Map<String, Object> map = new HashMap<>();
static ReentrantReadWriteLock rrwl = new ReentrantReadWriteLock();
static Lock read = rrwl.readLock();
static Lock write = rrwl.writeLock();
public static Object get(String key) {
System.out.println("Begin reading data...");
read.lock();
try{
return map.get(key);
}finally {
read.unlock();
}
}
public static Object put(String key, Object obj) {
System.out.println("Begin writing data...");
write.lock();
try{
return map.put(key, obj);
}finally {
write.unlock();
}
}
}
- 读锁与读锁可以共享;
- 读锁与写锁不可以共享(排他);
- 写锁与写锁不可以共享(排他。
3.3 ReentrantLock的实现原理
我们在Synchronized中分析了偏向锁、轻量级锁、重量级锁。它们是基于乐观锁以及自旋锁来优化synchronized加锁的开销,在重量级锁阶段是通过线程的阻塞以及唤醒来达到线程竞争和同步的目的。
那么在ReentrantLock也一定存在这样的问题,那么它是怎么去解决的呢?这里我们需要引入AQS(AbstractQueueSynchronizer)。
3.3.1 什么是AQS
在Lock中,AQS是一个同步队列,它是一个同步工具,也是Lock用来实现线程同步的核心组件。

3.3.2 AQS的独占锁和共享锁
- 独占锁:每次只有一个线程持有锁,ReentrantLock的独占锁方式;
- 共享锁:允许多个线程同时获得锁,并访问共享资源,ReentrantReadWriteLock的共享锁方式。
3.3.3 AQS的内部实现
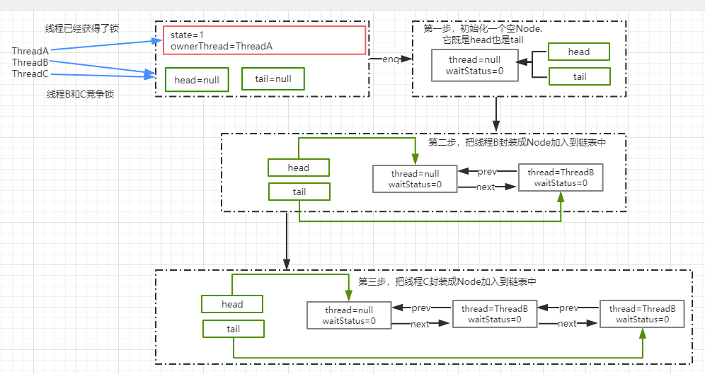
AQS内部维护的是一个FIFO的双向链表,这种数据结构的特点就是有两个指针,分别指向直接的后继节点next和直接的前驱节点prev。当线程抢占锁失败后,会封装成一个Node直接放入到AQS阻塞队列中。

3.3.4 AQS中的Node
先上AQS中的源码:
static final class Node {
/** Marker to indicate a node is waiting in shared mode */
static final Node SHARED = new Node();
/** Marker to indicate a node is waiting in exclusive mode */
static final Node EXCLUSIVE = null;
/** waitStatus value to indicate thread has cancelled */
static final int CANCELLED = 1;
/** waitStatus value to indicate successor's thread needs unparking */
static final int SIGNAL = -1;
/** waitStatus value to indicate thread is waiting on condition */
static final int CONDITION = -2;
/**
* waitStatus value to indicate the next acquireShared should
* unconditionally propagate
*/
static final int PROPAGATE = -3;
/**
* Status field, taking on only the values:
* SIGNAL: The successor of this node is (or will soon be)
* blocked (via park), so the current node must
* unpark its successor when it releases or
* cancels. To avoid races, acquire methods must
* first indicate they need a signal,
* then retry the atomic acquire, and then,
* on failure, block.
* CANCELLED: This node is cancelled due to timeout or interrupt.
* Nodes never leave this state. In particular,
* a thread with cancelled node never again blocks.
* CONDITION: This node is currently on a condition queue.
* It will not be used as a sync queue node
* until transferred, at which time the status
* will be set to 0. (Use of this value here has
* nothing to do with the other uses of the
* field, but simplifies mechanics.)
* PROPAGATE: A releaseShared should be propagated to other
* nodes. This is set (for head node only) in
* doReleaseShared to ensure propagation
* continues, even if other operations have
* since intervened.
* 0: None of the above
*
* The values are arranged numerically to simplify use.
* Non-negative values mean that a node doesn't need to
* signal. So, most code doesn't need to check for particular
* values, just for sign.
*
* The field is initialized to 0 for normal sync nodes, and
* CONDITION for condition nodes. It is modified using CAS
* (or when possible, unconditional volatile writes).
*/
volatile int waitStatus;
/**
* Link to predecessor node that current node/thread relies on
* for checking waitStatus. Assigned during enqueuing, and nulled
* out (for sake of GC) only upon dequeuing. Also, upon
* cancellation of a predecessor, we short-circuit while
* finding a non-cancelled one, which will always exist
* because the head node is never cancelled: A node becomes
* head only as a result of successful acquire. A
* cancelled thread never succeeds in acquiring, and a thread only
* cancels itself, not any other node.
*/
volatile Node prev;//前驱节点
/**
* Link to the successor node that the current node/thread
* unparks upon release. Assigned during enqueuing, adjusted
* when bypassing cancelled predecessors, and nulled out (for
* sake of GC) when dequeued. The enq operation does not
* assign next field of a predecessor until after attachment,
* so seeing a null next field does not necessarily mean that
* node is at end of queue. However, if a next field appears
* to be null, we can scan prev's from the tail to
* double-check. The next field of cancelled nodes is set to
* point to the node itself instead of null, to make life
* easier for isOnSyncQueue.
*/
volatile Node next;//后继节点
/**
* The thread that enqueued this node. Initialized on
* construction and nulled out after use.
*/
volatile Thread thread;//当前线程
/**
* Link to next node waiting on condition, or the special
* value SHARED. Because condition queues are accessed only
* when holding in exclusive mode, we just need a simple
* linked queue to hold nodes while they are waiting on
* conditions. They are then transferred to the queue to
* re-acquire. And because conditions can only be exclusive,
* we save a field by using special value to indicate shared
* mode.
*/
Node nextWaiter;//存储在condition队列中的后继节点
/**
* Returns true if node is waiting in shared mode.
*/
//是否为共享锁
final boolean isShared() {
return nextWaiter == SHARED;
}
/**
* Returns previous node, or throws NullPointerException if null.
* Use when predecessor cannot be null. The null check could
* be elided, but is present to help the VM.
*
* @return the predecessor of this node
*/
final Node predecessor() throws NullPointerException {
Node p = prev;
if (p == null)
throw new NullPointerException();
else
return p;
}
Node() { // Used to establish initial head or SHARED marker
}
//将线程组装成一个Node,添加到队列中
Node(Thread thread, Node mode) { // Used by addWaiter
this.nextWaiter = mode;
this.thread = thread;
}
//在condition队列中进行使用
Node(Thread thread, int waitStatus) { // Used by Condition
this.waitStatus = waitStatus;
this.thread = thread;
}
}
四、ReentrantLock的源码分析
4.1 画出ReentrantLock时序图

4.2 ReentrantLock.lock()
源码如下:
public void lock() {
sync.lock();
}

- FairSync:所有线程严格按照FIFO规则获取锁;
- NonFairSync:可以存在抢占锁的功能,不管队列上是否存在其他线程等待,新线程都有机会抢占锁。
4.3 NonFairSync.lock()
static final class NonfairSync extends Sync {
private static final long serialVersionUID = 7316153563782823691L;
/**
* Performs lock. Try immediate barge, backing up to normal
* acquire on failure.
*/
final void lock() {
//对于非公平锁,一开始就CAS抢占一下
//如果CAS成功了,就表示获得了锁
if (compareAndSetState(0, 1))
setExclusiveOwnerThread(Thread.currentThread());
else//如果CAS失败了,调用acquire()方法走竞争逻辑
acquire(1);
}
protected final boolean tryAcquire(int acquires) {
return nonfairTryAcquire(acquires);
}
}
4.3.1 CAS的实现原理
protected final boolean compareAndSetState(int expect, int update) {
// See below for intrinsics setup to support this
return unsafe.compareAndSwapInt(this, stateOffset, expect, update);
}
CAS 就是 Unsafe 类中提供的一个原子操作。

- var1:需要改变的对象;
- var2:偏移量(headOffset的值);
- var4:期待的值;
- var5:更新后的值。
整个方法更新成功返回true,失败则返回false。
state是AQS中的一个属性,对于重入锁(ReentrantLock)而言,它表示一个同步状态。有两层含义:
- 当state=0时,表示无锁状态;
- 当state>0时,表示线程获得了锁,state+1,重入多少次数,state会递增;而当锁释放的时候,state次数递减,直到state=0其它线程才有资格抢占锁
接下来我们来看unsafe.cpp文件中最终执行的源码方法吧。
UNSAFE_ENTRY(jboolean, Unsafe_CompareAndSwapInt(JNIEnv *env, jobject unsafe, jobject obj, jlong offset, jint e, jint x))
UnsafeWrapper("Unsafe_CompareAndSwapInt");
//将Java对象解析成JVM的oop
oop p = JNIHandles::resolve(obj);
//根据对象p和地址偏移量找到地址
jint* addr = (jint *) index_oop_from_field_offset_long(p, offset);
//基于 cas 比较并替换, x 表示需要更新的值,addr 表示 state 在内存中的地址,e 表示预期值
return (jint)(Atomic::cmpxchg(x, addr, e)) == e;
UNSAFE_END
4.3.2 Unsafe类
属于sun.misc包,不属于Java标准。但是很多 Java 的基础类库,包 括一些被广泛使用的高性能开发库都是基于 Unsafe 类开发的,比如Netty、 Hadoop、Kafka 等;
Unsafe 可认为是 Java 中留下的后门,提供了一些低层次操作,如直接内存访问、 线程的挂起和恢复、CAS、线程同步、内存屏障等。
4.4 AQS.acquire()
从下面源码分析来看,如果CAS未能操作成功,说明state已经不等于0了,此时需要执行acquire(1)方法。
final void lock() {
if (compareAndSetState(0, 1))
setExclusiveOwnerThread(Thread.currentThread());
else
acquire(1);
}
接着看acquire(1)方法的源码吧。
public final void acquire(int arg) {
if (!tryAcquire(arg) &&
acquireQueued(addWaiter(Node.EXCLUSIVE), arg))
selfInterrupt();
}
- 尝试使用tryAcquire(arg)获得独占锁,如果成功返回true,失败返回false;
- 如果tryAcquire失败,则通过addWaiter方法将当前线程封装成Node对象加入到AQS队列尾部;
- acquireQueued,将Node作为参数,通过自旋的方式获得锁,下面是对于的源码。
final boolean acquireQueued(final Node node, int arg) {
boolean failed = true;
try {
boolean interrupted = false;
for (;;) {//自旋方式获得锁
final Node p = node.predecessor();
if (p == head && tryAcquire(arg)) {
setHead(node);
p.next = null; // help GC
failed = false;
return interrupted;
}
if (shouldParkAfterFailedAcquire(p, node) &&
parkAndCheckInterrupt())
interrupted = true;
}
} finally {
if (failed)
cancelAcquire(node);
}
}
4.4.1 NonfairSync.tryAcquire()
这个方法的作用是尝试获取锁,如果成功返回 true,不成功返回 false。
protected final boolean tryAcquire(int acquires) {
return nonfairTryAcquire(acquires);
}
下面来看此方法的具体实现:
- 获得当前线程,判断当前锁的状态;
- 如果state=0表示无锁状态,通过CAS更新state状态的值;
- 如果当前线程属于重入,则增加重入次数
final boolean nonfairTryAcquire(int acquires) {
final Thread current = Thread.currentThread();
int c = getState();
if (c == 0) {
if (compareAndSetState(0, acquires)) {
setExclusiveOwnerThread(current);
return true;
}
}
else if (current == getExclusiveOwnerThread()) {
int nextc = c + acquires;
if (nextc < 0) // overflow
throw new Error("Maximum lock count exceeded");
setState(nextc);
return true;
}
return false;
}
4.5 AQS.addWaiter()
当tryAcquire()获取锁失败时,则会调用此方法来将当前线程封装成Node对象加入到AQS队列尾部。
private Node addWaiter(Node mode) {
Node node = new Node(Thread.currentThread(), mode);
// Try the fast path of enq; backup to full enq on failure
//tail表示AQS队列的尾部,默认为null
Node pred = tail;
if (pred != null) {
//当前线程的prev执行tail
node.prev = pred;
//通过CAS把node加入到队列中,并设置为tail
if (compareAndSetTail(pred, node)) {
//设置成功后,把tail节点的next指向当前node
pred.next = node;
return node;
}
}
//tail为null时,把node加入到同步队列
enq(node);
return node;
}
enq(node)方法通过自旋的方式,把当前节点node加入到同步队列中去,下面看一下enq源码吧:
private Node enq(final Node node) {
for (;;) {
//将新的节点prev指向tail
Node t = tail;
if (t == null) { // Must initialize
//通过CAS将tail设置为新的节点
if (compareAndSetHead(new Node()))
tail = head;
} else {
node.prev = t;
if (compareAndSetTail(t, node)) {
//将原来的tail的next节点指向新的节点
t.next = node;
return t;
}
}
}
}

4.6 AQS.acquireQueued()
通过 addWaiter 方法把线程添加到链表后,会接着把 Node 作为参数传递给 acquireQueued 方法,去竞争锁。

final boolean acquireQueued(final Node node, int arg) {
boolean failed = true;
try {
//线程中断标记
boolean interrupted = false;
for (;;) {
//获得当前节点的prev节点
final Node p = node.predecessor();
//如果是head节点,说明有资格去抢占锁
if (p == head && tryAcquire(arg)) {
//获取锁成功,线程A已经释放了锁,然后设置head为线程B获得执行权限
setHead(node);
//把原来的head节点从链表中移除,弱引用
p.next = null; // help GC
failed = false;
return interrupted;
}
//线程A可能还没释放锁,使得线程B在执行tryAcquire时返回false
if (shouldParkAfterFailedAcquire(p, node) &&
parkAndCheckInterrupt())
//当前线程在等待过程中有没有中断
interrupted = true;
}
} finally {
//取消锁的操作
if (failed)
cancelAcquire(node);
}
}
4.6.1 shouldParkAfterFailedAcquire()
线程A的锁可能还没释放,那么此时线程B来抢占锁肯定失败,就会调用此方法。
private static boolean shouldParkAfterFailedAcquire(Node pred, Node node) {
//前置节点
int ws = pred.waitStatus;
//如果前置节点为 SIGNAL,意味着只需要等待其他前置节点的线程被释放
if (ws == Node.SIGNAL)
/*
* This node has already set status asking a release
* to signal it, so it can safely park.
*/
//返回true,可以放心挂起了
return true;
//ws 大于 0,意味着 prev 节点取消了排队,直接移除这个节点就行
if (ws > 0) {
/*
* Predecessor was cancelled. Skip over predecessors and
* indicate retry.
*/
do {
//相当于: pred=pred.prev;node.prev=pred;
node.prev = pred = pred.prev;
} while (pred.waitStatus > 0);//这里采用循环,从双向列表中移除 CANCELLED 的节点
pred.next = node;
} else {
/*
* waitStatus must be 0 or PROPAGATE. Indicate that we
* need a signal, but don't park yet. Caller will need to
* retry to make sure it cannot acquire before parking.
*/
//利用 cas 设置 prev 节点的状态为 SIGNAL(-1)
compareAndSetWaitStatus(pred, ws, Node.SIGNAL);
}
return false;
}
Node的状态有5种,默认状态是0,以下是其它四种状态:
//在同步队列中等待的线程等待超时或被中断,需要从同步队列中取消该 Node 的结点, 其结点的 waitStatus为CANCELLED,即结束状态,进入该状态后的结点将不会再变化
static final int CANCELLED = 1;
//只要前置节点释放锁,就会通知标识为 SIGNAL 状态的后续节点的线程
static final int SIGNAL = -1;
//表示该线程在condition队列中阻塞
static final int CONDITION = -2;
//共享模式下,PROPAGATE 状态的线程处于可运行状态
static final int PROPAGATE = -3;
4.6.2 parkAndCheckInterrupt()
使用LockSupport.park(this)挂起当前线程为WAITING状态
private final boolean parkAndCheckInterrupt() {
LockSupport.park(this);
return Thread.interrupted();
}
Thread.interrupted,返回当前线程是否被其他线程触发过中断请求,也就是 thread.interrupt(); 如果有触发过中断请求,那么这个方法会返回当前的中断标识 true,并且对中断标识进行复位标识已经响应过了中断请求。如果返回 true,意味 着在 acquire 方法中会执行 selfInterrupt()。
4.6.3 selfInterrupt()
当前线程在acquireQueued中被中断过,则需要产生一个中断请求,原因是线程在调用acquireQueued方法的时候不会响应中断请求。
static void selfInterrupt() {
Thread.currentThread().interrupt();
}
4.6.4 LockSupport
从Java6开始引用的一个提供了基本的线程同步原语的类,LockSupport本质还是调用了Unsafe中的方法:

UNSAFE_ENTRY(void, Unsafe_Unpark(JNIEnv *env, jobject unsafe, jobject jthread))
UnsafeWrapper("Unsafe_Unpark");
Parker* p = NULL;
if (jthread != NULL) {
oop java_thread = JNIHandles::resolve_non_null(jthread);
if (java_thread != NULL) {
jlong lp = java_lang_Thread::park_event(java_thread);
if (lp != 0) {
// This cast is OK even though the jlong might have been read
// non-atomically on 32bit systems, since there, one word will
// always be zero anyway and the value set is always the same
p = (Parker*)addr_from_java(lp);
} else {
// Grab lock if apparently null or using older version of library
MutexLocker mu(Threads_lock);
java_thread = JNIHandles::resolve_non_null(jthread);
if (java_thread != NULL) {
JavaThread* thr = java_lang_Thread::thread(java_thread);
if (thr != NULL) {
p = thr->parker();
if (p != NULL) { // Bind to Java thread for next time.
java_lang_Thread::set_park_event(java_thread, addr_to_java(p));
}
}
}
}
}
}
if (p != NULL) {
#ifndef USDT2
HS_DTRACE_PROBE1(hotspot, thread__unpark, p);
#else /* USDT2 */
HOTSPOT_THREAD_UNPARK(
(uintptr_t) p);
#endif /* USDT2 */
p->unpark();
}
UNSAFE_END
UNSAFE_ENTRY(void, Unsafe_Park(JNIEnv *env, jobject unsafe, jboolean isAbsolute, jlong time))
UnsafeWrapper("Unsafe_Park");
EventThreadPark event;
#ifndef USDT2
HS_DTRACE_PROBE3(hotspot, thread__park__begin, thread->parker(), (int) isAbsolute, time);
#else /* USDT2 */
HOTSPOT_THREAD_PARK_BEGIN(
(uintptr_t) thread->parker(), (int) isAbsolute, time);
#endif /* USDT2 */
JavaThreadParkedState jtps(thread, time != 0);
thread->parker()->park(isAbsolute != 0, time);
#ifndef USDT2
HS_DTRACE_PROBE1(hotspot, thread__park__end, thread->parker());
#else /* USDT2 */
HOTSPOT_THREAD_PARK_END(
(uintptr_t) thread->parker());
#endif /* USDT2 */
if (event.should_commit()) {
oop obj = thread->current_park_blocker();
event.set_klass((obj != NULL) ? obj->klass() : NULL);
event.set_timeout(time);
event.set_address((obj != NULL) ? (TYPE_ADDRESS) cast_from_oop<uintptr_t>(obj) : 0);
event.commit();
}
UNSAFE_END
4.7 ReentrantLock.unlock()

public void unlock() {
sync.release(1);
}
public final boolean release(int arg) {
//释放锁成功
if (tryRelease(arg)) {
//得到AQS队列中的head节点
Node h = head;
//如果head不为空并且状态不等于0,调用unpark唤醒后续节点
if (h != null && h.waitStatus != 0)
unparkSuccessor(h);
return true;
}
return false;
}
4.7.1 tryRelease()
protected final boolean tryRelease(int releases) {
//state状态减掉传入的参数1
int c = getState() - releases;
if (Thread.currentThread() != getExclusiveOwnerThread())
throw new IllegalMonitorStateException();
boolean free = false;
//如果结果为0,将排它锁的Owner设置为null
//解锁的时候减掉 1,同一个锁,在可以重入后,可能会被叠加为 2、3、4 这些值,只有 unlock()的次数与 lock()的次数对应才会将 Owner 线程设置为空,而且也只有这种情况下才会返回 true
if (c == 0) {
free = true;
setExclusiveOwnerThread(null);
}
setState(c);
return free;
}
4.7.2 unparkSuccessor()
private void unparkSuccessor(Node node) {
/*
* If status is negative (i.e., possibly needing signal) try
* to clear in anticipation of signalling. It is OK if this
* fails or if status is changed by waiting thread.
*/
//获得head节点的状态
int ws = node.waitStatus;
if (ws < 0)
//设置head节点的状态为0
compareAndSetWaitStatus(node, ws, 0);
/*
* Thread to unpark is held in successor, which is normally
* just the next node. But if cancelled or apparently null,
* traverse backwards from tail to find the actual
* non-cancelled successor.
*/
//得到head节点的下一个节点
Node s = node.next;
//如果下一个节点为 null 或者 status>0 表示 cancelled 状态
if (s == null || s.waitStatus > 0) {
s = null;
//通过从尾部节点开始扫描,找到距离 head 最近的一个waitStatus<=0 的节点
for (Node t = tail; t != null && t != node; t = t.prev)
if (t.waitStatus <= 0)
s = t;
}
//next 节点不为空,直接唤醒这个线程即可
if (s != null)
LockSupport.unpark(s.thread);
}
4.7.3 为什么释放锁的时候是从tail节点开始扫描的?
我们在加锁的enq()方法中,在 cas 操作之后,t.next=node 操作之前。 存在其他线程调用 unlock 方法从 head开始往后遍历,由于 t.next=node 还没执行意味着链表的关系还没有建立完整。就会导致遍历到 t 节点的时候被中断。所以从后往前遍历,一定不会存在这个问题。

4.8 原本挂起的线程如何执行呢?
通过ReentrantLock.unlock()将原本挂起的线程换唤醒后继续执行,原来被挂起的线程是在 acquireQueued() 方法中,所以被唤醒以后继续从这个方法开始执行.

五、公平锁与非公平锁的区别
锁的公平性是相对于获取锁的顺序而言的,如果是一个公平锁,那么锁的获取顺序 就应该符合请求的绝对时间顺序,也就是 FIFO。 只要CAS设置同步状态成功,则表示当前线程获取了锁,而公平锁则不一样,差异点 有两个:
1、FairSync.lock()方法
final void lock() {
acquire(1);
}
2、NonfairSync.lock()方法
非公平锁在获取锁的时候,会先通过 CAS 进行抢占,而公平锁则不会。
final void lock() {
if (compareAndSetState(0, 1))
setExclusiveOwnerThread(Thread.currentThread());
else
acquire(1);
}