Vue生命周期

136 阅读3分钟

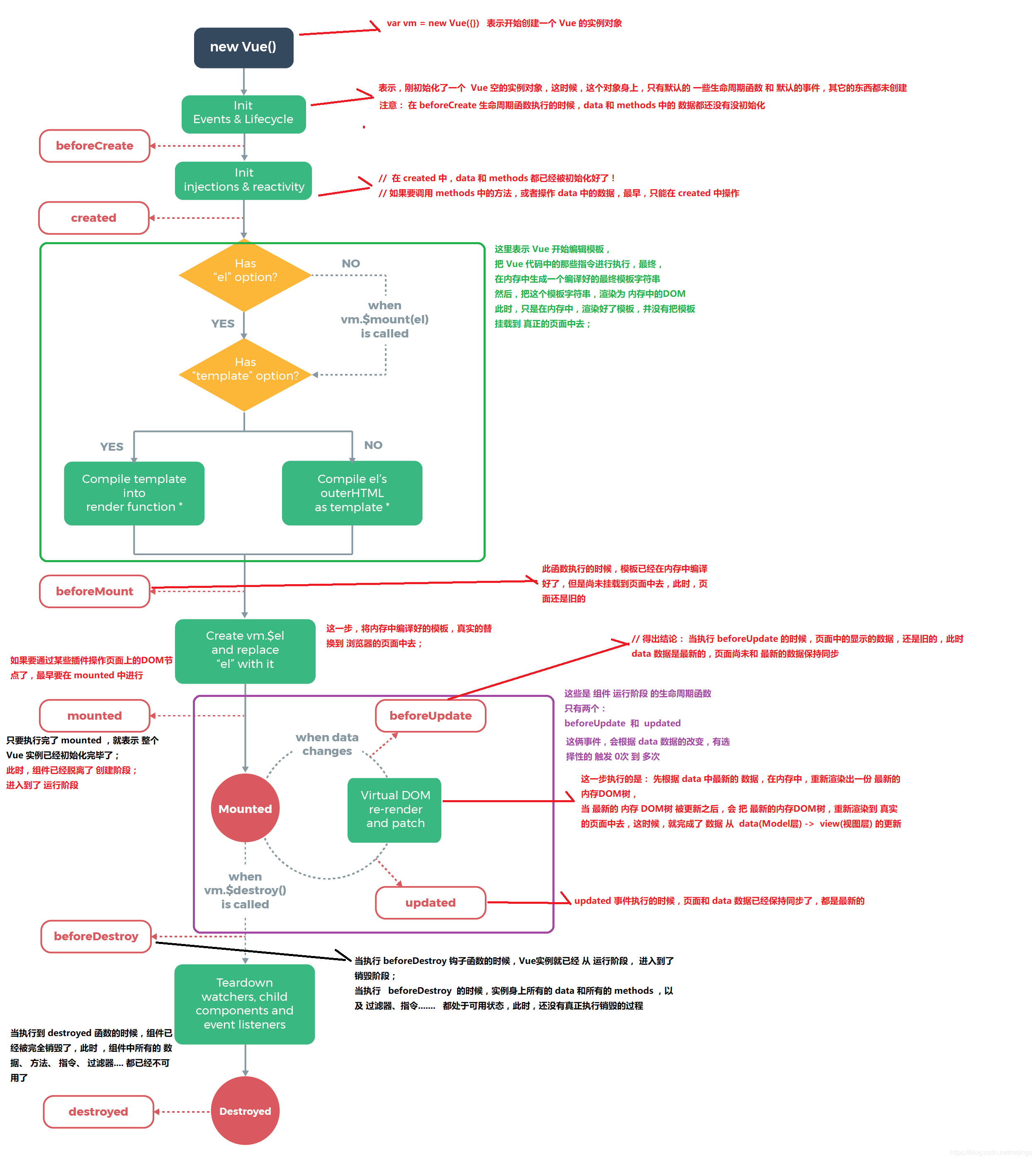
1. 什么是生命周期

从Vue实例创建、运行、到销毁期间,这些事件,称为生命周期

2.生命周期函数分类

    创建期间的生命周期函数:
     1. beforeCreate:实例刚在内存中被创建出来,此时,还没有初始化好 data 和 methods 属性
     2. created:实例已经在内存中创建完成,此时 data 和 methods 
     创建完成,此时还没有开始 编译模板
     
     3. beforeMount:此时已经完成了模板的编译,但是还没有挂载到页面中
     4. mounted:此时,已经将编译好的模板,挂载到了页面指定的容器中显示
    运行期间的生命周期函数:
        1. beforeUpdate:状态更新之前执行此函数,
        此时 data 中的状态值是最新的,但是界面上显示的 数据还是旧的,因为此时还没有开始重新渲染DOM节点
        2. updated:实例更新完毕之后调用此函数,
        此时 data 中的状态值 和 界面上显示的数据,都已经完成了更新,
        界面已经被重新渲染好了!
        销毁期间的生命周期函数:
         1. beforeDestroy:实例销毁之前调用。在这一步,实例仍然完全可用。
        2. destroyed:Vue 实例销毁后调用。
        调用后,Vue 实例指示的所有东西都会解绑定,所有的事件监听器会被移除,
        所有的子实例也会被销毁。

vue

3.Vue生命周期.小demo

<!DOCTYPE html>
<html lang="en">
 
<head>
  <meta charset="UTF-8">
  <meta name="viewport" content="width=device-width, initial-scale=1.0">
  <meta http-equiv="X-UA-Compatible" content="ie=edge">
  <title>Document</title>
  <script type="text/javascript" src="../lib/vue-2.4.0.js" ></script>
  <link rel="stylesheet" href="../lib/bootstrap-3.3.7.css"></link>
</head>
 
<body>
  <div id="app">
    <input type="button" value="修改msg" @click="msg">
    <h3 id="h3">{{ msg }}</h3>
  </div>
 
  <script>
    // 创建 Vue 实例,得到 ViewModel
    var vm = new Vue({
      el: '#app',
      data: {
        msg: ''
      },
      methods: {
        show() {
          console.log('执行了show方法')
        }
      },
      beforeCreate() { // 这是我们遇到的第一个生命周期函数,表示实例完全被创建出来之前,会执行它
        // console.log(this.msg)
        // this.show()
        // 注意: 在 beforeCreate 生命周期函数执行的时候,data 和 methods 中的 数据都还没有没初始化
      },
      created() { // 这是遇到的第二个生命周期函数
        // console.log(this.msg)
        // this.show()
        //  在 created 中,data 和 methods 都已经被初始化好了!
        // 如果要调用 methods 中的方法,或者操作 data 中的数据,最早,只能在 created 中操作
      },
      beforeMount() { // 这是遇到的第3个生命周期函数,表示 模板已经在内存中编辑完成了,但是尚未把 模板渲染到 页面中
        // console.log(document.getElementById('h3').innerText)
        // 在 beforeMount 执行的时候,页面中的元素,还没有被真正替换过来,只是之前写的一些模板字符串
      },
      mounted() { // 这是遇到的第4个生命周期函数,表示,内存中的模板,已经真实的挂载到了页面中,用户已经可以看到渲染好的页面了
        // console.log(document.getElementById('h3').innerText)
        // 注意: mounted 是 实例创建期间的最后一个生命周期函数,当执行完 mounted 就表示,实例已经被完全创建好了,此时,如果没有其它操作的话,这个实例,就静静的 躺在我们的内存中,一动不动
      },
 
 
      // 接下来的是运行中的两个事件
      beforeUpdate() { // 这时候,表示 我们的界面还没有被更新【数据被更新了吗?  数据肯定被更新了】
        /* console.log('界面上元素的内容:' + document.getElementById('h3').innerText)
        console.log('data 中的 msg 数据是:' + this.msg) */
        // 得出结论: 当执行 beforeUpdate 的时候,页面中的显示的数据,还是旧的,此时 data 数据是最新的,页面尚未和 最新的数据保持同步
      },
      updated() {
        console.log('界面上元素的内容:' + document.getElementById('h3').innerText)
        console.log('data 中的 msg 数据是:' + this.msg)
        // updated 事件执行的时候,页面和 data 数据已经保持同步了,都是最新的
      }
    });
  </script>
</body>
</html>