颜值在线,功能完善的JAVA&.NET快速开发平台

206 阅读1分钟

从事web开发这么多年了,UI一直是我的痛,第一个用的是Ext,授权费用高暂且不说,那个前端框架实在是臃肿,总到要用Chrome浏览器才顺畅。

然后就是easyUI,比ext是轻巧,但是商用也一样要授权费用,可能是因为我有洁癖,总感觉那前端框架还是有点臃肿,并且不好控制。

后来我前端技术太高了不少。于是自己基于jQuery自己写了一套前端框架,已经经过了一些项目的提炼,兼容性非常不错,比一般的前端框架精简多了,而且告别了那种千篇一律的风格,不少朋友直呼高大上!

由于我的后台是基于ASP.NET MVC后来把前端和MVC作了整合,再加入权限管理和一些常用功能,才形成了一套快速开发框架。

下面给出免费体验地址和一些截图,希望有兴趣的朋友能得到一些启发。

Demo:www.yinmaisoft.com/

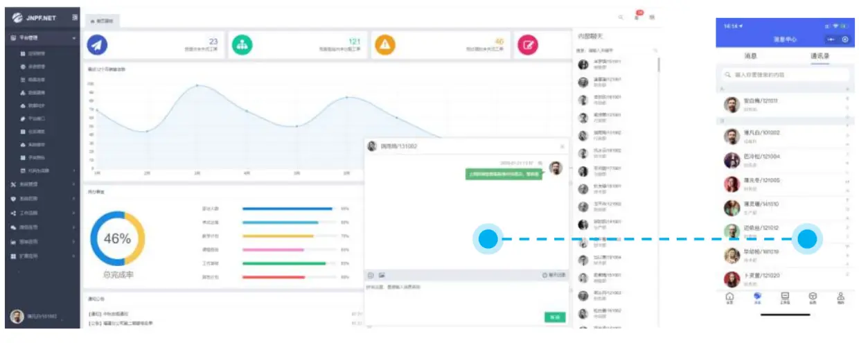
主界面


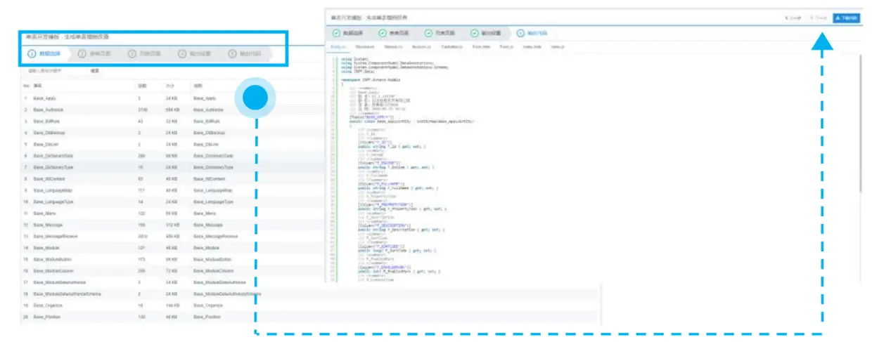
代码生成 器


系统管理


IM通讯


工作流引擎