建议购买原文,前端性能优化原理与实践,本文学习总结用。如有侵权,感谢联系,删除。
1、存储篇
1) 浏览器缓存机制
- Memory Cache
- Service Worker Cache
- HTTP Cache
- Push Cache
①、HTTP 缓存机制(HTTP Cache)
HTTP 缓存是我们日常开发中最为熟悉的一种缓存机制。它又分为强缓存和协商缓存。优先级较高 的是强缓存,在命中强缓存失败的情况下,才会走协商缓存。
强缓存是利用 http 头中的 Expires 和 Cache-Control 两个字段来控制的。
协商缓存:浏览器与服务器合作之下的缓存策略

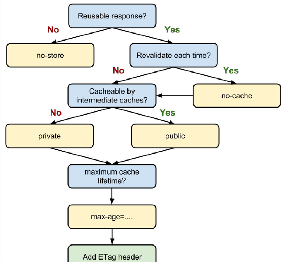
当我们的资源内容不可复用时,直接为 Cache-Control 设置 no-store,拒绝一切形式的缓存;否则 考虑是否每次都需要向服务器进行缓存有效确认,如果需要,那么设 Cache-Control 的值为 nocache;否则考虑该资源是否可以被代理服务器缓存,根据其结果决定是设置为 private 还是 public;然后考虑该资源的过期时间,设置对应的 max-age 和 s-maxage 值;最后,配置协商缓存 需要用到的 Etag、Last-Modified 等参数。
②、MemoryCache
MemoryCache,是指存在内存中的缓存。从优先级上来说,它是浏览器最先尝试去命中的一种缓 存。从效率上来说,它是响应速度最快的一种缓存。
使用场景:Base64 格式的图片,几乎永远可以被塞进 memory cache,这可以视作浏览器为节省渲染开销 的“自保行为”;此外,体积不大的 JS、CSS 文件,也有较大地被写入内存的几率——相比之下,较 大的 JS、CSS 文件就没有这个待遇了,内存资源是有限的,它们往往被直接甩进磁盘。
③ 、Service Worker Cache
必须以 https 协议为前提
Service Worker 是一种独立于主线程之外的 Javascript 线程。它脱离于浏览器窗体,因此无法直接 访问 DOM。
使用:可以帮我们实现离线缓存、消息推送和网络代理等功能,详细使用见掘金小册存储篇
④、Push Cache
- Push Cache 是缓存的最后一道防线。浏览器只有在 Memory Cache、HTTP Cache 和 Service
- Worker Cache 均未命中的情况下才会去询问 Push Cache。 Push Cache
- 是一种存在于会话阶段的缓存,当 session 终止时,缓存也随之释放。
- 不同的页面只要共享了同一个 HTTP2 连接,那么它们就可以共享同一个 Push Cache。
缓存部分的知识,具有“细碎、迭代快”的特点,我们应该尝试先划分出层次和重 点,归纳出完整的体系,然后针对每个知识点去各个击破。
2) Cookie
Cookie 的本职工作并非本地存储,而是“维持状态”。
HTTP 协议是一个无状态协议,服务器接收客户端的请求,返回一个响应,故事到此就结束了,服务器并没有记录下关于客 户端的任何信息。
它最大只能有 4KB。
同一个域名下的所有请求,都会携带 Cookie。Cookie 虽然小,请求却可以有很多,随着请求的叠加,这 样的不必要的 Cookie 带来的开销将是无法想象的。
3) Web Storage
①、Local Storage 与 Session Storage 的区别
两者的区别在于生命周期与作用域的不同。
- 生命周期:Local Storage是持久化的本地存储,存储在其中的数据是永远不会过期的,使其消 失的唯一办法是手动删除;而 Session Storage是临时性的本地存储,它是会话级别的存储,当 会话结束(页面被关闭)时,存储内容也随之被释放。
- 作用域:Local Storage、Session Storage 和 Cookie 都遵循同源策略。但 Session Storage 特别 的一点在于,即便是相同域名下的两个页面,只要它们不在同一个浏览器窗口中打开,那么它 们的 Session Storage 内容便无法共享。
②、Web Storage 的特性
存储容量大: Web Storage 根据浏览器的不同,存储容量可以达到 5-10M 之间。
仅位于浏览器端,不与服务端发生通信。
存储一些内容稳定的资源。比如图片内容丰富的电商网站会用它来存储 Base64 格式的图片字符串: