Service Mesh Webinar 是由 ServiceMesher 社区和 CNCF 联合发起的线上直播活动,活动将不定期举行,为大家带来 Service Mesh 领域的知识和实践分享。
本文根据5月28日晚 Service Mesh Webinar#1 多点生活平台架构组研发工程师陈鹏,线上主题分享《多点生活在 Service Mesh 上的实践 -- Istio + Mosn 在 Dubbo 场景下的探索之路》整理,文末包含本次分享的视频回顾链接以及 PPT 下载地址。
前言
随着多点生活的业务发展,传统微服务架构的面临升级困难的问题。在云原生的环境下,Service Mesh 能给我们带来什么好处。如何使用社区解决方案兼容现有业务场景,落地成符合自己的 Service Mesh 成为一个难点。
今天主要给大家分享一下 Service Mesh 的一些技术点以及多点生活在 Service Mesh 落地过程中适配 Dubbo 的一些探索。
首先我们从三个方面入手:
- 为什么需要 Service Mesh 改造;
- 探索 Istio 技术点;
- Dubbo 场景下的改造;
为什么需要 Service Mesh 改造
说到为什么需要改造,应该先说一下 Service Mesh 和传统微服务架构的一些特点。
微服务
微服务一般有这些模块:
- 安全;
- 配置中心;
- 调用链监控;
- 网关;
- 监控告警;
- 注册和发现;
- 容错和限流;
这些模块在传统的微服务架构中有的是和 SDK 结合在一起,有的是一个独立的中间件。
特点:
- 独立部署;
- 模块的边界;
- 技术多样性;
正是由于技术多样性,我的微服务系统可以使用不同的语言进行开发,比如我一个商城系统,订单系统使用 Java 开发,库存系统使用 Go 开发,支付系统使用 Python 开发,微服务之间通过轻量级通信机制协作,比如:HTTP/GRPC 等。比如目前多点使用的 Dubbo(服务治理框架),随着多点生活的业务发展,目前遇到最棘手的问题就是中间件在升级过程中,推进很慢,需要业务方进行配合,接下来我们看看 Service Mesh。
Service Mesh
优点:
- 统一的服务治理;
- 服务治理和业务逻辑解藕;
缺点:
- 增加运维复杂度;
- 引入延时;
- 需要更多技术栈;
看了 Service Mesh 的优缺点,如果我们 Mesh 化了之后就可以解决我们目前的痛点,升级中间件只需要重新发布一下 Sidecar 就好了,不同语言开发的微服务系统可以采用同样的服务治理逻辑,业务方就可以尝试更多的技术。
探索 Istio 技术点
在谈 Dubbo 场景下的改造之前我们先介绍一下 Istio 相关的技术点,然后结合 Dubbo 场景应该如何进行适配
MCP
MCP(Mesh Configuration Protocol)提供了一套用于订阅(Watch)、推送(Push)的 API,分为 Source 和 Sink 两个角色。
- Source 是资源提供方(server),资源变化了之后推送给订阅者(Pilot),Istio 1.5 之前这个角色就是 Galley 或者自定义 MCP Server;
- Sink 是资源的订阅者(client),在 Istio 1.5 之前这个角色就是 Pilot 和 Mixer,都是订阅 Galley 或者自定义 MCP Server 的资源
MCP 的订阅、推送流程图:

为了和实际情况结合,我们就以 MCPServer 作为 Source,Pilot 作为 Sink 来介绍订阅、推送流程,其中 MCP 通信过程中所传输的「资源」就是 Istio 定义的 CRD 资源,如:VirtualService、DestinationRules 等。
订阅
- Pilot 启动后会读取 Configmap 的内容,里面有一个
configSources的一个数组配置(Istio 1.5 之后没有这个配置,需要自己添加)、存放的是 MCP Server 的地址; - Pilot 连接 MCPServer 之后发送所关注的资源请求;
- MCPServer 收到资源请求,检查请求的版本信息(可能为空),判断版本信息和当前最新维护的版本信息是否一致,不一致则触发 Push 操作,一致则不处理;
- Pilot 收到 Push 数据,处理返回的数据(数据列表可能为空,为空也标示处理成功),根据处理结果返回 ACK(成功)/ NACK(失败),返回的应答中包含返回数据的版本信息,如果返回的是 NACK,Pilot 会继续请求当前资源;
- MCPServer 收到 ACK(和资源请求一致)之后对比版本号,如果一致则不推送,否则继续推送最新数据;
推送
- MCPServer 自身数据发生变化,主动推送变化的资源给 Pilot;
- Pilot 收到之后处理这些数据,并根据处理结果返回 ACK / NACK;
- MCPServer 收到 ACK(和资源请求一致) 之后对比版本号,如果一致则不推送,否则继续推送最新数据;
这样的订阅、推送流程就保证了 MCPServer 和 Pilot 资源的一致。MCPServer 只能通过 MCP 协议告诉 Pilot 资源发生变化了么?当然不是,MCPServer 可以使用创建 CR 的方式,Pilot 通过 Kubernetes 的 Informer 机制也能感知到资源发生变化了,只是通过 MCP 传输的资源在 Kubernetes 里面看不到,只是存在于 Pilot 的内存里面,当然也可以通过 Pilot 提供的 HTTP debug 接口(istiod_ip:8080/debug/configz)来查。
github.com/champly/mcp… 提供了一个 MCPServer 的一个 demo,如果需要更加细致的了解 MCP 原理可以看一看。
更多 debug 接口可以查看: github.com/istio/istio…
Pilot
Pilot 负责网格中的流量管理以及控制面和数据面之前的配置下发,在 Istio 1.5 之后合并了 Galley、Citadel、Sidecar-Inject 和 Pilot 成为 Istiod。我们这里说的是之前 Pilot 的功能,源码里面 pilot-discovery 的内容。
功能
- 根据不同平台(Kubernetes、Console)获取一些资源,Kubernetes 中使用 Informer 机制获取 Node、Endpoint、Service、Pod 变化;
- 根据用户的配置(CR、MCP 推送、文件)触发推送流程;
- 启动 gRPC server 用于接受 Sidecar 的连接;
推送流程
- 记录变化的资源类型;
- 根据变化的资源类型(数组)整理本地数据;
- 根据变化的资源类型判断需要下发的 xDS 资源;
- 构建 xDS 资源,通过 gRPC 下发到连接到当前 Pilot 的 Sidecar;
xDS
Sidecar 通过动态获取服务信息、对服务的发现 API 被称为 xDS。
- 协议部分(ADS、控制资源下发的顺序及返回确认的数据);
- 数据部分(CDS、EDS、LDS、RDS、SDS);
Pilot 资源类型发生变化需要下发的 xDS 资源对照:
| 资源名称 | CDS | EDS | LDS | RDS |
|---|---|---|---|---|
| Virtualservices | ✔ | ✔ | ||
| Gateways | ||||
| Serviceentries | ✔ | ✔ | ✔ | ✔ |
| Destinationrules | ✔ | ✔ | ✔ | |
| Envoyfilters | ✔ | ✔ | ✔ | ✔ |
| Sidecars | ✔ | ✔ | ✔ | ✔ |
| ConfigClientQuotaspecs | ✔ | ✔ | ||
| ConfigClientQuotaspecbindings | ✔ | ✔ | ||
| Authorizationpolicies | ✔ | |||
| Requestauthentications | ✔ | |||
| Peerauthentications | ✔ | ✔ | ✔ | |
| Other | ✔ | ✔ | ✔ | ✔ |
以上内容是根据 源码 整理的
MOSN
MOSN 是一款使用 Go 语言开发的网络代理软件,作为云原生的网络数据平面,旨在为服务提供多协议、模块化、智能化、安全的代理能力。MOSN 是 Modular Open Smart Network 的简称。MOSN 可以与任何支持 xDS API 的 Service Mesh 集成,亦可以作为独立的四、七层负载均衡,API Gateway,云原生 Ingress 等使用。
MOSN:github.com/mosn/mosn
配置文件:
- mosn_config:MOSN 的配置信息;
- listener:LDS;
- routers:RDS;
- cluster:CDS 和 EDS;
listener

其中 address 就是 MOSN 监听的地址。
filter chains
filter_chains 在 MOSN 里面的 network chains,实现的还有:
- fault_inject;
- proxy;
- tcp_proxy;
和 network chains 同级的还有 listener chains、stream chains, 其中
listener chains 目前只有 original_dst 实现。stream chains 可以对请求中的
- StreamSender;
- StreamReceiver;
- StreamAccessLog;
进行 BeforeRoute AfterRoute 这些关键步骤进行修改请求信息。
所有的 filter 都只有两种返回结果:
- Continue:如果后面还有
filter那就执行后续filter; - Stop:执行完当前
filter就不再继续执行了;
conv
看图中的配置信息 config 的内容, downstream_protocol 和 upstream_protocol 这里如果配置不一致,就需要协议转换。比如 HTTP1 转换为 HTTP2,MOSN 就会先把 HTTP1 转换为 common 的中间协议,然后再把 common转换为 HTTP2,这样就实现了协议之间的转换。如果需要自己实现其他协议转换,那么只需要编写转换 common 的内容和 common 转换为当前协议的内容即可实现协议之间的互转。
proxy
我们再来看 filters 里面的 proxy,这个就是一个会经过路由的代理,配置信息里面配置了router_config_name,就是要路由的router名字。
routers

根据 listener 里面的 proxy 的配置信息里面的 router_config_name 会找到一个 router,如上图所示。然后就会根据请求里面的 domains 去匹配 virtual_hosts, 这里的 domains 里面在 HTTP 里面就会是 host,当在 Dubbo 协议里面我们可以把 service(有些地方叫做 interface、target,我们这里统一叫 service) 放到 x-mosn-host 这个 MOSN 的 Header 里面,MOSN 就可以根据这个去匹配 domains。
然后匹配到一个 virtual_hosts 之后,就会得到对应的 routers,这里又会根据 match 里面的匹配规则进行匹配,HTTP 协议里面可以根据 path、queryparam、header 等信息进行匹配,具体匹配规则通过 VirtualService 下发,如果是 Dubbo 协议,那么可以套用 HTTPRoute 规则,然后把 Dubbo 的 attachment 解析出来当作 header去用,目前 MOSN 没有解析 attachment,我们自己实现了一个。
匹配到了之后会得到一个 route,图中所示只有一个 cluster_name,如果是有多个 subset(DestinationRule 定义),那么就会有 weighted_cluster ,里面会有 cluster_name 和 weight 构成的对象的数组,例如:
"route":{
"weighted_clusters":[
{
"cluster":{
"name":"outbound|20882|green|mosn.io.dubbo.DemoService.workload",
"weight":20
}
},
{
"cluster":{
"name":"outbound|20882|blue|mosn.io.dubbo.DemoService.workload",
"weight":80
}
}
],
"timeout":"0s",
"retry_policy":{
"retry_on":true,
"retry_timeout":"3s",
"num_retries":2
}
}
其中 weight 之和必须为 100(Istio 定义的),必须是非负数的整数。
下面有一些 timeout、retry_policy 服务策略。
匹配上了之后会得到一个cluster_name,然后我们再看 cluster
cluster
在 routers 里面匹配出来的 cluster_name 作为 key 在 cluster 里面会找到这么一个对象。

其中 lb_type 就是节点的负载均衡策略,目前 MOSN 支持:
- ROUNDROBIN;
- RANDOM;
- WEIGHTED_ROUNDROBIN;
- EAST_REQUEST;
hosts 里面的 address 里面也可以配置权重,这个权重必须是大于 0 或小于 129 的整数。可以通过 Istio 1.6 里面的 WorkloadEntry 来配置权重。然后根据负载均衡策略拿到 host 之后直接请求到对应的节点。
这就完成了流量的转发。接下来我们看看 Dubbo 场景下应该如何改造。
Dubbo 场景下的改造
所有的改造方案里面都是要把 SDK 轻量化,关于服务治理的逻辑下沉到 Sidecar,我们在探索的过程中有三种方案。
Istio + Envoy
这个方案是 Istio+Envoy 的方案,是参考的华为云的方案: support.huaweicloud.com/bestpractic…
- 通过创建 EnvoyFilter 资源来给 xDS 资源打 patch;
- Envoy 解析 Dubbo 协议中的 Service 和 Method;
- 根据路由策略配置把流量转发到对应的 Provider;
这种方案如果需要解析更多的 Dubbo 内容,可以通过 WASM 扩展。
MOSN + Dubbo-go
- MOSN 提供 Subscribe、Unsubscribe、Publish、Unpublish 的 HTTP 服务;
- SDK 发送请求到 MOSN 提供的这些服务,让 MOSN 代为与真正的注册中心交互;
- MOSN 通过 Dubbo-狗直接和注册中心连接;
这种方案的话就不需要 Istio。
Istio + MOSN
这种方案就是我们现在采用的方案,包括:
- 数据面改造;
- 控制面适配;
我们有一个理念就是如果能通过标准的 CRD 最好,如果描述不了的话我们就通过 EnvoyFilter 进行修改。这里特别说一下,我们一开始也有一个误区就是 EnvoyFilter 是作用于 Envoy,其实不是的,是对生成好的 xDS 资源进行 ADD, MERGE 等操作,目前只可以修改 LDS、RDS、CDS,这个修改也是有一定局限性的。如果 EnvoyFilter 修改不了某些特定的场景(比如 Istio 1.6 之前的 ServiceEntry 里面的 Endpoint 不能单独为每个实例指定不同的端口),那么我们只能修改 pilot-discovery 的代码,xDS 是不会作任何修改的。按照这个理念,我们开始探索如何改造。
数据面改造

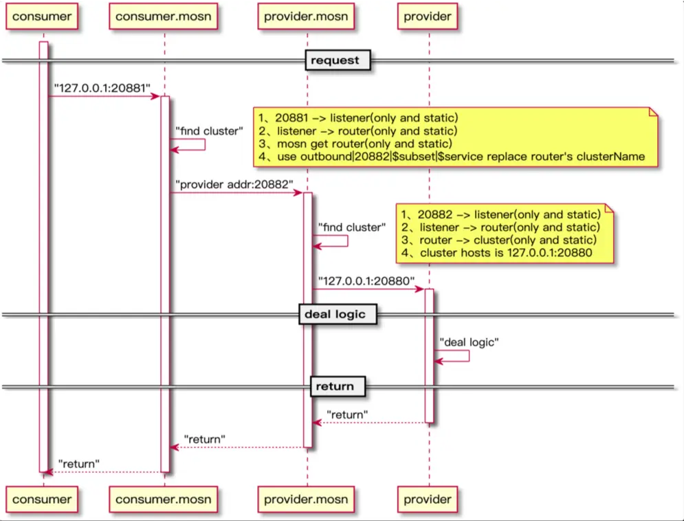
首先有三个端口需要说明一下:
- 20880 : provider 监听端口;
- 20881 : consumer 请求 mosn 的这个端口,mosn 做转发到 provider;
- 20882 : 接受来自下游(mosn/consumer)的请求,直接转到 127.0.0.1:20880;
步骤:
- provider 启动之后请求本地 mosn 的注册接口,把服务信息注册到注册中心(zk/nacos),注册请求到达 mosn 之后,mosn 会把注册端口号改为 20882;
- consumer 启动之后不需要连接注册中心,直接把请求发送到 127.0.0.1:20881;
- consumer 端的 mosn 收到请求之后,根据配置信息 listener->routers->cluster->host,找到合适的 host(可以是 provider 的 mosn 或者 直接是 provider) 发送请求,这里的匹配过程可以修改 MOSN 让 Dubbo 的 service 作为 domains,attachment 作为 header;
- provider 端 mosn 收到请求后(20882),直接转发请求到本地 127.0.0.1:20880;
这个只是通过静态配置实现的,如果 provider 这些信息如何通过 Pilot 下发呢?
控制面适配
MOSN 本身支持 xDS API,配置信息可以通过 xDS 下发,而不是静态配置。我们有一个对接配置中心,注册中心的程序我们叫 Adapter,这个主要获取注册中心的服务信息,然后根据配置中心的服务治理策略(比如流程比例,还有一些我们内部的一些单元的信息)构建出 Istio 支持的 CR,然后创建 CR,Pilot 自己感知 CR 变化 或者 通过 MCP 把这些信息直接发送给 Pilot,触发 Pilot 的资源变化,然后 Pilot 根据资源的变化去下发一些 xDS 资源,Sidecar 收到资源变化后,就可以动态调整路由策略,从而达到服务治理的目的。
最终架构图如图所示:

注册(灰色部分):
- provider 发送注册信息给 MOSN;
- MOSN 修改注册信息(端口号等),然后注册到真正到注册中心(ZK / Nacos 等);
配置下发(蓝色部分):
- Adapter 连接注册中心和配置中心并感知其变化;
- Adapter 感知到变化之后通过 MCP 把变化的信息传递给 Pilot(或者创建 CR 让 Pilot 自己感知);
- Pilot 感知到资源变化触发配置下发流程,根据变化到资源类型下发对应到 xDS 资源到 连接到它的 Sidecar;
服务请求(黄色部分):
- consumer 请求本地 127.0.0.1:20881(MOSN 监听的端口);
- MOSN 根据 listener->router->cluster 找到一个 host,然后把请求转发到这个 host 上;
以上就完成了服务注册、发现、治理的所有逻辑。
Istio 1.6 之后可以通过 WorkloadEntry + ServiceEntry 这两种 CRD 资源来描述集群外的服务,当实例上线或者下线的时候就会直接触发 EDS 增量下发。
Demo 演示
首先要说明一下:
- 由于没有真正的注册,所以使用手动添加 ServiceEntry 的方式代替 Adapter 功能;
- Listener 和 Routers 配置信息目前是固定的;
- Provider 只注册到本地 ZK;
- Sidecar 注入到方式使用的是多个 Container;
具体操作可以按照 mosn-tutorial,里面的istio-mosn-adapt-dubbo。即使你没有 Kubernetes 环境也可以尝试的,后期这个会移植到 MOSN 官网,敬请期待。
mosn-tutorial:github.com/mosn/mosn-t…
以上就是本期分享的全部内容,感谢大家的收看。
本期嘉宾介绍
陈鹏,多点生活平台架构组研发工程师,开源项目与云原生爱好者。有多年的网上商城、支付系统相关开发经验,2019年至今从事云原生和 Service Mesh 相关开发工作。
回顾资料
PPT 下载:github.com/servicemesh… 视频回顾:www.bilibili.com/video/BV15k…
公众号:金融级分布式架构(Antfin_SOFA)