Vue的生命周期

504 阅读1分钟

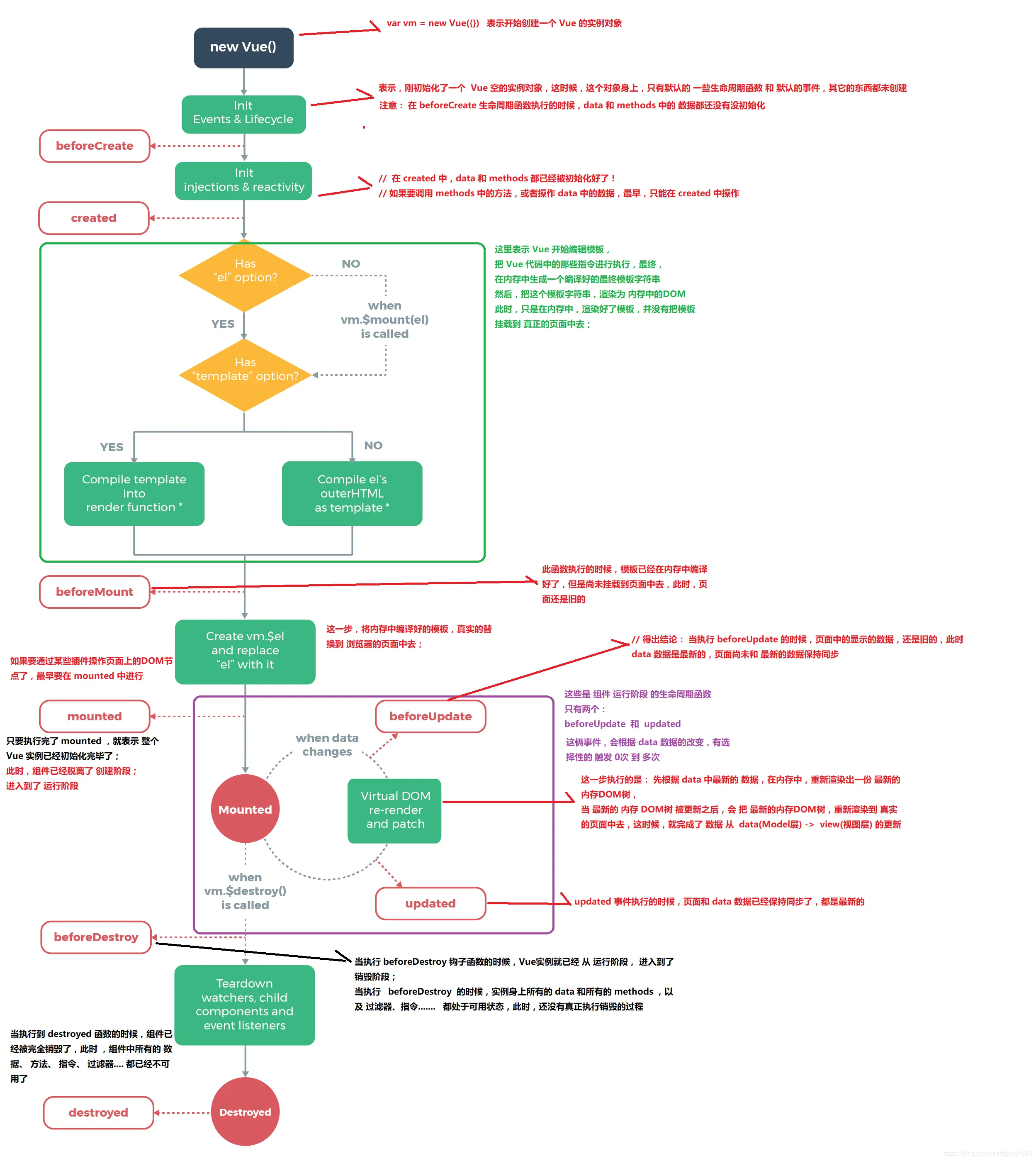
vue有以下这些生命周期:

  • beforeCreate —— 此时,刚刚初始化了一个vue的实例对象,这个时候,对象上只有生命周期函数和一些默认的事件,其他的东西都还未创建(data和methods都还未初始化)

  • created —— 此时,data和methods都被初始化好了,所以如果我们需要调用method里的方法和操作data里的数据,created是最早的操作时期。

  • beforeMount —— 在挂载开始之前被调用:相关的 render 函数首次被调用。

  • mounted —— el 被新创建的 vm.$el 替换,并挂载到实例上去之后调用该钩子。此时所有的dom都以及挂载完毕。

  • beforeUpdate —— 数据更新时调用,发生在虚拟 DOM 重新渲染和打补丁之前。可以在这个钩子中进一步地更改状态,这不会触发附加的重渲染过程。

  • updated —— 由于数据更改导致的虚拟 DOM 重新渲染和打补丁,在这之后会调用该钩子。当这个钩子被调用时,组件 DOM 已经更新,所以现在可以执行依赖于 DOM 的操作。然而在大多数情况下,应该避免在此期间更改状态,因为可能会导致更新无限循环。

  • beforeDestroy —— 实例销毁之前调用。在这一步,实例仍然完全可用。

  • destroyed —— Vue 实例销毁后调用。调用后,Vue 实例指示的所有东西都会解绑定,所有的事件监听器会被移除,所有的子实例也会被销毁。