分布式锁

141 阅读6分钟

为什么需要分布式锁

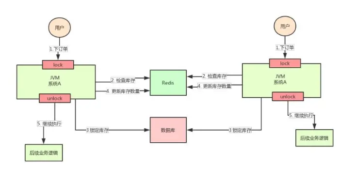
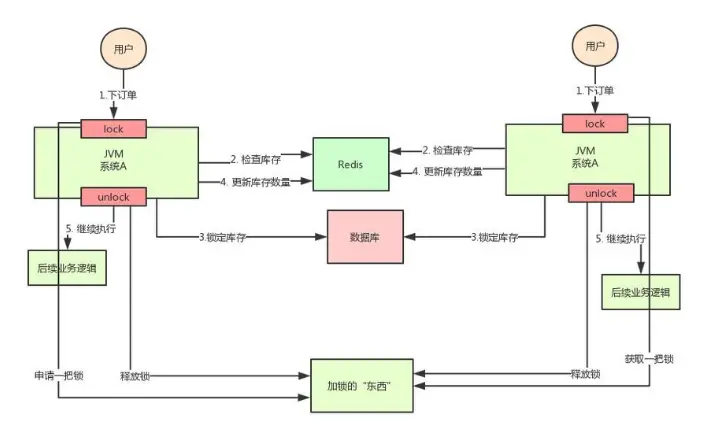
随着业务的增长,机器数量由一台变为多台,用户的请求会分布到多台机器上,这时使用传统的锁机制只对自己JVM中的线程有效,对于其他机器是无效的,这样锁就失去了意义,这时我们就需要一把能锁住整个系统业务的锁:分布式锁。

单机锁

分布式锁

分布式锁的实现

分布式锁有多种实现方案,常见的有

  1. redis
  2. zookeeper
  3. 数据库乐观锁

redis实现分布式锁

思路

在redis中设置一个key并设置过期时间,每次判断此key是否存在及未过期

代码实现

// 引入依赖
<dependency>
    <groupId>redis.clients</groupId>
    <artifactId>jedis</artifactId>
    <version>2.9.0</version>
</dependency>
// ................................................

public class LockTool {

    private static final String LOCK_SUCCESS = "OK";

    public static boolean lock(Jedis jedis, String lockKey, String requestId, int expireTime) {
        String result = jedis.set(lockKey, requestId, "NX", "PX", expireTime);
        if (LOCK_SUCCESS.equals(result)) {
            return true;
        }
        return false;
    }
}

使用redis实现分布式锁需要注意以下几点

  • 使用SET key value NX PX milliseconds 命令 如果不用,先设置了值,再设置过期时间,这个不是原子性操作,有可能在设置过期时间之前宕机,会造成死锁(key永久存在)
  • value要具有唯一性 这个是为了在解锁的时候,需要验证value是和加锁的一致才删除key。 这是避免了一种情况:假设A获取了锁,过期时间30s,此时35s之后,锁已经自动释放了,A去释放锁,但是此时可能B获取了锁。A客户端就不能删除B的锁了

基于zookeeper实现分布式锁

常见的分布式锁实现方案里面,除了使用redis来实现之外,使用zookeeper也可以实现分布式锁。

在介绍zookeeper(下文用zk代替)实现分布式锁的机制之前,先粗略介绍一下zk是什么东西:

Zookeeper是一种提供配置管理、分布式协同以及命名的中心化服务。

zk的模型是这样的:zk包含一系列的节点,叫做znode,就好像文件系统一样每个znode表示一个目录,然后znode有一些特性:

  • 有序节点:假如当前有一个父节点为/lock,我们可以在这个父节点下面创建子节点; zookeeper提供了一个可选的有序特性,例如我们可以创建子节点“/lock/node-”并且指明有序,那么zookeeper在生成子节点时会根据当前的子节点数量自动添加整数序号 也就是说,如果是第一个创建的子节点,那么生成的子节点为/lock/node-0000000000,下一个节点则为/lock/node-0000000001,依次类推。

  • 临时节点:客户端可以建立一个临时节点,在会话结束或者会话超时后,zookeeper会自动删除该节点。

  • 事件监听:在读取数据时,我们可以同时对节点设置事件监听,当节点数据或结构变化时,zookeeper会通知客户端。当前zookeeper有如下四种事件:

    • 节点创建
    • 节点删除
    • 节点数据修改
    • 子节点变更 基于以上的一些zk的特性,我们很容易得出使用zk实现分布式锁的落地方案:
  1. 使用zk的临时节点和有序节点,每个线程获取锁就是在zk创建一个临时有序的节点,比如在/lock/目录下。
  2. 创建节点成功后,获取/lock目录下的所有临时节点,再判断当前线程创建的节点是否是所有的节点的序号最小的节点
  3. 如果当前线程创建的节点是所有节点序号最小的节点,则认为获取锁成功。
  4. 如果当前线程创建的节点不是所有节点序号最小的节点,则对节点序号的前一个节点添加一个事件监听。 比如当前线程获取到的节点序号为/lock/003,然后所有的节点列表为[/lock/001,/lock/002,/lock/003],则对/lock/002这个节点添加一个事件监听器。

如果锁释放了,会唤醒下一个序号的节点,然后重新执行第3步,判断是否自己的节点序号是最小。

比如/lock/001释放了,/lock/002监听到时间,此时节点集合为[/lock/002,/lock/003],则/lock/002为最小序号节点,获取到锁。

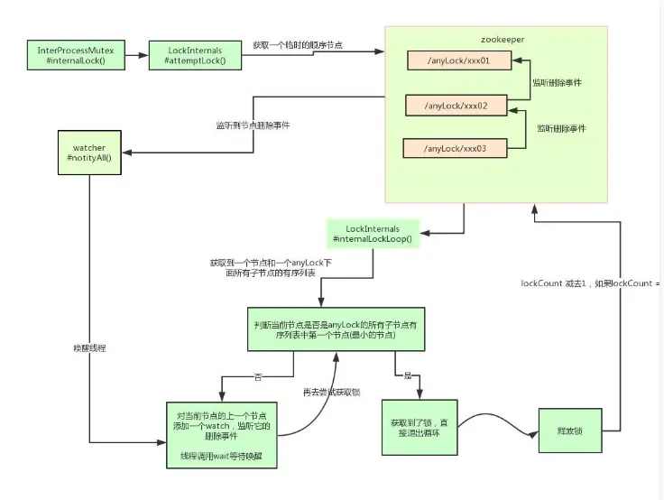
Curator介绍

Curator是一个zookeeper的开源客户端,也提供了分布式锁的实现。

他的使用方式也比较简单:

InterProcessMutex interProcessMutex = new InterProcessMutex(client,"/anyLock");
interProcessMutex.acquire();
interProcessMutex.release();

其实现分布式锁的核心源码如下:

private boolean internalLockLoop(long startMillis, Long millisToWait, String ourPath) throws Exception
{
    boolean  haveTheLock = false;
    boolean  doDelete = false;
    try {
        if ( revocable.get() != null ) {
            client.getData().usingWatcher(revocableWatcher).forPath(ourPath);
        }

        while ( (client.getState() == CuratorFrameworkState.STARTED) && !haveTheLock ) {
            // 获取当前所有节点排序后的集合
            List<String>        children = getSortedChildren();
            // 获取当前节点的名称
            String              sequenceNodeName = ourPath.substring(basePath.length() + 1); // +1 to include the slash
            // 判断当前节点是否是最小的节点
            PredicateResults    predicateResults = driver.getsTheLock(client, children, sequenceNodeName, maxLeases);
            if ( predicateResults.getsTheLock() ) {
                // 获取到锁
                haveTheLock = true;
            } else {
                // 没获取到锁,对当前节点的上一个节点注册一个监听器
                String  previousSequencePath = basePath + "/" + predicateResults.getPathToWatch();
                synchronized(this){
                    Stat stat = client.checkExists().usingWatcher(watcher).forPath(previousSequencePath);
                    if ( stat != null ){
                        if ( millisToWait != null ){
                            millisToWait -= (System.currentTimeMillis() - startMillis);
                            startMillis = System.currentTimeMillis();
                            if ( millisToWait <= 0 ){
                                doDelete = true;    // timed out - delete our node
                                break;
                            }
                            wait(millisToWait);
                        }else{
                            wait();
                        }
                    }
                }
                // else it may have been deleted (i.e. lock released). Try to acquire again
            }
        }
    }
    catch ( Exception e ) {
        doDelete = true;
        throw e;
    } finally{
        if ( doDelete ){
            deleteOurPath(ourPath);
        }
    }
    return haveTheLock;
}

curator实现分布式锁的底层原理

两种方案的优缺点比较

学完了两种分布式锁的实现方案之后,本节需要讨论的是redis和zk的实现方案中各自的优缺点。

对于redis的分布式锁而言,它有以下缺点:

  • 它获取锁的方式简单粗暴,获取不到锁直接不断尝试获取锁,比较消耗性能。
  • 另外来说的话,redis的设计定位决定了它的数据并不是强一致性的,在某些极端情况下,可能会出现问题。锁的模型不够健壮
  • 即便使用redlock算法来实现,在某些复杂场景下,也无法保证其实现100%没有问题,关于redlock的讨论可以看How to do distributed locking
  • redis分布式锁,其实需要自己不断去尝试获取锁,比较消耗性能。 但是另一方面使用redis实现分布式锁在很多企业中非常常见,而且大部分情况下都不会遇到所谓的“极端复杂场景”

所以使用redis作为分布式锁也不失为一种好的方案,最重要的一点是redis的性能很高,可以支撑高并发的获取、释放锁操作。

对于zk分布式锁而言:

zookeeper天生设计定位就是分布式协调,强一致性。锁的模型健壮、简单易用、适合做分布式锁。 如果获取不到锁,只需要添加一个监听器就可以了,不用一直轮询,性能消耗较小。 但是zk也有其缺点:如果有较多的客户端频繁的申请加锁、释放锁,对于zk集群的压力会比较大。

小结:

综上所述,redis和zookeeper都有其优缺点。我们在做技术选型的时候可以根据这些问题作为参考因素。

转自 cloud.tencent.com/developer/a…