摘要: 原创出处 http://www.iocoder.cn/Elastic-Job/job-sharding/ 「芋道源码」欢迎转载,保留摘要,谢谢!
本文基于 Elastic-Job V2.1.5 版本分享
1. 概述
本文主要分享 Elastic-Job-Lite 作业分片。
涉及到主要类的类图如下( 打开大图 ):

- 粉色的类在
com.dangdang.ddframe.job.lite.internal.sharding包下,实现了 Elastic-Job-Lite 作业分片。 - ShardingService,作业分片服务。
- ShardingNode,作业分片数据存储路径。
- ShardingListenerManager,作业分片监听管理器。
你行好事会因为得到赞赏而愉悦
同理,开源项目贡献者会因为 Star 而更加有动力
为 Elastic-Job 点赞!传送门
2. 作业分片条件
当作业满足分片条件时,不会立即进行作业分片分配,而是设置需要重新进行分片的标记,等到作业分片获取时,判断有该标记后执行作业分配。
设置需要重新进行分片的标记的代码如下:
// ShardingService.java
/**
* 设置需要重新分片的标记.
*/
public void setReshardingFlag() {
jobNodeStorage.createJobNodeIfNeeded(ShardingNode.NECESSARY);
}
// JobNodeStorage.java
/**
* 如果存在则创建作业节点.
* 如果作业根节点不存在表示作业已经停止, 不再继续创建节点.
*
* @param node 作业节点名称
*/
public void createJobNodeIfNeeded(final String node) {
if (isJobRootNodeExisted() && !isJobNodeExisted(node)) {
regCenter.persist(jobNodePath.getFullPath(node), "");
}
}
-
调用
#setReshardingFlag()方法设置需要重新分片的标记/${JOB_NAME}/leader/sharding/necessary。该 Zookeeper 数据节点是永久节点,存储空串(""),使用 zkClient 查看如下:[zk: localhost:2181(CONNECTED) 2] ls /elastic-job-example-lite-java/javaSimpleJob/leader/sharding [necessary] [zk: localhost:2181(CONNECTED) 3] get /elastic-job-example-lite-java/javaSimpleJob/leader/sharding/necessary -
设置标记之后,通过调用
#isNeedSharding()方法即可判断是否需要重新分片。// ShardingService.java /** * 判断是否需要重分片. * * @return 是否需要重分片 */ public boolean isNeedSharding() { return jobNodeStorage.isJobNodeExisted(ShardingNode.NECESSARY); } // JobNodeStorage.java /** * 判断作业节点是否存在. * * @param node 作业节点名称 * @return 作业节点是否存在 */ public boolean isJobNodeExisted(final String node) { return regCenter.isExisted(jobNodePath.getFullPath(node)); }
设置需要重新进行分片有 4 种情况
第一种,注册作业启动信息时。
// SchedulerFacade.java
public void registerStartUpInfo(final boolean enabled) {
// ... 省略无关代码
// 设置 需要重新分片的标记
shardingService.setReshardingFlag();
// ... 省略无关代码
}
第二种,作业分片总数( JobCoreConfiguration.shardingTotalCount )变化时。
// ShardingTotalCountChangedJobListener.java
class ShardingTotalCountChangedJobListener extends AbstractJobListener {
@Override
protected void dataChanged(final String path, final Type eventType, final String data) {
if (configNode.isConfigPath(path)
&& 0 != JobRegistry.getInstance().getCurrentShardingTotalCount(jobName)) {
int newShardingTotalCount = LiteJobConfigurationGsonFactory.fromJson(data).getTypeConfig().getCoreConfig().getShardingTotalCount();
if (newShardingTotalCount != JobRegistry.getInstance().getCurrentShardingTotalCount(jobName)) { // 作业分片总数变化
// 设置需要重新分片的标记
shardingService.setReshardingFlag();
// 设置当前分片总数
JobRegistry.getInstance().setCurrentShardingTotalCount(jobName, newShardingTotalCount);
}
}
}
}
第三种,服务器变化时。
// ShardingListenerManager.java
class ListenServersChangedJobListener extends AbstractJobListener {
@Override
protected void dataChanged(final String path, final Type eventType, final String data) {
if (!JobRegistry.getInstance().isShutdown(jobName)
&& (isInstanceChange(eventType, path)
|| isServerChange(path))) {
shardingService.setReshardingFlag();
}
}
private boolean isInstanceChange(final Type eventType, final String path) {
return instanceNode.isInstancePath(path) && Type.NODE_UPDATED != eventType;
}
private boolean isServerChange(final String path) {
return serverNode.isServerPath(path);
}
}
- 服务器变化有两种情况。
- 第一种,
#isServerChange(...)服务器被开启或禁用。 - 第二种,
#isInstanceChange(...)作业节点新增或者移除。
第四种,在《Elastic-Job-Lite 源码解析 —— 自诊断修复》详细分享。
3. 分配作业分片项
调用 ShardingService#shardingIfNecessary() 方法,如果需要分片且当前节点为主节点, 则作业分片。
总体流程如下顺序图:( 打开大图 ):

实现代码如下:
// ShardingService.java
/**
* 如果需要分片且当前节点为主节点, 则作业分片.
*
* 如果当前无可用节点则不分片.
*/
public void shardingIfNecessary() {
List<JobInstance> availableJobInstances = instanceService.getAvailableJobInstances();
if (!isNeedSharding() // 判断是否需要重新分片
|| availableJobInstances.isEmpty()) {
return;
}
// 【非主节点】等待 作业分片项分配完成
if (!leaderService.isLeaderUntilBlock()) { // 判断是否为【主节点】
blockUntilShardingCompleted();
return;
}
// 【主节点】作业分片项分配
// 等待 作业未在运行中状态
waitingOtherJobCompleted();
//
LiteJobConfiguration liteJobConfig = configService.load(false);
int shardingTotalCount = liteJobConfig.getTypeConfig().getCoreConfig().getShardingTotalCount();
// 设置 作业正在重分片的标记
log.debug("Job '{}' sharding begin.", jobName);
jobNodeStorage.fillEphemeralJobNode(ShardingNode.PROCESSING, "");
// 重置 作业分片项信息
resetShardingInfo(shardingTotalCount);
// 【事务中】设置 作业分片项信息
JobShardingStrategy jobShardingStrategy = JobShardingStrategyFactory.getStrategy(liteJobConfig.getJobShardingStrategyClass());
jobNodeStorage.executeInTransaction(new PersistShardingInfoTransactionExecutionCallback(jobShardingStrategy.sharding(availableJobInstances, jobName, shardingTotalCount)));
log.debug("Job '{}' sharding complete.", jobName);
}
-
调用
#isNeedSharding()方法判断是否需要重新分片。 -
调用
LeaderService#isLeaderUntilBlock()方法判断是否为主节点。作业分片项的分配过程:- 【主节点】执行作业分片项分配。
- 【非主节点】等待作业分片项分配完成。
LeaderService#isLeaderUntilBlock()方法在《Elastic-Job-Lite 源码分析 —— 主节点选举》「3. 选举主节点」有详细分享。
-
调用
#blockUntilShardingCompleted()方法【非主节点】等待作业分片项分配完成。private void blockUntilShardingCompleted() { while (!leaderService.isLeaderUntilBlock() // 当前作业节点不为【主节点】 && (jobNodeStorage.isJobNodeExisted(ShardingNode.NECESSARY) // 存在作业需要重分片的标记 || jobNodeStorage.isJobNodeExisted(ShardingNode.PROCESSING))) { // 存在作业正在重分片的标记 log.debug("Job '{}' sleep short time until sharding completed.", jobName); BlockUtils.waitingShortTime(); } }- 调用
#LeaderService#isLeaderUntilBlock()方法判断是否为主节点。为什么上面判断了一次,这里又判断一次?主节点作业分片项分配过程中,不排除自己挂掉了,此时【非主节点】若选举成主节点,无需继续等待,当然也不能等待,因为已经没节点在执行作业分片项分配,所有节点都会卡在这里。 - 当 作业需要重分片的标记、作业正在重分片的标记 都不存在时,意味着作业分片项分配已经完成,下文 PersistShardingInfoTransactionExecutionCallback 类里我们会看到。
- 调用
-
调用
#waitingOtherJobCompleted()方法等待作业未在运行中状态。作业是否在运行中需要LiteJobConfiguration.monitorExecution = true,《Elastic-Job-Lite 源码分析 —— 作业执行》「4.6 执行普通触发的作业」有详细分享。 -
调用
ConfigurationService#load(...)方法从注册中心获取作业配置( 非缓存 ),避免主节点本地作业配置可能非最新的,主要目的是获得作业分片总数(shardingTotalCount)。 -
调用
jobNodeStorage.fillEphemeralJobNode(ShardingNode.PROCESSING, "")设置作业正在重分片的标记/${JOB_NAME}/leader/sharding/processing。该 Zookeeper 数据节点是临时节点,存储空串(""),仅用于标记作业正在重分片,无特别业务逻辑。 -
调用
#resetShardingInfo(...)方法重置作业分片信息。private void resetShardingInfo(final int shardingTotalCount) { // 重置 有效的作业分片项 for (int i = 0; i < shardingTotalCount; i++) { jobNodeStorage.removeJobNodeIfExisted(ShardingNode.getInstanceNode(i)); // 移除 `/${JOB_NAME}/sharding/${ITEM_ID}/instance` jobNodeStorage.createJobNodeIfNeeded(ShardingNode.ROOT + "/" + i); // 创建 `/${JOB_NAME}/sharding/${ITEM_ID}` } // 移除 多余的作业分片项 int actualShardingTotalCount = jobNodeStorage.getJobNodeChildrenKeys(ShardingNode.ROOT).size(); if (actualShardingTotalCount > shardingTotalCount) { for (int i = shardingTotalCount; i < actualShardingTotalCount; i++) { jobNodeStorage.removeJobNodeIfExisted(ShardingNode.ROOT + "/" + i); // 移除 `/${JOB_NAME}/sharding/${ITEM_ID}` } } } -
调用
JobShardingStrategy#sharding(...)方法计算每个节点分配的作业分片项。《Elastic-Job-Lite 源码分析 —— 作业分片策略》有详细分享。 -
调用
JobNodeStorage#executeInTransaction(...)+PersistShardingInfoTransactionExecutionCallback#execute()方法实现在事务中设置每个节点分配的作业分片项。// PersistShardingInfoTransactionExecutionCallback.java class PersistShardingInfoTransactionExecutionCallback implements TransactionExecutionCallback { /** * 作业分片项分配结果 * key:作业节点 * value:作业分片项 */ private final Map<JobInstance, List<Integer>> shardingResults; @Override public void execute(final CuratorTransactionFinal curatorTransactionFinal) throws Exception { // 设置 每个节点分配的作业分片项 for (Map.Entry<JobInstance, List<Integer>> entry : shardingResults.entrySet()) { for (int shardingItem : entry.getValue()) { curatorTransactionFinal.create().forPath(jobNodePath.getFullPath(ShardingNode.getInstanceNode(shardingItem)) , entry.getKey().getJobInstanceId().getBytes()).and(); } } // 移除 作业需要重分片的标记、作业正在重分片的标记 curatorTransactionFinal.delete().forPath(jobNodePath.getFullPath(ShardingNode.NECESSARY)).and(); curatorTransactionFinal.delete().forPath(jobNodePath.getFullPath(ShardingNode.PROCESSING)).and(); } } // JobNodeStorage.java /** * 在事务中执行操作. * * @param callback 执行操作的回调 */ public void executeInTransaction(final TransactionExecutionCallback callback) { try { CuratorTransactionFinal curatorTransactionFinal = getClient().inTransaction().check().forPath("/").and(); callback.execute(curatorTransactionFinal); curatorTransactionFinal.commit(); } catch (final Exception ex) { RegExceptionHandler.handleException(ex); } }- 设置临时数据节点
/${JOB_NAME}/sharding/${ITEM_ID}/instance为分配的作业节点的作业实例主键(jobInstanceId)。使用 zkClient 查看如下:
[zk: localhost:2181(CONNECTED) 0] get /elastic-job-example-lite-java/javaSimpleJob/sharding/0/instance 192.168.3.2@-@31492 - 设置临时数据节点
作业分片项分配整体流程有点长,耐着心看,毕竟是核心代码哟。如果中间有任何疑问,欢迎给我公众号:芋道源码 留言。
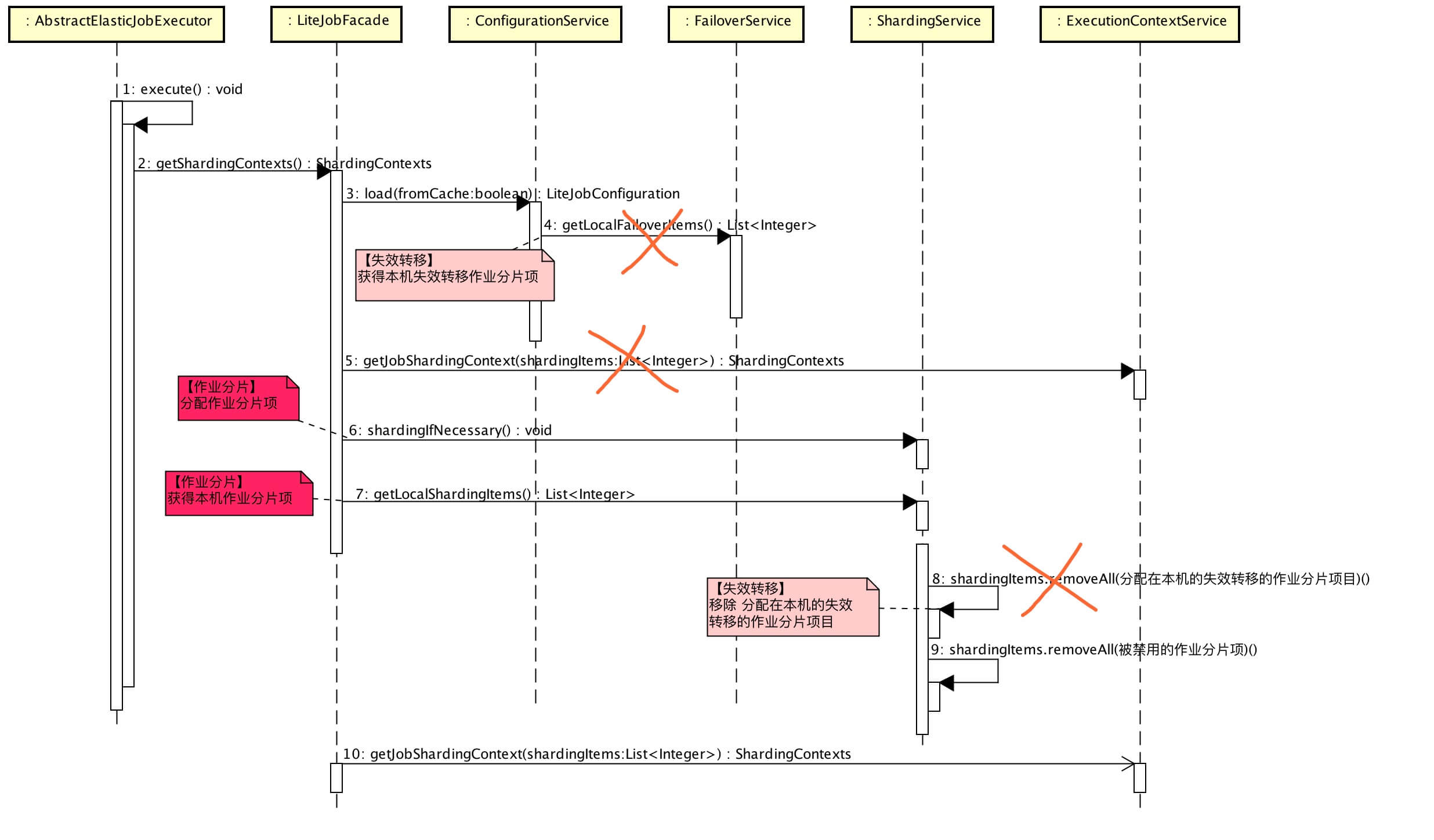
4. 获取作业分片上下文集合
在《Elastic-Job-Lite 源码分析 —— 作业执行的》「4.2 获取当前作业服务器的分片上下文」中,我们可以看到作业执行器( AbstractElasticJobExecutor ) 执行作业时,会获取当前作业服务器的分片上下文进行执行。获取过程总体如下顺序图( 打开大图 ):

- 橘色叉叉在《Elastic-Job-Lite 源码解析 —— 作业失效转移》有详细分享。
实现代码如下:
// LiteJobFacade.java
@Override
public ShardingContexts getShardingContexts() {
// 【忽略,作业失效转移详解】获得 失效转移的作业分片项
boolean isFailover = configService.load(true).isFailover();
if (isFailover) {
List<Integer> failoverShardingItems = failoverService.getLocalFailoverItems();
if (!failoverShardingItems.isEmpty()) {
return executionContextService.getJobShardingContext(failoverShardingItems);
}
}
// 作业分片,如果需要分片且当前节点为主节点
shardingService.shardingIfNecessary();
// 获得 分配在本机的作业分片项
List<Integer> shardingItems = shardingService.getLocalShardingItems();
// 【忽略,作业失效转移详解】移除 分配在本机的失效转移的作业分片项目
if (isFailover) {
shardingItems.removeAll(failoverService.getLocalTakeOffItems());
}
// 移除 被禁用的作业分片项
shardingItems.removeAll(executionService.getDisabledItems(shardingItems));
// 获取当前作业服务器分片上下文
return executionContextService.getJobShardingContext(shardingItems);
}
-
调用
ShardingService#shardingIfNecessary()方法,如果需要分片且当前节点为主节点,作业分片项分配。不是每次都需要作业分片,必须满足「2. 作业分片条件」才执行作业分片。 -
调用
ShardingService#getLocalShardingItems()方法,获得分配在本机的作业分片项,即/${JOB_NAME}/sharding/${ITEM_ID}/instance为本机的作业分片项。// ShardingService.java /** * 获取运行在本作业实例的分片项集合. * * @return 运行在本作业实例的分片项集合 */ public List<Integer> getLocalShardingItems() { if (JobRegistry.getInstance().isShutdown(jobName) || !serverService.isAvailableServer(JobRegistry.getInstance().getJobInstance(jobName).getIp())) { return Collections.emptyList(); } return getShardingItems(JobRegistry.getInstance().getJobInstance(jobName).getJobInstanceId()); } /** * 获取作业运行实例的分片项集合. * * @param jobInstanceId 作业运行实例主键 * @return 作业运行实例的分片项集合 */ public List<Integer> getShardingItems(final String jobInstanceId) { JobInstance jobInstance = new JobInstance(jobInstanceId); if (!serverService.isAvailableServer(jobInstance.getIp())) { return Collections.emptyList(); } List<Integer> result = new LinkedList<>(); int shardingTotalCount = configService.load(true).getTypeConfig().getCoreConfig().getShardingTotalCount(); for (int i = 0; i < shardingTotalCount; i++) { // `/${JOB_NAME}/sharding/${ITEM_ID}/instance` if (jobInstance.getJobInstanceId().equals(jobNodeStorage.getJobNodeData(ShardingNode.getInstanceNode(i)))) { result.add(i); } } return result; } -
调用
shardingItems.removeAll(executionService.getDisabledItems(shardingItems)),移除被禁用的作业分片项,即/${JOB_NAME}/sharding/${ITEM_ID}/disabled存在的作业分片项。// ExecutionService.java /** * 获取禁用的任务分片项. * * @param items 需要获取禁用的任务分片项 * @return 禁用的任务分片项 */ public List<Integer> getDisabledItems(final List<Integer> items) { List<Integer> result = new ArrayList<>(items.size()); for (int each : items) { // /${JOB_NAME}/sharding/${ITEM_ID}/disabled if (jobNodeStorage.isJobNodeExisted(ShardingNode.getDisabledNode(each))) { result.add(each); } } return result; } -
调用
ExecutionContextService#getJobShardingContext(...)方法,获取当前作业服务器分片上下文。
获取当前作业服务器分片上下文
调用 ExecutionContextService#getJobShardingContext(...) 方法,获取当前作业服务器分片上下文:
// ExecutionContextService.java
public ShardingContexts getJobShardingContext(final List<Integer> shardingItems) {
LiteJobConfiguration liteJobConfig = configService.load(false);
// 移除 正在运行中的作业分片项
removeRunningIfMonitorExecution(liteJobConfig.isMonitorExecution(), shardingItems);
//
if (shardingItems.isEmpty()) {
return new ShardingContexts(buildTaskId(liteJobConfig, shardingItems), liteJobConfig.getJobName(), liteJobConfig.getTypeConfig().getCoreConfig().getShardingTotalCount(),
liteJobConfig.getTypeConfig().getCoreConfig().getJobParameter(), Collections.<Integer, String>emptyMap());
}
// 解析分片参数
Map<Integer, String> shardingItemParameterMap = new ShardingItemParameters(liteJobConfig.getTypeConfig().getCoreConfig().getShardingItemParameters()).getMap();
// 创建 分片上下文集合
return new ShardingContexts(buildTaskId(liteJobConfig, shardingItems), //
liteJobConfig.getJobName(), liteJobConfig.getTypeConfig().getCoreConfig().getShardingTotalCount(),
liteJobConfig.getTypeConfig().getCoreConfig().getJobParameter(),
getAssignedShardingItemParameterMap(shardingItems, shardingItemParameterMap)); // 获得当前作业节点的分片参数
}
-
调用
#removeRunningIfMonitorExecution()方法,移除正在运行中的作业分片项。private void removeRunningIfMonitorExecution(final boolean monitorExecution, final List<Integer> shardingItems) { if (!monitorExecution) { return; } List<Integer> runningShardingItems = new ArrayList<>(shardingItems.size()); for (int each : shardingItems) { if (isRunning(each)) { runningShardingItems.add(each); // /${JOB_NAME}/sharding/${ITEM_ID}/running } } shardingItems.removeAll(runningShardingItems); } private boolean isRunning(final int shardingItem) { return jobNodeStorage.isJobNodeExisted(ShardingNode.getRunningNode(shardingItem)); } -
使用 ShardingItemParameters 解析作业分片参数。例如作业分片参数(
JobCoreConfiguration.shardingItemParameters="0=Beijing,1=Shanghai,2=Guangzhou") 解析结果:
- ShardingItemParameters 代码清晰易懂,点击链接直接查看。
-
调用
#buildTaskId(...)方法,创建作业任务ID(ShardingContexts.taskId):private String buildTaskId(final LiteJobConfiguration liteJobConfig, final List<Integer> shardingItems) { JobInstance jobInstance = JobRegistry.getInstance().getJobInstance(jobName); return Joiner.on("@-@").join(liteJobConfig.getJobName(), Joiner.on(",").join(shardingItems), "READY", null == jobInstance.getJobInstanceId() ? "127.0.0.1@-@1" : jobInstance.getJobInstanceId()); }taskId=${JOB_NAME}+@-@+${SHARDING_ITEMS}+@-@+READY+@-@+${IP}+@-@+${PID}。例如:javaSimpleJob@-@0,1,2@-@READY@-@192.168.3.2@-@38330。
-
调用
#getAssignedShardingItemParameterMap(...)方法,获得当前作业节点的分片参数。private Map<Integer, String> getAssignedShardingItemParameterMap(final List<Integer> shardingItems, final Map<Integer, String> shardingItemParameterMap) { Map<Integer, String> result = new HashMap<>(shardingItemParameterMap.size(), 1); for (int each : shardingItems) { result.put(each, shardingItemParameterMap.get(each)); } return result; } ``` * ShardingContexts,分片上下文集合。 ```Java public final class ShardingContexts implements Serializable { private static final long serialVersionUID = -4585977349142082152L; /** * 作业任务ID. */ private final String taskId; /** * 作业名称. */ private final String jobName; /** * 分片总数. */ private final int shardingTotalCount; /** * 作业自定义参数. * 可以配置多个相同的作业, 但是用不同的参数作为不同的调度实例. */ private final String jobParameter; /** * 分配于本作业实例的分片项和参数的Map. */ private final Map<Integer, String> shardingItemParameters; /** * 作业事件采样统计数. */ private int jobEventSamplingCount; /** * 当前作业事件采样统计数. */ @Setter private int currentJobEventSamplingCount; /** * 是否允许可以发送作业事件. */ @Setter private boolean allowSendJobEvent = true; }jobEventSamplingCount,currentJobEventSamplingCount在 Elastic-Job-Lite 暂未还使用,在 Elastic-Job-Cloud 使用。
666. 彩蛋

旁白君:小伙伴,更新了干货嘛,双击 666。
芋道君:那必须的嘛,而且这么勤快更新!是不是应该分享一波朋友圈。
道友,赶紧上车,分享一波朋友圈!