Greenplum 6 磁盘配额管理工具“Diskquota”

707 阅读9分钟

Diskquota是什么

Diskquota extension 是 Greenplum6.0 提供的磁盘配额管理工具,它支持控制数据库 schema 和 role 的磁盘使用量。当 DBA 为 schema 或者 role 设置磁盘配额上限后,diskquota 工作进程负责监控该schema和role的磁盘使用量,并维护超出配额上限的schema和role的黑名单。当用户试图往黑名单中的schema或者role中插入数据时,操作会被禁止。

Diskquota的典型应用场景是对于企业内部多个部门共享一个Greenplum集群,如何分配集群的磁盘资源给不同的部门。Greenplum的Resource Group功能支持对CPU,Memory等资源进行分配。而Diskquota则是对磁盘资源的细粒度分配,支持在schema和role的层级进行磁盘用量的控制,支持秒级延时的磁盘实时使用量检测,这是传统基于的cron job的磁盘管理工具做不到的。企业可以选择为不同的部门分配专属schema,从而实现对各个部门的磁盘配额分配。

需要指出Diskquota是对磁盘用量的一种软限制,“软”体现在两个方面: 1. 计算schema和role的实时用量存在一定延时(秒级),因此schema和role的磁盘用量可能会超出配额。延时对应diskquota模型的最小刷新频率,可以通过GUC diskquota.naptime 调整其大小。2. 对插入语句,diskquota只做查询前检查。如果加载数据的语句在执行过程中动态地超过了磁盘配额上限,查询并不会被中止。DBA可以通过show_fast_schema_quota_view和show_fast_role_quota_view快速查询每个schema和role的配额和当前使用量,并对超出配额上限的schema和role进行相应处理。

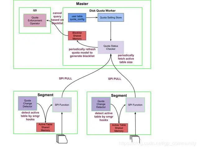
Diskquota架构

Diskquota设计伊始,主要考虑了如下几个问题:

  1. 使用单独进程管理diskquota模型,还是将数据库对象的实时磁盘使用量存储在系统表中。 系统表pg_class存储了数据表的元数据信息,比如relpages记录了analyze后数据表的页面数。我们没有采用此方式管理diskquota模型,一方面,如果让每次数据加载、删除操作都实时更新relpages等信息,会降低数据库性能;另一方面,diskquota基于extension框架,不希望改动DB内核,因而选择使用单独的监控进程来管理diskquota模型(在diskquot工作进程中维护所有数据表的实时磁盘使用量)。
  2. 对于单独进程管理diskquota模型的方案,如何实现Greenplum Master和Segment之间的通信。 对于diskquota而言,Master和Segment之间的通信内容主要是每个Segment上实时的磁盘使用量数据。由于diskquota是集群级别的磁盘配额管理工具,我们只关心Master节点维护的数据表的全局磁盘使用量。因此,基于Greenplum的SPI框架,Master上的diskquota工作进程可以定期通过SPI查询,实时计算和汇总所有Segment上活跃表的磁盘使用量,Segment不需要常驻diskquota工作进程,而只需要一块存储活跃表的共享内存。
  3. Diskquota性能及其对于Greenplum数据库的影响。 Diskquota工作进程在每个查询周期只对活跃的数据表计算其磁盘使用量,因此其时间复杂度正比于活跃表的个数。当数据库没有数据加载操作时,diskquota没有对IO资源的占用。Greenplum的只读操作不会与diskquota产生交互影响;写入和修改等操作,每次数据落盘(新的页面申请)会存在将数据表的relfilenode信息写入共享内存的额外开销。

最终diskquota extension的架构由以下四部分组成。

  1. Quota Status Checker。 负责维护diskquota模型,计算schema和role的实时磁盘用量,生成超出配额的schema和role的黑名单。
  2. Quota Change Detector。 负责监测磁盘变化。INSERT,COPY,DROP,VACUUM FULL等语句会改变数据表的大小,我们称被改变的数据表为活跃表,Quota Change Detector将活跃表存入共享内存,以供Quota Status Checker使用。
  3. Quota Enforcement Operator。 负责取消查询。当执行INSERT,UPDATE,COPY等操作时,如果被操作表所在schema或所属role超出了磁盘配额,查询会被取消。
  4. Quota Setting Store。 负责存储DBA定义的schema和role的磁盘配额。

Greenplum Diskquota架构
Quota Status Checker

Quota Status Checker基于Greenplum background worker框架实现,包含两类bgworker: diskquota launcher和diskquota worker。

Diskquota launcher负责管理diskquota worker。每个集群只有一个launcher,并且运行在Master节点。laucher进程在数据库启动时(具体时间是Postmaster加载diskquota链接库的时候)被注册并运行。

Laucher进程主要负责:

  1. 当launcher启动时,基于数据库diskquota中已启动diskquota extension的数据库列表,为每一个列表中数据库启动diskquota worker进程。
  2. 当laucher运行中,监听数据库Create Extension diskquota和Drop Extension diskquota请求,启动或中止相关worker进程,并更改数据库diskquota中的已启动diskquota extension的数据库列表。
  3. 当launcher正常退出时,通知所有diskquota worker进程退出。

Diskquota worker进程实际扮演Quota Status Checkers的角色。每个启动diskquota extension的数据库都有隶属于自己worker进程。没有采用一个worker进程监控多个数据库是由于Greenplum和Postgres存在一个进程只能访问一个数据库的限制。由于每个worker进程占用数据库连接和资源,我们为同时启动disk extension的数据库个数设置了上限:10。diskquota worker通过SPI与Segment进行交互,因此,diskquota worker同样只运行在Master节点。

Worker进程主要负责:

  1. 初始化diskquota模型,从表diskquota.table_size中读取所有table的磁盘用量,并计算schema和role的磁盘用量。对于非空数据库第一次启动diskquota extension,DBA需要调用UDF diskquota.init_table_size_table()对表diskquota.table_size进行初始化。该初始化需要计算数据库中的所有数据文件的大小,因此根据数据库大小,可能是一个耗时的操作。初始化完毕后,表diskquota.table_size将会由worker进程自动更新。
  2. 以diskquota.naptime为最小刷新频率,周期性维护diskquota模型,包括所有table,schema,role的磁盘用量和超出diskquota配额的黑名单。

刷新diskquota模型的算法如下:

  1. 获取schema和role的最新磁盘配额,配额记录在表’diskquota.quota_config’中.
  2. 获取活跃表的磁盘使用量,首先调用SPI函数,从所有Segment的共享内存中获取全局活跃表的列表。之后,汇总计算全局活跃表在所有Segment上的磁盘使用量(通过调用pg_total_relation_size(table_oid)计算,pg_total_relation_size会自动计算数据主表,索引表,toast表,fsm表等数据表的总磁盘用量)。
  3. 遍历pg_class系统表:
  4. 如果table在活跃表中,计算table磁盘使用量的变化值,并更新对应table_size_map, namespace_size_map和role_size_map。
  5. 如果table在活跃表中,标记该表的need_to_flush flag为true
  6. 如果table的schema发生变化, 将该表的磁盘使用量从旧schema移动到新schema。
  7. 如果table的owner(role)发生变化, 将该表的磁盘使用量从旧role移动到新role。
  8. 标识table的is_existed flag为true
  9. 遍历table_size_map,基于is_existed flag识别被删除的表,并减少相关schema和role的磁盘使用量。
  10. 遍历pg_namespace系统表:
  11. 从namespace_size_map删除对应schema。
  12. 比较每个schema的磁盘使用量和配额,将超出配额的schema放入diskquota黑名单。
  13. 遍历pg_role系统表:
  14. 从role_size_map删除对应role。
  15. 比较每个role的磁盘使用量和配额,将超出配额的role放入diskquota黑名单。
  16. 遍历table_size_map,基于need_to_flush flag将表的磁盘使用量写入数据表diskquota.table_size。Update操作需要针对每条数据执行一条SQL语句,为了加速操作,使用批量Delete+批量Insert的方式代替逐条Update。具体来说通过以下两条SQL语句处理所有大小发生变化的表:delete from diskquota.table_size where tableoid in (need_to_flush oid list)和insert into diskquota.table_size values(need_to_flush oid and size list)。

Quota Change Detector

Quota Change Detector通过一系列Hook函数实现。对于Heap表,在smgrcreate()/smgrextend()/smgrtruncate()等位置设置Hook函数,记录活跃表信息;对于AO表和CO表,在BufferedAppendWrite/copy_append_only_data/TruncateAOSegmentFile等位置设置Hook函数,记录活跃表信息。活跃表被存储在每个Segment的共享内存中,等待Quota Status Checker周期性查询。由于活跃表只是一个子集,显著减少了每次刷新diskquota模型的代价。

Quota Enforcement Operator

Quota Enforcement Operator同样通过Hook函数实现。通过重用Greenplum的Hook函数ExecutorCheckPerms_hook,实现在每次插入和更新数据前,检查目标schema或role是否在diskquota的黑名单中,并中止击中黑名单的查询。

Quota Setting Store

diskquota的磁盘配额分为schema和role两类,存储在数据表’diskquota.quota_config’中。每一个启动diskquota的数据库存储和管理自己的磁盘配额。需要指出的是,尽管role不隶属于数据库,而是一个数据库集群的对象,在diskquota中将role的磁盘配额限定为数据库特定。即role会在不同的数据库有不同的配额,role的磁盘使用量也是不同数据库独立计算。Quota Setting Store被定义为如下数据表。

create table diskquota.quota\_config (targetOid oid, quotatype int, quotalimitMB int8, PRIMARY KEY(targetOid, quotatype));  `

Diskquota快速上手

安装和配置

1.开源版diskquota下载地址:diskquota repo,安装步骤如下

# source greenplum\_path.sh  
cd $diskquota;   
make;   
make install;

2.创建数据库diskquota 用来持久化启动diskquota extension的数据库列表。

create database diskquota;  

3.将diskquota添加到shared_preload_libraries列表

# enable diskquota in preload shared library.  
gpconfig -c shared\_preload\_libraries -v 'diskquota'  
\# restart database.  
gpstop -ar

4.置diskquota extension的刷新频率

# set naptime (second) to refresh the disk quota stats periodically  
gpconfig -c diskquota.naptime -v 2  

5.创建diskquota extension,例如希望在postgres数据库启用diskqota extension, 执行如下语句。

# suppose we are in database 'postgres'  
create extension diskquota;

6.果DBA在非空数据库创建了dikquota extension,会收到提示信息,需要手动执行UDF初始化表table_size。根据数据库中已经存在的文件数,该操作可能耗时。

# after create extension diskquota on non empty database  
select diskquota.init\_table\_size\_table();  

7.删除diskquota extension,例如希望在’postgres’数据库禁用diskqota extension,执行如下语句。

# login into 'postgres'  
drop extension diskquota;

使用

1.设置schema的磁盘配额

create schema s1;
select diskquota.set_schema_quota('s1', '1 MB');
set search_path to s1;
create table a(i int);
# insert small data succeeded
insert into a select generate_series(1,100);
# insert large data succeeded, since diskquota is soft limit
insert into a select generate_series(1,10000000);
# insert small data failed
insert into a select generate_series(1,100);
# delete quota configuration
select diskquota.set_schema_quota('s1', '-1');
# insert small data succeeded
select pg_sleep(5);
insert into a select generate_series(1,100);
reset search_path;

2.设置role的磁盘配额

create role u1 nologin;
create table b (i int);
alter table b owner to u1;
select diskquota.set_role_quota('u1', '1 MB');
# insert small data succeeded
insert into b select generate_series(1,100);
# insert large data succeeded, since diskquota is soft limit
insert into b select generate_series(1,10000000);
# insert small data failed
insert into b select generate_series(1,100);
# delete quota configuration
select diskquota.set_role_quota('u1', '-1');
# insert small data succeed
select pg_sleep(5);
insert into a select generate_series(1,100);
reset search_path;

3.询schema的磁盘使用量和配额

select * from diskquota.show_fast_schema_quota_view;

4.查询role的磁盘使用量和配额

select \* from diskquota.show\_fast\_role\_quota\_view;

在这里插入图片描述