做好每一件事情,才能做好很多事情
一、面试题循环依赖问题背后的秘密二、基础知识准备1. Java 引用传递还是值传递?2. Bean创建的几个关键点3. AOP的原理4. getBean()5. 三个缓存三、解析循环依赖1.一个缓存能解决不?2.两个缓存能解决不?3.为什么需要三个缓存代理的存在Spring 是这么做的四、额外思考的自问自答五、总结
一、面试为啥好问循环依赖问题
Spring是一个集大成者,我想能对其细节摸的透透的人,必定是大神级别了。
其实我一直好奇为啥网上一直流传Spring 循环依赖问题的面试题。我也断断续续看了很多人再解释循环依赖原理问题。但对于我来说,似乎还是对其有种似懂非懂的感觉。
面试问这个问题的意义在哪?
直到,我从源码世界转了几圈后,再回头看这个问题,我有种豁然开朗的感觉。
是因为这个循环依赖问题背后所需要的知识。
- 你需要对Bean的生命周期(即Spring 创建Bean的过程)有了解
- 你需要对AOP原理有了解
是的,简简单单一个循环依赖问题,其实蕴含的是Spring 最核心的两个点: Bean的生命周期与AOP原理。
这个问题很大程序上就能拷问出你对Spring框架的理解程度,这才是这道题深层的含义吧
基于此种思考,我也来讲讲我对循环依赖的理解。
二、基础知识准备
1. Java 引用传递还是值传递?
JAVA 里是值传递,值传递,值传递!!!
public class Test2 {
public static void main(String[] args) {
A a = new A();
System.out.println("(1)调用change前"+a);
change(a);
System.out.println("(3)调用change后"+a);
}
public static void change(A a){
a= new A();
System.out.println("(2)change方法内"+a);
}
}
class A{
}
(1)调用change前com.wsjia.ms.controller.A@61064425
(2)change方法内com.wsjia.ms.controller.A@7b1d7fff
(3)调用change后com.wsjia.ms.controller.A@61064425
我承认JAVA中都是值传递。
但此处想要表达的是:引用类型参数,与原引用值共同指向一块内存地址,对对象的修改是相互影响的。
本文姑且叫他引用的传递【我知道你应该懂得什么意思】
2. Bean创建的几个关键点
此处只是列出Bean的几个重要的阶段,为了讲清楚循环依赖,具体的在以后专门讲讲Bean的创建。
Spring 创建Bean的过程,大致和对象的初始化有点类似吧。有几个关键的步骤
- createBeanInstance :实例化,此处要强调的是,
Bean的早期引用在此出现了。 - populateBean : 填充属性,此处我们熟悉的
@Autowired属性注入就发生在此处 - initializeBean : 调用一些初始化方法,例如
init,afterPropertiesSet
此外:BeanPostProcessor作为一个扩展接口,会穿插在Bean的创建流程中,留下很多钩子,让我们可以去影响Bean的创建过程。其中最主要的就属AOP代理的创建了。
3. AOP的原理
AOP是以一个InstantiationAwareBeanPostProcessor类型的BeanPostProcessor,参与到Bean的创建逻辑中,并根据是否需要代理当前Bean,决定是否创建代理对象。
主要逻辑在(BeanPostProcessor)AbstractAutoProxyCreator类中中,有三个重要方法。
//早期bean创建代理用
public Object getEarlyBeanReference(Object bean, String beanName) throws BeansException {
Object cacheKey = getCacheKey(bean.getClass(), beanName);
this.earlyProxyReferences.put(cacheKey, bean);
return wrapIfNecessary(bean, beanName, cacheKey);
}
//bean创建代理用
public Object postProcessAfterInitialization(Object bean, String beanName) throws BeansException {
if (bean != null) {
Object cacheKey = getCacheKey(bean.getClass(), beanName);
if (this.earlyProxyReferences.remove(cacheKey) != bean) {
return wrapIfNecessary(bean, beanName, cacheKey);
}
}
return bean;
}
protected Object wrapIfNecessary(Object bean, String beanName, Object cacheKey) {
//创建代理的逻辑
}
当一个Bean创建代理后,我们通过beanname从BeanFactory中获取的就是就是代理的对象的了
4. getBean()返回的是什么?
当我们尝试按name从BeanFactory.getBean(beanname)一个Bean时,返回的一定是A类对应的实例吗?
答案是否, 当A需要需要创建代理对象时,我们getBean 得到是 代理对象的引用。
5. 三个缓存
本文暂时只考虑单例的情况
把创建好的Bean缓存起来,这是非常平常的逻辑。
/** Cache of singleton objects: bean name --> bean instance */
private final Map<String, Object> singletonObjects = new ConcurrentHashMap<String, Object>(256);
/** Cache of early singleton objects: bean name --> bean instance */
private final Map<String, Object> earlySingletonObjects = new HashMap<String, Object>(16);
/** Cache of singleton factories: bean name --> ObjectFactory */
private final Map<String, ObjectFactory<?>> singletonFactories = new HashMap<String, ObjectFactory<?>>(16);
- singletonObjects:第一级缓存,里面存放的都是创建好的
成品Bean。 - earlySingletonObjects : 第二级缓存,里面存放的都是
半成品的Bean。 - singletonFactories :第三级缓存, 不同于前两个存的是 Bean对象引用,此缓存存的bean 工厂对象,也就存的是
专门创建Bean的一个工厂对象。此缓存用于解决循环依赖
这里有个点:我个人认为这么叫这三个缓存更加合适
- singletonObjects:成品缓存
- earlySingletonObjects: 半成品缓存
- singletonFactories :单例工厂缓存
至于为什么,稍微给我个人理解。
三、解析循环依赖
接下来开始讲讲循环依赖
本文只讨论,属性注入的情况。
假设有这么两个类产生了循环依赖。如果解决这个问题?
public class A {
B b;
public A() {
}
}
class B{
@Autowired
A a;
public B() {
}
}
1.一个缓存能解决不?
首先我们先来讨论下这个循环依赖问题

- 从A获取开始,从缓存里查看,没有开始创建A实例,执行构造方法,填充属性时发现需要依赖B,
- 尝试从缓存中获取B。
- 开始创建B实例,执行构造方法,填充属性时,发现需要依赖A,取缓存找A .
- A正在创建没有完成。
- `死结`
2.两个缓存能解决不??
不等创建完成,有了引用后,提前放入半成品缓存

- A引用创建后,提前暴露到
半成品缓存中 - 依赖B,创建B ,B填充属性时发现依赖A,
先从成品缓存查找,没有,再从半成品缓存查找取到A的早期引用。 B顺利走完创建过程, 将B的早期引用从半成品缓存移动到成品缓存- B创建完成,A获取到B的引用,继续创建。
- A创建完成,将
A的早期引用从半成品缓存移动到成品缓存 - `完美解决循环依赖`
嗯? 两个缓存就能解决???为啥需要三个缓存??
3.为啥需要三个缓存
Spring 为啥用三个缓存去解决循环依赖问题?
上面两个缓存的地方,我们只是没有考虑代理的情况。
代理的存在
Bean在创建的最后阶段,会检查是否需要创建代理,如果创建了代理,那么最终返回的就是代理实例的引用。我们通过beanname获取到最终是代理实例的引用
也就是说:上文中,假设A最终会创建代理,提前暴露A的引用, B填充属性时填充的是A的原始对象引用。A最终放入成品库里是代理的引用。那么B中依然是A的早期引用。这种结果最终会与我们的期望的大相径庭了。
怎么办???
Spring 是这么做的
=======AbstractAutowireCapableBeanFactory.doCreateBean
protected Object doCreateBean(final String beanName, final RootBeanDefinition mbd, final Object[] args)
throws BeanCreationException {
【1】Instantiate the bean.
BeanWrapper instanceWrapper = null;
if (mbd.isSingleton()) {
instanceWrapper = this.factoryBeanInstanceCache.remove(beanName);
}
if (instanceWrapper == null) {
instanceWrapper = createBeanInstance(beanName, mbd, args);
}
【早期引用】
final Object bean = (instanceWrapper != null ? instanceWrapper.getWrappedInstance() : null);
【2】在需要暴露早期引用的条件下
boolean earlySingletonExposure = (mbd.isSingleton() && this.allowCircularReferences &&
isSingletonCurrentlyInCreation(beanName));
if (earlySingletonExposure) {
【2.1】绑定当前Bean引用到ObjectFactory,注册到三级singletonFactories
addSingletonFactory(beanName, new ObjectFactory<Object>() {
【重写getObject】
@Override
public Object getObject() throws BeansException {
return getEarlyBeanReference(beanName, mbd, bean);
}
});
}
}
===AbstractAutowireCapableBeanFactory.doCreateBean--->DefaultSingletonBeanRegistry.getSingleton
protected void addSingletonFactory(String beanName, ObjectFactory<?> singletonFactory) {
synchronized (this.singletonObjects) {
if (!this.singletonObjects.containsKey(beanName)) {
【3】放入到singletonFactories 缓存中,清除其他缓存
this.singletonFactories.put(beanName, singletonFactory);
this.earlySingletonObjects.remove(beanName);
this.registeredSingletons.add(beanName);
}
}
===========AbstractBeanFactory.doGetBean--->DefaultSingletonBeanRegistry.getSingleton
【4】按Beanname取Bean
protected Object getSingleton(String beanName, boolean allowEarlyReference) {
【4.1】先尝试从成品缓存获取
Object singletonObject = this.singletonObjects.get(beanName);
【4.2】成品缓存没有,且正在创建,尝试从半成品缓存获取
if (singletonObject == null && isSingletonCurrentlyInCreation(beanName)) {
synchronized (this.singletonObjects) {
singletonObject = this.earlySingletonObjects.get(beanName);
if (singletonObject == null && allowEarlyReference) {
【4.3】半成品缓存没有,且允许早期引用,尝试从工厂缓存中查找有么此Bean的工厂类存在
ObjectFactory<?> singletonFactory = this.singletonFactories.get(beanName);
if (singletonFactory != null) {
【4.4】存在,执行getObject获取早期引用,放入到半成品缓存,并将工厂类从工厂缓存中移除
singletonObject = singletonFactory.getObject();
this.earlySingletonObjects.put(beanName, singletonObject);
this.singletonFactories.remove(beanName);
}
}
}
}
return (singletonObject != NULL_OBJECT ? singletonObject : null);
}
注册 ObjectFactory工厂类到工厂缓存:
singletonFactory.getObject();会调用重写getObject()调用getEarlyBeanReference的后续操作。
- 如果后续操作没有创建代理,
返回的依然是原始引用 - 如果需要代理,在此处
返回就是代理的引用
早期的扩展处理
protected Object getEarlyBeanReference(String beanName, RootBeanDefinition mbd, Object bean) {
Object exposedObject = bean;
if (bean != null && !mbd.isSynthetic() && hasInstantiationAwareBeanPostProcessors()) {
for (BeanPostProcessor bp : getBeanPostProcessors()) {
if (bp instanceof SmartInstantiationAwareBeanPostProcessor) {
SmartInstantiationAwareBeanPostProcessor ibp = (SmartInstantiationAwareBeanPostProcessor) bp;
exposedObject = ibp.getEarlyBeanReference(exposedObject, beanName);
if (exposedObject == null) {
return null;
}
}
}
}
return exposedObject;
}
可以看出此处是执行扩展的操作。
AbstractAutoProxyCreator
【1】针对提前创建代理,返回代理引用
public Object getEarlyBeanReference(Object bean, String beanName) throws BeansException {
Object cacheKey = getCacheKey(bean.getClass(), beanName);
this.earlyProxyReferences.put(cacheKey, bean);
return wrapIfNecessary(bean, beanName, cacheKey);
}
【2】针对不是提前创建代理的情况
public Object postProcessAfterInitialization(Object bean, String beanName) throws BeansException {
if (bean != null) {
Object cacheKey = getCacheKey(bean.getClass(), beanName);
if (this.earlyProxyReferences.remove(cacheKey) != bean) {
return wrapIfNecessary(bean, beanName, cacheKey);
}
}
return bean;
}
可以看出singletonFactory 工厂缓存,解决了代理问题的关键
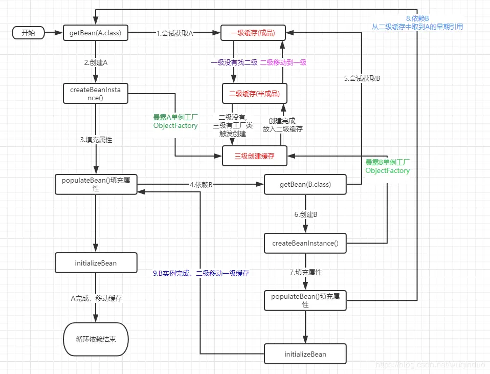
大体流程如图

关键点:
- A绑定到ObjectFactory 注册到
工厂缓存singletonFactory中, - B在填充A时,
先查成品缓存有没有,再查半成品缓存有没有,最后看工厂缓存有没有单例工厂类,有A的ObjectFactory。调用getObject ,执行扩展逻辑,可能返回的代理引用,也可能返回原始引用。 - 成功获取到A的早期引用,将A放入到
半成品缓存中,B填充A引用完毕。 - 代理问题, 循环依赖问题都解决了。
四、额外思考的自问自答
在这之外,我还有一些思考,并提出自己的观点。
1:为啥不提前调用ObjectFactory.getObject ()直接执行扩展逻辑处理A的早期引用,得到半成品实例引用放入到earlySingletonObjects中,非要先放一个工厂类到工厂缓存中?使用三级缓存呢?
答:假设A只是依赖B 。如果提前执行A扩展操作,在A创建的后期,还会遍历一遍扩展点,岂不是浪费?
2.二级缓存存在意义是啥?
答:其实吧,我觉得 二级缓存earlySingletonObjects 与 三级缓存singletonFactories 。都是为分工明确而生。
一级缓存singletonObjects: 就是存的最终的成品二级缓存earlySingletonObjects就是为存半成品Bean三级缓存singletonFactories: 就是为存bean工厂
因为是早期暴露,从工厂里创建完成后,是半成品,放入半成品缓存,全部流程执行完时是成品放入到成品缓存。分工明确
这也为什么,我认为叫成品缓存,半成品缓存,单例工厂缓存 更加合适的原因
3.是不是走极端,让我设计此块,我非得设计成单个缓存。提前执行后续操作,把他放到singletonObjects。
好像也没有问题,就是非常乱
五、总结
以上就是我对Spring循环依赖的一些理解与思考
循环依赖的关键点:提前暴露绑定A原始引用的工厂类到工厂缓存。等需要时触发后续操作处理A的早期引用,将处理结果放入二级缓存
如果本文任何错误,请批评指教,不胜感激 !
如果觉得文章不错,点个赞吧
如果觉得文章不错,点个赞吧
如果觉得文章不错,点个赞吧