JS重要定理

219 阅读1分钟

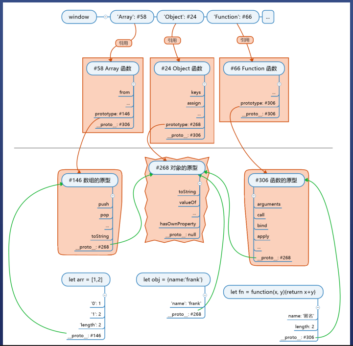
JS重要定理--JS公式

  • 对象.proto===其构造函数.prototype

根公里

  • Object.prototype是所有对象的(直接或者间接)原型

函数公理

  • 任何函数.proto===Function.prototype
  • 任意函数有Object/Array/Function

图示